https://www.cnblogs.com/smallstone2018/tag/Jmeter/(参考这位博主的博客整理的~)
一、jmeter的简单介绍
Apache JMeter是Apache组织开发的基于Java的压力测试工具。
作用:
1、Jmeter可以用于对服务器、网络或对象模拟巨大的负载,来自不同压力类别下测试它们的强度和分析整体性能;
2、接口测试;
二、jmeter的基本使用
1、jmeter的安装与配置:https://www.jianshu.com/p/cbcae2a40b69(参考流云老师的简书步骤)
2、jmeter的基本组件:

1)测试计划(Test Plan):使用Jmeter进行测试的七点,是其他Jmeter测试元件的容器
2)线程组(Thread Group):代表一定数量的并发用户,可以用来模拟并发用户来发送请求
3)取样器(sampler):定义实际的请求内容,被线程组包含,我们主要用HTTP请求
4)监听器(Listener):负责收集测试结果,同时也被告知了结果显示的方式。常用:聚合报告、察看结果数、用表格查看结果,都支持将结果数据写入文件
5)逻辑控制器(Logic Controller):可以自定义Jmeter发送请求的行为逻辑,它与Sampler结合使用可以模拟复杂的请求序列。分为:循环控制器和事务控制器
6)断言(Assertions):可以用来判断请求响应的结果是否如用户所期望的。它可以用来隔离问题域,即在确保功能正确的前提下执行压力测试。
7)配置元件(Config Element):维护Sampler需要的配置信息,并根据实际的需要会修改请求的内容
8)前置处理器(Pre Processors)和后置处理器(Post Processors):
负责在生成请求之前和之后完成工作。前置处理器常常用来修改请求的设置,后置处理器则常常用来处理响应的数据。我们主要在动态关联中用到后置处理器的正则表达式提取器。
9)定时器(Timer):负责定义请求之间的延迟间隔
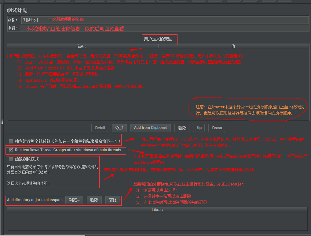
(1)测试计划(Test Plan):

(2)线程组(Thread Group):代表一定数量的并发用户,可以用来模拟并发用户来发送请求

(3)取样器(sampler):定义实际的请求内容,被线程组包含,主要用的还是HTTP请求。


(4)监听器(Listener):负责收集测试结果,同时也被告知了结果显示的方式。常用:聚合报告、察看结果树、用表格查看结果,都支持将结果数据写入文件
<1>聚合报告


<2>察看结果树





(5)逻辑控制器(Logic Controller):可以自定义Jmeter发送请求的行为逻辑,它与Sampler结合使用可以模拟复杂的请求序列。常用:循环控制器和事务控制器

<1>事务控制器
可以用于测试执行嵌套测试元素所花费的总时间,即相当于用户进行一系列操作的测试,只有整个事务控制器定义的事务成功,才算成功。
<2>循环控制器
配合csv文件,以及线程组循环使用,具体后面详解吧。
3、Jmeter主要组件
浙公网安备 33010602011771号