案例丨GW-PBM-PN网关将Profibus-DP从站设备集成入PROFINET网络
本案例分享的是GW-PBM-PN网关,将单个Profibus-DP从站设备集成入PROFINET网络,直接安装于DP接口上,由GSD文件自动生成GSDML文件,导入到PROFINET控制器网络进行组态。

一、设置Profibus-DP转Profinet网关;
1、安装设置软件PROFIBUS Studio;
2、打开PROFIBUS Studio软件;
3、导入PROFIBUS设备的GSD文件;

4、配置Profibus-DP转Profinet网关设备的连接网络,(以西门子的s7-300为例);

5、配置Profibus-DP转Profinet网关设备的连接网络,(以西门子的s7-300为例);

6、添加Profibus-DP转Profinet网关从站设备,并拖拽到右侧;

7、配置Profibus-DP转Profinet网关从站网络参数(ip地址、设备名称);

8、添加Profibus-DP转Profinet网关输入输出字节;

9、生成程序;

10、下载程序;

二、PROFINET网络配置
(一) 、以西门子315-2PNDP PLC为例,软件STEP7 5.5;
1、 导入GSDML文件;

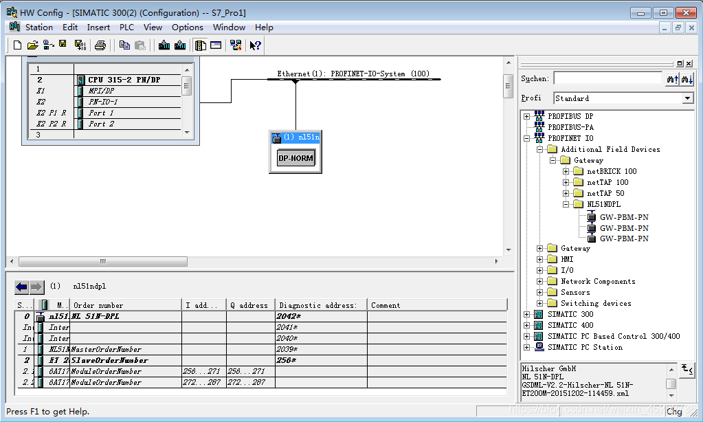
2、配置PROFINET网络,将GW-PBM-PN加入到PROFINET网络,通过右下角GSD文件的描述,区分导入的文件;

3、双击GW-PBM-PN设备,设置“设备名称”和IP地址(和PROFIBUS Studio配置中的“参数”,保持一致;

4、系统中需要配置多个GW-PBM-PN的设备,如果PROFIBUS从站的所以参数一致,可以用同一个GSD文件,通过”Device Name和IP来区分设备;如果PROFIBUS的从站参数不一致,通过SYCON软件重新配置和生成GSD文件,对GSD的文件名自定义部分进行修改。
本案例分享的是GW-PBM-PN网关,将单个Profibus-DP从站设备集成入PROFINET网络,直接安装于DP接口上,由GSD文件自动生成GSDML文件,导入到PROFINET控制器网络进行组态。
浙公网安备 33010602011771号