BLOG-2
BLOG-2
- 前言
本次blog主要是对PTA题目集4、5、6以及期中考试的总结及分析,重点是对菜单计价四、五以及其中考试的总结。
菜单计价四和五都是在菜单计价三的基础上的延伸,菜单计价四增加了很多错误输入情况,菜单计价五则是在三的条件下去延伸了菜的一些特色。
这两次的大作业和期中考试的四道题目主要考察了Java中类的结构构造,继承和多态。
相比于前面的PTA大作业来说,这几次大作业主要都是围绕菜单计价这一个题目,虽然题目量不多,但是难度却是大大增加,对于本就基础薄弱,接受能力较差的我来说是更加的困难。
- 程序设计分析
菜单计价四
一、题目:
7-1 菜单计价程序-4
本体大部分内容与菜单计价程序-3相同,增加的部分用加粗文字进行了标注。
设计点菜计价程序,根据输入的信息,计算并输出总价格。
输入内容按先后顺序包括两部分:菜单、订单,最后以"end"结束。
菜单由一条或多条菜品记录组成,每条记录一行
每条菜品记录包含:菜名、基础价格 两个信息。
订单分:桌号标识、点菜记录和删除信息、代点菜信息。每一类信息都可包含一条或多条记录,每条记录一行或多行。
桌号标识独占一行,包含两个信息:桌号、时间。
桌号以下的所有记录都是本桌的记录,直至下一个桌号标识。
点菜记录包含:序号、菜名、份额、份数。份额可选项包括:1、2、3,分别代表小、中、大份。
不同份额菜价的计算方法:小份菜的价格=菜品的基础价格。中份菜的价格=菜品的基础价格1.5。小份菜的价格=菜品的基础价格2。如果计算出现小数,按四舍五入的规则进行处理。
删除记录格式:序号 delete
标识删除对应序号的那条点菜记录。
如果序号不对,输出"delete error"
代点菜信息包含:桌号 序号 菜品名称 份额 分数
代点菜是当前桌为另外一桌点菜,信息中的桌号是另一桌的桌号,带点菜的价格计算在当前这一桌。
程序最后按输入的桌号从小到大的顺序依次输出每一桌的总价(注意:由于有代点菜的功能,总价不一定等于当前桌上的菜的价格之和)。
每桌的总价等于那一桌所有菜的价格之和乘以折扣。如存在小数,按四舍五入规则计算,保留整数。
折扣的计算方法(注:以下时间段均按闭区间计算):
周一至周五营业时间与折扣:晚上(17:00-20:30)8折,周一至周五中午(10:30--14:30)6折,其余时间不营业。
周末全价,营业时间:9:30-21:30
如果下单时间不在营业范围内,输出"table " + t.tableNum + " out of opening hours"
参考以下类的模板进行设计(本内容与计价程序之前相同,其他类根据需要自行定义):
菜品类:对应菜谱上一道菜的信息。
Dish {
String name;//菜品名称
int unit_price; //单价
int getPrice(int portion)//计算菜品价格的方法,输入参数是点菜的份额(输入数据只能是1/2/3,代表小/中/大份) }
菜谱类:对应菜谱,包含饭店提供的所有菜的信息。
Menu {
Dish[] dishs ;//菜品数组,保存所有菜品信息
Dish searthDish(String dishName)//根据菜名在菜谱中查找菜品信息,返回Dish对象。
Dish addDish(String dishName,int unit_price)//添加一道菜品信息
}
点菜记录类:保存订单上的一道菜品记录
Record {
int orderNum;//序号
Dish d;//菜品\\
int portion;//份额(1/2/3代表小/中/大份)
int getPrice()//计价,计算本条记录的价格
}
订单类:保存用户点的所有菜的信息。
Order {
Record[] records;//保存订单上每一道的记录
int getTotalPrice()//计算订单的总价
Record addARecord(int orderNum,String dishName,int portion,int num)//添加一条菜品信息到订单中。
delARecordByOrderNum(int orderNum)//根据序号删除一条记录
findRecordByNum(int orderNum)//根据序号查找一条记录
}
本次课题比菜单计价系列-3增加的异常情况:
1、菜谱信息与订单信息混合,应忽略夹在订单信息中的菜谱信息。输出:"invalid dish"
2、桌号所带时间格式合法(格式见输入格式部分说明,其中年必须是4位数字,月、日、时、分、秒可以是1位或2位数),数据非法,比如:2023/15/16 ,输出桌号+" date error"
3、同一桌菜名、份额相同的点菜记录要合并成一条进行计算,否则可能会出现四舍五入的误差。
4、重复删除,重复的删除记录输出"deduplication :"+序号。
5、代点菜时,桌号不存在,输出"Table number :"+被点菜桌号+" does not exist";本次作业不考虑两桌记录时间不匹配的情况。
6、菜谱信息中出现重复的菜品名,以最后一条记录为准。
7、如果有重复的桌号信息,如果两条信息的时间不在同一时间段,(时段的认定:周一到周五的中午或晚上是同一时段,或者周末时间间隔1小时(不含一小时整,精确到秒)以内算统一时段),此时输出结果按不同的记录分别计价。
8、重复的桌号信息如果两条信息的时间在同一时间段,此时输出结果时合并点菜记录统一计价。前提:两个的桌号信息的时间都在有效时间段以内。计算每一桌总价要先合并符合本条件的饭桌的点菜记录,统一计价输出。
9、份额超出范围(1、2、3)输出:序号+" portion out of range "+份额,份额不能超过1位,否则为非法格式,参照第13条输出。
10、份数超出范围,每桌不超过15份,超出范围输出:序号+" num out of range "+份数。份数必须为数值,最高位不能为0,否则按非法格式参照第16条输出。
11、桌号超出范围[1,55]。输出:桌号 +" table num out of range",桌号必须为1位或多位数值,最高位不能为0,否则按非法格式参照第16条输出。
12、菜谱信息中菜价超出范围(区间(0,300)),输出:菜品名+" price out of range "+价格,菜价必须为数值,最高位不能为0,否则按非法格式参照第16条输出。
13、时间输入有效但超出范围[2022.1.1-2023.12.31],输出:"not a valid time period"
14、一条点菜记录中若格式正确,但数据出现问题,如:菜名不存在、份额超出范围、份数超出范围,按记录中从左到右的次序优先级由高到低,输出时只提示优先级最高的那个错误。
15、每桌的点菜记录的序号必须按从小到大的顺序排列(可以不连续,也可以不从1开始),未按序排列序号的输出:"record serial number sequence error"。当前记录忽略。(代点菜信息的序号除外)
16、所有记录其它非法格式输入,统一输出"wrong format"
17、如果记录以“table”开头,对应记录的格式或者数据不符合桌号的要求,那一桌下面定义的所有信息无论正确或错误均忽略,不做处理。如果记录不是以“table”开头,比如“tab le 55 2023/3/2 12/00/00”,该条记录认为是错误记录,后面所有的信息并入上一桌一起计算。
本次作业比菜单计价系列-3增加的功能:
菜单输入时增加特色菜,特色菜的输入格式:菜品名+英文空格+基础价格+"T"
例如:麻婆豆腐 9 T
菜价的计算方法:
周一至周五 7折, 周末全价。
注意:不同的四舍五入顺序可能会造成误差,请按以下步骤累计一桌菜的菜价:
计算每条记录的菜价:将每份菜的单价按份额进行四舍五入运算后,乘以份数计算多份的价格,然后乘以折扣,再进行四舍五入,得到本条记录的最终支付价格。
最后将所有记录的菜价累加得到整桌菜的价格。
输入格式:
桌号标识格式:table + 序号 +英文空格+ 日期(格式:YYYY/MM/DD)+英文空格+ 时间(24小时制格式: HH/MM/SS)
菜品记录格式:
菜名+英文空格+基础价格
如果有多条相同的菜名的记录,菜品的基础价格以最后一条记录为准。
点菜记录格式:序号+英文空格+菜名+英文空格+份额+英文空格+份数注:份额可输入(1/2/3), 1代表小份,2代表中份,3代表大份。
删除记录格式:序号 +英文空格+delete
代点菜信息包含:桌号+英文空格+序号+英文空格+菜品名称+英文空格+份额+英文空格+分数
最后一条记录以“end”结束。
输出格式:
按输入顺序输出每一桌的订单记录处理信息,包括:
1、桌号,格式:table+英文空格+桌号+”:”+英文空格
2、按顺序输出当前这一桌每条订单记录的处理信息,
每条点菜记录输出:序号+英文空格+菜名+英文空格+价格。其中的价格等于对应记录的菜品*份数,序号是之前输入的订单记录的序号。如果订单中包含不能识别的菜名,则输出“** does not exist”,**是不能识别的菜名
如果删除记录的序号不存在,则输出“delete error”
最后按输入顺序一次输出每一桌所有菜品的总价(整数数值)格式:table+英文空格+桌号+“:”+英文空格+当前桌的原始总价+英文空格+当前桌的计算折扣后总价
输入样例:
在这里给出一组输入。例如:
麻婆豆腐 12
油淋生菜 9 T
table 31 2023/2/1 14/20/00
1 麻婆豆腐 1 16
2 油淋生菜 1 2
2 delete
2 delete
end
输出样例:
在这里给出相应的输出。例如:
table 31:
1 num out of range 16
2 油淋生菜 18
deduplication 2
table 31: 0 0
输入样例1:
份数超出范围+份额超出范围。例如:
麻婆豆腐 12
油淋生菜 9 T
table 31 2023/2/1 14/20/00
1 麻婆豆腐 1 16
2 油淋生菜 4 2
end
输出样例1:
份数超出范围+份额超出范围。例如:
table 31:
1 num out of range 16
2 portion out of range 4
table 31: 0 0
输入样例2:
桌号信息错误。例如:
麻婆豆腐 12
油淋生菜 9 T
table a 2023/3/15 12/00/00
1 麻婆豆腐 1 1
2 油淋生菜 2 1
end
输出样例2:
在这里给出相应的输出。例如:
wrong format
输入样例3:
混合错误:桌号信息格式错误+混合的菜谱信息(菜谱信息忽略)。例如:
麻婆豆腐 12
油淋生菜 9 T
table 55 2023/3/31 12/000/00
麻辣香锅 15
1 麻婆豆腐 1 1
2 油淋生菜 2 1
end
输出样例3:
在这里给出相应的输出。例如:
wrong format
输入样例4:
错误的菜谱记录。例如:
麻婆豆腐 12.0
油淋生菜 9 T
table 55 2023/3/31 12/00/00
麻辣香锅 15
1 麻婆豆腐 1 1
2 油淋生菜 2 1
end
输出样例4:
在这里给出相应的输出。例如:
wrong format
table 55:
invalid dish
麻婆豆腐 does not exist
2 油淋生菜 14
table 55: 14 10
输入样例5:
桌号格式错误(以“table”开头)+订单格式错误(忽略)。例如:
麻婆豆腐 12
油淋生菜 9 T
table a 2023/3/15 12/00/00
1 麻婆 豆腐 1 1
2 油淋生菜 2 1
end
输出样例5:
在这里给出相应的输出。例如:
wrong format
输入样例6:
桌号格式错误,不以“table”开头。例如:
麻婆豆腐 12
油淋生菜 9 T
table 1 2023/3/15 12/00/00
1 麻婆豆腐 1 1
2 油淋生菜 2 1
tab le 2 2023/3/15 12/00/00
1 麻婆豆腐 1 1
2 油淋生菜 2 1
end
输出样例6:
在这里给出相应的输出。例如:
table 1:
1 麻婆豆腐 12
2 油淋生菜 14
wrong format
record serial number sequence error
record serial number sequence error
table 1: 26 17
二、设计思路:
类设计如下:
Dish类:用于表示菜品的类,包括菜名(name)、单价(unit_price)和是否特色菜(isT)。
Record类:用于表示订单中的记录,包括订单号(orderNum)、菜品(d)、份数(portion)、折扣(discount)等信息。包含了计算价格的方法getPrice()。
Menu类:用于管理菜单,包括查找菜品和添加菜品的功能。
Order类:用于表示订单,包括订单中的记录(records)。包含了添加记录、查找记录和删除记录的功能。使用ArrayList作为记录的存储结构,这样可以动态调整大小。
Table类:用于表示桌子,包括订单(order)、编号(num)、时间(time)、星期几(weekday)、消费总额(sum)等信息。包含了添加订单记录、计算消费总额、判断营业状态等功能。
三、代码展示:
import java.text.ParseException;
import java.time.DateTimeException;
import java.time.Duration;
import java.time.LocalDate;
import java.time.LocalDateTime;
import java.util.ArrayList;
import java.util.Scanner;
public class Main {
public static boolean isNum(String string) {
int key;
try {
key = Integer.parseInt(string);
return true;
} catch (NumberFormatException e) {
return false;
}
}
public static void main(String[] args) throws ParseException {
Menu menu = new Menu();
ArrayList<Table> tables = new ArrayList<Table>();
Scanner sc = new Scanner(System.in);
String str = new String();
int i = 0;
int portion = 0, discount = 0;
while (true) {// 输入菜单
Dish temp = new Dish();
int isRepeat = -1;
str = sc.nextLine();
if (str.matches("[\\S]* [1-9][\\d]*")) {
String[] token = str.split(" ");
temp.name = token[0];
temp.unit_price = Integer.parseInt(token[1]);
if (temp.unit_price > 300) {
System.out.println(temp.name + " price out of range " + temp.unit_price);
continue;
}
temp.isT = false;
isRepeat = menu.searchDish(temp.name);
if (isRepeat != -1) {
menu.dishs.remove(isRepeat);
}
menu.dishs.add(temp);
} else if (str.matches("[\\S]* [\\d]* T")) {
String[] token = str.split(" ");
temp.name = token[0];
temp.unit_price = Integer.parseInt(token[1]);
if (temp.unit_price > 300) {
System.out.println(temp.name + " price out of range " + temp.unit_price);
continue;
}
temp.isT = true;
if (isRepeat != -1) {
menu.dishs.remove(isRepeat);
}
menu.dishs.add(temp);
} else if (str.equals("end")) {
break;
} else if (str.matches("tab.*")) {
break;
} else {
System.out.println("wrong format");
continue;
}
}
while (!str.equals("end")) {
Table temp = new Table();
boolean isRepeat = false;
int repeatNum = 0;
if (str.matches("table.*")) {
if (str.matches("table [1-9][\\d]* [\\d]*/[\\d][\\d]?/[\\d][\\d]? [\\d][\\d]?/[\\d][\\d]?/[\\d][\\d]?")) {
String[] token = str.split(" ");
String[] Date = token[2].split("/");
String[] Time = token[3].split("/");
int[] intDate = new int[3];
int[] intTime = new int[3];
for (i = 0; i < 3; i++) {
intDate[i] = Integer.parseInt(Date[i]);
intTime[i] = Integer.parseInt(Time[i]);
}
temp.num = Integer.parseInt(token[1]);
if (temp.num > 55) {
System.out.println(temp.num + " table num out of range");
str = sc.nextLine();
continue;
}
try {
temp.time = LocalDateTime.of(intDate[0], intDate[1], intDate[2], intTime[0], intTime[1],
intTime[2]);
temp.getWeekDay();
} catch (DateTimeException e) {
System.out.println(temp.num + " date error");
str = sc.nextLine();
continue;
}
if (!(temp.time.isAfter(LocalDateTime.of(2022, 1, 1, 0, 0, 0))
&& temp.time.isBefore(LocalDateTime.of(2024, 1, 1, 0, 0, 0)))) {
System.out.println("not a valid time period");
str = sc.nextLine();
continue;
}
// 判断桌号是否重复
if (temp.isOpen()) {
for (Table table : tables) {
if (temp.num == table.num && table.isOpen()) {
Duration duration = Duration.between(temp.time, table.time);
if (duration.toDays() == 0) {
if (temp.weekday > 0 && temp.weekday < 6) {
if (temp.time.getHour() < 15 && table.time.getHour() < 15) {
temp = table;
isRepeat = true;
repeatNum = tables.indexOf(table);
break;
}
} else {
if (duration.toHours() < 1) {
temp = table;
repeatNum = tables.indexOf(table);
isRepeat = true;
break;
}
}
}
}
}
}
if(!isRepeat) {
System.out.println("table " + temp.num + ": ");
}
}
else {
System.out.println("wrong format");
str = sc.nextLine();
continue;
}
// 本桌开始点菜
while (true) {
str = sc.nextLine();
if (str.matches("[1-9][\\d]* [\\S]* [\\d] [1-9][\\d]*")) {
String[] token = str.split(" ");
portion = Integer.parseInt(token[2]);
discount = Integer.parseInt(token[3]);
if (temp.order.records.size() > 0) {
if (Integer.parseInt(
token[0]) <= temp.order.records.get(temp.order.records.size() - 1).orderNum) {
System.out.println("record serial number sequence error");
continue;
}
}
if (menu.searchDish(token[1]) == -1) {
System.out.println(token[1] + " does not exist");
continue;
}
if (portion > 3 || portion < 1) {
System.out.println(Integer.parseInt(token[0]) + " portion out of range " + portion);
continue;
}
if (discount > 15) {
System.out.println(Integer.parseInt(token[0]) + " num out of range " + discount);
continue;
}
temp.od(menu, token[0], token[1], portion, discount);
}
// 判断是否为删除订单
else if (str.matches("[1-9][\\d]* delete")) {
String[] token = str.split(" ");
temp.order.delARecordByOrderNum(Integer.parseInt(token[0]));
}
// 判断是否为夹杂菜单
else if (str.matches("[\\S]* [\\d]*")) {
System.out.println("invalid dish");
continue;
} else if (str.matches("[\\S]* [\\d]* T")) {
System.out.println("invalid dish");
continue;
}
// 判断是否为代点
else if (str.matches("[\\d]* [\\d]* [\\S]* [\\d] [1-9][\\d]*")) {
String[] token = str.split(" ");
// 判断代点桌号是否存在
boolean exist = false;
for (int j = 0; j < tables.size(); j++) {
if (tables.get(j).num == Integer.parseInt(token[0])) {
exist = true;
break;
}
}
if (exist) {
System.out.print(Integer.parseInt(token[1]) + " table " + temp.num + " pay for table "
+ Integer.parseInt(token[0]) + " ");
Record treat = new Record();
treat.d = menu.dishs.get(menu.searchDish(token[2]));
portion = Integer.parseInt(token[3]);
discount = Integer.parseInt(token[4]);
treat.portion = portion;
treat.discount = discount;
System.out.print(treat.getPrice() + "\n");
temp.sum += treat.getPrice();
}
// 若不存在则输出内容
else {
System.out.println("Table number :" + Integer.parseInt(token[0]) + " does not exist");
}
} else if (str.equals("end")) {
break;
} else if(str.matches("ta.*")){
break;
}
else {
System.out.println("wrong format");
continue;
}
}
} else if (str.matches("t.*")) {
isRepeat = true;
temp = tables.get(tables.size());
while (true) {
str = sc.nextLine();
if (str.matches("[1-9][\\d]* [\\S]* [\\d] [1-9][\\d]*")) {
String[] token = str.split(" ");
portion = Integer.parseInt(token[2]);
discount = Integer.parseInt(token[3]);
// 判断订单号是否由小到大排列
if (temp.order.records.size() > 0) {
if (Integer.parseInt(
token[0]) <= temp.order.records.get(temp.order.records.size() - 1).orderNum) {
System.out.println("record serial number sequence error");
continue;
}
}
if (menu.searchDish(token[1]) == -1) {
System.out.println(token[1] + " does not exist");
continue;
}
if (portion > 3 || portion < 1) {
System.out.println(Integer.parseInt(token[0]) + " portion out of range " + portion);
continue;
}
if (discount > 15) {
System.out.println(Integer.parseInt(token[0]) + " num out of range " + discount);
continue;
}
temp.od(menu, token[0], token[1], portion, discount);
}
// 判断是否为删除订单
else if (str.matches("[1-9][\\d]* delete")) {
String[] token = str.split(" ");
temp.order.delARecordByOrderNum(Integer.parseInt(token[0]));
}
// 判断是否为夹杂菜单
else if (str.matches("[\\S]* [\\d]*")) {
System.out.println("invalid dish");
continue;
} else if (str.matches("[\\S]* [\\d]* T")) {
System.out.println("invalid dish");
continue;
}
// 判断是否为代点
else if (str.matches("[\\d]* [\\d]* [\\S]* [\\d] [1-9][\\d]*")) {
String[] token = str.split(" ");
// 判断代点桌号是否存在
boolean exist = false;
for (int j = 0; j < tables.size(); j++) {
if (tables.get(j).num == Integer.parseInt(token[0])) {
exist = true;
break;
}
}
if (exist) {
System.out.print(Integer.parseInt(token[1]) + " table " + temp.num + " pay for table "
+ Integer.parseInt(token[0]) + " ");
Record treat = new Record();
treat.d = menu.dishs.get(menu.searchDish(token[2]));
portion = Integer.parseInt(token[3]);
discount = Integer.parseInt(token[4]);
treat.portion = portion;
treat.discount = discount;
System.out.print(treat.getPrice() + "\n");
temp.sum += treat.getPrice();
}
// 若不存在则输出内容
else {
System.out.println("Table number :" + Integer.parseInt(token[0]) + " does not exist");
}
} else if (str.equals("end")) {
break;
} else {
System.out.println("wrong format");
continue;
}
}
if (tables.size() != 0) {
tables.get(tables.size() - 1).order.records.addAll(temp.order.records);
}
} else {
str = sc.nextLine();
continue;
}
// 本桌点菜结束,进入下一桌
if (isRepeat) {
tables.remove(repeatNum);
}
temp.getSum();
tables.add(temp);
}
// 最终输出桌号订单信息
for (i = 0; i < tables.size(); i++) {
if (tables.get(i).isOpen()) {
System.out
.println("table " + tables.get(i).num + ": " + tables.get(i).origSum + " " + tables.get(i).sum);
} else
System.out.println("table " + tables.get(i).num + " out of opening hours");
}
}
static class Dish {
String name;
int unit_price;
boolean isT = false;
}
static class Record {
int orderNum;
Dish d;
int portion;
int discount;
boolean isDeleted = false;
int getPrice() {
double price = d.unit_price * discount;
price *= portion == 2 ? 1.5 : portion == 3 ? 2 : 1;
return (int) Math.round(price);
}
}
static class Menu {
ArrayList<Dish> dishs = new ArrayList<Dish>();
int searchDish(String dishName) {
for (int i = 0; i < dishs.size(); i++) {
if (dishName.equals(dishs.get(i).name)) {
return i;
}
}
return -1;
}
Dish addDish(String dishName, int unit_price) {
Dish newDish = new Dish();
newDish.name = dishName;
newDish.unit_price = unit_price;
return newDish;
}
}
static class Order {
// Record[] records = new Record[20];
ArrayList<Record> records = new ArrayList<Record>();
Record addARecord(int orderNum, String dishName, int portion, int quota, Menu menu) {
Record newRecord = new Record();
newRecord.orderNum = orderNum;
newRecord.d = menu.dishs.get(menu.searchDish(dishName));
newRecord.portion = portion;
newRecord.discount = quota;
System.out.println(newRecord.orderNum + " " + newRecord.d.name + " " + newRecord.getPrice());
return newRecord;
}
int searchReocrd(String name) {
for (int i = 0; i < records.size(); i++) {
if (records.get(i).d.name == name) {
return i;
}
}
return -1;
}
boolean delARecordByOrderNum(int orderNum) {
boolean isDeleted = false;
for (Record record : records) {
if (record.orderNum == orderNum) {
if (!record.isDeleted) {
record.isDeleted = true;
isDeleted = true;
} else {
System.out.println("deduplication " + orderNum);
}
}
}
if (!isDeleted) {
System.out.println("delete error;");
return false;
}
return true;
}
}
static class Table {
Order order = new Order();
int num;
LocalDateTime time;
int weekday;
long sum = 0;
long origSum = 0;
void od(Menu menu, String str1, String str2, int portion, int discount) {
{
order.records.add(order.addARecord(Integer.parseInt(str1), str2, portion, discount, menu));
}
}
void getWeekDay() {
weekday = time.getDayOfWeek().getValue();
}
void getSum() {
for (Record record : order.records) {
if (!record.isDeleted) {
origSum += record.getPrice();
if (record.d.isT && weekday > 0 && weekday < 6) {
sum += Math.round(record.getPrice() * 0.7);
} else if (weekday > 0 && weekday < 6) {
if ((time.getHour() == 20 && time.getMinute() <= 30) || (time.getHour() >= 17 && time.getHour() < 20)) {
sum += Math.round(record.getPrice() * 0.8);
} else if ((time.getHour() == 14 && time.getMinute() <= 30) || (time.getHour() >= 10 && time.getHour() < 14)) {
sum += Math.round(record.getPrice() * 0.6);
} else {
sum += record.getPrice();
}
} else {
sum += record.getPrice();
}
}
}
}
boolean isOpen() {
boolean isWeekday = weekday > 0 && weekday < 6;
boolean isEvening = (time.getHour() == 20 && time.getMinute() <= 30) || (time.getHour() >= 17 && time.getHour() < 20);
boolean isLunchtime = (time.getHour() == 14 && time.getMinute() <= 30) || (time.getHour() == 10 && time.getMinute() >= 30) || (time.getHour() > 10 && time.getHour() < 14);
boolean isOtherTime = (time.getHour() == 21 && time.getMinute() <= 30) || (time.getHour() == 9 && time.getMinute() >= 30) || (time.getHour() > 9 && time.getHour() < 21);
return (isWeekday && (isEvening || isLunchtime)) || (!isWeekday && isOtherTime);
}
}
}
- 类图

菜单计价五
- 题目:
本题在菜单计价程序-3的基础上增加了部分内容,增加的内容用加粗字体标识。
注意不是菜单计价程序-4,本题和菜单计价程序-4同属菜单计价程序-3的两个不同迭代分支。
设计点菜计价程序,根据输入的信息,计算并输出总价格。
输入内容按先后顺序包括两部分:菜单、订单,最后以"end"结束。
菜单由一条或多条菜品记录组成,每条记录一行
每条菜品记录包含:菜名、基础价格 三个信息。
订单分:桌号标识、点菜记录和删除信息、代点菜信息。每一类信息都可包含一条或多条记录,每条记录一行或多行。
桌号标识独占一行,包含两个信息:桌号、时间。
桌号以下的所有记录都是本桌的记录,直至下一个桌号标识。
点菜记录包含:序号、菜名、份额、份数。份额可选项包括:1、2、3,分别代表小、中、大份。
不同份额菜价的计算方法:小份菜的价格=菜品的基础价格。中份菜的价格=菜品的基础价格1.5。小份菜的价格=菜品的基础价格2。如果计算出现小数,按四舍五入的规则进行处理。
删除记录格式:序号 delete
标识删除对应序号的那条点菜记录。
如果序号不对,输出"delete error"
代点菜信息包含:桌号 序号 菜品名称 口味度 份额 份数
代点菜是当前桌为另外一桌点菜,信息中的桌号是另一桌的桌号,带点菜的价格计算在当前这一桌。
程序最后按输入的先后顺序依次输出每一桌的总价(注意:由于有代点菜的功能,总价不一定等于当前桌上的菜的价格之和)。
每桌的总价等于那一桌所有菜的价格之和乘以折扣。如存在小数,按四舍五入规则计算,保留整数。
折扣的计算方法(注:以下时间段均按闭区间计算):
周一至周五营业时间与折扣:晚上(17:00-20:30)8折,周一至周五中午(10:30--14:30)6折,其余时间不营业。
周末全价,营业时间:9:30-21:30
如果下单时间不在营业范围内,输出"table " + t.tableNum + " out of opening hours"
参考以下类的模板进行设计:
菜品类:对应菜谱上一道菜的信息。
Dish {
String name;//菜品名称
int unit_price; //单价
int getPrice(int portion)//计算菜品价格的方法,输入参数是点菜的份额(输入数据只能是1/2/3,代表小/中/大份) }
菜谱类:对应菜谱,包含饭店提供的所有菜的信息。
Menu {
Dish[] dishs ;//菜品数组,保存所有菜品信息
Dish searthDish(String dishName)//根据菜名在菜谱中查找菜品信息,返回Dish对象。
Dish addDish(String dishName,int unit_price)//添加一道菜品信息
}
点菜记录类:保存订单上的一道菜品记录
Record {
int orderNum;//序号\\
Dish d;//菜品\\
int portion;//份额(1/2/3代表小/中/大份)\\
int getPrice()//计价,计算本条记录的价格\\
}
订单类:保存用户点的所有菜的信息。
Order {
Record[] records;//保存订单上每一道的记录
int getTotalPrice()//计算订单的总价
Record addARecord(int orderNum,String dishName,int portion,int num)//添加一条菜品信息到订单中。
delARecordByOrderNum(int orderNum)//根据序号删除一条记录
findRecordByNum(int orderNum)//根据序号查找一条记录
}
### 输入格式:
桌号标识格式:table + 序号 +英文空格+ 日期(格式:YYYY/MM/DD)+英文空格+ 时间(24小时制格式: HH/MM/SS)
菜品记录格式:
菜名+英文空格+基础价格
如果有多条相同的菜名的记录,菜品的基础价格以最后一条记录为准。
点菜记录格式:序号+英文空格+菜名+英文空格+份额+英文空格+份数注:份额可输入(1/2/3), 1代表小份,2代表中份,3代表大份。
删除记录格式:序号 +英文空格+delete
代点菜信息包含:桌号+英文空格+序号+英文空格+菜品名称+英文空格+份额+英文空格+分数
最后一条记录以“end”结束。
### 输出格式:
按输入顺序输出每一桌的订单记录处理信息,包括:
1、桌号,格式:table+英文空格+桌号+”:”
2、按顺序输出当前这一桌每条订单记录的处理信息,
每条点菜记录输出:序号+英文空格+菜名+英文空格+价格。其中的价格等于对应记录的菜品\*份数,序号是之前输入的订单记录的序号。如果订单中包含不能识别的菜名,则输出“\*\* does not exist”,\*\*是不能识别的菜名
如果删除记录的序号不存在,则输出“delete error”
最后按输入顺序一次输出每一桌所有菜品的总价(整数数值)格式:table+英文空格+桌号+“:”+英文空格+当前桌的总价
以上为菜单计价系列-3的题目要求,加粗的部分是有调整的内容。本次课题相比菜单计价系列-3新增要求如下:
1、菜单输入时增加特色菜,特色菜的输入格式:菜品名+英文空格+口味类型+英文空格+基础价格+"T"
例如:麻婆豆腐 川菜 9 T
菜价的计算方法:
周一至周五 7折, 周末全价。
特色菜的口味类型:川菜、晋菜、浙菜
川菜增加辣度值:辣度0-5级;对应辣度水平为:不辣、微辣、稍辣、辣、很辣、爆辣;
晋菜增加酸度值,酸度0-4级;对应酸度水平为:不酸、微酸、稍酸、酸、很酸;
浙菜增加甜度值,甜度0-3级;对应酸度水平为:不甜、微甜、稍甜、甜;
例如:麻婆豆腐 川菜 9 T
输入订单记录时如果是特色菜,添加口味度(辣/酸/甜度)值,格式为:序号+英文空格+菜名+英文空格+口味度值+英文空格+份额+英文空格+份数
例如:1 麻婆豆腐 4 1 9
单条信息在处理时,如果口味度超过正常范围,输出"spicy/acidity/sweetness num out of range : "+口味度值,spicy/acidity/sweetness(辣度/酸度/甜度)根据菜品类型择一输出,例如:
acidity num out of range : 5
输出一桌的信息时,按辣、酸、甜度的顺序依次输出本桌菜各种口味的口味度水平,如果没有某个类型的菜,对应的口味(辣/酸/甜)度不输出,只输出已点的菜的口味度。口味度水平由口味度平均值确定,口味度平均值只综合对应口味菜系的菜计算,不做所有菜的平均。比如,某桌菜点了3份川菜,辣度分别是1、3、5;还有4份晋菜,酸度分别是,1、1、2、2,辣度平均值为3、酸度平均值四舍五入为2,甜度没有,不输出。
一桌信息的输出格式:table+英文空格+桌号+:+英文空格+当前桌的原始总价+英文空格+当前桌的计算折扣后总价+英文空格+"川菜"+数量+辣度+英文空格+"晋菜"+数量+酸度+英文空格+"浙菜"+数量+甜度。
如果整桌菜没有特色菜,则只输出table的基本信息,格式如下,注意最后加一个英文空格:
table+英文空格+桌号+:+英文空格+当前桌的原始总价+英文空格+当前桌的计算折扣后总价+英文空格
例如:table 1: 60 36 川菜 2 爆辣 浙菜 1 微甜
计算口味度时要累计本桌各类菜系所有记录的口味度总和(每条记录的口味度乘以菜的份数),再除以对应菜系菜的总份数,最后四舍五入。
注:本题要考虑代点菜的情况,当前桌点的菜要加上被其他桌代点的菜综合计算口味度平均值。
2、考虑客户订多桌菜的情况,输入时桌号时,增加用户的信息:
格式:table+英文空格+桌号+英文空格+":"+英文空格+客户姓名+英文空格+手机号+日期(格式:YYYY/MM/DD)+英文空格+ 时间(24小时制格式: HH/MM/SS)
例如:table 1 : tom 13670008181 2023/5/1 21/30/00
约束条件:客户姓名不超过10个字符,手机号11位,前三位必须是180、181、189、133、135、136其中之一。
输出结果时,先按要求输出每一桌的信息,最后按字母顺序依次输出每位客户需要支付的金额。不考虑各桌时间段的问题,同一个客户的所有table金额都要累加。
输出用户支付金额格式:
用户姓名+英文空格+手机号+英文空格+支付金额
注意:不同的四舍五入顺序可能会造成误差,请按以下步骤累计一桌菜的菜价:
计算每条记录的菜价:将每份菜的单价按份额进行四舍五入运算后,乘以份数计算多份的价格,然后乘以折扣,再进行四舍五入,得到本条记录的最终支付价格。
将所有记录的菜价累加得到整桌菜的价格。
输入格式:
桌号标识格式:table + 序号 +英文空格+ 日期(格式:YYYY/MM/DD)+英文空格+ 时间(24小时制格式: HH/MM/SS)
菜品记录格式:
菜名+口味类型+英文空格+基础价格
如果有多条相同的菜名的记录,菜品的基础价格以最后一条记录为准。
点菜记录格式:序号+英文空格+菜名+英文空格+辣/酸/甜度值+英文空格+份额+英文空格+份数 注:份额可输入(1/2/3), 1代表小份,2代表中份,3代表大份。辣/酸/甜度取值范围见题目中说明。
删除记录格式:序号 +英文空格+delete
代点菜信息包含:桌号+英文空格+序号+英文空格+菜品名称**+英文空格+辣/酸/甜度值+**英文空格+份额+英文空格+分数
最后一条记录以“end”结束。
输出格式:
按输入顺序输出每一桌的订单记录处理信息,包括:
1、桌号,格式:table+英文空格+桌号+“:”+英文空格
2、按顺序输出当前这一桌每条订单记录的处理信息,
每条点菜记录输出:序号+英文空格+菜名+英文空格+价格。其中的价格等于对应记录的菜品\*份数,序号是之前输入的订单记录的序号。如果订单中包含不能识别的菜名,则输出“\*\* does not exist”,\*\*是不能识别的菜名
如果删除记录的序号不存在,则输出“delete error”
之后按输入顺序一次输出每一桌所有菜品的价格(整数数值),
格式:table+英文空格+桌号+“:”+英文空格+当前桌的计算折扣后总价+英文空格+辣度平均值+英文空格+酸度平均值+英文空格+甜度平均值+英文空格
最后按拼音顺序输出每位客户(不考虑客户同名或拼音相同的情况)的支付金额,格式: 用户姓名+英文空格+手机号+英文空格+支付总金额,按输入顺序排列。
输入样例1:
桌号时间超出营业范围。例如:
麻婆豆腐 川菜 12 T
油淋生菜 9
麻辣鸡丝 10
table 1 : tom 13605054400 2023/5/1 21/30/00
1 麻婆豆腐 3 1 2
2 油淋生菜 2 1
3 麻婆豆腐 2 3 2
end
输出样例1:
在这里给出相应的输出。例如:
table 1 out of opening hours
输入样例2:
一种口味的菜品。例如:
麻婆豆腐 川菜 12 T
油淋生菜 9
麻辣鸡丝 10
table 1 : tom 13605054400 2023/5/1 20/30/00
1 麻婆豆腐 2 1 2
2 油淋生菜 2 1
3 麻婆豆腐 2 3 2
end
输出样例2:
在这里给出相应的输出。例如:
table 1:
1 麻婆豆腐 24
2 油淋生菜 14
3 麻婆豆腐 48
table 1: 86 62 川菜 4 稍辣
tom 13605054400 62
输入样例3:
辣度值超出范围。例如:
麻婆豆腐 川菜 12 T
油淋生菜 9
麻辣鸡丝 10
table 1 : tom 13605054400 2023/5/1 18/30/00
1 麻婆豆腐 6 1 2
2 油淋生菜 1 1
3 麻婆豆腐 5 3 2
end
输出样例3:
在这里给出相应的输出。例如:
table 1:
spicy num out of range :6
2 油淋生菜 9
3 麻婆豆腐 48
table 1: 57 41 川菜 2 爆辣
tom 13605054400 41
输入样例4:
同一用户对应多桌菜。例如:
麻婆豆腐 川菜 12 T
油淋生菜 9
麻辣鸡丝 10
table 1 : tom 13605054400 2023/5/1 18/30/00
1 麻婆豆腐 1 1 2
2 油淋生菜 1 1
3 麻婆豆腐 2 2 2
table 2 : tom 13605054400 2023/5/6 18/30/00
1 麻婆豆腐 2 1 2
2 麻辣鸡丝 2 2
3 麻婆豆腐 2 1 1
end
输出样例4:
在这里给出相应的输出。例如:
table 1:
1 麻婆豆腐 24
2 油淋生菜 9
3 麻婆豆腐 36
table 2:
1 麻婆豆腐 24
2 麻辣鸡丝 30
3 麻婆豆腐 12
table 1: 69 49 川菜 4 稍辣
table 2: 66 66 川菜 3 稍辣
tom 13605054400 115
输入样例5:
多用户多桌菜。例如:
东坡肉 浙菜 25 T
油淋生菜 9
蜜汁灌藕 浙菜 10 T
刀削面 晋菜 10 T
醋浇羊肉 晋菜 30 T
麻婆豆腐 川菜 12 T
麻辣鸡丝 川菜 15 T
table 1 : tom 13605054400 2023/5/6 12/30/00
1 醋浇羊肉 4 1 1
3 刀削面 1 1 3
2 东坡肉 3 2 1
4 麻辣鸡丝 2 1 1
table 2 : jerry 18100334566 2023/5/1 12/30/00
1 醋浇羊肉 1 1 2
3 麻婆豆腐 2 2 1
4 麻辣鸡丝 2 3 3
table 3 : jerry 18100334566 2023/5/1 12/30/00
1 醋浇羊肉 2 1 1
3 蜜汁灌藕 1 1 2
2 东坡肉 2 2 1
4 麻辣鸡丝 5 1 1
end
输出样例5:
在这里给出相应的输出。例如:
table 1:
1 醋浇羊肉 30
3 刀削面 30
2 东坡肉 38
4 麻辣鸡丝 15
table 2:
1 醋浇羊肉 60
3 麻婆豆腐 18
4 麻辣鸡丝 90
table 3:
1 醋浇羊肉 30
3 蜜汁灌藕 20
2 东坡肉 38
4 麻辣鸡丝 15
table 1: 113 113 川菜 1 稍辣 晋菜 4 稍酸 浙菜 1 甜
table 2: 168 118 川菜 4 稍辣 晋菜 2 微酸
table 3: 103 73 川菜 1 爆辣 晋菜 1 稍酸 浙菜 3 微甜
jerry 18100334566 191
tom 13605054400 113
输入样例6:
多用户多桌菜含代点菜。例如:
东坡肉 浙菜 25 T
油淋生菜 9
蜜汁灌藕 浙菜 10 T
刀削面 晋菜 10 T
醋浇羊肉 晋菜 30 T
麻婆豆腐 川菜 12 T
麻辣鸡丝 川菜 15 T
table 1 : tom 13605054400 2023/5/6 12/30/00
1 醋浇羊肉 4 1 1
3 刀削面 1 1 3
2 东坡肉 3 2 1
4 麻辣鸡丝 2 1 1
table 2 : jerry 18100334566 2023/5/1 12/30/00
1 1 醋浇羊肉 0 1 2
3 麻婆豆腐 2 2 1
4 麻辣鸡丝 2 3 3
table 3 : lucy 18957348763 2023/5/1 12/30/00
1 醋浇羊肉 2 1 1
3 蜜汁灌藕 1 1 2
2 东坡肉 2 2 1
4 麻辣鸡丝 5 1 1
end
输出样例6:
在这里给出相应的输出。例如:
table 1:
1 醋浇羊肉 30
3 刀削面 30
2 东坡肉 38
4 麻辣鸡丝 15
table 2:
1 table 2 pay for table 1 60
3 麻婆豆腐 18
4 麻辣鸡丝 90
table 3:
1 醋浇羊肉 30
3 蜜汁灌藕 20
2 东坡肉 38
4 麻辣鸡丝 15
table 1: 113 113 川菜 1 稍辣 晋菜 6 微酸 浙菜 1 甜
table 2: 168 118 川菜 4 稍辣
table 3: 103 73 川菜 1 爆辣 晋菜 1 稍酸 浙菜 3 微甜
jerry 18100334566 118
lucy 18957348763 73
tom 13605054400 113
输入样例7:
错误的菜品记录和桌号记录,用户丢弃。例如:
东坡肉 25 T
油淋生菜 9
table 1 : tom 136050540 2023/5/1 12/30/00
2 东坡肉 3 2 1
end
输出样例7:
在这里给出相应的输出。例如:
wrong format
wrong format
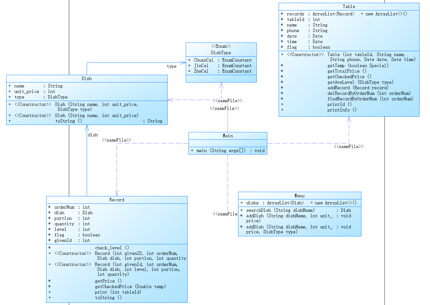
- 设计思路
类设计如下:
Dish类:
属性包括菜品名称(name)、单价(unit_price)和类型(type)。
有两个构造函数,一个包含菜品类型,一个不包含菜品类型。
重写了toString方法,返回菜品名称。
Menu类:
包含了一个菜品列表(dishs)。
包含了添加菜品的方法,可以根据菜品名称和单价添加菜品,也可以根据菜品名称、单价和类型添加菜品。
包含了搜索菜品的方法,可以根据菜品名称查找菜品。
Record类:
记录了订单号(orderNum)、菜品(dish)、份数(portion)、数量(quantity)、口味等级(level)、标记(flag)、桌号(givenId)等信息。
包含了检查口味等级的方法(check_level)和计算价格的方法(getPrice)。
包含了打印订单信息的方法(print)。
Table类:
包含了订单记录列表(records)、桌号(tableId)、顾客姓名(name)、电话号码(phone)、日期(date)、时间(time)、标记(flag)等信息。
包含了获取营业时间系数的方法(getTemp)、计算总价和结账价格的方法(getTotalPrice和getCheckedPrice)、获取特定菜品口味平均值的方法(getAveLevel)、添加订单记录的方法(addRecord)、删除指定订单记录的方法(delRecordByOrderNum)以及其他打印信息的方法(printId和printInfo)。
- 代码展示
import java.text.ParseException;
import java.text.SimpleDateFormat;
import java.util.*;
public class Main {
public static void main(String[] args) throws ParseException {
Menu menu = new Menu();
// 读入菜单信息
Scanner input = new Scanner(System.in);
String menuLine = input.nextLine();
while (!menuLine.startsWith("table")) {
String[] menuInfo = menuLine.split(" ");
if (menuInfo.length == 2) {
String name = menuInfo[0];
int unit_price = Integer.parseInt(menuInfo[1]);
if (menu.searchDish(name) == null) {
menu.addDish(name, unit_price);
}
} else if (menuInfo.length == 4 && menuLine.endsWith("T")) {
String name = menuInfo[0];
String type = menuInfo[1];
int unit_price = Integer.parseInt(menuInfo[2]);
Map<String, String> map = new HashMap<String, String>() {
{
put("川菜", "ChuanCai");
put("晋菜", "JinCai");
put("浙菜", "ZheCai");
}
};
DishType dishType = DishType.valueOf(map.get(type));
if (menu.searchDish(name) == null) {
menu.addDish(name, unit_price, dishType);
}
} else {
System.out.println("wrong format");
}
menuLine = input.nextLine();
}
ArrayList<Table> tables = new ArrayList<>();
ArrayList<String> names = new ArrayList<>();
// 读入订单信息
int tableId = 0;
String name = null;
String phone = null;
Date date = null;
Date time = null;
boolean legaltime = true;
boolean legalformat = true;
String orderLine = menuLine;
while (!orderLine.equals("end")) {
String[] orderInfo = orderLine.split(" ");
// 解析桌号标识
if (orderLine.startsWith("table")) {
legalformat = true;
SimpleDateFormat dateFormat = new SimpleDateFormat("yyyy/MM/dd");
SimpleDateFormat timeFormat = new SimpleDateFormat("HH/mm/ss");
tableId = Integer.parseInt(orderInfo[1]);
name = orderInfo[3];
phone = orderInfo[4];
try {
date = dateFormat.parse(orderInfo[5]);
time = timeFormat.parse(orderInfo[6]);
} catch (Exception e) {
legalformat = false;
System.out.println("wrong format");
orderLine = input.nextLine();
continue;
}
String regex = "^1(80|81|89|33|35|36)\\d{8}$";
Table table = new Table(tableId, name, phone, date, time);
tables.add(table);
if (name.length() > 10 || !phone.matches(regex)) {
legalformat = false;
System.out.println("wrong format");
orderLine = input.nextLine();
continue;
}
if (!names.contains(name)) {
names.add(name);
}
if (table.getTemp(true) == 0) {
legaltime = false;
System.out.println("table " + table.tableId + " out of opening hours");
} else {
System.out.println(table.printId());
}
} else {
if (legalformat) {
int orderNum;
try {
orderNum = Integer.parseInt(orderInfo[0]);
} catch (Exception e) {
System.out.println("wrong format");
orderLine = input.nextLine();
continue;
}
if (orderLine.endsWith("delete")) {
if (!tables.get(tableId - 1).delRecordByOrderNum(orderNum)) {
System.out.println("delete error");
}
} else {
if (orderInfo.length == 4) {
String dishName = orderInfo[1];
int portion = Integer.parseInt(orderInfo[2]);
int quantity = Integer.parseInt(orderInfo[3]);
Dish dish = menu.searchDish(dishName);
if (dish == null) {
System.out.println(dishName + " does not exist");
orderLine = input.nextLine();
continue;
}
Record record = new Record(tableId, orderNum, dish, portion, quantity);
tables.get(tableId - 1).addRecord(record);
if (legaltime) {
System.out.println(record.print(tableId));
}
} else if (orderInfo.length == 5) {
String dishName = orderInfo[1];
int level = Integer.parseInt(orderInfo[2]);
int portion = Integer.parseInt(orderInfo[3]);
int quantity = Integer.parseInt(orderInfo[4]);
Dish dish = menu.searchDish(dishName);
if (dish == null) {
System.out.println(dishName + " does not exist");
orderLine = input.nextLine();
continue;
}
Record record = new Record(tableId, orderNum, dish, level, portion, quantity);
tables.get(tableId - 1).addRecord(record);
if (legaltime) {
System.out.println(record.print(tableId));
}
} else if (orderInfo.length == 6) {
int givenId = Integer.parseInt(orderInfo[1]);
String dishName = orderInfo[2];
int level = Integer.parseInt(orderInfo[3]);
int portion = Integer.parseInt(orderInfo[4]);
int quantity = Integer.parseInt(orderInfo[5]);
Dish dish = menu.searchDish(dishName);
if (dish == null) {
System.out.println(dishName + " does not exist");
orderLine = input.nextLine();
continue;
}
Record record1 = new Record(givenId, orderNum, dish, level, portion, quantity);
Record record2 = new Record(givenId, orderNum, dish, level, 0, quantity);
tables.get(tableId - 1).addRecord(record1);
tables.get(givenId - 1).addRecord(record2);
if (legaltime) {
System.out.println(record1.print(tableId));
}
} else {
System.out.println("wrong format");
}
}
}
}
// 读入下一个桌号标识
orderLine = input.nextLine();
}
input.close();
for (Table table : tables) {
if (table.flag && table.getTotalPrice() != 0) {
System.out.println(table.printInfo());
}
}
names.sort(new Comparator<String>() {
@Override
public int compare(String s1, String s2) {
return s1.compareTo(s2);
}
});
for (String costumName : names) {
int sum = 0;
String costumPhone = null;
for (Table table : tables) {
if (table.name.equals(costumName)) {
sum += table.getCheckedPrice();
costumPhone = table.phone;
}
}
if (sum != 0) {
System.out.println(costumName + " " + costumPhone + " " + sum);
}
}
}
}
enum DishType {
ChuanCai,
JinCai,
ZheCai,
}
class Dish {
public String name;
public int unit_price;
public DishType type;
public Dish(String name, int unit_price, DishType type) {
this.name = name;
this.unit_price = unit_price;
this.type = type;
}
public Dish(String name, int unit_price) {
this.name = name;
this.unit_price = unit_price;
}
@Override
public String toString() {
return name;
}
}
class Menu {
public ArrayList<Dish> dishs = new ArrayList<>();
public Dish searchDish(String dishName) {
for (Dish dish : dishs) {
if (dish.name.equals(dishName)) {
return dish;
}
}
return null;
}
void addDish(String dishName, int unit_price) {
dishs.add(new Dish(dishName, unit_price));
}
void addDish(String dishName, int unit_price, DishType type) {
dishs.add(new Dish(dishName, unit_price, type));
}
}
class Record {
int orderNum;
Dish dish;
int portion;
int quantity;
int level;
boolean flag;
int givenId;
boolean check_level() {
boolean isValidLevel = true;
switch (dish.type) {
case ChuanCai:
isValidLevel = (level >= 0 && level <= 5);
break;
case JinCai:
isValidLevel = (level >= 0 && level <= 4);
break;
case ZheCai:
isValidLevel = (level >= 0 && level <= 3);
break;
default:
isValidLevel = true;
}
return isValidLevel;
}
public Record(int givenID, int orderNum, Dish dish, int portion, int quantity) {
this.orderNum = orderNum;
this.dish = dish;
this.portion = portion;
this.quantity = quantity;
this.level = -1;
this.flag = true;
this.givenId = givenID;
}
public Record(int givenId, int orderNum, Dish dish, int level, int portion, int quantity) {
this.orderNum = orderNum;
this.dish = dish;
this.portion = portion;
this.quantity = quantity;
this.level = level;
this.flag = check_level();
this.givenId = givenId;
}
int getPrice() {
if (!flag)
return 0;
double temp = 0;
switch (portion) {
case 1:
temp = 1;
break;
case 2:
temp = 1.5;
break;
case 3:
temp = 2;
break;
}
int price = (int) Math.round(dish.unit_price * temp) * quantity;
return price;
}
int getCheckedPrice(Double temp) {
return (int) Math.round(getPrice() * temp);
}
public String print(int tableId) {
if (flag == false) {
switch (dish.type) {
case ChuanCai:
return "spicy num out of range :" + level;
case JinCai:
return "acidity num out of range :" + level;
case ZheCai:
return "sweetness num out of range :" + level;
default:
return null;
}
} else {
if (givenId == tableId) {
return orderNum + " " + dish.toString() + " " + getPrice();
}
return orderNum + " table " + tableId + " pay for table " + givenId + " " + getPrice();
}
}
@Override
public String toString() {
return "Record [orderNum=" + orderNum + ", dish=" + dish + ", portion=" + portion + ", quantity=" + quantity
+ ", level=" + level + ", flag=" + flag + ", givenId=" + givenId + "]";
}
}
class Table {
ArrayList<Record> records = new ArrayList<>();
int tableId;
String name;
String phone;
Date date;
Date time;
boolean flag;
public Table(int tableId, String name, String phone, Date date, Date time) {
this.name = name;
this.phone = phone;
this.date = date;
this.time = time;
this.tableId = tableId;
this.flag = true;
}
double getTemp(boolean Special) throws ParseException {
double temp = 0;
SimpleDateFormat sdfTime = new SimpleDateFormat("HH:mm");
Calendar cal = Calendar.getInstance();
cal.setTime(date);
int dayOfWeek = cal.get(Calendar.DAY_OF_WEEK);
// 营业时间
if (dayOfWeek == 1 || dayOfWeek == 7) {
if (time.after(sdfTime.parse("9:29")) && time.before(sdfTime.parse("21:31"))) {
temp = 1;
}
} else {
if (time.after(sdfTime.parse("16:59")) && time.before(sdfTime.parse("20:31"))) {
if (Special) {
temp = 0.7;
} else {
temp = 0.8;
}
} else if (time.after(sdfTime.parse("10:29")) && time.before(sdfTime.parse("14:31"))) {
if (Special) {
temp = 0.7;
} else {
temp = 0.6;
}
}
}
if (temp == 0) {
flag = false;
}
return temp;
}
int getTotalPrice() {
int sum = 0;
for (Record record : records) {
sum += record.getPrice();
}
return sum;
}
int getCheckedPrice() throws ParseException {
int sum = 0;
for (Record record : records) {
if (record.level != -1) {
sum += record.getCheckedPrice(getTemp(true));
} else {
sum += record.getCheckedPrice(getTemp(false));
}
}
return sum;
}
String getAveLevel(DishType type) {
String[] spicy = { "不辣", "微辣", "稍辣", "辣", "很辣", "爆辣" };
String[] acidity = { "不酸", "微酸", "稍酸", "酸", "很酸" };
String[] sweetness = { "不甜", "微甜", "稍甜", "甜" };
double sum = 0;
double num = 0;
for (Record record : records) {
if (record.dish.type == type) {
if (record.flag && tableId == record.givenId) {
num += record.quantity;
sum += record.level * record.quantity;
}
}
}
if (num == 0) {
return "";
}
int ave = (int) Math.round(sum / num);
switch (type) {
case ChuanCai:
return " 川菜 " + (int) num + " " + spicy[ave];
case JinCai:
return " 晋菜 " + (int) num + " " + acidity[ave];
case ZheCai:
return " 浙菜 " + (int) num + " " + sweetness[ave];
default:
return null;
}
}
void addRecord(Record record) {
records.add(record);
}
boolean delRecordByOrderNum(int orderNum) {
return records.removeIf(record -> record.orderNum == orderNum);
}
Record findRecordByOrderNum(int orderNum) {
for (Record record : records) {
if (record.orderNum == orderNum) {
return record;
}
}
return null;
}
public String printId() {
return "table " + tableId + ": ";
}
public String printInfo() throws ParseException {
String chuan = getAveLevel(DishType.ChuanCai);
String jin = getAveLevel(DishType.JinCai);
String zhe = getAveLevel(DishType.ZheCai);
if (chuan == "" && jin == "" && zhe == "") {
return "table " + tableId + ": " + getTotalPrice() + " " + getCheckedPrice() + " ";
} else {
return "table " + tableId + ": " + getTotalPrice() + " " + getCheckedPrice() + chuan + jin + zhe;
}
}
}
- 类图

期中考试题目4:
一、题目
7-4 测验4-抽象类与接口
在测验3的题目基础上,重构类设计,实现列表内图形的排序功能(按照图形的面积进行排序)。
提示:题目中Shape类要实现Comparable接口。
其中,Main类源码如下(可直接拷贝使用):
public class Main {
public static void main(String\[\] args) {
// TODO Auto-generated method stub
Scanner input = new Scanner(System.in);
ArrayList<Shape> list = new ArrayList<>();
int choice = input.nextInt();
while(choice != 0) {
switch(choice) {
case 1://Circle
double radiums = input.nextDouble();
Shape circle = new Circle(radiums);
list.add(circle);
break;
case 2://Rectangle
double x1 = input.nextDouble();
double y1 = input.nextDouble();
double x2 = input.nextDouble();
double y2 = input.nextDouble();
Point leftTopPoint = new Point(x1,y1);
Point lowerRightPoint = new Point(x2,y2);
Rectangle rectangle = new Rectangle(leftTopPoint,lowerRightPoint);
list.add(rectangle);
break;
}
choice = input.nextInt();
}
list.sort(Comparator.naturalOrder());//正向排序
for(int i = 0; i < list.size(); i++) {
System.out.print(String.format("%.2f", list.get(i).getArea()) + " ");
}
}
}
输入格式:
输入图形类型(1:圆形;2:矩形;0:结束输入)
输入图形所需参数
输出格式:
按升序排序输出列表中各图形的面积(保留两位小数),各图形面积之间用空格分隔。
输入样例:
在这里给出一组输入。例如:
1
2.3
2
3.2
3
6
5
1
2.3
0
输出样例:
在这里给出相应的输出。例如:
5.60 16.62 16.62
- 设计思路
类设计如下:
Circle 类 (圆形类):
包含一个私有属性 radius 表示圆的半径,以及计算圆面积的方法。在控制台输入圆的半径后,调用计算面积的方法,将结果输出到控制台。如果输入数据非法,输出 "Wrong Format"。
Rectangle 类 (矩形类):
包含四个私有属性表示左上角坐标点和右下角坐标点的 x 和 y 坐标值。在控制台输入这四个坐标值后,调用计算面积的方法,将结果输出到控制台。
Shape 类 (图形类):
Shape 类是 Circle 和 Rectangle 类的父类,它包含一个抽象方法 area(),代表计算图形面积的方法,并实现了 Comparable 接口,用于按照图形面积进行排序。由于 area() 方法是一个抽象方法,所以 Shape 类也是一个抽象类。
Main 类 (主类):
Main 类的职责是从控制台读取数据,根据输入的形状类型分别创建 Circle 和 Rectangle 对象,并计算输出它们的面积。此外,它还需要将所有图形放入一个列表中,调用 Collections.sort() 方法按照面积大小进行排序,最后输出排序过后的图形信息。
三、代码展示
import java.util.ArrayList;
import java.util.Comparator;
import java.util.Scanner;
abstract class Shape implements Comparable<Shape> {
public Shape() {}
public abstract double getArea();
@Override
public int compareTo(Shape other) {
if (this.getArea() < other.getArea()) {
return -1;
} else if (this.getArea() > other.getArea()) {
return 1;
} else {
return 0;
}
}
}
class Circle extends Shape {
private double radius = 0;
public Circle() {}
public Circle(double radius) {
this.radius = radius;
}
public double getRadius() {
return radius;
}
public void setRadius(double radius) {
this.radius = radius;
}
@Override
public double getArea() {
return Math.PI * radius * radius;
}
}
class Rectangle extends Shape {
private Point topLeftPoint;
private Point lowerRightPoint;
public Rectangle() {
topLeftPoint = new Point();
lowerRightPoint = new Point();
}
public Rectangle(Point topLeftPoint, Point lowerRightPoint) {
this.topLeftPoint = topLeftPoint;
this.lowerRightPoint = lowerRightPoint;
}
public Point getTopLeftPoint() {
return topLeftPoint;
}
public void setTopLeftPoint(Point topLeftPoint) {
this.topLeftPoint = topLeftPoint;
}
public Point getLowerRightPoint() {
return lowerRightPoint;
}
public void setLowerRightPoint(Point lowerRightPoint) {
this.lowerRightPoint = lowerRightPoint;
}
public double getLength() {
return Math.abs(lowerRightPoint.getX() - topLeftPoint.getX());
}
public double getHeight() {
return Math.abs(lowerRightPoint.getY() - topLeftPoint.getY());
}
@Override
public double getArea() {
return getLength() * getHeight();
}
}
class Point {
private double x;
private double y;
public Point() {}
public Point(double x, double y) {
this.x = x;
this.y = y;
}
public double getX() {
return x;
}
public void setX(double x) {
this.x = x;
}
public double getY() {
return y;
}
public void setY(double y) {
this.y = y;
}
}
public class Main {
public static void main(String[] args) {
Scanner input = new Scanner(System.in);
ArrayList<Shape> list = new ArrayList<>();
int choice = input.nextInt();
while(choice != 0) {
switch(choice) {
case 1://Circle
double radius = input.nextDouble();
if(radius>0)
{
Shape circle = new Circle(radius);
list.add(circle);
}
else System.out.println("Wrong Format");
break;
case 2://Rectangle
double x1 = input.nextDouble();
double y1 = input.nextDouble();
double x2 = input.nextDouble();
double y2 = input.nextDouble();
Point leftTopPoint = new Point(x1,y1);
Point lowerRightPoint = new Point(x2,y2);
Rectangle rectangle = new Rectangle(leftTopPoint,lowerRightPoint);
list.add(rectangle);
break;
}
choice = input.nextInt();
}
list.sort(Comparator.naturalOrder());//正向排序
for(int i = 0; i < list.size(); i++) {
System.out.print(String.format("%.2f", list.get(i).getArea()) + " ");
}
}
}
四、类图

- 踩坑心得
1.异常处理:
在代码中应该考虑各种异常情况,并进行适当的错误处理。例如,处理不存在的桌号、重复的菜谱信息、重复的删除记录等情况,给出合适的错误提示。
2.ArrayList的并发访问:
在Table类中的records属性是一个ArrayList,在多线程环境下可能存在并发访问的问题。如果涉及到多线程操作,需要考虑使用线程安全的集合类或者对ArrayList进行适当的同步处理。
3.空指针异常:
在Record类的print方法中,对dish的type属性进行了访问,如果dish为null,就会抛出空指针异常。在使用对象属性之前,需要进行合理的空指针判断。
4.输入格式验证:
确保输入的格式符合要求,例如正确的桌号格式、时间格式以及菜单、订单的格式。对于不合法的输入,需要进行适当的错误处理。
5.访问修饰符错误:
忘记添加正确的访问修饰符(如public、private)可能导致无法访问或访问权限错误。
6.参数错误:
使用构造方法时需要注意参数的类型和顺序是否正确,否则会出现编译错误或运行时错误。
- 代码改进建议
1.菜单系类:
- 在使用try-catch块捕获异常时,尽量避免捕获所有异常,可以只捕获需要处理的特定异常类型,以便更好地处理异常情况。
- 在比较字符串时,推荐使用equals()方法而不是"=="运算符,以确保比较的是字符串的内容而不是引用。
- 重写toString()方法:在Shape、Circle和Rectangle类中,可以重写toString()方法以提供更有意义的字符串表示形式。这将有助于调试和输出对象时的可读性。
- 考虑将 Record 类的一些逻辑(如价格计算和级别检查)封装为方法,以提高代码的可读性和可维护性。
2.期中:
- 类的封装:考虑将每个类放在单独的文件中,并使用适当的访问修饰符(如private、protected、public)来限制成员变量和方法的访问权。
- 操作符的连续使用:在使用Scanner读取输入时,可以考虑使用操作符的连续使用来简化代码。例如,可以将以下代码段:
double x1 = input.nextDouble();
double y1 = input.nextDouble();
double x2 = input.nextDouble();
double y2 = input.nextDouble();
简化为:
double x1, y1, x2, y2;
x1 = input.nextDouble();
y1 = input.nextDouble();
x2 = input.nextDouble();
y2 = input.nextDouble();
- 总结
在编写上述代码的实验过程中,我学到了许多关于类设计和面向对象编程的知识。下面是我的实验总结:
1.良好的类设计原则:
在开始编写代码之前,先进行合理的类设计是非常重要的。良好的类设计应该遵循单一职责原则、开放封闭原则、依赖倒置原则等基本原则。
2.合理的类和方法命名:
类和方法的命名应该清晰、准确地表达其功能和用途,以提高代码的可读性和可维护性。
3.合理使用数据结构和数据类型:
在选择数据结构和数据类型时,要根据实际需求进行合理选择。例如,在菜单类中使用ArrayList来管理菜品列表,在订单记录类中使用HashMap来存储订单信息。
4.异常处理:
在编写代码时,要考虑可能出现的异常情况,并进行合理的异常处理。这样可以增加程序的健壮性和可靠性。
5.代码重用:
在设计类和方法时,要尽量避免重复代码的出现。可以利用继承、接口、组合等技术来实现代码的重用,提高代码的可维护性和可扩展性。
6.代码风格和格式:
在编写代码时,要注意良好的代码风格和格式。使用适当的缩进、注释和命名规范,可以提高代码的可读性和可理解性。
7.测试和调试:
在编写代码后,进行测试和调试是非常重要的。通过单元测试和集成测试,可以验证代码的正确性,并发现潜在的问题和bug。
总的来说,这次实验对我的面向对象编程能力和代码设计能力有了很大的提升。我学会了如何合理地设计和组织类,如何处理异常情况,以及如何进行代码的测试和调试。通过这次实验,我对面向对象编程的思想和原则有了更深入的理解,这对我的编程能力将产生长远的影响。
浙公网安备 33010602011771号