keil的调试模式debug
(1)工程选项,debug这里可以对调试选项进行配置

(2)左边的是使用仿真器,右边是默认的在硬件上在线仿真
(3)编译一下工程确保没有问题
(4)然后点击这里的放大镜里面带各地的图标,进入调试模式
(5)主窗口是我们C语言程序,上面的窗口就是C语言翻译成的汇编程序,然后左边这个窗口是寄存器组和状态标志位等信息(这个是单片机硬件底层很重要的东西)

(6)第一个是复位,第二个是全速运行,第三个是停止全速运行。
然后接着这四个是单步运行,跳过当前行单步运行,跳出当前函数单步运行,调到光标指定行单步运行。
黄色箭头指示的就是下一句将要执行的代码。

第一个是命令窗口,我们可以点击它打开和关闭命令窗口。
第二个是反汇编窗口,也是可以打开和关闭的。
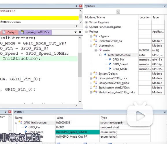
第三个是符号窗口,在这里我们可以实时查看程序中所有变量的值。
第四个是串口显示。
第五个是逻辑分析仪。

如果想看一下结构体的变化,可以在这里右键添加到watch 1窗口,单步运行,也可以看到这个值的变化。

在这里就可以看到所有的外设寄存器。


注意
如果你想修改程序的话,是不可以在直接在这个调试模式下修改的,修改程序,得先退出调试模式,重新编译,再进入调试模式。
浙公网安备 33010602011771号