Github又一AI黑科技项目,打造全栈架构,只需一个统一框架?
嗨,我是小华同学,专注解锁高效工作与前沿AI工具!每日精选开源技术、实战技巧,助你省时50%、领先他人一步。👉免费订阅,与10万+技术人共享升级秘籍!


Motia 是一款现代化后端框架,将 API 接口、后台任务、事件系统和 AI Agent 融合到统一运行时中。用 JavaScript、TypeScript、Python 等语言协同构建事件驱动工作流,内置状态管理、可观察性、零配置部署功能。
痛点场景
-
碎片化工具链:API 用 Express/Koa,任务用 Bull/cron,Agent 用自研或多平台拼接,导致上下文混乱、部署分散。 -
部署运维成本高:要懂 Kubernetes、消息队列配置、AI 服务对接……入门门槛高,出错率也高。 -
调试困难:分布式日志 scattered,状态不可追踪,排错成噩梦。 -
语言边界阻碍灵活性:一端 Python,一端 TS,流程串起来就成了瓶颈,还要写接口桥。 -
AI 整合费劲:要自己写 webhook、调用 LLM、链上下游,整体复杂度飙升。
Motia 正是为了破除这些痛点,把这些碎片融在一起,开发者只需专注业务和智能能力。
核心功能亮点
-
多语言 Step 混合执行:TS/JS、Python 可在同一流程中混合使用,每个 Step 均可内置业务或 AI 能力 。 -
事件驱动统一流程:所有动作(HTTP 接口、Cron、Webhook)都由 Step 发事件触发,串联业务流程,逻辑清晰。 -
可视化 Workbench:流程、日志、状态实时展示,点击节点即可查看输入输出、运行时 trace 。 -
自动观测与追踪:开箱即具 trace ID、结构化日志、状态上下文,定位异常一键直达。 -
一键部署 & 零基础设施:CLI 命令 npx motia create ...和/deploy,无需写 Kubernetes、Docker、Queue 脚本 。 -
即时 API 和 Cron 支持:内置 HTTP endpoint 和定时触发器,部署即用,无需二次开发。 -
丰富示例项目:官方提供 Trello、GitHub 自动化、Gmail 自动化、财务 Agent、RAG、智能研究 Agent 等 。
技术架构一览
-
Step:开发者自定义函数模块,支持 JS/TS/Python,承载逻辑。 -
Flow/EventBus:在 Step 之间路由事件,形成有向流程。 -
State 管理:共享状态自动关联 trace,上下游 Step 可读取或更新。 -
Workbench UI:流程全览、日志、状态、trace 三位一体,可集成到 VS Code 。 -
CLI + 平台:统一命令行管理,支持本地 dev 和云平台一键部署。
技术优势对比
| 对比维度 | Motia | 传统组合方式 |
|---|---|---|
| 部署复杂度 | 一条 CLI 命令搞定,零 infra 配置 | Docker + K8s + MQ + CI/CD 脚本,门槛高 |
| 语言混用支持 | 多语言 Step 混用,无缝协作 | 需额外封装 RPC/API,接口串接成本高 |
| 可观察性 | Trace + 可视化 UI,全链路实时监控 | 日志散落各处,排障耗时 |
| AI 集成 | Step 内自由调用 LLM/Vectors,无额外设限 | 要自己接 webhook/Lambda,耦合度高 |
| 示例落地速度 | 有实用 Agent 示例,轻松引用 | 大多需自己组装 demo 示例代码 |
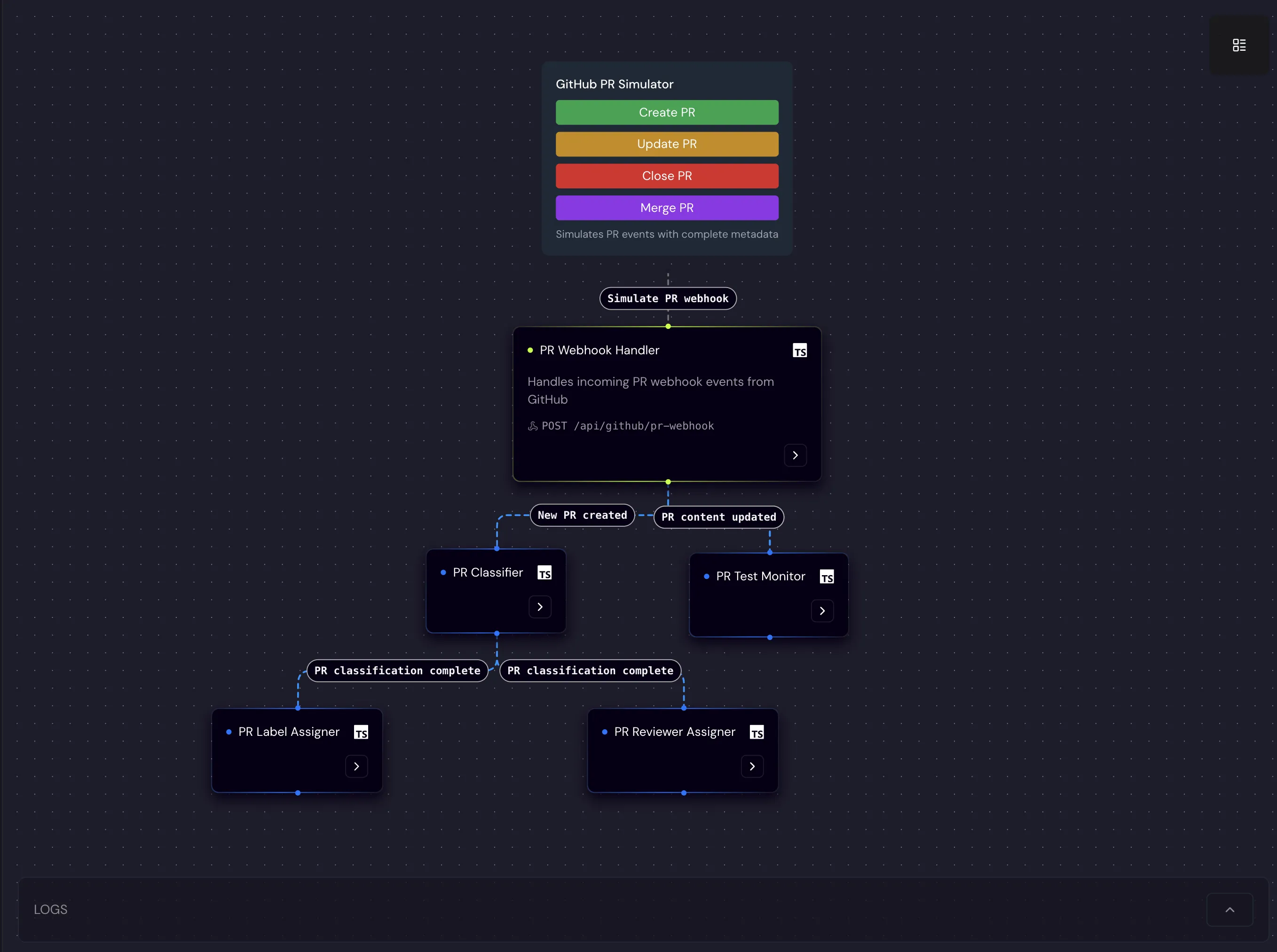
界面效果展示与说明
Workbench 实时流程视图
如图所示,用户可以在 UI 中看到完整流程节点、触发事件,实时运行可点击查看。
日志与 Trace 可视化
下方日志区域支持过滤,并附带 trace ID,可快速定位到某个 Step 的输入、输出、错误详情。
VS Code 插件支持
在 VS Code 中直接打开 Workbench,启动/停止 dev server,开发体验无缝衔接。
使用示例:一键生成 GitHub Issue 分流
// issue-webhook.step.ts
import { Step } from 'motia'
import { classifyIssue } from './ai-utils'
export const issueClassifier = new Step({
name: 'issue-classifier',
trigger: 'github.issue.opened',
handler: async ({ event, emit }) => {
const { title, body } = event.payload
const label = await classifyIssue(title + body)
emit('github.issue.labeled', { issueId: event.payload.issue.id, label })
}
})
控制台命令:
npx motia create -n gh-triage
cd gh-triage
pnpm run dev
在浏览器中访问 http://localhost:3000 点击 Workbench 流程,即可实时调试分类并触发 label 事件。
应用场景落地
-
企业 API 网关 & 后端微服务:统一构建 HTTP → 数据库 → 调度任务流程。 -
智能客服机器人:集成 AI Agent 自动应答、工单分类、告警通知。 -
GitHub 自动化运营:自动分 Issue、Label,加 Reviewer、监控 CI。 -
ETL/数据管道:定时抓取数据、清洗、存库,一条流程搞定。 -
智能研究 Agent:查询资料、摘要整合、整理洞见,自动 output 报表。
与同类项目对比表
| 功能/维度 | Motia | Temporal / Cadence | Airflow + 自研 glue | LlamaFlow / LangChain等 |
|---|---|---|---|---|
| API/HTTP 内建支持 | ✅ 即用 | ❌ 需自己写 HTTP wrapper | ❌ 需整合额外框架 | ❌ 通常只聚焦 AI |
| 多语言混合执行 | ✅ JS/TS + Python 多语言混用 | ❌ 多语言复杂 | ✅ 语言支持但组合繁琐 | ✅ Python 为主 |
| 可视化 Workbench | ✅ 内置并可集成 VS Code | ❌ 需 UI 单独配置 | ❌ 单调图无 trace | ✅ 专注 AI,流程有限 |
| 可观察性 + trace | ✅ 开箱即用 | ✅ 强 Trace 支持 | ❌ 一般 logs 分散 | ❌ 观测支持较弱 |
| 部署方式 | 🧩 一键 CLI 到平台/Cloud | ⚠️ 需 infra | ⚠️ 完整 infra | ⚠️ 多组件拼接复杂 |
| AI Agent 支持 | ✅ 任意 Step 使用 LLM | ❌ 需自建接入 LLM 接口 | ❌ 需方案拼接 | ✅ AI 强,其他无支撑 |
总结
Motia 凭借 多语言混合, 内置可观测, 可视化调试, 零配置部署 和 AI 原生支持 秒杀传统碎片化工具链,是未来全栈工程师的一大福音。它不仅降低开发与运维成本,还极大提升 AI 项目落地效率。








浙公网安备 33010602011771号