2.4k star 开源项目,Wingman AI + 知识图谱,如何帮你搭建‘私人大脑’?学术/项目必备,让笔记真正活起来!
嗨,我是小华同学,专注解锁高效工作与前沿AI工具!每日精选开源技术、实战技巧,助你省时50%、领先行业一步。👉免费订阅,与10万+技术人共享升级秘籍!


MindForger 是一款灵感来源于“人脑思维机制”的桌面 Markdown IDE,目标是让“阅读时联想、写作时提示、思考中记忆”,帮助你构建真正的私人知识体系。
痛点
-
信息涌入,笔记混乱:内容分散在笔记、待办、文档中,检索和联想困难。 -
在线工具隐私风险高:云端敏感内容暴露或服务中断让人担忧。 -
笔记间缺少智能联接:写作常陷孤岛,难以回顾或关联旧知识。 -
工具切换迁移复杂:导出导入格式不兼容,结构丢失严重。 -
无结构化整理:笔记量大后杂乱无章,缺乏管理路径。
MindForger 本地运行,所有数据你可自由掌控;它通过强大的语义联想和结构重构,真正重塑你的知识体系。
核心功能
思考联想:Think as You Read/Write (TAYR/TAYW)
-
TAYR:阅读选中内容时,自动显示语义关联笔记,按相似度排序。 -
TAYW:写作中实时提示相关笔记、自动补链,不怕写了新笔记漏掉旧内容。
知识图谱浏览器
-
以互动图谱方式呈现笔记节点与关联,支持拖拽调整结构,直观洞察知识关系网。
Markdown IDE + 大纲重构
-
IDE 式编辑器,多文档视图、目录结构、表格、公式、图表预览齐全;支持提取、移动、克隆、重组笔记结构。
自动联链
-
自动识别标题关键词生成链接,写作流畅无断层。匹配规则可自定义。
时间范围与“冥界”机制
-
支持按时间、标签过滤笔记;“Limbo”功能让旧笔记隐藏不删,随时恢复。
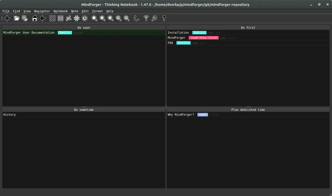
看板与优先级管理
-
标记任务优先级、拖到看板或 Eisenhower 矩阵上,配合 SMARTER/GROW 模板强化执行力。
Wingman(AI 助手)
-
基于 LLM,可智能生成、改写、总结、翻译、扩充笔记,提升联想与产出质量。
CLI 命令面板
-
快捷 Alt+X 面板轻松打开笔记、搜索、调用 AI,支持 man、路径控制与主题切换。
技术架构剖析
| 层级组件 | 技术优势 |
|---|---|
| Parser & Indexer | 支持大规模 Markdown,解析速度快、支持 LaTeX/图表 |
| Semantic Engine | 实现联想推荐与相似内容识别,增强写作与阅读联动 |
| Graphviz 驱动 | 视觉化知识结构,交互性强 |
| GUI (GTK/Qt) | 跨平台本地应用,流畅稳定 |
| Wingman AI | 语义增强与智能辅助,提升笔记产出质量 |
| Sync & Backup | Git + 本地加密同步,隐私与备份两手兼顾 |
| Limbo & Scope | 结构化归档功能,旧笔记“沉潜不消失” |
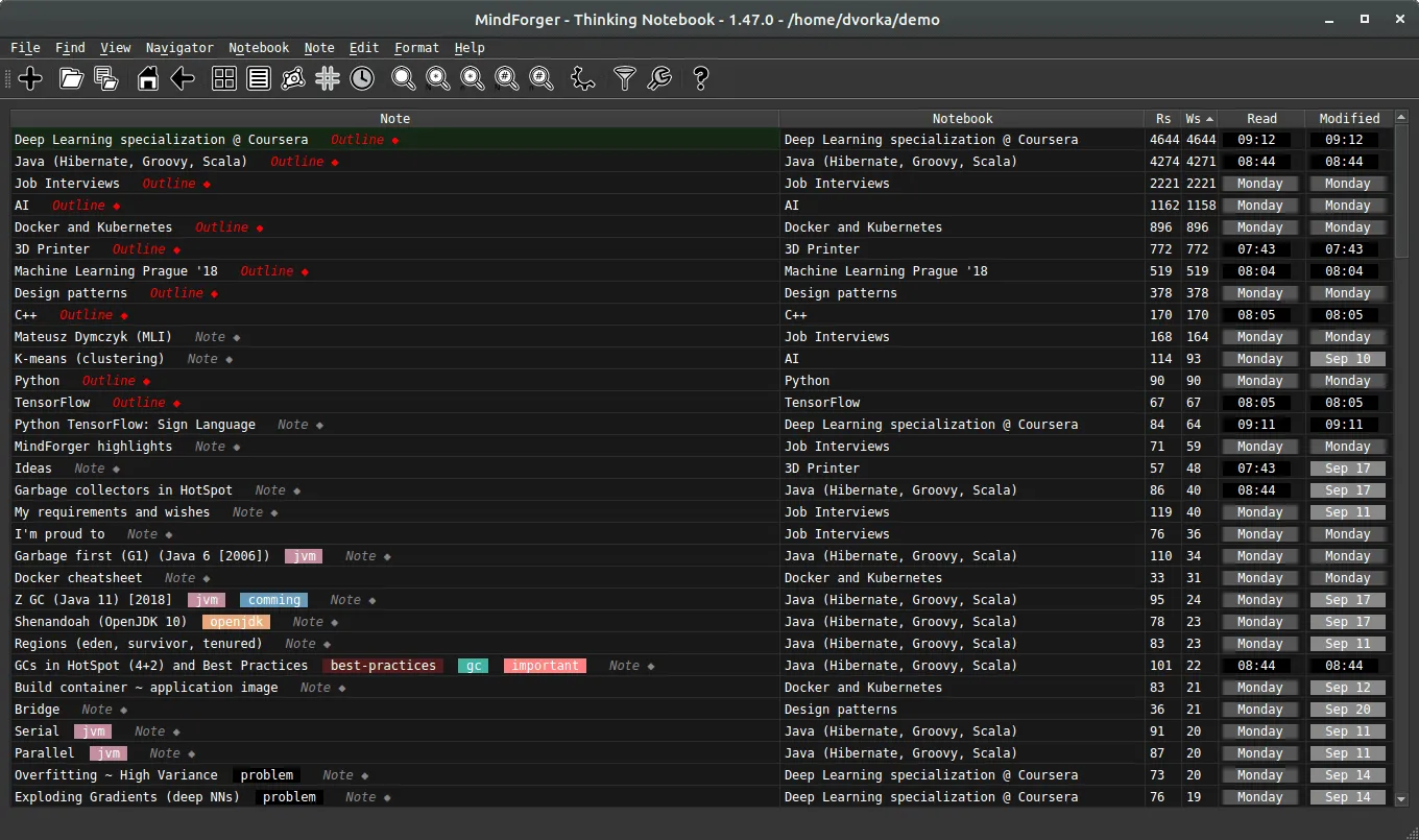
界面展示解析
-
主界面视图:左侧内容树状结构,中部编辑器 + 预览,底部关联笔记推荐。 -
TAYW:写作中关键字触发智能联想提示列表。 -
知识图谱导航器:可视化展示笔记节点及其关系,引导知识探索。 -
模板助手:一键生成 GROW / SMARTER / Kanban 等结构化笔记。 -
CSV 导出:支持结构化 CSV 导出的方式,便于分析与建模。
典型使用场景
-
学术复习/论文写作:引入论文片段、会议记录,通过图谱和联想快速查找相关内容,写作不丢结构。 -
项目管理:设计文档、会议纪要、任务通过看板与优先级方式系统管理。 -
个人成长规划:结合 GROW/SMARTER 模板进行目标规划与执行跟踪。 -
开发者知识库:储存代码片段、API 文档,以 IDE 式体验组织与重构笔记。 -
灵感与创作记录:写作时即时联想、类脑提示,灵感捕捉更高效。
与同类对比
| 功能模块 | MindForger | Obsidian | Zettlr | Boost Note |
|---|---|---|---|---|
| 本地 Markdown 管理 | ✅ 跨平台强支持 | ✅ 支持 | ✅ 支持 | ✅ 支持同步 |
| 自动联想推荐 | ✅ TAYR/TAYW 实时联想 | ❌ 灵感需手动 | ❌ 无 | ❌ 无 |
| 知识图谱浏览 | ✅ 可交互视图 | ✅ Plugin | ❌ 不支持 | ❌ 无 |
| 结构化重构编辑 | ✅ 强大操作 | ❌ 需插件 | ❌ 不支持 | ❌ 无 |
| 自动链接 | ✅ 自动注入 | ❌ 插件支援 | ❌ 手动 | ❌ 手动 |
| 时间范围与“冥界” | ✅ 支持 | ❌ 无 | ❌ 无 | ❌ 无 |
| 模板管理 | ✅ 自带模板 | ❌ 插件式 | ❌ 插件 | ✅ 部分支持 |
| 本地+隐私控制 | ✅ 支持 | ✅ 支持 | ✅ 支持 | ✅ 支持 |
MindForger 独有的 TAYR/TAYW 联想机制、结构重构能力和强隐私管理,使它在同类开源笔记应用中独树一帜。
快速安装与实操指南
# Ubuntu/Debian 安装
sudo add-apt-repository ppa:ultradvorka/productivity
sudo apt update
sudo apt install mindforger
# macOS via Homebrew
brew install mindforger
# Arch Linux
pacman -S mindforger
# Windows下载 .exe, 其它Linux可下载 tar.gz 或 Docker 镜像
首次使用流程
-
启动后创建 Workspace → 新建 Notebook(可选择模板)。 -
编写笔记,感受自动联想提示和结构调整体验。 -
图谱导航快速查看笔记关联和全局结构。 -
配合 Git 私仓,可实现安全同步与版本控制。 -
可选 Wingman AI 帮助生成或补齐内容。
总结
MindForger 将“Markdown 编辑器、结构化重构、联想机制、AI 辅助、知识图谱”五大要素集于一身,是一款真正追求“让知识活起来”的工具。
-
💡 本地隐私优先 + AI 助手,双管齐下 -
📚 TAYR/TAYW 联想,知识不被割裂 -
🛠 IDE 式结构重构,对比插件主导更易用 -
🗓 模板+任务管理,一体化笔记规划 -
🌐 跨平台、开源 GPLv2,社区活跃




















浙公网安备 33010602011771号