Mybatis事务控制
一、概述
对数据库的事务而言,应该具有以下几点:创建(create)、提交(commit)、回滚(rollback)、关闭(close)。对应地,MyBatis将事务抽象成了Transaction接口,其接口定义如下:

MyBatis的事务管理分为两种形式:
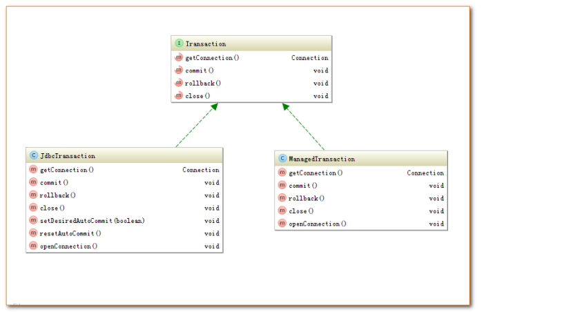
1.使用JDBC的事务管理机制:即利用java.sql.Connection对象完成对事务的提交(commit())、回滚(rollback())、关闭(close())等。
2.使用MANAGED的事务管理机制:这种机制MyBatis自身不会去实现事务管理,而是让程序的容器如(JBOSS,Weblogic)来实现对事务的管理。

这两者的类图如下所示:

二、事务的配置、创建和使用
1、事务的配置
使用MyBatis一般在XML配置文件中定义如下信息:
<?xml version="1.0" encoding="UTF-8"?> <!DOCTYPE configuration PUBLIC "-//mybatis.org//DTD Config 3.0//EN" "http://mybatis.org/dtd/mybatis-3-config.dtd"> <configuration> <!--映入外部文件定义的属性,供此配置文件使用--> <properties resource="jdbc.properties"></properties> <environments default="development"> <!-- 连接环境信息,取一个任意唯一的名字 --> <environment id="development"> <!-- mybatis使用jdbc事务管理方式 --> <transactionManager type="jdbc"/> <!-- mybatis使用连接池方式来获取连接 --> <dataSource type="pooled"> <!-- 配置与数据库交互的4个必要属性 --> <property name="driver" value="${jdbc.driver}"/> <property name="url" value="${jdbc.url}"/> <property name="username" value="${jdbc.username}"/> <property name="password" value="${jdbc.password}"/> </dataSource> </environment> </environments> <!-- 加载映射文件--> <mappers> <mapper resource="com/mybatis/EmployeeMapper.xml"/> </mappers> </configuration>
<environment>节点定义了连接某个数据库的信息,子节点<transactionManager> 的type 决定用什么类型的事务管理机制。
2、事务工厂的创建
MyBatis事务交给了TransactionFactory 事务工厂创建,如果将<transactionManager>的type 配置为"JDBC"。那么,在MyBatis初始化解析<environment>节点时,会根据type="JDBC"创建一个JdbcTransactionFactory工厂,其源码如下:
/** * 解析<transactionManager>节点,创建对应的TransactionFactory * @param context * @return * @throws Exception */ private TransactionFactory transactionManagerElement(XNode context) throws Exception { if (context != null) { String type = context.getStringAttribute("type"); Properties props = context.getChildrenAsProperties(); /* 在Configuration初始化的时候,会通过以下语句,给JDBC和MANAGED对应的工厂类 typeAliasRegistry.registerAlias("JDBC", JdbcTransactionFactory.class); typeAliasRegistry.registerAlias("MANAGED", ManagedTransactionFactory.class); 下述的resolveClass(type).newInstance()会创建对应的工厂实例 */ TransactionFactory factory = (TransactionFactory) resolveClass(type).newInstance(); factory.setProperties(props); return factory; } throw new BuilderException("Environment declaration requires a TransactionFactory."); }
如上述代码所示,如果type = "JDBC",则MyBatis会创建一个JdbcTransactionFactory.class 实例;如果type="MANAGED",则MyBatis会创建一个MangedTransactionFactory.class实例。MyBatis对<transactionManager>节点的解析会生成 TransactionFactory实例;而对<dataSource>解析会生成datasouce实例。
作为<environment>节点,会根据TransactionFactory和DataSource实例创建一个Environment对象,代码如下所示:
private void environmentsElement(XNode context) throws Exception { if (context != null) { if (environment == null) { environment = context.getStringAttribute("default"); } for (XNode child : context.getChildren()) { String id = child.getStringAttribute("id"); //是和默认的环境相同时,解析之 if (isSpecifiedEnvironment(id)) { //1.解析<transactionManager>节点,决定创建什么类型的TransactionFactory TransactionFactory txFactory = transactionManagerElement(child.evalNode("transactionManager")); //2. 创建dataSource DataSourceFactory dsFactory = dataSourceElement(child.evalNode("dataSource")); DataSource dataSource = dsFactory.getDataSource(); //3. 使用了Environment内置的构造器Builder,传递id 事务工厂TransactionFactory和数据源DataSource Environment.Builder environmentBuilder = new Environment.Builder(id) .transactionFactory(txFactory) .dataSource(dataSource); configuration.setEnvironment(environmentBuilder.build()); } } } }
Environment表示一个数据库的连接,生成后的Environment对象会被设置到Configuration实例中,以供后续使用。
2.1事务工厂TransactionFactory
事务工厂定义了创建Transaction的两个方法:
通过指定的Connection对象创建Transaction
通过数据源DataSource来创建Transaction

与JDBC 和MANAGED两种Transaction相对应,TransactionFactory有两个对应的实现的子类:

3、事务Transaction创建
通过事务工厂TransactionFactory容易获取Transaction对象实例。以JdbcTransaction为例,看下JdbcTransactionFactory是怎样生成JdbcTransaction的,代码如下:
public class JdbcTransactionFactory implements TransactionFactory { public void setProperties(Properties props) { } /** * 根据给定的数据库连接Connection创建Transaction */ public Transaction newTransaction(Connection conn) { return new JdbcTransaction(conn); } /** * 根据DataSource、隔离级别和是否自动提交创建Transacion */ public Transaction newTransaction(DataSource ds, TransactionIsolationLevel level, boolean autoCommit) { return new JdbcTransaction(ds, level, autoCommit); } }
3.1 JdbcTransaction
JdbcTransaction直接使用JDBC的提交和回滚事务管理机制。它依赖于从dataSource中取得的连接对象connection 来管理transaction的作用域,connection对象的获取被延迟到调用getConnection()方法。如果autocommit设置为on (开启状态),它会忽略commit和rollback。即JdbcTransaction使用java.sql.Connection 上的commit和rollback功能,JdbcTransaction相当于对java.sql.Connection事务处理进行了一次包装(wrapper),Transaction的事务管理都是通过java.sql.Connection实现的。
3.2 ManagedTransactionManagedTransaction让容器管理事务Transaction的整个生命周期,使用ManagedTransaction的commit和rollback功能不会对事务有任何的影响,它什么都不会做,它将事务管理权利移交给了容器来实现。
/** * 让容器管理事务transaction的整个生命周期 * connection的获取延迟到getConnection()方法的调用 * 忽略所有的commit和rollback操作 * 默认情况下,可以关闭一个连接connection,也可以配置它不可以关闭一个连接 * 让容器来管理transaction的整个生命周期 */ public class ManagedTransaction implements Transaction { private static final Log log = LogFactory.getLog(ManagedTransaction.class); private DataSource dataSource; private TransactionIsolationLevel level; private Connection connection; private boolean closeConnection; public ManagedTransaction(Connection connection, boolean closeConnection) { this.connection = connection; this.closeConnection = closeConnection; } public ManagedTransaction(DataSource ds, TransactionIsolationLevel level, boolean closeConnection) { this.dataSource = ds; this.level = level; this.closeConnection = closeConnection; } public Connection getConnection() throws SQLException { if (this.connection == null) { openConnection(); } return this.connection; } public void commit() throws SQLException { // Does nothing } public void rollback() throws SQLException { // Does nothing } public void close() throws SQLException { if (this.closeConnection && this.connection != null) { if (log.isDebugEnabled()) { log.debug("Closing JDBC Connection [" + this.connection + "]"); } this.connection.close(); } } protected void openConnection() throws SQLException { if (log.isDebugEnabled()) { log.debug("Opening JDBC Connection"); } this.connection = this.dataSource.getConnection(); if (this.level != null) { this.connection.setTransactionIsolation(this.level.getLevel()); } } }
参考连接: https://www.cnblogs.com/kaleidoscope/p/9707263.html?ivk_sa=1024320u https://blog.csdn.net/weixin_34392906/article/details/91425640

浙公网安备 33010602011771号