题目集4-6总结
一、前言
(1)题目集四
题量:少
整体难度:⭐⭐⭐⭐
7-1 水文数据校验及处理
1.使用正则表达式对输入字符串进行合法性验证及计算
难度:⭐⭐⭐⭐⭐
7-2 日期问题面向对象设计(聚合一)
1.使用两两聚合求相应日期
难度:⭐⭐⭐⭐
7-3 图形继承
1.图形继承,要求使用继承类
难度:⭐⭐
(2)题目集五
题量:中
整体难度:⭐⭐⭐⭐
7-1 找出最长的单词-hebust
1.使用String类方法
难度:⭐
7-2 合并两个有序数组为新的有序数组
1.使用Arry类的sort方法进行排序
难度:⭐⭐
7-3 对整型数据排序
1.使用插入排序,选择排序,冒泡排序
难度:⭐⭐
7-4 统计Java程序中关键词的出现次数
1.使用正则表达式
2.使用Pattern类、Match类
难度:⭐⭐⭐⭐⭐
7-5 日期问题面向对象设计(聚合二)
1.使用多个聚合求相应日期
难度:⭐⭐⭐⭐
(3)题目集六
题量:中
整体难度:⭐⭐
7-1 正则表达式训练-QQ号校验
1.使用正则表达式
难度:⭐
7-2 字符串训练-字符排序
1.使用字符串分割
2.使用字符排序
难度:⭐
7-3 正则表达式训练-验证码校验
1.使用正则表达式
难度:⭐
7-4 正则表达式训练-学号校验
1.使用正则表达式
难度:⭐
7-5 图形继承与多态
1.使用继承类
2.使用ArryList将对象排序并求和
难度:⭐⭐⭐⭐
7-6 实现图形接口及多态性
1.使用接口
难度:⭐⭐⭐
二、设计与分析
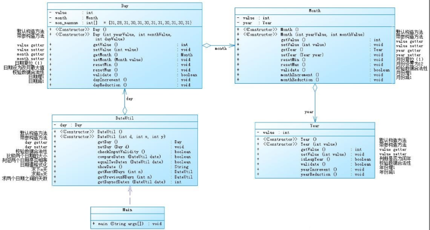
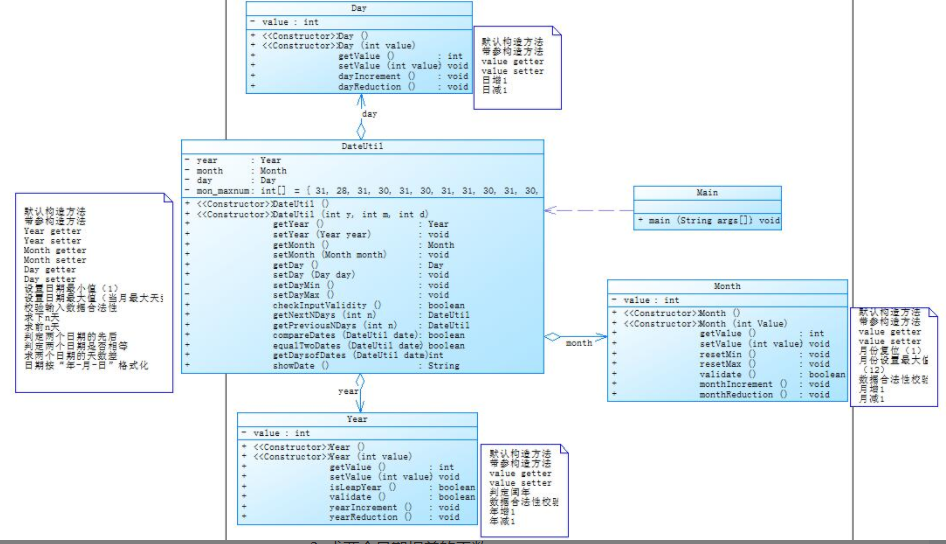
①题目集4(7-2)、题目集5(7-4)两种日期类聚合设计的优劣比较
题目集4(7-2)与题目集5(7-4)都是用聚合解决日期问题,但是两题聚合的类个数不同,聚合的方式也不同


第一种聚合方式调用时非常繁杂


需要层层调用,非常繁琐
而题目集五则简单很多


②题目集4(7-3)、题目集6(7-5、7-6)三种渐进式图形继承设计的思路与技术运用(封装、继承、多态、接口等)
题目集4(7-3)类图

父类Shape,Rectangle和Circle继承Shape,Box继承Rectangle,Ball继承Circle
Rectangle里有属性length,width
Circle里有属性radius
父类Shape里有方法getArea子类Box,Ball重写getArea方法求得相应对象的面积

输出

题目集6(7-5)类图

抽象类Shape接口泛类接口Comparable<Shape>

改写比较器

Rectangle,Circle,Triangle继承抽象类Shape
建立Shape类对象列表

再用for each求和

再用collection的sort方法进行排序

输出

题目集6(7-6)

建立接口GetArea

Circle和Rectangle接口GetArea
重写GetArea求面积

输出

③对三次题目集中用到的正则表达式技术的分析总结

匹配第一个数字为1-9,再匹配4-14个0-9的数字

匹配四个数字或者大小写字母

匹配前四个数字为2020后俩位数分别为1,1-7或61或8,1-2或7,1-2,后一位数为0-4最后一位数为0-9
三、踩坑心得
题目集6(7-5)
输入合法性判断放的位置在前面则判断出问题
若将判断放在创建对象后则输入错误数据程序出现错误



无法创建负数个对象数组
将判断放在创建对象数组前


则判断错误
四、改进建议
为类创建父类,添加相同类型类的公用方法以进行复用
了解更多的接口进行接口应用
五、总结
学习到了聚集,继承,接口等的使用,进一步学习到java编程的语言特点,对代码复用的灵活性,
熟悉了面对对象编程的思想
熟悉了正则表达式的运用和它的重要性
建议:希望老师上课时可以多讲方法的使用方法和使用环境,可以多在课堂上布置练习让我们收悉方法的使用
题目集上的题目上有一些题目大同小异,可以出一些变形题

浙公网安备 33010602011771号