Zookeeper 一致性协议
- 两阶段提交 two-phase commit (2PC)
 - 三阶段提交 three-phase commit (3PC)
 - Paxos 算法
 - ZAB 算法
 
2PC
两阶段提交,强一致性算法。常用在分布式数据库中,如分布式事务(tcc)。
undo 记录原始数据的样子,事务失败了恢复,成功了记入 redo 日志。
比如把增加数据库表字段 A 的 SQL 提交给 DBA,DBA 不会执行,需要把删除 A 字段的 SQL 也提交给 DBA 才行。

第一阶段所有数据库源都返回 ok 了,在执行第二阶段,提交。
优点:原理简单、实现方便
缺点:同步阻塞、单点故障、数据不一致(commit 时有一个数据库的链接断了)、容错机制不完善
大多使用改善过的 2PC,有事务补偿。
3PC

- 与2PC区别:
- 第二阶段才写undo和redo事务日志
 - 第三阶段协调者出现异常或网络超时参与者也会commit
 
 - 优点:
- 改善同步阻塞
 - 改善单点故障
 
 - 缺点:
- 同步阻塞
 - 单点故障
 - 数据不一致
 - 容错机制不完善
 
 
因为有这么多问题,3PC 用的并不多。
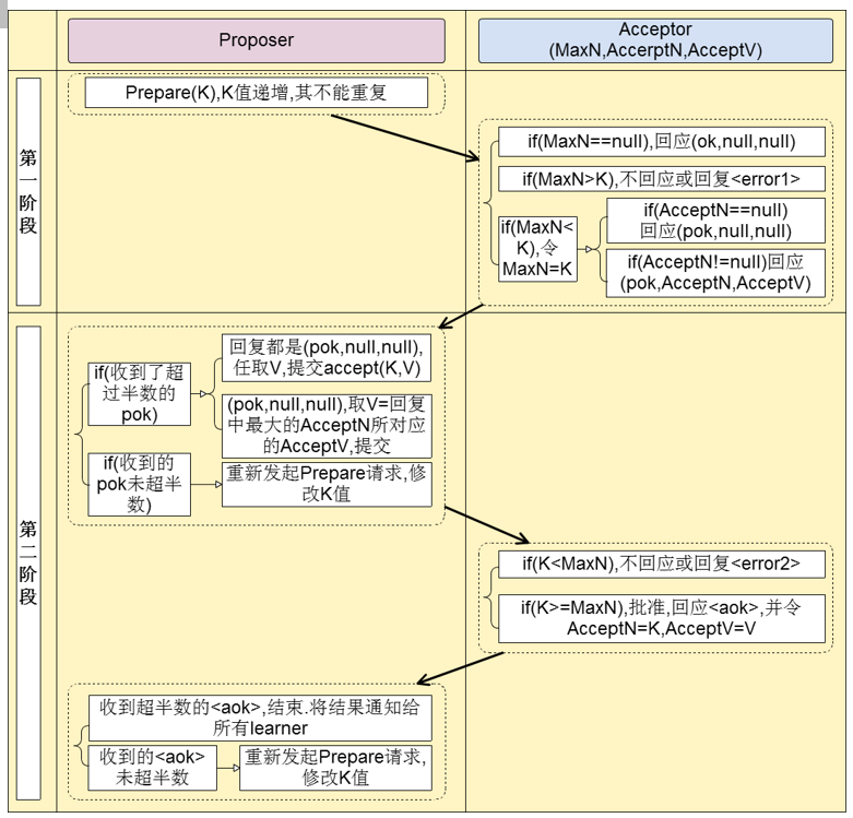
Paxos 算法
- 少数服从多数
 - 角色轮换避免单点故障
 

ZAB
ZAB 协议是为分布式协调服务 ZooKeeper 专门设计的一种支持崩溃恢复的原子广播协议。在 ZooKeeper 中,主要依赖 ZAB 协议来实现分布式数据一致性。
ZAB 协议两种模式:消息广播和崩溃恢复。


消息广播
- Leader 接收到消息请求后,将消息赋予一个全局唯一的 64 位自增 id,叫做:zxid,通过 zxid 的大小比较即可实现因果有序这一特性。
 - Leader 通过先进先出队列(通过 TCP 协议来实现,以此实现了全局有序这一特性)将带有 zxid 的消息作为一个提案(proposal)分发给所有 follower。
 - 当 follower 接收到 proposal,先将 proposal 写到硬盘,写硬盘成功后再向 leader 回一个 ACK。
 - 当 leader 接收到合法数量的 ACKs 后,leader 就向所有 follower 发送 COMMIT 命令,会在本地执行该消息。
 - 当 follower 收到消息的 COMMIT 命令时,就会执行该消息。
 
崩溃恢复
- 每个Server会发出一个投票,第一次都是投自己。投票信息:(myid,ZXID)
 - 收集来自各个服务器的投票
 - 处理投票并重新投票,处理逻辑:优先比较ZXID(确保事务是最新的),然后比较myid
 - 统计投票,只要超过半数的机器接收到同样的投票信息,就可以确定leader
 - 改变服务器状态
 
                    
                
                
            
        
浙公网安备 33010602011771号