20244127 2024-2025-2《Python程序设计》实验二实验报告
实验二 计算器设计
课程:《Python程序设计》
班级:2441
姓名:王晓凤
学号:20244127
实验教师:王志强
实验日期:2025年4月1日
必修/选修: 专选课
1.实验内容
(1)设计并完成一个完整的应用程序,完成加减乘除模等运算,功能多多益善。
(2)考核基本语法、判定语句、循环语句、逻辑运算等知识点
-
实验过程及结果
首先,新建一个Python文件,命名为实验二.py
![]()
定义calculate函数,即根据传入的两个数和运算符进行相应的运算,并返回结果
![]()
其次,确定计算机所拥有的运算方法,如加减乘除(+, -, *, /)、模运算(%)整除(//)、幂运算(**)、阶乘(!)、对数(logab)等。
使用if…elif…else多分支语句实现根据用户输入的运算方法来进行相应的运算方法。
![]()
使用布尔变量flag控制循环
根据用户输入动态切换数据类型。
![]()
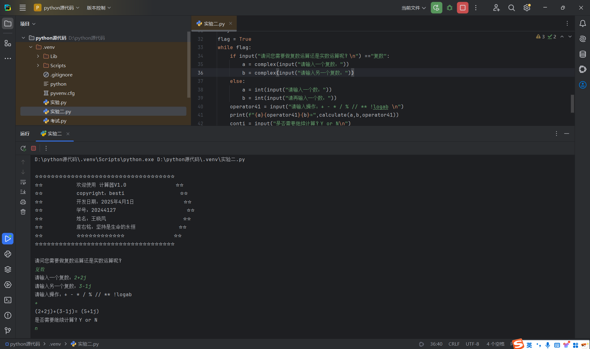
运用while循环实现持续计算,直到用户选择退出,用户输入Y/N时选择继续或退出程序。
![]()
然后,完善装饰原有代码,使用多行字符串打印欢迎界面,并增加个人设计小创意。
![]()
以下为完整代码:
![]()
![]()
最后,运行代码,依据文字指示,完成运算。
![]()
-
实验过程中遇到的问题和解决过程
问题1:代码中在if…elif 语句、while 循环语句过多,容易缩进遗漏,导致语法错误。
问题1解决方案:对照老师的代码范例进行检查,补全遗漏缩进。
问题2:个别函数的使用方法不清楚,不理解用法。
问题2解决方案:通过对老师的PPt进行查阅和网上检索,弄明白函数定义。
问题3:不明白第一步“定义calculate函数”的作用是什么。
问题3解决方案:通过网络查询,明白了定义该函数,可以使接下来依据传入的运算符operator41来判断执行哪种运算,然后返回相应的结果,完成运算。
4.其他(感悟、思考等)
做完这次Python实验,我收获颇丰。实验前,课堂上学的基本语法、判定语句、循环语句和逻辑运算等Python知识还比较抽象,通过亲手设计并实现程序,我不仅深入理解和掌握了这些知识点,更学会将它们运用到实际项目中,编程能力得到切实提升。同时,我也意识到程序设计里需考虑函数的合法性,像logab中a不能等于1。这次实验是一次充满意义的挑战,让我对编程有了全新认知。未来,我会持续努力,加强练习,深入学习Python知识,不断提升自己的编程水平,力求做出更好更完整的程序。










浙公网安备 33010602011771号