jemeter +charles 发送post请求
jemeter 对get请求网上教程一学就会,往往遇到jemeter对post和https请求就有点懵逼
现在针对踩过的坑总结下:
对于post一直以为录制比较方便简单,今天才发现利用charles更简单,操作步骤如下:
1、利用charles抓去请求

2、进入jemter,手动录入脚本

3、由于现在前后端分离,json格式的需要添加下content-type


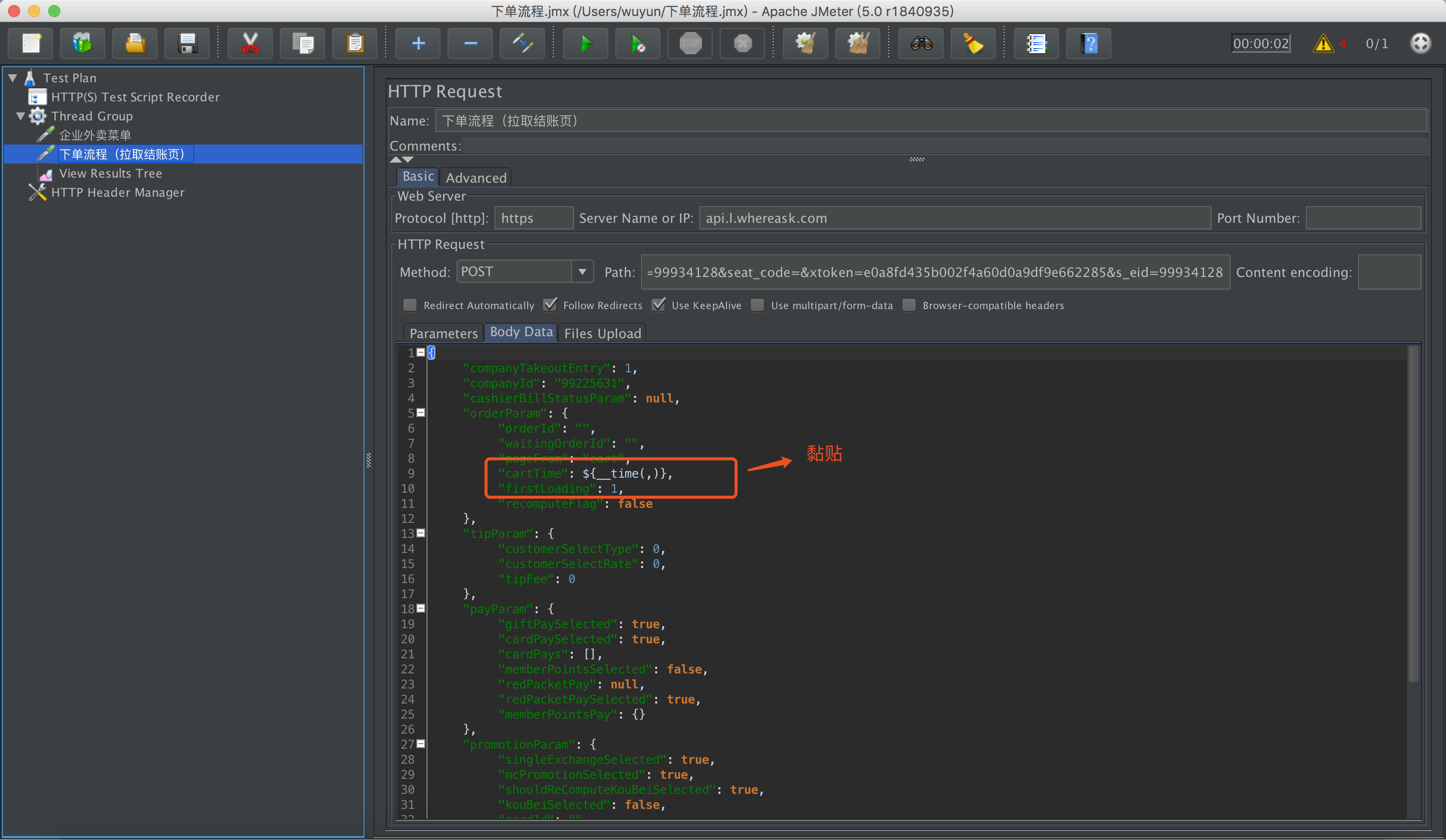
4、添加下结果树,请求下看是否不能成功,如果不能再查下入参中是否有动态获取的,这个接口中动态获取的是cartTime
通过函数助手生成时间戳
点击options,弹框选择time方法

在入参中黏贴复制的内容

这样整个post请求就能成功了


浙公网安备 33010602011771号