TCP/IP协议栈在Linux内核中的运行时序分析
一 作业要求
- 在深入理解Linux内核任务调度(中断处理、softirg、tasklet、wq、内核线程等)机制的基础上,分析梳理send和recv过程中TCP/IP协议栈相关的运行任务实体及相互协作的时序分析。
- 编译、部署、运行、测评、原理、源代码分析、跟踪调试等
- 应该包括时序图
二 Linux内核任务调度
内核线程概述
Linux内核可以看作一个服务进程(管理软硬件资源,响应用户进程的种种合理以及不合理的请求)。
内核需要多个执行流并行,为了防止可能的阻塞,支持多线程是必要的。
内核线程就是内核的分身,一个分身可以处理一件特定事情。内核线程的调度由内核负责,一个内核线程处于阻塞状态时不影响其他的内核线程,因为其是调度的基本单位。
这与用户线程是不一样的。因为内核线程只运行在内核态。
因此,它只能使用大于PAGE_OFFSET(传统的x86_32上是3G)的地址空间。
内核经常需要在后台执行一些操作,这种任务就可以通过内核线程(kernle thread)完成,内核线程是独立运行在内核空间的标准进程。
内核线程和普通的进程间的区别在于内核线程没有独立的地址空间,mm指针被设置为NULL;
它只在内核空间运行,从来不切换到用户空间去;
并且和普通进程一样,可以被调度,也可以被抢占。
实际上,内核线程只能由其他内核线程创建,linux驱动模块中可以用kernel_thread(),kthread_create()/kthread_run()两种方式创建内核线程
另外还可以用第三方库(如pthread,除此之外还有其他的第三方库),在驱动模块中创建线程(pthread也可以用在用户空间)
内核线程是直接由内核本身启动的进程。内核线程实际上是将内核函数委托给独立的进程,它与内核中的其他进程”并行”执行。内核线程经常被称之为内核守护进程。
他们执行下列任务
-
周期性地将修改的内存页与页来源块设备同步
-
如果内存页很少使用,则写入交换区
-
管理延时动作, 如2号进程接手内核进程的创建
-
实现文件系统的事务日志
内核线程主要有两种类型
-
线程启动后一直等待,直至内核请求线程执行某一特定操作。
-
线程启动后按周期性间隔运行,检测特定资源的使用,在用量超出或低于预置的限制时采取行动。
内核线程由内核自身生成,其特点在于
-
它们在CPU的管态执行,而不是用户态。
-
它们只可以访问虚拟地址空间的内核部分(高于TASK_SIZE的所有地址),但不能访问用户空间
内核线程的进程描述符task_struct
task_struct进程描述符中包含两个跟进程地址空间相关的字段mm, active_mm,
struct task_struct { // ... struct mm_struct *mm; struct mm_struct *avtive_mm; //... };
大多数计算机上系统的全部虚拟地址空间分为两个部分: 供用户态程序访问的虚拟地址空间和供内核访问的内核空间。每当内核执行上下文切换时, 虚拟地址空间的用户层部分都会切换, 以便当前运行的进程匹配, 而内核空间不会放生切换。
对于普通用户进程来说,mm指向虚拟地址空间的用户空间部分,而对于内核线程,mm为NULL。
这位优化提供了一些余地, 可遵循所谓的惰性TLB处理(lazy TLB handing)。
active_mm主要用于优化,由于内核线程不与任何特定的用户层进程相关,内核并不需要倒换虚拟地址空间的用户层部分,保留旧设置即可。
由于内核线程之前可能是任何用户层进程在执行,故用户空间部分的内容本质上是随机的,内核线程决不能修改其内容,故将mm设置为NULL,同时如果切换出去的是用户进程,内核将原来进程的mm存放在新内核线程的active_mm中,因为某些时候内核必须知道用户空间当前包含了什么。
为什么没有mm指针的进程称为惰性TLB进程?
假如内核线程之后运行的进程与之前是同一个, 在这种情况下, 内核并不需要修改用户空间地址表。地址转换后备缓冲器(即TLB)中的信息仍然有效。只有在内核线程之后, 执行的进程是与此前不同的用户层进程时, 才需要切换(并对应清除TLB数据)。
内核线程和普通的进程间的区别在于内核线程没有独立的地址空间,mm指针被设置为NULL;它只在 内核空间运行,从来不切换到用户空间去;并且和普通进程一样,可以被调度,也可以被抢占。
内核线程的创建
创建内核线程接口的演变
内核线程可以通过两种方式实现:
-
古老的接口 kernel_create和daemonize
将一个函数传递给kernel_thread创建并初始化一个task,该函数接下来负责帮助内核调用daemonize已转换为内核守护进程,daemonize随后完成一些列操作, 如该函数释放其父进程的所有资源,不然这些资源会一直锁定直到线程结束。阻塞信号的接收, 将init用作守护进程的父进程
-
更加现在的方法kthead_create和kthread_run
创建内核更常用的方法是辅助函数kthread_create,该函数创建一个新的内核线程。最初线程是停止的,需要使用wake_up_process启动它。
使用kthread_run,与kthread_create不同的是,其创建新线程后立即唤醒它,其本质就是先用kthread_create创建一个内核线程,然后通过wake_up_process唤醒它
2号进程kthreadd的诞生
早期的kernel_create和daemonize接口
在早期的内核中, 提供了kernel_create和daemonize接口, 但是这种机制操作复杂而且将所有的任务交给内核去完成。
但是这种机制低效而且繁琐, 将所有的操作塞给内核, 我们创建内核线程的初衷不本来就是为了内核分担工作, 减少内核的开销的么
Workqueue机制
因此在linux-2.6以后, 提供了更加方便的接口kthead_create和kthread_run, 同时将内核线程的创建操作延后, 交给一个工作队列workqueue, 参见http://lxr.linux.no/linux+v2.6.13/kernel/kthread.c#L21,
Linux中的workqueue机制就是为了简化内核线程的创建。通过kthread_create并不真正创建内核线程, 而是将创建工作create work插入到工作队列helper_wq中, 随后调用workqueue的接口就能创建内核线程。并且可以根据当前系统CPU的个数创建线程的数量,使得线程处理的事务能够并行化。workqueue是内核中实现简单而有效的机制,他显然简化了内核daemon的创建,方便了用户的编程.
2号进程kthreadd
但是这种方法依然看起来不够优美, 我们何不把这种创建内核线程的工作交给一个特殊的内核线程来做呢?
于是linux-2.6.22引入了kthreadd进程, 并随后演变为2号进程, 它在系统初始化时同1号进程一起被创建(当然肯定是通过kernel_thread), 参见rest_init函数, 并随后演变为创建内核线程的真正建造师, 参见kthreadd和kthreadd函数, 它会循环的是查询工作链表static LIST_HEAD(kthread_create_list);中是否有需要被创建的内核线程, 而我们的通过kthread_create执行的操作, 只是在内核线程任务队列kthread_create_list中增加了一个create任务, 然后会唤醒kthreadd进程来执行真正的创建操作
内核线程会出现在系统进程列表中, 但是在ps的输出中进程名command由方括号包围, 以便与普通进程区分。
如下图所示, 我们可以看到系统中, 所有内核线程都用[]标识, 而且这些进程父进程id均是2, 而2号进程kthreadd的父进程是0号进程

kernel_thread
kernel_thread是最基础的创建内核线程的接口, 它通过将一个函数直接传递给内核来创建一个进程, 创建的进程运行在内核空间, 并且与其他进程线程共享内核虚拟地址空间
kernel_thread的实现经历过很多变革
早期的kernel_thread执行更底层的操作, 直接创建了task_struct并进行初始化,
引入了kthread_create和kthreadd 2号进程后, kernel_thread的实现也由统一的_do_fork(或者早期的do_fork)托管实现
早期实现
早期的内核中, kernel_thread并不是使用统一的do_fork或者_do_fork这一封装好的接口实现的, 而是使用更底层的细节
参见
http://lxr.free-electrons.com/source/kernel/fork.c?v=2.4.37#L613
我们可以看到它内部调用了更加底层的arch_kernel_thread创建了一个线程
arch_kernel_thread
其具体实现请参见
http://lxr.free-electrons.com/ident?v=2.4.37;i=arch_kernel_thread
但是这种方式创建的线程并不适合运行,因此内核提供了daemonize函数, 其声明在include/linux/sched.h中
// http://lxr.free-electrons.com/source/include/linux/sched.h?v=2.4.37#L800 extern void daemonize(void);
定义在kernel/sched.c
http://lxr.free-electrons.com/source/kernel/sched.c?v=2.4.37#L1326
主要执行如下操作
-
该函数释放其父进程的所有资源,不然这些资源会一直锁定直到线程结束。
-
阻塞信号的接收
-
将init用作守护进程的父进程
我们可以看到早期内核的很多地方使用了这个接口, 比如
可以参见
我们将了这么多kernel_thread, 但是我们并不提倡我们使用它, 因为这个是底层的创建内核线程的操作接口, 使用kernel_thread在内核中执行大量的操作, 虽然创建的代价已经很小了, 但是对于追求性能的linux内核来说还不能忍受
因此我们只能说kernel_thread是一个古老的接口, 内核中的有些地方仍然在使用该方法, 将一个函数直接传递给内核来创建内核线程
新版本的实现
于是linux-3.x下之后, 有了更好的实现, 那就是
延后内核的创建工作, 将内核线程的创建工作交给一个内核线程来做, 即kthreadd 2号进程
但是在kthreadd还没创建之前, 我们只能通过kernel_thread这种方式去创建,
同时kernel_thread的实现也改为由_do_fork(早期内核中是do_fork)来实现, 参见kernel/fork.c
pid_t kernel_thread(int (*fn)(void *), void *arg, unsigned long flags) { return _do_fork(flags|CLONE_VM|CLONE_UNTRACED, (unsigned long)fn, (unsigned long)arg, NULL, NULL, 0); }
kthread_create
struct task_struct *kthread_create_on_node(int (*threadfn)(void *data), void *data, int node, const char namefmt[], ...); #define kthread_create(threadfn, data, namefmt, arg...) \ kthread_create_on_node(threadfn, data, NUMA_NO_NODE, namefmt, ##arg)
创建内核更常用的方法是辅助函数kthread_create,该函数创建一个新的内核线程。最初线程是停止的,需要使用wake_up_process启动它。
kthread_run
/** * kthread_run - create and wake a thread. * @threadfn: the function to run until signal_pending(current). * @data: data ptr for @threadfn. * @namefmt: printf-style name for the thread. * * Description: Convenient wrapper for kthread_create() followed by * wake_up_process(). Returns the kthread or ERR_PTR(-ENOMEM). */ #define kthread_run(threadfn, data, namefmt, ...) \ ({ \ struct task_struct *__k \ = kthread_create(threadfn, data, namefmt, ## __VA_ARGS__); \ if (!IS_ERR(__k)) \ wake_up_process(__k); \ __k; \ })
使用kthread_run,与kthread_create不同的是,其创建新线程后立即唤醒它,其本质就是先用kthread_create创建一个内核线程,然后通过wake_up_process唤醒它。
内核线程的退出
线程一旦启动起来后,会一直运行,除非该线程主动调用do_exit函数,或者其他的进程调用kthread_stop函数,结束线程的运行。
int kthread_stop(struct task_struct *thread);
kthread_stop() 通过发送信号给线程。
如果线程函数正在处理一个非常重要的任务,它不会被中断的。当然如果线程函数永远不返回并且不检查信号,它将永远都不会停止。
在执行kthread_stop的时候,目标线程必须没有退出,否则会Oops。原因很容易理解,当目标线程退出的时候,其对应的task结构也变得无效,kthread_stop引用该无效task结构就会出错。
为了避免这种情况,需要确保线程没有退出,其方法如代码中所示:
thread_func() { // do your work here // wait to exit while(!thread_could_stop()) { wait(); } } exit_code() { kthread_stop(_task); //发信号给task,通知其可以退出了 }
这种退出机制很温和,一切尽在thread_func()的掌控之中,线程在退出时可以从容地释放资源,而不是莫名其妙地被人“暗杀”。
软中断
软中断作为下半部机制的代表,是随着SMP(share memory processor)的出现应运而生的,它也是tasklet实现的基础(tasklet实际上只是在软中断的基础上添加了一定的机制)。软中断一般是“可延迟函数”的总称,有时候也包括了tasklet(请读者在遇到的时候根据上下文推断是否包含tasklet)。它的出现就是因为要满足上面所提出的上半部和下半部的区别,使得对时间不敏感的任务延后执行,而且可以在多个CPU上并行执行,使得总的系统效率可以更高。它的特性包括:
- 产生后并不是马上可以执行,必须要等待内核的调度才能执行。软中断不能被自己打断(即单个cpu上软中断不能嵌套执行),只能被硬件中断打断(上半部)。
- 可以并发运行在多个CPU上(即使同一类型的也可以)。所以软中断必须设计为可重入的函数(允许多个CPU同时操作),因此也需要使用自旋锁来保其数据结构。
相关数据结构
- 软中断描述符
struct softirq_action{ void (*action)(struct softirq_action *);};
描述每一种类型的软中断,其中void(*action)是软中断触发时的执行函数。 - 软中断全局数据和类型
static struct softirq_action softirq_vec[NR_SOFTIRQS] __cacheline_aligned_in_smp; enum { HI_SOFTIRQ=0, /*用于高优先级的tasklet*/ TIMER_SOFTIRQ, /*用于定时器的下半部*/ NET_TX_SOFTIRQ, /*用于网络层发包*/ NET_RX_SOFTIRQ, /*用于网络层收报*/ BLOCK_SOFTIRQ, BLOCK_IOPOLL_SOFTIRQ, TASKLET_SOFTIRQ, /*用于低优先级的tasklet*/ SCHED_SOFTIRQ, HRTIMER_SOFTIRQ, RCU_SOFTIRQ, /* Preferable RCU should always be the last softirq */ NR_SOFTIRQS };
相关API
- 注册软中断
void open_softirq(int nr, void (*action)(struct softirq_action *))
即注册对应类型的处理函数到全局数组softirq_vec中。例如网络发包对应类型为NET_TX_SOFTIRQ的处理函数net_tx_action.
- 触发软中断
void raise_softirq(unsigned int nr)
实际上即以软中断类型nr作为偏移量置位每cpu变量irq_stat[cpu_id]的成员变量__softirq_pending,这也是同一类型软中断可以在多个cpu上并行运行的根本原因。
- 软中断执行函数
do_softirq-->__do_softirq
执行软中断处理函数__do_softirq前首先要满足两个条件:
(1)不在中断中(硬中断、软中断和NMI) 。1
(2)有软中断处于pending状态。
系统这么设计是为了避免软件中断在中断嵌套中被调用,并且达到在单个CPU上软件中断不能被重入的目的。对于ARM架构的CPU不存在中断嵌套中调用软件中断的问题,因为ARM架构的CPU在处理硬件中断的过程中是关闭掉中断的。只有在进入了软中断处理过程中之后才会开启硬件中断,如果在软件中断处理过程中有硬件中断嵌套,也不会再次调用软中断,because硬件中断是软件中断处理过程中再次进入的,此时preempt_count已经记录了软件中断!对于其它架构的CPU,有可能在触发调用软件中断前,也就是还在处理硬件中断的时候,就已经开启了硬件中断,可能会发生中断嵌套,在中断嵌套中是不允许调用软件中断处理的。Why?我的理解是,在发生中断嵌套的时候,表明这个时候是系统突发繁忙的时候,内核第一要务就是赶紧把中断中的事情处理完成,退出中断嵌套。避免多次嵌套,哪里有时间处理软件中断,所以把软件中断推迟到了所有中断处理完成的时候才能触发软件中断。
实现原理和实例
软中断的调度时机:
- do_irq完成I/O中断时调用irq_exit。
- 系统使用I/O APIC,在处理完本地时钟中断时。
- local_bh_enable,即开启本地软中断时。
- SMP系统中,cpu处理完被CALL_FUNCTION_VECTOR处理器间中断所触发的函数时。
- ksoftirqd/n线程被唤醒时。
下面以从中断处理返回函数irq_exit中调用软中断为例详细说明。
触发和初始化的的流程如图所示:

软中断处理流程
asmlinkage void __do_softirq(void) { struct softirq_action *h; __u32 pending; int max_restart = MAX_SOFTIRQ_RESTART; int cpu; pending = local_softirq_pending(); account_system_vtime(current); __local_bh_disable((unsigned long)__builtin_return_address(0)); lockdep_softirq_enter(); cpu = smp_processor_id(); restart: /* Reset the pending bitmask before enabling irqs */ set_softirq_pending(0); local_irq_enable(); h = softirq_vec; do { if (pending & 1) { int prev_count = preempt_count(); kstat_incr_softirqs_this_cpu(h - softirq_vec); trace_softirq_entry(h, softirq_vec); h->action(h); trace_softirq_exit(h, softirq_vec); if (unlikely(prev_count != preempt_count())) { printk(KERN_ERR "huh, entered softirq %td %s %p" "with preempt_count %08x," " exited with %08x?\n", h - softirq_vec, softirq_to_name[h - softirq_vec], h->action, prev_count, preempt_count()); preempt_count() = prev_count; } rcu_bh_qs(cpu); } h++; pending >>= 1; } while (pending); local_irq_disable(); pending = local_softirq_pending(); if (pending && --max_restart) goto restart; if (pending) wakeup_softirqd(); lockdep_softirq_exit(); account_system_vtime(current); _local_bh_enable(); }
- 首先调用local_softirq_pending函数取得目前有哪些位存在软件中断。
- 调用__local_bh_disable关闭软中断,其实就是设置正在处理软件中断标记,在同一个CPU上使得不能重入__do_softirq函数。
- 重新设置软中断标记为0,set_softirq_pending重新设置软中断标记为0,这样在之后重新开启中断之后硬件中断中又可以设置软件中断位。
- 调用local_irq_enable,开启硬件中断。
- 之后在一个循环中,遍历pending标志的每一位,如果这一位设置就会调用软件中断的处理函数。在这个过程中硬件中断是开启的,随时可以打断软件中断。这样保证硬件中断不会丢失。
- 之后关闭硬件中断(local_irq_disable),查看是否又有软件中断处于pending状态,如果是,并且在本次调用__do_softirq函数过程中没有累计重复进入软件中断处理的次数超过max_restart=10次,就可以重新调用软件中断处理。如果超过了10次,就调用wakeup_softirqd()唤醒内核的一个进程来处理软件中断。设立10次的限制,也是为了避免影响系统响应时间。
- 调用_local_bh_enable开启软中断。
软中断内核线程
之前我们分析的触发软件中断的位置其实是中断上下文中,而在软中断的内核线程中实际已经是进程的上下文。
这里说的软中断上下文指的就是系统为每个CPU建立的ksoftirqd进程。
软中断的内核进程中主要有两个大循环,外层的循环处理有软件中断就处理,没有软件中断就休眠。内层的循环处理软件中断,每循环一次都试探一次是否过长时间占据了CPU,需要调度就释放CPU给其它进程。具体的操作在注释中做了解释。
set_current_state(TASK_INTERRUPTIBLE); //外层大循环。 while (!kthread_should_stop()) { preempt_disable();//禁止内核抢占,自己掌握cpu if (!local_softirq_pending()) { preempt_enable_no_resched(); //如果没有软中断在pending中就让出cpu schedule(); //调度之后重新掌握cpu preempt_disable(); } __set_current_state(TASK_RUNNING); while (local_softirq_pending()) { /* Preempt disable stops cpu going offline. If already offline, we'll be on wrong CPU: don't process */ if (cpu_is_offline((long)__bind_cpu)) goto wait_to_die; //有软中断则开始软中断调度 do_softirq(); //查看是否需要调度,避免一直占用cpu preempt_enable_no_resched(); cond_resched(); preempt_disable(); rcu_sched_qs((long)__bind_cpu); } preempt_enable(); set_current_state(TASK_INTERRUPTIBLE); } __set_current_state(TASK_RUNNING); return 0; wait_to_die: preempt_enable(); /* Wait for kthread_stop */ set_current_state(TASK_INTERRUPTIBLE); while (!kthread_should_stop()) { schedule(); set_current_state(TASK_INTERRUPTIBLE); } __set_current_state(TASK_RUNNING); return 0;
tasklet
由于软中断必须使用可重入函数,这就导致设计上的复杂度变高,作为设备驱动程序的开发者来说,增加了负担。而如果某种应用并不需要在多个CPU上并行执行,那么软中断其实是没有必要的。因此诞生了弥补以上两个要求的tasklet。它具有以下特性:
a)一种特定类型的tasklet只能运行在一个CPU上,不能并行,只能串行执行。
b)多个不同类型的tasklet可以并行在多个CPU上。
c)软中断是静态分配的,在内核编译好之后,就不能改变。但tasklet就灵活许多,可以在运行时改变(比如添加模块时)。
tasklet是在两种软中断类型的基础上实现的,因此如果不需要软中断的并行特性,tasklet就是最好的选择。也就是说tasklet是软中断的一种特殊用法,即延迟情况下的串行执行。
相关数据结构
- tasklet描述符
struct tasklet_struct { struct tasklet_struct *next;//将多个tasklet链接成单向循环链表 unsigned long state;//TASKLET_STATE_SCHED(Tasklet is scheduled for execution) TASKLET_STATE_RUN(Tasklet is running (SMP only)) atomic_t count;//0:激活tasklet 非0:禁用tasklet void (*func)(unsigned long); //用户自定义函数 unsigned long data; //函数入参 };
- tasklet链表
static DEFINE_PER_CPU(struct tasklet_head, tasklet_vec);//低优先级 static DEFINE_PER_CPU(struct tasklet_head, tasklet_hi_vec);//高优先级
相关API
- 定义tasklet
#define DECLARE_TASKLET(name, func, data) \ struct tasklet_struct name = { NULL, 0, ATOMIC_INIT(0), func, data } //定义名字为name的非激活tasklet #define DECLARE_TASKLET_DISABLED(name, func, data) \ struct tasklet_struct name = { NULL, 0, ATOMIC_INIT(1), func, data } //定义名字为name的激活tasklet void tasklet_init(struct tasklet_struct *t,void (*func)(unsigned long), unsigned long data) //动态初始化tasklet
- tasklet操作
static inline void tasklet_disable(struct tasklet_struct *t) //函数暂时禁止给定的tasklet被tasklet_schedule调度,直到这个tasklet被再次被enable;若这个tasklet当前在运行, 这个函数忙等待直到这个tasklet退出 static inline void tasklet_enable(struct tasklet_struct *t) //使能一个之前被disable的tasklet;若这个tasklet已经被调度, 它会很快运行。tasklet_enable和tasklet_disable必须匹配调用, 因为内核跟踪每个tasklet的"禁止次数" static inline void tasklet_schedule(struct tasklet_struct *t) //调度 tasklet 执行,如果tasklet在运行中被调度, 它在完成后会再次运行; 这保证了在其他事件被处理当中发生的事件受到应有的注意. 这个做法也允许一个 tasklet 重新调度它自己 tasklet_hi_schedule(struct tasklet_struct *t) //和tasklet_schedule类似,只是在更高优先级执行。当软中断处理运行时, 它处理高优先级 tasklet 在其他软中断之前,只有具有低响应周期要求的驱动才应使用这个函数, 可避免其他软件中断处理引入的附加周期. tasklet_kill(struct tasklet_struct *t) //确保了 tasklet 不会被再次调度来运行,通常当一个设备正被关闭或者模块卸载时被调用。如果 tasklet 正在运行, 这个函数等待直到它执行完毕。若 tasklet 重新调度它自己,则必须阻止在调用 tasklet_kill 前它重新调度它自己,如同使用 del_timer_sync
实现原理
- 调度原理
static inline void tasklet_schedule(struct tasklet_struct *t) { if (!test_and_set_bit(TASKLET_STATE_SCHED, &t->state)) __tasklet_schedule(t); } void __tasklet_schedule(struct tasklet_struct *t) { unsigned long flags; local_irq_save(flags); t->next = NULL; *__get_cpu_var(tasklet_vec).tail = t; __get_cpu_var(tasklet_vec).tail = &(t->next);//加入低优先级列表 raise_softirq_irqoff(TASKLET_SOFTIRQ);//触发软中断 local_irq_restore(flags); }
- tasklet执行过程
TASKLET_SOFTIRQ对应执行函数为tasklet_action,HI_SOFTIRQ为tasklet_hi_action,以tasklet_action为例说明,tasklet_hi_action大同小异。
static void tasklet_action(struct softirq_action *a) { struct tasklet_struct *list; local_irq_disable(); list = __get_cpu_var(tasklet_vec).head; __get_cpu_var(tasklet_vec).head = NULL; __get_cpu_var(tasklet_vec).tail = &__get_cpu_var(tasklet_vec).head;//取得tasklet链表 local_irq_enable(); while (list) { struct tasklet_struct *t = list; list = list->next; if (tasklet_trylock(t)) { if (!atomic_read(&t->count)) { //执行tasklet if (!test_and_clear_bit(TASKLET_STATE_SCHED, &t->state)) BUG(); t->func(t->data); tasklet_unlock(t); continue; } tasklet_unlock(t); } //如果t->count的值不等于0,说明这个tasklet在调度之后,被disable掉了,所以会将tasklet结构体重新放回到tasklet_vec链表,并重新调度TASKLET_SOFTIRQ软中断,在之后enable这个tasklet之后重新再执行它 local_irq_disable(); t->next = NULL; *__get_cpu_var(tasklet_vec).tail = t; __get_cpu_var(tasklet_vec).tail = &(t->next); __raise_softirq_irqoff(TASKLET_SOFTIRQ); local_irq_enable(); } }
工作原理:

工作队列
从上面的介绍看以看出,软中断运行在中断上下文中,因此不能阻塞和睡眠,而tasklet使用软中断实现,当然也不能阻塞和睡眠。但如果某延迟处理函数需要睡眠或者阻塞呢?没关系工作队列就可以如您所愿了。
把推后执行的任务叫做工作(work),描述它的数据结构为work_struct ,这些工作以队列结构组织成工作队列(workqueue),其数据结构为workqueue_struct ,而工作线程就是负责执行工作队列中的工作。系统默认的工作者线程为events。
工作队列(work queue)是另外一种将工作推后执行的形式。工作队列可以把工作推后,交由一个内核线程去执行—这个下半部分总是会在进程上下文执行,但由于是内核线程,其不能访问用户空间。最重要特点的就是工作队列允许重新调度甚至是睡眠。
通常,在工作队列和软中断/tasklet中作出选择非常容易。可使用以下规则:
- 如果推后执行的任务需要睡眠,那么只能选择工作队列。
- 如果推后执行的任务需要延时指定的时间再触发,那么使用工作队列,因为其可以利用timer延时(内核定时器实现)。
- 如果推后执行的任务需要在一个tick之内处理,则使用软中断或tasklet,因为其可以抢占普通进程和内核线程,同时不可睡眠。
- 如果推后执行的任务对延迟的时间没有任何要求,则使用工作队列,此时通常为无关紧要的任务。
实际上,工作队列的本质就是将工作交给内核线程处理,因此其可以用内核线程替换。但是内核线程的创建和销毁对编程者的要求较高,而工作队列实现了内核线程的封装,不易出错,所以我们也推荐使用工作队列。
相关数据结构
- 正常工作结构体
struct work_struct { atomic_long_t data; //传递给工作函数的参数 #define WORK_STRUCT_PENDING 0 /* T if work item pending execution */ #define WORK_STRUCT_FLAG_MASK (3UL) #define WORK_STRUCT_WQ_DATA_MASK (~WORK_STRUCT_FLAG_MASK) struct list_head entry; //链表结构,链接同一工作队列上的工作。 work_func_t func; //工作函数,用户自定义实现 #ifdef CONFIG_LOCKDEP struct lockdep_map lockdep_map; #endif }; //工作队列执行函数的原型: void (*work_func_t)(struct work_struct *work); //该函数会由一个工作者线程执行,因此其在进程上下文中,可以睡眠也可以中断。但只能在内核中运行,无法访问用户空间。
- 延迟工作结构体(延迟的实现是在调度时延迟插入相应的工作队列)
struct delayed_work { struct work_struct work; struct timer_list timer; //定时器,用于实现延迟处理 };
- 工作队列结构体
struct workqueue_struct { struct cpu_workqueue_struct *cpu_wq; //指针数组,其每个元素为per-cpu的工作队列 struct list_head list; const char *name; int singlethread; //标记是否只创建一个工作者线程 int freezeable; /* Freeze threads during suspend */ int rt; #ifdef CONFIG_LOCKDEP struct lockdep_map lockdep_map; #endif };
- 每cpu工作队列(每cpu都对应一个工作者线程worker_thread)
struct cpu_workqueue_struct { spinlock_t lock; struct list_head worklist; wait_queue_head_t more_work; struct work_struct *current_work; struct workqueue_struct *wq; struct task_struct *thread; } ____cacheline_aligned;
相关API
- 缺省工作队列
静态创建 DECLARE_WORK(name,function); //定义正常执行的工作项 DECLARE_DELAYED_WORK(name,function);//定义延后执行的工作项 动态创建 INIT_WORK(_work, _func) //创建正常执行的工作项 INIT_DELAYED_WORK(_work, _func)//创建延后执行的工作项 调度默认工作队列 int schedule_work(struct work_struct *work) //对正常执行的工作进行调度,即把给定工作的处理函数提交给缺省的工作队列和工作者线程。工作者线程本质上是一个普通的内核线程,在默认情况下,每个CPU均有一个类型为“events”的工作者线程,当调用schedule_work时,这个工作者线程会被唤醒去执行工作链表上的所有工作。 系统默认的工作队列名称是:keventd_wq,默认的工作者线程叫:events/n,这里的n是处理器的编号,每个处理器对应一个线程。比如,单处理器的系统只有events/0这样一个线程。而双处理器的系统就会多一个events/1线程。 默认的工作队列和工作者线程由内核初始化时创建: start_kernel()-->rest_init-->do_basic_setup-->init_workqueues 调度延迟工作 int schedule_delayed_work(struct delayed_work *dwork,unsigned long delay) 刷新缺省工作队列 void flush_scheduled_work(void) //此函数会一直等待,直到队列中的所有工作都被执行。 取消延迟工作 static inline int cancel_delayed_work(struct delayed_work *work) //flush_scheduled_work并不取消任何延迟执行的工作,因此,如果要取消延迟工作,应该调用cancel_delayed_work。
以上均是采用缺省工作者线程来实现工作队列,其优点是简单易用,缺点是如果缺省工作队列负载太重,执行效率会很低,这就需要我们创建自己的工作者线程和工作队列。
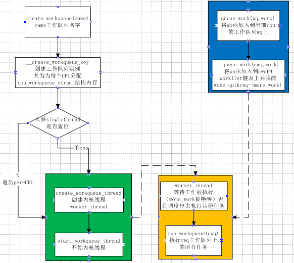
- 自定义工作队列
create_workqueue(name) //宏定义 返回值为工作队列,name为工作线程名称。创建新的工作队列和相应的工作者线程,name用于该内核线程的命名。 int queue_work(struct workqueue_struct *wq, struct work_struct *work) //类似于schedule_work,区别在于queue_work把给定工作提交给创建的工作队列wq而不是缺省队列。 int queue_delayed_work(struct workqueue_struct *wq,struct delayed_work *dwork, unsigned long delay) //调度延迟工作。 void flush_workqueue(struct workqueue_struct *wq) //刷新指定工作队列。 void destroy_workqueue(struct workqueue_struct *wq) //释放创建的工作队列。
实现原理
工作队列的组织结构:
即workqueue_struct、cpu_workqueue_struct与work_struct的关系。
一个工作队列对应一个work_queue_struct,工作队列中每cpu的工作队列由cpu_workqueue_struct表示,而work_struct为其上的具体工作。
关系如下图所示:

工作队列的工作过程:

三 编译、部署、运行、测评、原理、源代码分析、跟踪调试
测试客户端、服务器代码采用老师给的代码。
#include <stdio.h> /* perror */ #include <stdlib.h> /* exit */ #include <sys/types.h> /* WNOHANG */ #include <sys/wait.h> /* waitpid */ #include <string.h> /* memset */ #include <sys/time.h> #include <sys/types.h> #include <unistd.h> #include <fcntl.h> #include <sys/socket.h> #include <errno.h> #include <arpa/inet.h> #include <netdb.h> /* gethostbyname */ #define true 1 #define false 0 #define MYPORT 3490 /* 监听的端口 */ #define BACKLOG 10 /* listen的请求接收队列长度 */ int main() { int sockfd, new_fd; /* 监听端口,数据端口 */ struct sockaddr_in sa; /* 自身的地址信息 */ struct sockaddr_in their_addr; /* 连接对方的地址信息 */ unsigned int sin_size; if ((sockfd = socket(PF_INET, SOCK_STREAM, 0)) == -1) { perror("socket"); exit(1); } sa.sin_family = AF_INET; sa.sin_port = htons(MYPORT); /* 网络字节顺序 */ sa.sin_addr.s_addr = INADDR_ANY; /* 自动填本机IP */ memset(&(sa.sin_zero), 0, 8); /* 其余部分置0 */ if (bind(sockfd, (struct sockaddr *)&sa, sizeof(sa)) == -1) { perror("bind"); exit(1); } if (listen(sockfd, BACKLOG) == -1) { perror("listen"); exit(1); } /* 主循环 */ while (1) { sin_size = sizeof(struct sockaddr_in); new_fd = accept(sockfd, (struct sockaddr *)&their_addr, &sin_size); if (new_fd == -1) { perror("accept"); continue; } printf("Got connection from %s\n", inet_ntoa(their_addr.sin_addr)); if (fork() == 0) { /* 子进程 */ if (send(new_fd, "Hello, world!\n", 14, 0) == -1) perror("send"); close(new_fd); exit(0); } close(new_fd); /*清除所有子进程 */ while (waitpid(-1, NULL, WNOHANG) > 0) ; } close(sockfd); return true; }
#include <stdio.h> /* perror */ #include <stdlib.h> /* exit */ #include <sys/types.h> /* WNOHANG */ #include <sys/wait.h> /* waitpid */ #include <string.h> /* memset */ #include <sys/time.h> #include <sys/types.h> #include <unistd.h> #include <fcntl.h> #include <sys/socket.h> #include <errno.h> #include <arpa/inet.h> #include <netdb.h> /* gethostbyname */ #define true 1 #define false 0 #define PORT 3490 /* Server的端口 */ #define MAXDATASIZE 100 /* 一次可以读的最大字节数 */ int main(int argc, char *argv[]) { int sockfd, numbytes; char buf[MAXDATASIZE]; struct hostent *he; /* 主机信息 */ struct sockaddr_in server_addr; /* 对方地址信息 */ if (argc != 2) { fprintf(stderr, "usage: client hostname\n"); exit(1); } /* get the host info */ if ((he = gethostbyname(argv[1])) == NULL) { /* 注意:获取DNS信息时,显示出错需要用herror而不是perror */ /* herror 在新的版本中会出现警告,已经建议不要使用了 */ perror("gethostbyname"); exit(1); } if ((sockfd = socket(PF_INET, SOCK_STREAM, 0)) == -1) { perror("socket"); exit(1); } server_addr.sin_family = AF_INET; server_addr.sin_port = htons(PORT); /* short, NBO */ server_addr.sin_addr = *((struct in_addr *)he->h_addr_list[0]); memset(&(server_addr.sin_zero), 0, 8); /* 其余部分设成0 */ if (connect(sockfd, (struct sockaddr *)&server_addr, sizeof(struct sockaddr)) == -1) { perror("connect"); exit(1); } if ((numbytes = recv(sockfd, buf, MAXDATASIZE, 0)) == -1) { perror("recv"); exit(1); } buf[numbytes] = '\0'; printf("Received: %s", buf); close(sockfd); return true; }
函数简介
1.send函数
int send( SOCKET s, const char FAR *buf, int len, int flags );
不论是客户端还是服务器端应用程序都用send函数来向TCP连接的另一端发送数据。
客户端程序一般用send函数向服务器发送请求,而服务器则通常用send函数来向客户程序发送应答。
该函数的:
第一个参数指定发送端套接字描述符;
第二个参数指明一个存放应用程序要发送数据的缓冲区;
第三个参数指明实际要发送的数据的字节数;
第四个参数一般置0。
这里只描述同步Socket的send函数的执行流程。当调用该函数时,send先比较待发送数据的长度len和套接字s的发送缓冲的长度,如果len大于s的发送缓冲区的长度,该函数返回SOCKET_ERROR;如果len小于或者等于s的发送缓冲区的长度,那么send先检查协议 是否正在发送s的发送缓冲中的数据,如果是就等待协议把数据发送完,如果协议还没有开始发送s的发送缓冲中的数据或者s的发送缓冲中没有数据,那么 send就比较s的发送缓冲区的剩余空间和len,如果len大于剩余空间大小send就一直等待协议把s的发送缓冲中的数据发送完,如果len小于剩余 空间大小send就仅仅把buf中的数据copy到剩余空间里(注意并不是send把s的发送缓冲中的数据传到连接的另一端的,而是协议传的,send仅仅是把buf中的数据copy到s的发送缓冲区的剩余空间里)。如果send函数copy数据成功,就返回实际copy的字节数,如果send在copy数据时出现错误,那么send就返回SOCKET_ERROR;如果send在等待协议传送数据时网络断开的话,那么send函数也返回SOCKET_ERROR。
要注意send函数把buf中的数据成功copy到s的发送缓冲的剩余空间里后它就返回了,但是此时这些数据并不一定马上被传到连接的另一端。如果协议在后续的传送过程中出现网络错误的话,那么下一个Socket函数就会返回SOCKET_ERROR。(每一个除send外的Socket函数在执 行的最开始总要先等待套接字的发送缓冲中的数据被协议传送完毕才能继续,如果在等待时出现网络错误,那么该Socket函数就返回 SOCKET_ERROR)
注意:在Unix系统下,如果send在等待协议传送数据时网络断开的话,调用send的进程会接收到一个SIGPIPE信号,进程对该信号的默认处理是进程终止。
Send函数的返回值有三类:
(1)返回值=0:
(2)返回值<0:发送失败,错误原因存于全局变量errno中
(3)返回值>0:表示发送的字节数(实际上是拷贝到发送缓冲中的字节数)
错误代码:
EBADF 参数s 非合法的socket处理代码。
EFAULT 参数中有一指针指向无法存取的内存空间
ENOTSOCK 参数s为一文件描述词,非socket。
EINTR 被信号所中断。
EAGAIN 此操作会令进程阻断,但参数s的socket为不可阻断。
ENOBUFS 系统的缓冲内存不足
ENOMEM 核心内存不足
EINVAL 传给系统调用的参数不正确。
2. recv函数
int recv( SOCKET s, char FAR *buf, int len, int flags );
不论是客户端还是服务器端应用程序都用recv函数从TCP连接的另一端接收数据。
该函数的:
第一个参数指定接收端套接字描述符;
第二个参数指明一个缓冲区,该缓冲区用来存放recv函数接收到的数据;
第三个参数指明buf的长度;
第四个参数一般置0。
这里只描述同步Socket的recv函数的执行流程。当应用程序调用recv函数时,recv先等待s的发送缓冲 中的数据被协议传送完毕,如果协议在传送s的发送缓冲中的数据时出现网络错误,那么recv函数返回SOCKET_ERROR,如果s的发送缓冲中没有数 据或者数据被协议成功发送完毕后,recv先检查套接字s的接收缓冲区,如果s接收缓冲区中没有数据或者协议正在接收数据,那么recv就一直等待,只到 协议把数据接收完毕。当协议把数据接收完毕,recv函数就把s的接收缓冲中的数据copy到buf中(注意协议接收到的数据可能大于buf的长度,所以 在这种情况下要调用几次recv函数才能把s的接收缓冲中的数据copy完。recv函数仅仅是copy数据,真正的接收数据是协议来完成的),recv函数返回其实际copy的字节数。如果recv在copy时出错,那么它返回SOCKET_ERROR;如果recv函数在等待协议接收数据时网络中断了,那么它返回0。
注意:在Unix系统下,如果recv函数在等待协议接收数据时网络断开了,那么调用recv的进程会接收到一个SIGPIPE信号,进程对该信号的默认处理是进程终止。
默认情况下socket是阻塞的。
阻塞与非阻塞recv返回值没有区别,都是:
<0 出错
=0 对方调用了close API来关闭连接
>0 接收到的数据大小,
特别地:返回值<0时并且(errno == EINTR || errno == EWOULDBLOCK || errno == EAGAIN)的情况下认为连接是正常的,继续接收。
只是阻塞模式下recv会一直阻塞直到接收到数据,非阻塞模式下如果没有数据就会返回,不会阻塞着读,因此需要循环读取)。
返回说明:
(1)成功执行时,返回接收到的字节数。
(2)若另一端已关闭连接则返回0,这种关闭是对方主动且正常的关闭
(3)失败返回-1,errno被设为以下的某个值
EAGAIN:套接字已标记为非阻塞,而接收操作被阻塞或者接收超时
EBADF:sock不是有效的描述词
ECONNREFUSE:远程主机阻绝网络连接
EFAULT:内存空间访问出错
EINTR:操作被信号中断
EINVAL:参数无效
ENOMEM:内存不足
ENOTCONN:与面向连接关联的套接字尚未被连接上
ENOTSOCK:sock索引的不是套接字
调试环境&准备
调试版本:linux-5.4.34
虚拟机环境:Ubuntu-18.04 64位
1)安装QEMU虚拟机、build-essential软件包
2)下载Linux内核压缩文件
3) 解压内核文件,进入其目录进行配置,打开debug选项,关闭KASLR设置
4)编译内核,得到bzimage压缩文件
5) 下载busybox,解压,创建文件系统根目录,创建init脚本
6)将进行socket通信的源文件client.c和server.c放入创建的系统文件目录中
7)压缩系统文件目录
8)使用QEMU虚拟机bzimage文件和系统目录压缩文件,并暂停QEMU虚拟机
9)创建新终端,启动gdb,加载vmlinux,连接QEMU虚拟机,设置断点。此时gdb所在的中断可以对内核进行断点调试
10)在QEMU中,后台启动server.c程序,配置环路地址,以环路地址为参数启动client,此时二者开始相互通信
send过程分析
1)应用层
1.网络应用调用Socket API socket (int family, int type, int protocol) 创建一个 socket,该调用最终会调用 Linux system call socket() ,并最终调用 Linux Kernel 的 sock_create() 方法。该方法返回被创建好了的那个 socket 的 file descriptor。对于每一个 userspace 网络应用创建的 socket,在内核中都有一个对应的 struct socket和 struct sock。其中,struct sock 有三个队列(queue),分别是 rx , tx 和 err,在 sock 结构被初始化的时候,这些缓冲队列也被初始化完成;在收据收发过程中,每个 queue 中保存要发送或者接受的每个 packet 对应的 Linux 网络栈 sk_buffer 数据结构的实例 skb。
2.对于TCP socket 来说,应用调用 connect()API ,使得客户端和服务器端通过该 socket 建立一个虚拟连接。在此过程中,TCP 协议栈通过三次握手会建立 TCP 连接。默认地,该 API 会等到 TCP 握手完成连接建立后才返回。在建立连接的过程中的一个重要步骤是,确定双方使用的 Maxium Segemet Size (MSS)。因为 UDP 是面向无连接的协议,因此它是不需要该步骤的。
3.应用调用 Linux Socket 的 send 或者 write API 来发出一个 message 给接收端。
4.sock_sendmsg 被调用,它使用 socket descriptor 获取 sock struct,创建 message header 和 socket control message。
5._sock_sendmsg 被调用,根据 socket 的协议类型,调用相应协议的发送函数。
6.对于TCP ,调用 tcp_sendmsg 函数。
7.对于UDP 来说,userspace 应用可以调用 send()/sendto()/sendmsg() 三个 system call 中的任意一个来发送 UDP message,它们最终都会调用内核中的 udp_sendmsg() 函数。
下面进行源码分析:
当调用send()函数时,内核封装send()为sendto(),然后发起系统调用。其实也很好理解,send()就是sendto()的一种特殊情况,而sendto()在内核的系统调用服务程序为sys_sendto:
int __sys_sendto(int fd, void __user *buff, size_t len, unsigned int flags, struct sockaddr __user *addr, int addr_len) { struct socket *sock; struct sockaddr_storage address; int err; struct msghdr msg; struct iovec iov; int fput_needed; err = import_single_range(WRITE, buff, len, &iov, &msg.msg_iter); if (unlikely(err)) return err; sock = sockfd_lookup_light(fd, &err, &fput_needed); if (!sock) goto out; msg.msg_name = NULL; msg.msg_control = NULL; msg.msg_controllen = 0; msg.msg_namelen = 0; if (addr) { err = move_addr_to_kernel(addr, addr_len, &address); if (err < 0) goto out_put; msg.msg_name = (struct sockaddr *)&address; msg.msg_namelen = addr_len; } if (sock->file->f_flags & O_NONBLOCK) flags |= MSG_DONTWAIT; msg.msg_flags = flags; err = sock_sendmsg(sock, &msg); out_put: fput_light(sock->file, fput_needed); out: return err; }
可以看到在返回时调用sock_sendmsg函数继续执行发送流程,sock_sendmsg继续调用sock_sendmsg_nosec(),sock_sendmsg_nosec()最后调用struct socket->ops->sendmsg,即对应套接字类型的sendmsg()函数,所有的套接字类型的sendmsg()函数都是 sock_sendmsg,该函数首先检查本地端口是否已绑定,无绑定则执行自动绑定,而后调用具体协议的sendmsg函数:
int sock_sendmsg(struct socket *sock, struct msghdr *msg) { int err = security_socket_sendmsg(sock, msg, msg_data_left(msg)); return err ?: sock_sendmsg_nosec(sock, msg); } EXPORT_SYMBOL(sock_sendmsg);
static inline int sock_sendmsg_nosec(struct socket *sock, struct msghdr *msg) { int ret = INDIRECT_CALL_INET(sock->ops->sendmsg, inet6_sendmsg, inet_sendmsg, sock, msg, msg_data_left(msg)); BUG_ON(ret == -EIOCBQUEUED); return ret; }
继续追踪该函数,会看到最终调用的是inet_sendmsg:
int inet_sendmsg(struct socket *sock, struct msghdr *msg, size_t size) { struct sock *sk = sock->sk; if (unlikely(inet_send_prepare(sk))) return -EAGAIN; return INDIRECT_CALL_2(sk->sk_prot->sendmsg, tcp_sendmsg, udp_sendmsg,sk, msg, size); }
EXPORT_SYMBOL(inet_sendmsg);
这里间接调用了tcp_sendmsg,传送到传输层。
下面进行gdb调试验证:


可以看到调用顺序和我们的预期是一致的。
2)传输层
1.tcp_sendmsg 函数会首先检查已经建立的 TCP connection 的状态,然后获取该连接的 MSS,开始 segement 发送流程。
2.构造TCP 段的 playload:它在内核空间中创建该 packet 的 sk_buffer 数据结构的实例 skb,从 userspace buffer 中拷贝 packet 的数据到 skb 的 buffer。
3.构造TCP header。
4.计算TCP 校验和(checksum)和 顺序号 (sequence number):TCP校验和是一个端到端的校验和,由发送端计算,然后由接收端验证。其目的是为了发现TCP首部和数据在发送端到接收端之间发生的任何改动。如果接收方检测到校验和有差错,则TCP段会被直接丢弃。TCP校验和覆盖 TCP 首部和 TCP 数据;TCP的校验和是必需的。
5.发到 IP 层处理:调用 IP handler 句柄 ip_queue_xmit,将 skb 传入 IP 处理流程。
下面进行源码分析:
从上面对应用层分析后可知,最后到达传输层调用的函数为tcp_sendmsg,该函数代码如下:
int tcp_sendmsg(struct sock *sk, struct msghdr *msg, size_t size) { int ret; lock_sock(sk); ret = tcp_sendmsg_locked(sk, msg, size); release_sock(sk); return ret; } EXPORT_SYMBOL(tcp_sendmsg);
从这段代码可以看出,发送的过程涉及到上锁和释放锁的一个操作,查阅资料可知目的是让接收和发送队列能够有序进行相关的工作。所以在tcp_sendmsg中继续调用tcp_sendmsg_locked函数:
int tcp_sendmsg_locked(struct sock *sk, struct msghdr *msg, size_t size) { struct tcp_sock *tp = tcp_sk(sk); struct ubuf_info *uarg = NULL; struct sk_buff *skb; struct sockcm_cookie sockc; int flags, err, copied = 0; int mss_now = 0, size_goal, copied_syn = 0; int process_backlog = 0; bool zc = false; long timeo; flags = msg->msg_flags; if (flags & MSG_ZEROCOPY && size && sock_flag(sk, SOCK_ZEROCOPY)) { skb = tcp_write_queue_tail(sk); uarg = sock_zerocopy_realloc(sk, size, skb_zcopy(skb)); if (!uarg) { err = -ENOBUFS; goto out_err; } zc = sk->sk_route_caps & NETIF_F_SG; if (!zc) uarg->zerocopy = 0; } if (unlikely(flags & MSG_FASTOPEN || inet_sk(sk)->defer_connect) && !tp->repair) { err = tcp_sendmsg_fastopen(sk, msg, &copied_syn, size, uarg); if (err == -EINPROGRESS && copied_syn > 0) goto out; else if (err) goto out_err; } timeo = sock_sndtimeo(sk, flags & MSG_DONTWAIT); tcp_rate_check_app_limited(sk); /* is sending application-limited? */ /* Wait for a connection to finish. One exception is TCP Fast Open * (passive side) where data is allowed to be sent before a connection * is fully established. */ if (((1 << sk->sk_state) & ~(TCPF_ESTABLISHED | TCPF_CLOSE_WAIT)) && !tcp_passive_fastopen(sk)) { err = sk_stream_wait_connect(sk, &timeo); if (err != 0) goto do_error; } if (unlikely(tp->repair)) { if (tp->repair_queue == TCP_RECV_QUEUE) { copied = tcp_send_rcvq(sk, msg, size); goto out_nopush; } err = -EINVAL; if (tp->repair_queue == TCP_NO_QUEUE) goto out_err; /* 'common' sending to sendq */ } sockcm_init(&sockc, sk); if (msg->msg_controllen) { err = sock_cmsg_send(sk, msg, &sockc); if (unlikely(err)) { err = -EINVAL; goto out_err; } } /* This should be in poll */ sk_clear_bit(SOCKWQ_ASYNC_NOSPACE, sk); /* Ok commence sending. */ copied = 0; restart: mss_now = tcp_send_mss(sk, &size_goal, flags); err = -EPIPE; if (sk->sk_err || (sk->sk_shutdown & SEND_SHUTDOWN)) goto do_error; while (msg_data_left(msg)) { int copy = 0; skb = tcp_write_queue_tail(sk); if (skb) copy = size_goal - skb->len; if (copy <= 0 || !tcp_skb_can_collapse_to(skb)) { bool first_skb; new_segment: if (!sk_stream_memory_free(sk)) goto wait_for_sndbuf; if (unlikely(process_backlog >= 16)) { process_backlog = 0; if (sk_flush_backlog(sk)) goto restart; } first_skb = tcp_rtx_and_write_queues_empty(sk); skb = sk_stream_alloc_skb(sk, 0, sk->sk_allocation, first_skb); if (!skb) goto wait_for_memory; process_backlog++; skb->ip_summed = CHECKSUM_PARTIAL; skb_entail(sk, skb); copy = size_goal; /* All packets are restored as if they have * already been sent. skb_mstamp_ns isn't set to * avoid wrong rtt estimation. */ if (tp->repair) TCP_SKB_CB(skb)->sacked |= TCPCB_REPAIRED; } /* Try to append data to the end of skb. */ if (copy > msg_data_left(msg)) copy = msg_data_left(msg); /* Where to copy to? */ if (skb_availroom(skb) > 0 && !zc) { /* We have some space in skb head. Superb! */ copy = min_t(int, copy, skb_availroom(skb)); err = skb_add_data_nocache(sk, skb, &msg->msg_iter, copy); if (err) goto do_fault; } else if (!zc) { bool merge = true; int i = skb_shinfo(skb)->nr_frags; struct page_frag *pfrag = sk_page_frag(sk); if (!sk_page_frag_refill(sk, pfrag)) goto wait_for_memory; if (!skb_can_coalesce(skb, i, pfrag->page, pfrag->offset)) { if (i >= sysctl_max_skb_frags) { tcp_mark_push(tp, skb); goto new_segment; } merge = false; } copy = min_t(int, copy, pfrag->size - pfrag->offset); if (!sk_wmem_schedule(sk, copy)) goto wait_for_memory; err = skb_copy_to_page_nocache(sk, &msg->msg_iter, skb, pfrag->page, pfrag->offset, copy); if (err) goto do_error; /* Update the skb. */ if (merge) { skb_frag_size_add(&skb_shinfo(skb)->frags[i - 1], copy); } else { skb_fill_page_desc(skb, i, pfrag->page, pfrag->offset, copy); page_ref_inc(pfrag->page); } pfrag->offset += copy; } else { err = skb_zerocopy_iter_stream(sk, skb, msg, copy, uarg); if (err == -EMSGSIZE || err == -EEXIST) { tcp_mark_push(tp, skb); goto new_segment; } if (err < 0) goto do_error; copy = err; } if (!copied) TCP_SKB_CB(skb)->tcp_flags &= ~TCPHDR_PSH; WRITE_ONCE(tp->write_seq, tp->write_seq + copy); TCP_SKB_CB(skb)->end_seq += copy; tcp_skb_pcount_set(skb, 0); copied += copy; if (!msg_data_left(msg)) { if (unlikely(flags & MSG_EOR)) TCP_SKB_CB(skb)->eor = 1; goto out; } if (skb->len < size_goal || (flags & MSG_OOB) || unlikely(tp->repair)) continue; if (forced_push(tp)) { tcp_mark_push(tp, skb); __tcp_push_pending_frames(sk, mss_now, TCP_NAGLE_PUSH); } else if (skb == tcp_send_head(sk)) tcp_push_one(sk, mss_now); continue; wait_for_sndbuf: set_bit(SOCK_NOSPACE, &sk->sk_socket->flags); wait_for_memory: if (copied) tcp_push(sk, flags & ~MSG_MORE, mss_now, TCP_NAGLE_PUSH, size_goal); err = sk_stream_wait_memory(sk, &timeo); if (err != 0) goto do_error; mss_now = tcp_send_mss(sk, &size_goal, flags); } out: if (copied) { tcp_tx_timestamp(sk, sockc.tsflags); tcp_push(sk, flags, mss_now, tp->nonagle, size_goal); } out_nopush: sock_zerocopy_put(uarg); return copied + copied_syn; do_error: skb = tcp_write_queue_tail(sk); do_fault: tcp_remove_empty_skb(sk, skb); if (copied + copied_syn) goto out; out_err: sock_zerocopy_put_abort(uarg, true); err = sk_stream_error(sk, flags, err); /* make sure we wake any epoll edge trigger waiter */ if (unlikely(tcp_rtx_and_write_queues_empty(sk) && err == -EAGAIN)) { sk->sk_write_space(sk); tcp_chrono_stop(sk, TCP_CHRONO_SNDBUF_LIMITED); } return err; } EXPORT_SYMBOL_GPL(tcp_sendmsg_locked); int tcp_sendmsg(struct sock *sk, struct msghdr *msg, size_t size) { int ret; lock_sock(sk); ret = tcp_sendmsg_locked(sk, msg, size); release_sock(sk); return ret; } EXPORT_SYMBOL(tcp_sendmsg);
该函数完成了将所有的数据组织成发送队列,这个发送队列是struct sock结构中的一个域sk_write_queue,这个队列的每一个元素是一个skb,里面存放的就是待发送的数据。然后调用了tcp_push()函数。在tcp协议的头部有几个标志字段:URG、ACK、RSH、RST、SYN、FIN,tcp_push中会判断这个skb的元素是否需要push,如果需要就将tcp头部字段的push置一,置一的过程如下:
static void tcp_push(struct sock *sk, int flags, int mss_now, int nonagle, int size_goal) { struct tcp_sock *tp = tcp_sk(sk); struct sk_buff *skb; skb = tcp_write_queue_tail(sk); if (!skb) return; if (!(flags & MSG_MORE) || forced_push(tp)) tcp_mark_push(tp, skb); tcp_mark_urg(tp, flags); if (tcp_should_autocork(sk, skb, size_goal)) { /* avoid atomic op if TSQ_THROTTLED bit is already set */ if (!test_bit(TSQ_THROTTLED, &sk->sk_tsq_flags)) { NET_INC_STATS(sock_net(sk), LINUX_MIB_TCPAUTOCORKING); set_bit(TSQ_THROTTLED, &sk->sk_tsq_flags); } /* It is possible TX completion already happened * before we set TSQ_THROTTLED. */ if (refcount_read(&sk->sk_wmem_alloc) > skb->truesize) return; } if (flags & MSG_MORE) nonagle = TCP_NAGLE_CORK; __tcp_push_pending_frames(sk, mss_now, nonagle); }
此处已经通过代码写入到skb队列当中,然后,tcp_push调用了__tcp_push_pending_frames函数发送数据:
void __tcp_push_pending_frames(struct sock *sk, unsigned int cur_mss, int nonagle) { /* If we are closed, the bytes will have to remain here. * In time closedown will finish, we empty the write queue and * all will be happy. */ if (unlikely(sk->sk_state == TCP_CLOSE)) return; if (tcp_write_xmit(sk, cur_mss, nonagle, 0, sk_gfp_mask(sk, GFP_ATOMIC))) tcp_check_probe_timer(sk); }
然后,在函数中继续追踪到tcp_write_xmit这个函数,这个函数即为具体发送过程,检查连接状态和拥塞窗口的大小,然后将skb队列发送出去:
static bool tcp_write_xmit(struct sock *sk, unsigned int mss_now, int nonagle, int push_one, gfp_t gfp) { struct tcp_sock *tp = tcp_sk(sk); struct sk_buff *skb; unsigned int tso_segs, sent_pkts; int cwnd_quota; int result; bool is_cwnd_limited = false, is_rwnd_limited = false; u32 max_segs; sent_pkts = 0; tcp_mstamp_refresh(tp); if (!push_one) { /* Do MTU probing. */ result = tcp_mtu_probe(sk); if (!result) { return false; } else if (result > 0) { sent_pkts = 1; } } max_segs = tcp_tso_segs(sk, mss_now); while ((skb = tcp_send_head(sk))) { unsigned int limit; if (unlikely(tp->repair) && tp->repair_queue == TCP_SEND_QUEUE) { /* "skb_mstamp_ns" is used as a start point for the retransmit timer */ skb->skb_mstamp_ns = tp->tcp_wstamp_ns = tp->tcp_clock_cache; list_move_tail(&skb->tcp_tsorted_anchor, &tp->tsorted_sent_queue); tcp_init_tso_segs(skb, mss_now); goto repair; /* Skip network transmission */ } if (tcp_pacing_check(sk)) break; tso_segs = tcp_init_tso_segs(skb, mss_now); BUG_ON(!tso_segs); cwnd_quota = tcp_cwnd_test(tp, skb); if (!cwnd_quota) { if (push_one == 2) /* Force out a loss probe pkt. */ cwnd_quota = 1; else break; } if (unlikely(!tcp_snd_wnd_test(tp, skb, mss_now))) { is_rwnd_limited = true; break; } if (tso_segs == 1) { if (unlikely(!tcp_nagle_test(tp, skb, mss_now, (tcp_skb_is_last(sk, skb) ? nonagle : TCP_NAGLE_PUSH)))) break; } else { if (!push_one && tcp_tso_should_defer(sk, skb, &is_cwnd_limited, &is_rwnd_limited, max_segs)) break; } limit = mss_now; if (tso_segs > 1 && !tcp_urg_mode(tp)) limit = tcp_mss_split_point(sk, skb, mss_now, min_t(unsigned int, cwnd_quota, max_segs), nonagle); if (skb->len > limit && unlikely(tso_fragment(sk, skb, limit, mss_now, gfp))) break; if (tcp_small_queue_check(sk, skb, 0)) break; /* Argh, we hit an empty skb(), presumably a thread * is sleeping in sendmsg()/sk_stream_wait_memory(). * We do not want to send a pure-ack packet and have * a strange looking rtx queue with empty packet(s). */ if (TCP_SKB_CB(skb)->end_seq == TCP_SKB_CB(skb)->seq) break; if (unlikely(tcp_transmit_skb(sk, skb, 1, gfp))) break; repair: /* Advance the send_head. This one is sent out. * This call will increment packets_out. */ tcp_event_new_data_sent(sk, skb); tcp_minshall_update(tp, mss_now, skb); sent_pkts += tcp_skb_pcount(skb); if (push_one) break; } if (is_rwnd_limited) tcp_chrono_start(sk, TCP_CHRONO_RWND_LIMITED); else tcp_chrono_stop(sk, TCP_CHRONO_RWND_LIMITED); if (likely(sent_pkts)) { if (tcp_in_cwnd_reduction(sk)) tp->prr_out += sent_pkts; /* Send one loss probe per tail loss episode. */ if (push_one != 2) tcp_schedule_loss_probe(sk, false); is_cwnd_limited |= (tcp_packets_in_flight(tp) >= tp->snd_cwnd); tcp_cwnd_validate(sk, is_cwnd_limited); return false; } return !tp->packets_out && !tcp_write_queue_empty(sk); }
再往下看可以追踪到tcp_transmit_skb函数和__tcp_transmit_skb函数:
static int tcp_transmit_skb(struct sock *sk, struct sk_buff *skb, int clone_it, gfp_t gfp_mask) { return __tcp_transmit_skb(sk, skb, clone_it, gfp_mask, tcp_sk(sk)->rcv_nxt); }
static int __tcp_transmit_skb(struct sock *sk, struct sk_buff *skb, int clone_it, gfp_t gfp_mask, u32 rcv_nxt) { const struct inet_connection_sock *icsk = inet_csk(sk); struct inet_sock *inet; struct tcp_sock *tp; struct tcp_skb_cb *tcb; struct tcp_out_options opts; unsigned int tcp_options_size, tcp_header_size; struct sk_buff *oskb = NULL; struct tcp_md5sig_key *md5; struct tcphdr *th; u64 prior_wstamp; int err; BUG_ON(!skb || !tcp_skb_pcount(skb)); tp = tcp_sk(sk); prior_wstamp = tp->tcp_wstamp_ns; tp->tcp_wstamp_ns = max(tp->tcp_wstamp_ns, tp->tcp_clock_cache); skb->skb_mstamp_ns = tp->tcp_wstamp_ns; if (clone_it) { TCP_SKB_CB(skb)->tx.in_flight = TCP_SKB_CB(skb)->end_seq - tp->snd_una; oskb = skb; tcp_skb_tsorted_save(oskb) { if (unlikely(skb_cloned(oskb))) skb = pskb_copy(oskb, gfp_mask); else skb = skb_clone(oskb, gfp_mask); } tcp_skb_tsorted_restore(oskb); if (unlikely(!skb)) return -ENOBUFS; /* retransmit skbs might have a non zero value in skb->dev * because skb->dev is aliased with skb->rbnode.rb_left */ skb->dev = NULL; } inet = inet_sk(sk); tcb = TCP_SKB_CB(skb); memset(&opts, 0, sizeof(opts)); if (unlikely(tcb->tcp_flags & TCPHDR_SYN)) { tcp_options_size = tcp_syn_options(sk, skb, &opts, &md5); } else { tcp_options_size = tcp_established_options(sk, skb, &opts, &md5); /* Force a PSH flag on all (GSO) packets to expedite GRO flush * at receiver : This slightly improve GRO performance. * Note that we do not force the PSH flag for non GSO packets, * because they might be sent under high congestion events, * and in this case it is better to delay the delivery of 1-MSS * packets and thus the corresponding ACK packet that would * release the following packet. */ if (tcp_skb_pcount(skb) > 1) tcb->tcp_flags |= TCPHDR_PSH; } tcp_header_size = tcp_options_size + sizeof(struct tcphdr); /* if no packet is in qdisc/device queue, then allow XPS to select * another queue. We can be called from tcp_tsq_handler() * which holds one reference to sk. * * TODO: Ideally, in-flight pure ACK packets should not matter here. * One way to get this would be to set skb->truesize = 2 on them. */ skb->ooo_okay = sk_wmem_alloc_get(sk) < SKB_TRUESIZE(1); /* If we had to use memory reserve to allocate this skb, * this might cause drops if packet is looped back : * Other socket might not have SOCK_MEMALLOC. * Packets not looped back do not care about pfmemalloc. */ skb->pfmemalloc = 0; skb_push(skb, tcp_header_size); skb_reset_transport_header(skb); skb_orphan(skb); skb->sk = sk; skb->destructor = skb_is_tcp_pure_ack(skb) ? __sock_wfree : tcp_wfree; skb_set_hash_from_sk(skb, sk); refcount_add(skb->truesize, &sk->sk_wmem_alloc); skb_set_dst_pending_confirm(skb, sk->sk_dst_pending_confirm); /* Build TCP header and checksum it. */ th = (struct tcphdr *)skb->data; th->source = inet->inet_sport; th->dest = inet->inet_dport; th->seq = htonl(tcb->seq); th->ack_seq = htonl(rcv_nxt); *(((__be16 *)th) + 6) = htons(((tcp_header_size >> 2) << 12) | tcb->tcp_flags); th->check = 0; th->urg_ptr = 0; /* The urg_mode check is necessary during a below snd_una win probe */ if (unlikely(tcp_urg_mode(tp) && before(tcb->seq, tp->snd_up))) { if (before(tp->snd_up, tcb->seq + 0x10000)) { th->urg_ptr = htons(tp->snd_up - tcb->seq); th->urg = 1; } else if (after(tcb->seq + 0xFFFF, tp->snd_nxt)) { th->urg_ptr = htons(0xFFFF); th->urg = 1; } } tcp_options_write((__be32 *)(th + 1), tp, &opts); skb_shinfo(skb)->gso_type = sk->sk_gso_type; if (likely(!(tcb->tcp_flags & TCPHDR_SYN))) { th->window = htons(tcp_select_window(sk)); tcp_ecn_send(sk, skb, th, tcp_header_size); } else { /* RFC1323: The window in SYN & SYN/ACK segments * is never scaled. */ th->window = htons(min(tp->rcv_wnd, 65535U)); } #ifdef CONFIG_TCP_MD5SIG /* Calculate the MD5 hash, as we have all we need now */ if (md5) { sk_nocaps_add(sk, NETIF_F_GSO_MASK); tp->af_specific->calc_md5_hash(opts.hash_location, md5, sk, skb); } #endif icsk->icsk_af_ops->send_check(sk, skb); if (likely(tcb->tcp_flags & TCPHDR_ACK)) tcp_event_ack_sent(sk, tcp_skb_pcount(skb), rcv_nxt); if (skb->len != tcp_header_size) { tcp_event_data_sent(tp, sk); tp->data_segs_out += tcp_skb_pcount(skb); tp->bytes_sent += skb->len - tcp_header_size; } if (after(tcb->end_seq, tp->snd_nxt) || tcb->seq == tcb->end_seq) TCP_ADD_STATS(sock_net(sk), TCP_MIB_OUTSEGS, tcp_skb_pcount(skb)); tp->segs_out += tcp_skb_pcount(skb); /* OK, its time to fill skb_shinfo(skb)->gso_{segs|size} */ skb_shinfo(skb)->gso_segs = tcp_skb_pcount(skb); skb_shinfo(skb)->gso_size = tcp_skb_mss(skb); /* Leave earliest departure time in skb->tstamp (skb->skb_mstamp_ns) */ /* Cleanup our debris for IP stacks */ memset(skb->cb, 0, max(sizeof(struct inet_skb_parm), sizeof(struct inet6_skb_parm))); tcp_add_tx_delay(skb, tp); err = icsk->icsk_af_ops->queue_xmit(sk, skb, &inet->cork.fl); if (unlikely(err > 0)) { tcp_enter_cwr(sk); err = net_xmit_eval(err); } if (!err && oskb) { tcp_update_skb_after_send(sk, oskb, prior_wstamp); tcp_rate_skb_sent(sk, oskb); } return err; }
cp_transmit_skb是tcp发送数据位于传输层的最后一步,这里首先对TCP数据段的头部进行了处理,然后调用了网络层提供的发送接口icsk->icsk_af_ops->queue_xmit(sk, skb, &inet->cork.fl);实现了数据的发送,自此,数据离开了传输层,传输层的任务也就结束了。
下面进行gdb调试验证:


可以看到调用过程符合我们的预期。
3)网络层
1.首先,ip_queue_xmit(skb)会检查skb->dst路由信息。如果没有,比如套接字的第一个包,就使用ip_route_output()选择一个路由。
2.接着,填充IP包的各个字段,比如版本、包头长度、TOS等。
3.中间的一些分片等,可参阅相关文档。基本思想是,当报文的长度大于mtu,gso的长度不为0就会调用 ip_fragment 进行分片,否则就会调用ip_finish_output2把数据发送出去。ip_fragment 函数中,会检查 IP_DF 标志位,如果待分片IP数据包禁止分片,则调用 icmp_send()向发送方发送一个原因为需要分片而设置了不分片标志的目的不可达ICMP报文,并丢弃报文,即设置IP状态为分片失败,释放skb,返回消息过长错误码。
4.接下来就用 ip_finish_ouput2 设置链路层报文头了。如果,链路层报头缓存有(即hh不为空),那就拷贝到skb里。如果没,那么就调用neigh_resolve_output,使用 ARP 获取。
下面进行源码分析:
入口函数是ip_queue_xmit,ip_queue_xmit是 ip 层提供给 tcp 层发送回调函数。ip_queue_xmit()完成面向连接套接字的包输出,当套接字处于连接状态时,所有从套接字发出的包都具有确定的路由, 无需为每一个输出包查询它的目的入口,可将套接字直接绑定到路由入口上, 这由套接字的目的缓冲指针(dst_cache)来完成。ip_queue_xmit()首先为输入包建立IP包头, 经过本地包过滤器后,再将IP包分片输出(ip_fragment)。
static inline int ip_queue_xmit(struct sock *sk, struct sk_buff *skb,struct flowi *fl) { return __ip_queue_xmit(sk, skb, fl, inet_sk(sk)->tos); }
在ip_queue_xmit中调用__ip_queue_xmit进行具体的消息处理:
/* Note: skb->sk can be different from sk, in case of tunnels */ int __ip_queue_xmit(struct sock *sk, struct sk_buff *skb, struct flowi *fl, __u8 tos) { struct inet_sock *inet = inet_sk(sk); struct net *net = sock_net(sk); struct ip_options_rcu *inet_opt; struct flowi4 *fl4; struct rtable *rt; struct iphdr *iph; int res; /* Skip all of this if the packet is already routed, * f.e. by something like SCTP. */ rcu_read_lock(); inet_opt = rcu_dereference(inet->inet_opt); fl4 = &fl->u.ip4; rt = skb_rtable(skb); if (rt) goto packet_routed; /* Make sure we can route this packet. */ rt = (struct rtable *)__sk_dst_check(sk, 0); if (!rt) { __be32 daddr; /* Use correct destination address if we have options. */ daddr = inet->inet_daddr; if (inet_opt && inet_opt->opt.srr) daddr = inet_opt->opt.faddr; /* If this fails, retransmit mechanism of transport layer will * keep trying until route appears or the connection times * itself out. */ rt = ip_route_output_ports(net, fl4, sk, daddr, inet->inet_saddr, inet->inet_dport, inet->inet_sport, sk->sk_protocol, RT_CONN_FLAGS_TOS(sk, tos), sk->sk_bound_dev_if); if (IS_ERR(rt)) goto no_route; sk_setup_caps(sk, &rt->dst); } skb_dst_set_noref(skb, &rt->dst); packet_routed: if (inet_opt && inet_opt->opt.is_strictroute && rt->rt_uses_gateway) goto no_route; /* OK, we know where to send it, allocate and build IP header. */ skb_push(skb, sizeof(struct iphdr) + (inet_opt ? inet_opt->opt.optlen : 0)); skb_reset_network_header(skb); iph = ip_hdr(skb); *((__be16 *)iph) = htons((4 << 12) | (5 << 8) | (tos & 0xff)); if (ip_dont_fragment(sk, &rt->dst) && !skb->ignore_df) iph->frag_off = htons(IP_DF); else iph->frag_off = 0; iph->ttl = ip_select_ttl(inet, &rt->dst); iph->protocol = sk->sk_protocol; ip_copy_addrs(iph, fl4); /* Transport layer set skb->h.foo itself. */ if (inet_opt && inet_opt->opt.optlen) { iph->ihl += inet_opt->opt.optlen >> 2; ip_options_build(skb, &inet_opt->opt, inet->inet_daddr, rt, 0); } ip_select_ident_segs(net, skb, sk, skb_shinfo(skb)->gso_segs ?: 1); /* TODO : should we use skb->sk here instead of sk ? */ skb->priority = sk->sk_priority; skb->mark = sk->sk_mark; res = ip_local_out(net, sk, skb); rcu_read_unlock(); return res; no_route: rcu_read_unlock(); IP_INC_STATS(net, IPSTATS_MIB_OUTNOROUTES); kfree_skb(skb); return -EHOSTUNREACH; } EXPORT_SYMBOL(__ip_queue_xmit);
ip_queue_xmit(skb)会检查skb->dst路由信息。如果没有,比如套接字的第一个包,就使用ip_route_output()选择一个路由。紧接着根据代码可知,会进行分片和字段填充等工作,根据我们所学知识可知,如果大于最大长度mtu,则进行分片,否则直接发出去,调用的函数是ip_finish_output,进而调用__ip_finish_output。
static int ip_finish_output(struct net *net, struct sock *sk, struct sk_buff *skb) { int ret; ret = BPF_CGROUP_RUN_PROG_INET_EGRESS(sk, skb); switch (ret) { case NET_XMIT_SUCCESS: return __ip_finish_output(net, sk, skb); case NET_XMIT_CN: return __ip_finish_output(net, sk, skb) ? : ret; default: kfree_skb(skb); return ret; } }
static int __ip_finish_output(struct net *net, struct sock *sk, struct sk_buff *skb) { unsigned int mtu; #if defined(CONFIG_NETFILTER) && defined(CONFIG_XFRM) /* Policy lookup after SNAT yielded a new policy */ if (skb_dst(skb)->xfrm) { IPCB(skb)->flags |= IPSKB_REROUTED; return dst_output(net, sk, skb); } #endif mtu = ip_skb_dst_mtu(sk, skb); if (skb_is_gso(skb)) return ip_finish_output_gso(net, sk, skb, mtu); if (skb->len > mtu || (IPCB(skb)->flags & IPSKB_FRAG_PMTU)) return ip_fragment(net, sk, skb, mtu, ip_finish_output2); return ip_finish_output2(net, sk, skb); }
这个函数检查完标志位和路由之后,正常情况下就调用ip_finish_output2发送数据报,在转发的过程中,neigh_output,neigh_hh_outpu(缓存)被调用,选择具体的路由进行转发,最终调用dev_queue_xmit(skb)将数据包考本到链路层skb,交由下一层处理。相关代码如下:
static int ip_finish_output2(struct net *net, struct sock *sk, struct sk_buff *skb) { struct dst_entry *dst = skb_dst(skb); struct rtable *rt = (struct rtable *)dst; struct net_device *dev = dst->dev; unsigned int hh_len = LL_RESERVED_SPACE(dev); struct neighbour *neigh; bool is_v6gw = false; if (rt->rt_type == RTN_MULTICAST) { IP_UPD_PO_STATS(net, IPSTATS_MIB_OUTMCAST, skb->len); } else if (rt->rt_type == RTN_BROADCAST) IP_UPD_PO_STATS(net, IPSTATS_MIB_OUTBCAST, skb->len); /* Be paranoid, rather than too clever. */ if (unlikely(skb_headroom(skb) < hh_len && dev->header_ops)) { struct sk_buff *skb2; skb2 = skb_realloc_headroom(skb, LL_RESERVED_SPACE(dev)); if (!skb2) { kfree_skb(skb); return -ENOMEM; } if (skb->sk) skb_set_owner_w(skb2, skb->sk); consume_skb(skb); skb = skb2; } if (lwtunnel_xmit_redirect(dst->lwtstate)) { int res = lwtunnel_xmit(skb); if (res < 0 || res == LWTUNNEL_XMIT_DONE) return res; } rcu_read_lock_bh(); neigh = ip_neigh_for_gw(rt, skb, &is_v6gw); if (!IS_ERR(neigh)) { int res; sock_confirm_neigh(skb, neigh); /* if crossing protocols, can not use the cached header */ res = neigh_output(neigh, skb, is_v6gw); rcu_read_unlock_bh(); return res; } rcu_read_unlock_bh(); net_dbg_ratelimited("%s: No header cache and no neighbour!\n", __func__); kfree_skb(skb); return -EINVAL; }
在构造好 ip 头,检查完分片之后,会调用邻居子系统的输出函数 neigh_output进行输出:
static inline int neigh_output(struct neighbour *n, struct sk_buff *skb, bool skip_cache) { const struct hh_cache *hh = &n->hh; if ((n->nud_state & NUD_CONNECTED) && hh->hh_len && !skip_cache) return neigh_hh_output(hh, skb); else return n->output(n, skb); }
输出分为有二层头缓存和没有两种情况,有缓存时调用neigh_hh_output进行快速输出,没有缓存时,则调用邻居子系统的输出回调函数进行慢速输出:
static inline int neigh_hh_output(const struct hh_cache *hh, struct sk_buff *skb) { unsigned int hh_alen = 0; unsigned int seq; unsigned int hh_len; do { seq = read_seqbegin(&hh->hh_lock); hh_len = READ_ONCE(hh->hh_len); if (likely(hh_len <= HH_DATA_MOD)) { hh_alen = HH_DATA_MOD; /* skb_push() would proceed silently if we have room for * the unaligned size but not for the aligned size: * check headroom explicitly. */ if (likely(skb_headroom(skb) >= HH_DATA_MOD)) { /* this is inlined by gcc */ memcpy(skb->data - HH_DATA_MOD, hh->hh_data, HH_DATA_MOD); } } else { hh_alen = HH_DATA_ALIGN(hh_len); if (likely(skb_headroom(skb) >= hh_alen)) { memcpy(skb->data - hh_alen, hh->hh_data, hh_alen); } } } while (read_seqretry(&hh->hh_lock, seq)); if (WARN_ON_ONCE(skb_headroom(skb) < hh_alen)) { kfree_skb(skb); return NET_XMIT_DROP; } __skb_push(skb, hh_len); return dev_queue_xmit(skb); }
最后调用dev_queue_xmit函数进行向链路层发送包。
下面进行gdb断点调试验证:




4)链路层和物理层
1.数据链路层在不可靠的物理介质上提供可靠的传输。该层的作用包括:物理地址寻址、数据的成帧、流量控制、数据的检错、重发等。这一层数据的单位称为帧(frame)。从dev_queue_xmit函数开始,位于net/core/dev.c文件中。上层调用dev_queue_xmit,进而调用 __dev_queue_xmit,再调用dev_hard_start_xmit函数获取skb。
2.在xmit_one中调用__net_dev_start_xmit函数。进而调用netdev_start_xmit,实际上是调用__netdev_start_xmit函数。
3.调用各网络设备实现的ndo_start_xmit回调函数指针,从而把数据发送给网卡,物理层在收到发送请求之后,通过 DMA 将该主存中的数据拷贝至内部RAM(buffer)之中。在数据拷贝中,同时加入符合以太网协议的相关header,IFG、前导符和CRC。对于以太网网络,物理层发送采用CSMA/CD,即在发送过程中侦听链路冲突。一旦网卡完成报文发送,将产生中断通知CPU,然后驱动层中的中断处理程序就可以删除保存的 skb 了。
下面进行代码分析:
上层跟踪出来的入口函数dev_queue_xmit,即在这个函数入口这里进入链路层进行处理:
int dev_queue_xmit(struct sk_buff *skb) { return __dev_queue_xmit(skb, NULL); } EXPORT_SYMBOL(dev_queue_xmit);
实际调用__dev_queue_xmit函数:
static int __dev_queue_xmit(struct sk_buff *skb, struct net_device *sb_dev) { struct net_device *dev = skb->dev; struct netdev_queue *txq; struct Qdisc *q; int rc = -ENOMEM; bool again = false; skb_reset_mac_header(skb); if (unlikely(skb_shinfo(skb)->tx_flags & SKBTX_SCHED_TSTAMP)) __skb_tstamp_tx(skb, NULL, skb->sk, SCM_TSTAMP_SCHED); /* Disable soft irqs for various locks below. Also * stops preemption for RCU. */ rcu_read_lock_bh(); skb_update_prio(skb); qdisc_pkt_len_init(skb); #ifdef CONFIG_NET_CLS_ACT skb->tc_at_ingress = 0; # ifdef CONFIG_NET_EGRESS if (static_branch_unlikely(&egress_needed_key)) { skb = sch_handle_egress(skb, &rc, dev); if (!skb) goto out; } # endif #endif /* If device/qdisc don't need skb->dst, release it right now while * its hot in this cpu cache. */ if (dev->priv_flags & IFF_XMIT_DST_RELEASE) skb_dst_drop(skb); else skb_dst_force(skb); txq = netdev_core_pick_tx(dev, skb, sb_dev); q = rcu_dereference_bh(txq->qdisc); trace_net_dev_queue(skb); if (q->enqueue) { rc = __dev_xmit_skb(skb, q, dev, txq); goto out; } /* The device has no queue. Common case for software devices: * loopback, all the sorts of tunnels... * Really, it is unlikely that netif_tx_lock protection is necessary * here. (f.e. loopback and IP tunnels are clean ignoring statistics * counters.) * However, it is possible, that they rely on protection * made by us here. * Check this and shot the lock. It is not prone from deadlocks. *Either shot noqueue qdisc, it is even simpler 8) */ if (dev->flags & IFF_UP) { int cpu = smp_processor_id(); /* ok because BHs are off */ if (txq->xmit_lock_owner != cpu) { if (dev_xmit_recursion()) goto recursion_alert; skb = validate_xmit_skb(skb, dev, &again); if (!skb) goto out; HARD_TX_LOCK(dev, txq, cpu); if (!netif_xmit_stopped(txq)) { dev_xmit_recursion_inc(); skb = dev_hard_start_xmit(skb, dev, txq, &rc); dev_xmit_recursion_dec(); if (dev_xmit_complete(rc)) { HARD_TX_UNLOCK(dev, txq); goto out; } } HARD_TX_UNLOCK(dev, txq); net_crit_ratelimited("Virtual device %s asks to queue packet!\n", dev->name); } else { /* Recursion is detected! It is possible, * unfortunately */ recursion_alert: net_crit_ratelimited("Dead loop on virtual device %s, fix it urgently!\n", dev->name); } } rc = -ENETDOWN; rcu_read_unlock_bh(); atomic_long_inc(&dev->tx_dropped); kfree_skb_list(skb); return rc; out: rcu_read_unlock_bh(); return rc; }
__dev_queue_xmit会调用dev_hard_start_xmit函数获取skb:
struct sk_buff *dev_hard_start_xmit(struct sk_buff *first, struct net_device *dev, struct netdev_queue *txq, int *ret) { struct sk_buff *skb = first; int rc = NETDEV_TX_OK; while (skb) { struct sk_buff *next = skb->next; skb_mark_not_on_list(skb); rc = xmit_one(skb, dev, txq, next != NULL); if (unlikely(!dev_xmit_complete(rc))) { skb->next = next; goto out; } skb = next; if (netif_tx_queue_stopped(txq) && skb) { rc = NETDEV_TX_BUSY; break; } } out: *ret = rc; return skb; }
最终的数据通过xmit_one这个函数传递给物理层的设备,到这里虚拟的传递的驱动就要结束了,将和实际的设备驱动连接起来:
static int xmit_one(struct sk_buff *skb, struct net_device *dev, struct netdev_queue *txq, bool more) { unsigned int len; int rc; if (dev_nit_active(dev)) dev_queue_xmit_nit(skb, dev); len = skb->len; trace_net_dev_start_xmit(skb, dev); rc = netdev_start_xmit(skb, dev, txq, more); trace_net_dev_xmit(skb, rc, dev, len); return rc; }
xmit_one函数在使用的过程中,利用netdev_start_xmit来启动物理层的接口,进而调用__netdev_start_xmit,物理层在收到发送请求之后,通过 DMA 将该主存中的数据拷贝至内部RAM(buffer)之中,同时在数据的拷贝中,还会加入相关协议等。对于以太网网络,物理层发送采用CSMA/CD协议,即在发送过程中侦听链路冲突。一旦网卡完成报文发送,将产生中断通知CPU,然后驱动层中的中断处理程序就可以删除保存的 skb 了。到这一步,这个数据就可以完整的输出到物理层设备上了,转化为比特流的形式。
static inline netdev_tx_t __netdev_start_xmit(const struct net_device_ops *ops, struct sk_buff *skb, struct net_device *dev, bool more) { __this_cpu_write(softnet_data.xmit.more, more); return ops->ndo_start_xmit(skb, dev); }
调用各网络设备实现的ndo_start_xmit回调函数指针,其为数据结构struct net_device,从而把数据发送给网卡,物理层在收到发送请求之后,通过 DMA 将该主存中的数据拷贝至内部RAM(buffer)之中。在数据拷贝中,同时加入符合以太网协议的相关header,IFG、前导符和CRC。对于以太网网络,物理层发送采用CSMA/CD,即在发送过程中侦听链路冲突。
一旦网卡完成报文发送,将产生中断通知CPU,然后驱动层中的中断处理程序就可以删除保存的 skb 了。
下面进行gdb断点调试验证:



recv过程分析
1)链路层和物理层
1.包到达机器的物理网卡时候触发一个中断,并将通过DMA传送到位于 linux kernel 内存中的rx_ring。中断处理程序分配 skb_buff 数据结构,并将接收到的数据帧从网络适配器I/O端口拷贝到skb_buff 缓冲区中,并设置 skb_buff 相应的参数,这些参数将被上层的网络协议使用,例如skb->protocol;
2.然后发出一个软中断(NET_RX_SOFTIRQ,该变量定义在include/linux/interrupt.h 文件中),通知内核接收到新的数据帧。进入软中断处理流程,调用 net_rx_action 函数。包从 rx_ring 中被删除,进入 netif _receive_skb 处理流程。
3.netif_receive_skb根据注册在全局数组 ptype_all 和 ptype_base 里的网络层数据报类型,把数据报递交给不同的网络层协议的接收函数(INET域中主要是ip_rcv和arp_rcv)。
下面进行源码分析:
在linux5.4.34内核中,利用一组特殊的API 来处理接收的数据帧,即 NAPI,通过NAPI机制该中断处理程序调用 Network device的 netif_rx_schedule 函数,进入软中断处理流程,再调用 net_rx_action 函数:
static __latent_entropy void net_rx_action(struct softirq_action *h) { struct softnet_data *sd = this_cpu_ptr(&softnet_data); unsigned long time_limit = jiffies + usecs_to_jiffies(netdev_budget_usecs); int budget = netdev_budget; LIST_HEAD(list); LIST_HEAD(repoll); local_irq_disable(); list_splice_init(&sd->poll_list, &list); local_irq_enable(); for (;;) { struct napi_struct *n; if (list_empty(&list)) { if (!sd_has_rps_ipi_waiting(sd) && list_empty(&repoll)) goto out; break; } n = list_first_entry(&list, struct napi_struct, poll_list); budget -= napi_poll(n, &repoll); /* If softirq window is exhausted then punt. * Allow this to run for 2 jiffies since which will allow * an average latency of 1.5/HZ. */ if (unlikely(budget <= 0 || time_after_eq(jiffies, time_limit))) { sd->time_squeeze++; break; } } local_irq_disable(); list_splice_tail_init(&sd->poll_list, &list); list_splice_tail(&repoll, &list); list_splice(&list, &sd->poll_list); if (!list_empty(&sd->poll_list)) __raise_softirq_irqoff(NET_RX_SOFTIRQ); net_rps_action_and_irq_enable(sd); out: __kfree_skb_flush(); }
net_rx_action调用网卡驱动里的napi_poll函数来一个一个的处理数据包。在poll函数中,驱动会一个接一个的读取网卡写到内存中的数据包,内存中数据包的格式只有驱动知道。驱动程序将内存中的数据包转换成内核网络模块能识别的skb格式,然后调用napi_gro_receive函数:
static int napi_poll(struct napi_struct *n, struct list_head *repoll) { void *have; int work, weight; list_del_init(&n->poll_list); have = netpoll_poll_lock(n); weight = n->weight; /* This NAPI_STATE_SCHED test is for avoiding a race * with netpoll's poll_napi(). Only the entity which * obtains the lock and sees NAPI_STATE_SCHED set will * actually make the ->poll() call. Therefore we avoid * accidentally calling ->poll() when NAPI is not scheduled. */ work = 0; if (test_bit(NAPI_STATE_SCHED, &n->state)) { work = n->poll(n, weight); trace_napi_poll(n, work, weight); } WARN_ON_ONCE(work > weight); if (likely(work < weight)) goto out_unlock; /* Drivers must not modify the NAPI state if they * consume the entire weight. In such cases this code * still "owns" the NAPI instance and therefore can * move the instance around on the list at-will. */ if (unlikely(napi_disable_pending(n))) { napi_complete(n); goto out_unlock; } if (n->gro_bitmask) { /* flush too old packets * If HZ < 1000, flush all packets. */ napi_gro_flush(n, HZ >= 1000); } gro_normal_list(n); /* Some drivers may have called napi_schedule * prior to exhausting their budget. */ if (unlikely(!list_empty(&n->poll_list))) { pr_warn_once("%s: Budget exhausted after napi rescheduled\n", n->dev ? n->dev->name : "backlog"); goto out_unlock; } list_add_tail(&n->poll_list, repoll); out_unlock: netpoll_poll_unlock(have); return work; }
gro_result_t napi_gro_receive(struct napi_struct *napi, struct sk_buff *skb) { gro_result_t ret; skb_mark_napi_id(skb, napi); trace_napi_gro_receive_entry(skb); skb_gro_reset_offset(skb); ret = napi_skb_finish(dev_gro_receive(napi, skb), skb); trace_napi_gro_receive_exit(ret); return ret; } EXPORT_SYMBOL(napi_gro_receive);
然后会直接调用netif_receive_skb_core函数:
int netif_receive_skb_core(struct sk_buff *skb) { int ret; rcu_read_lock(); ret = __netif_receive_skb_one_core(skb, false); rcu_read_unlock(); return ret; } EXPORT_SYMBOL(netif_receive_skb_core);
netif_receive_skb_core调用 __netif_receive_skb_one_core,将数据包交给上层ip_rcv进行处理:
static int __netif_receive_skb_one_core(struct sk_buff *skb, bool pfmemalloc) { struct net_device *orig_dev = skb->dev; struct packet_type *pt_prev = NULL; int ret; ret = __netif_receive_skb_core(skb, pfmemalloc, &pt_prev); if (pt_prev) ret = INDIRECT_CALL_INET(pt_prev->func, ipv6_rcv, ip_rcv, skb, skb->dev, pt_prev, orig_dev); return ret; }
待内存中的所有数据包被处理完成后(即poll函数执行完成),启用网卡的硬中断,这样下次网卡再收到数据的时候就会通知CPU。
下面进行gdb断点调试验证:


2)网络层
1.IP层的入口函数在 ip_rcv 函数。该函数首先会做包括 package checksum 在内的各种检查,如果需要的话会做 IP defragment(将多个分片合并),然后 packet 调用已经注册的 Pre-routing netfilter hook ,完成后最终到达 ip_rcv_finish 函数。
2.ip_rcv_finish 函数会调用 ip_router_input 函数,进入路由处理环节。它首先会调用 ip_route_input 来更新路由,然后查找 route,决定该 package 将会被发到本机还是会被转发还是丢弃: (1)如果是发到本机的话,调用 ip_local_deliver 函数,可能会做 de-fragment(合并多个 IP packet),然后调用 ip_local_deliver 函数。该函数根据 package 的下一个处理层的 protocal number,调用下一层接口,包括 tcp_v4_rcv (TCP), udp_rcv (UDP),icmp_rcv (ICMP),igmp_rcv(IGMP)。对于 TCP 来说,函数 tcp_v4_rcv 函数会被调用,从而处理流程进入 TCP 栈。(2)如果需要转发 (forward),则进入转发流程。该流程需要处理 TTL,再调用 dst_input 函数。该函数会 <1>处理 Netfilter Hook<2>执行 IP fragmentation<3>调用 dev_queue_xmit,进入链路层处理流程。
下面进行源码分析:
IP 层的入口函数在 ip_rcv 函数:
int ip_rcv(struct sk_buff *skb, struct net_device *dev, struct packet_type *pt, struct net_device *orig_dev) { struct net *net = dev_net(dev); skb = ip_rcv_core(skb, net); if (skb == NULL) return NET_RX_DROP; return NF_HOOK(NFPROTO_IPV4, NF_INET_PRE_ROUTING, net, NULL, skb, dev, NULL, ip_rcv_finish); }
最终调用的是ip_rcv_finish这个函数接口,如果是发到本机就调用dst_input:
static int ip_rcv_finish(struct net *net, struct sock *sk, struct sk_buff *skb) { struct net_device *dev = skb->dev; int ret; /* if ingress device is enslaved to an L3 master device pass the * skb to its handler for processing */ skb = l3mdev_ip_rcv(skb); if (!skb) return NET_RX_SUCCESS; ret = ip_rcv_finish_core(net, sk, skb, dev); if (ret != NET_RX_DROP) ret = dst_input(skb); return ret; }
static inline int dst_input(struct sk_buff *skb) { return skb_dst(skb)->input(skb); }
根据源码可以看出发向上层的数据时调用 ip_local_deliver 函数,可能会合并IP包,然后调用 ip_local_deliver 函数。该函数根据 package 的下一个处理层的 protocal number,调用下一层接口,包括 tcp_v4_rcv等,对于 TCP 来说,函数 tcp_v4_rcv 函数会被调用,从而处理流程进入 TCP 栈。由此可以和我们刚刚追踪的传输层的函数连接起来;当然,更新路由的时候如果是转发而不是发送到本机则向下层处理:
int ip_local_deliver(struct sk_buff *skb) { /* * Reassemble IP fragments. */ struct net *net = dev_net(skb->dev); if (ip_is_fragment(ip_hdr(skb))) { if (ip_defrag(net, skb, IP_DEFRAG_LOCAL_DELIVER)) return 0; } return NF_HOOK(NFPROTO_IPV4, NF_INET_LOCAL_IN, net, NULL, skb, skb->dev, NULL, ip_local_deliver_finish); }
判断是否分片,如果有分片就ip_defrag()进行合并多个数据包的操作:
int ip_defrag(struct net *net, struct sk_buff *skb, u32 user) { struct net_device *dev = skb->dev ? : skb_dst(skb)->dev; int vif = l3mdev_master_ifindex_rcu(dev); struct ipq *qp; __IP_INC_STATS(net, IPSTATS_MIB_REASMREQDS); skb_orphan(skb); /* Lookup (or create) queue header */ qp = ip_find(net, ip_hdr(skb), user, vif); if (qp) { int ret; spin_lock(&qp->q.lock); ret = ip_frag_queue(qp, skb); spin_unlock(&qp->q.lock); ipq_put(qp); return ret; } __IP_INC_STATS(net, IPSTATS_MIB_REASMFAILS); kfree_skb(skb); return -ENOMEM; } EXPORT_SYMBOL(ip_defrag);
没有分片就调用ip_local_deliver_finish:
static int ip_local_deliver_finish(struct net *net, struct sock *sk, struct sk_buff *skb) { __skb_pull(skb, skb_network_header_len(skb)); rcu_read_lock(); ip_protocol_deliver_rcu(net, skb, ip_hdr(skb)->protocol); rcu_read_unlock(); return 0; }
进一步调用ip_protocol_deliver_rcu,该函数根据 package 的下一个处理层的 protocal number,调用下一层接口,包括 tcp_v4_rcv (TCP), udp_rcv (UDP)。对于 TCP 来说,函数 tcp_v4_rcv 函数会被调用,从而处理流程进入 TCP 栈:
void ip_protocol_deliver_rcu(struct net *net, struct sk_buff *skb, int protocol) { const struct net_protocol *ipprot; int raw, ret; resubmit: raw = raw_local_deliver(skb, protocol); ipprot = rcu_dereference(inet_protos[protocol]); if (ipprot) { if (!ipprot->no_policy) { if (!xfrm4_policy_check(NULL, XFRM_POLICY_IN, skb)) { kfree_skb(skb); return; } nf_reset_ct(skb); } ret = INDIRECT_CALL_2(ipprot->handler, tcp_v4_rcv, udp_rcv, skb); if (ret < 0) { protocol = -ret; goto resubmit; } __IP_INC_STATS(net, IPSTATS_MIB_INDELIVERS); } else { if (!raw) { if (xfrm4_policy_check(NULL, XFRM_POLICY_IN, skb)) { __IP_INC_STATS(net, IPSTATS_MIB_INUNKNOWNPROTOS); icmp_send(skb, ICMP_DEST_UNREACH, ICMP_PROT_UNREACH, 0); } kfree_skb(skb); } else { __IP_INC_STATS(net, IPSTATS_MIB_INDELIVERS); consume_skb(skb); } } }
下面进行gdb断点调试验证:



3)传输层
1.传输层TCP 处理入口在 tcp_v4_rcv 函数(位于 linux/net/ipv4/tcp ipv4.c 文件中),它会做 TCP header 检查等处理。
2.调用 _tcp_v4_lookup,查找该package的open socket。如果找不到,该package会被丢弃。接下来检查 socket 和 connection 的状态。
3.如果socket 和 connection 一切正常,调用 tcp_prequeue 使 package 从内核进入 user space,放进 socket 的 receive queue。然后 socket 会被唤醒,调用 system call,并最终调用 tcp_recvmsg 函数去从 socket recieve queue 中获取 segment。
下面进行源码分析:
tcp_v4_rcv函数为TCP的总入口,数据包从IP层传递上来,进入该函数;其协议操作函数结构如下所示,其中handler即为IP层向TCP传递数据包的回调函数,设置为tcp_v4_rcv:
static struct net_protocol tcp_protocol = { .early_demux = tcp_v4_early_demux, .early_demux_handler = tcp_v4_early_demux, .handler = tcp_v4_rcv, .err_handler = tcp_v4_err, .no_policy = 1, .netns_ok = 1, .icmp_strict_tag_validation = 1, };
int tcp_v4_rcv(struct sk_buff *skb) { struct net *net = dev_net(skb->dev); struct sk_buff *skb_to_free; int sdif = inet_sdif(skb); const struct iphdr *iph; const struct tcphdr *th; bool refcounted; struct sock *sk; int ret; if (skb->pkt_type != PACKET_HOST) goto discard_it; /* Count it even if it's bad */ __TCP_INC_STATS(net, TCP_MIB_INSEGS); if (!pskb_may_pull(skb, sizeof(struct tcphdr))) goto discard_it; th = (const struct tcphdr *)skb->data; if (unlikely(th->doff < sizeof(struct tcphdr) / 4)) goto bad_packet; if (!pskb_may_pull(skb, th->doff * 4)) goto discard_it; /* An explanation is required here, I think. * Packet length and doff are validated by header prediction, * provided case of th->doff==0 is eliminated. * So, we defer the checks. */ if (skb_checksum_init(skb, IPPROTO_TCP, inet_compute_pseudo)) goto csum_error; th = (const struct tcphdr *)skb->data; iph = ip_hdr(skb); lookup: sk = __inet_lookup_skb(&tcp_hashinfo, skb, __tcp_hdrlen(th), th->source, th->dest, sdif, &refcounted); if (!sk) goto no_tcp_socket; process: if (sk->sk_state == TCP_TIME_WAIT) goto do_time_wait; if (sk->sk_state == TCP_NEW_SYN_RECV) { struct request_sock *req = inet_reqsk(sk); bool req_stolen = false; struct sock *nsk; sk = req->rsk_listener; if (unlikely(tcp_v4_inbound_md5_hash(sk, skb))) { sk_drops_add(sk, skb); reqsk_put(req); goto discard_it; } if (tcp_checksum_complete(skb)) { reqsk_put(req); goto csum_error; } if (unlikely(sk->sk_state != TCP_LISTEN)) { inet_csk_reqsk_queue_drop_and_put(sk, req); goto lookup; } /* We own a reference on the listener, increase it again * as we might lose it too soon. */ sock_hold(sk); refcounted = true; nsk = NULL; if (!tcp_filter(sk, skb)) { th = (const struct tcphdr *)skb->data; iph = ip_hdr(skb); tcp_v4_fill_cb(skb, iph, th); nsk = tcp_check_req(sk, skb, req, false, &req_stolen); } if (!nsk) { reqsk_put(req); if (req_stolen) { /* Another cpu got exclusive access to req * and created a full blown socket. * Try to feed this packet to this socket * instead of discarding it. */ tcp_v4_restore_cb(skb); sock_put(sk); goto lookup; } goto discard_and_relse; } if (nsk == sk) { reqsk_put(req); tcp_v4_restore_cb(skb); } else if (tcp_child_process(sk, nsk, skb)) { tcp_v4_send_reset(nsk, skb); goto discard_and_relse; } else { sock_put(sk); return 0; } } if (unlikely(iph->ttl < inet_sk(sk)->min_ttl)) { __NET_INC_STATS(net, LINUX_MIB_TCPMINTTLDROP); goto discard_and_relse; } if (!xfrm4_policy_check(sk, XFRM_POLICY_IN, skb)) goto discard_and_relse; if (tcp_v4_inbound_md5_hash(sk, skb)) goto discard_and_relse; nf_reset_ct(skb); if (tcp_filter(sk, skb)) goto discard_and_relse; th = (const struct tcphdr *)skb->data; iph = ip_hdr(skb); tcp_v4_fill_cb(skb, iph, th); skb->dev = NULL; if (sk->sk_state == TCP_LISTEN) { ret = tcp_v4_do_rcv(sk, skb); goto put_and_return; } sk_incoming_cpu_update(sk); bh_lock_sock_nested(sk); tcp_segs_in(tcp_sk(sk), skb); ret = 0; if (!sock_owned_by_user(sk)) { skb_to_free = sk->sk_rx_skb_cache; sk->sk_rx_skb_cache = NULL; ret = tcp_v4_do_rcv(sk, skb); } else { if (tcp_add_backlog(sk, skb)) goto discard_and_relse; skb_to_free = NULL; } bh_unlock_sock(sk); if (skb_to_free) __kfree_skb(skb_to_free); put_and_return: if (refcounted) sock_put(sk); return ret; no_tcp_socket: if (!xfrm4_policy_check(NULL, XFRM_POLICY_IN, skb)) goto discard_it; tcp_v4_fill_cb(skb, iph, th); if (tcp_checksum_complete(skb)) { csum_error: __TCP_INC_STATS(net, TCP_MIB_CSUMERRORS); bad_packet: __TCP_INC_STATS(net, TCP_MIB_INERRS); } else { tcp_v4_send_reset(NULL, skb); } discard_it: /* Discard frame. */ kfree_skb(skb); return 0; discard_and_relse: sk_drops_add(sk, skb); if (refcounted) sock_put(sk); goto discard_it; do_time_wait: if (!xfrm4_policy_check(NULL, XFRM_POLICY_IN, skb)) { inet_twsk_put(inet_twsk(sk)); goto discard_it; } tcp_v4_fill_cb(skb, iph, th); if (tcp_checksum_complete(skb)) { inet_twsk_put(inet_twsk(sk)); goto csum_error; } switch (tcp_timewait_state_process(inet_twsk(sk), skb, th)) { case TCP_TW_SYN: { struct sock *sk2 = inet_lookup_listener(dev_net(skb->dev), &tcp_hashinfo, skb, __tcp_hdrlen(th), iph->saddr, th->source, iph->daddr, th->dest, inet_iif(skb), sdif); if (sk2) { inet_twsk_deschedule_put(inet_twsk(sk)); sk = sk2; tcp_v4_restore_cb(skb); refcounted = false; goto process; } } /* to ACK */ /* fall through */ case TCP_TW_ACK: tcp_v4_timewait_ack(sk, skb); break; case TCP_TW_RST: tcp_v4_send_reset(sk, skb); inet_twsk_deschedule_put(inet_twsk(sk)); goto discard_it; case TCP_TW_SUCCESS:; } goto discard_it; }
tcp_v4_rcv函数只要做以下几个工作:(1) 设置TCP_CB (2) 查找控制块 (3)根据控制块状态做不同处理,包括TCP_TIME_WAIT状态处理,TCP_NEW_SYN_RECV状态处理,TCP_LISTEN状态处理 (4) 接收TCP段。
可以看到具体过程是检测连接状态最后调用具体的接收处理函数tcp_v4_do_rcv:
int tcp_v4_do_rcv(struct sock *sk, struct sk_buff *skb) { struct sock *rsk; if (sk->sk_state == TCP_ESTABLISHED) { /* Fast path */ struct dst_entry *dst = sk->sk_rx_dst; sock_rps_save_rxhash(sk, skb); sk_mark_napi_id(sk, skb); if (dst) { if (inet_sk(sk)->rx_dst_ifindex != skb->skb_iif || !dst->ops->check(dst, 0)) { dst_release(dst); sk->sk_rx_dst = NULL; } } tcp_rcv_established(sk, skb); return 0; } if (tcp_checksum_complete(skb)) goto csum_err; if (sk->sk_state == TCP_LISTEN) { struct sock *nsk = tcp_v4_cookie_check(sk, skb); if (!nsk) goto discard; if (nsk != sk) { if (tcp_child_process(sk, nsk, skb)) { rsk = nsk; goto reset; } return 0; } } else sock_rps_save_rxhash(sk, skb); if (tcp_rcv_state_process(sk, skb)) { rsk = sk; goto reset; } return 0; reset: tcp_v4_send_reset(rsk, skb); discard: kfree_skb(skb); /* Be careful here. If this function gets more complicated and * gcc suffers from register pressure on the x86, sk (in %ebx) * might be destroyed here. This current version compiles correctly, * but you have been warned. */ return 0; csum_err: TCP_INC_STATS(sock_net(sk), TCP_MIB_CSUMERRORS); TCP_INC_STATS(sock_net(sk), TCP_MIB_INERRS); goto discard; } EXPORT_SYMBOL(tcp_v4_do_rcv);
建立连接之后利用tcp_rcv_established来进行数据的接收:
void tcp_rcv_established(struct sock *sk, struct sk_buff *skb) { const struct tcphdr *th = (const struct tcphdr *)skb->data; struct tcp_sock *tp = tcp_sk(sk); unsigned int len = skb->len; /* TCP congestion window tracking */ trace_tcp_probe(sk, skb); tcp_mstamp_refresh(tp); if (unlikely(!sk->sk_rx_dst)) inet_csk(sk)->icsk_af_ops->sk_rx_dst_set(sk, skb); /* * Header prediction. * The code loosely follows the one in the famous * "30 instruction TCP receive" Van Jacobson mail. * * Van's trick is to deposit buffers into socket queue * on a device interrupt, to call tcp_recv function * on the receive process context and checksum and copy * the buffer to user space. smart... * * Our current scheme is not silly either but we take the * extra cost of the net_bh soft interrupt processing... * We do checksum and copy also but from device to kernel. */ tp->rx_opt.saw_tstamp = 0; /* pred_flags is 0xS?10 << 16 + snd_wnd * if header_prediction is to be made * 'S' will always be tp->tcp_header_len >> 2 * '?' will be 0 for the fast path, otherwise pred_flags is 0 to * turn it off (when there are holes in the receive * space for instance) * PSH flag is ignored. */ if ((tcp_flag_word(th) & TCP_HP_BITS) == tp->pred_flags && TCP_SKB_CB(skb)->seq == tp->rcv_nxt && !after(TCP_SKB_CB(skb)->ack_seq, tp->snd_nxt)) { int tcp_header_len = tp->tcp_header_len; /* Timestamp header prediction: tcp_header_len * is automatically equal to th->doff*4 due to pred_flags * match. */ /* Check timestamp */ if (tcp_header_len == sizeof(struct tcphdr) + TCPOLEN_TSTAMP_ALIGNED) { /* No? Slow path! */ if (!tcp_parse_aligned_timestamp(tp, th)) goto slow_path; /* If PAWS failed, check it more carefully in slow path */ if ((s32)(tp->rx_opt.rcv_tsval - tp->rx_opt.ts_recent) < 0) goto slow_path; /* DO NOT update ts_recent here, if checksum fails * and timestamp was corrupted part, it will result * in a hung connection since we will drop all * future packets due to the PAWS test. */ } if (len <= tcp_header_len) { /* Bulk data transfer: sender */ if (len == tcp_header_len) { /* Predicted packet is in window by definition. * seq == rcv_nxt and rcv_wup <= rcv_nxt. * Hence, check seq<=rcv_wup reduces to: */ if (tcp_header_len == (sizeof(struct tcphdr) + TCPOLEN_TSTAMP_ALIGNED) && tp->rcv_nxt == tp->rcv_wup) tcp_store_ts_recent(tp); /* We know that such packets are checksummed * on entry. */ tcp_ack(sk, skb, 0); __kfree_skb(skb); tcp_data_snd_check(sk); /* When receiving pure ack in fast path, update * last ts ecr directly instead of calling * tcp_rcv_rtt_measure_ts() */ tp->rcv_rtt_last_tsecr = tp->rx_opt.rcv_tsecr; return; } else { /* Header too small */ TCP_INC_STATS(sock_net(sk), TCP_MIB_INERRS); goto discard; } } else { int eaten = 0; bool fragstolen = false; if (tcp_checksum_complete(skb)) goto csum_error; if ((int)skb->truesize > sk->sk_forward_alloc) goto step5; /* Predicted packet is in window by definition. * seq == rcv_nxt and rcv_wup <= rcv_nxt. * Hence, check seq<=rcv_wup reduces to: */ if (tcp_header_len == (sizeof(struct tcphdr) + TCPOLEN_TSTAMP_ALIGNED) && tp->rcv_nxt == tp->rcv_wup) tcp_store_ts_recent(tp); tcp_rcv_rtt_measure_ts(sk, skb); NET_INC_STATS(sock_net(sk), LINUX_MIB_TCPHPHITS); /* Bulk data transfer: receiver */ __skb_pull(skb, tcp_header_len); eaten = tcp_queue_rcv(sk, skb, &fragstolen); tcp_event_data_recv(sk, skb); if (TCP_SKB_CB(skb)->ack_seq != tp->snd_una) { /* Well, only one small jumplet in fast path... */ tcp_ack(sk, skb, FLAG_DATA); tcp_data_snd_check(sk); if (!inet_csk_ack_scheduled(sk)) goto no_ack; } __tcp_ack_snd_check(sk, 0); no_ack: if (eaten) kfree_skb_partial(skb, fragstolen); tcp_data_ready(sk); return; } } slow_path: if (len < (th->doff << 2) || tcp_checksum_complete(skb)) goto csum_error; if (!th->ack && !th->rst && !th->syn) goto discard; /* * Standard slow path. */ if (!tcp_validate_incoming(sk, skb, th, 1)) return; step5: if (tcp_ack(sk, skb, FLAG_SLOWPATH | FLAG_UPDATE_TS_RECENT) < 0) goto discard; tcp_rcv_rtt_measure_ts(sk, skb); /* Process urgent data. */ tcp_urg(sk, skb, th); /* step 7: process the segment text */ tcp_data_queue(sk, skb); tcp_data_snd_check(sk); tcp_ack_snd_check(sk); return; csum_error: TCP_INC_STATS(sock_net(sk), TCP_MIB_CSUMERRORS); TCP_INC_STATS(sock_net(sk), TCP_MIB_INERRS); discard: tcp_drop(sk, skb); } EXPORT_SYMBOL(tcp_rcv_established);
在tcp_rcv_established这个函数中,涉及到的逻辑比较复杂,涉及到一系列的标志位检查,状态处理的过程,当然这也是tcp协议必须保证的一个特征。到最后返回值里面,有一个tcp_queue_rcv函数,查看这个函数:
static int __must_check tcp_queue_rcv(struct sock *sk, struct sk_buff *skb, bool *fragstolen) { int eaten; struct sk_buff *tail = skb_peek_tail(&sk->sk_receive_queue); eaten = (tail && tcp_try_coalesce(sk, tail, skb, fragstolen)) ? 1 : 0; tcp_rcv_nxt_update(tcp_sk(sk), TCP_SKB_CB(skb)->end_seq); if (!eaten) { __skb_queue_tail(&sk->sk_receive_queue, skb); skb_set_owner_r(skb, sk); } return eaten; }
struct sk_buff *tail = skb_peek_tail(&sk->sk_receive_queue);这个语句表明将发送的消息添加到队列的最尾端,即相当于发送之后进行系统调用唤醒socket(一切正常的情况下),然后再利用应用层提到的tcp_recvmsg函数去进行消息的处理。
下面进行断点追踪调试验证:


4)应用层
1.每当用户应用调用 read 或者 recvfrom 时,该调用会被映射为/net/socket.c 中的 sys_recv 系统调用,并被转化为 sys_recvfrom 调用,然后调用 sock_recgmsg 函数。
2.对于 INET 类型的 socket,/net/ipv4/af inet.c 中的 inet_recvmsg 方法会被调用,它会调用相关协议的数据接收方法。
3.对TCP 来说,调用 tcp_recvmsg。该函数从 socket buffer 中拷贝数据到 user buffer。
4.对UDP 来说,从 user space 中可以调用三个 system call recv()/recvfrom()/recvmsg() 中的任意一个来接收 UDP package,这些系统调用最终都会调用内核中的 udp_recvmsg 方法。
下面进行源码分析:
对于recv函数,也是recvfrom的特殊情况,调用的也就是__sys_recvfrom,整个函数的调用路径与send在应用层的情况非常类似:
int __sys_recvfrom(int fd, void __user *ubuf, size_t size, unsigned int flags, struct sockaddr __user *addr, int __user *addr_len) { struct socket *sock; struct iovec iov; struct msghdr msg; struct sockaddr_storage address; int err, err2; int fput_needed; err = import_single_range(READ, ubuf, size, &iov, &msg.msg_iter); if (unlikely(err)) return err; sock = sockfd_lookup_light(fd, &err, &fput_needed); if (!sock) goto out; msg.msg_control = NULL; msg.msg_controllen = 0; /* Save some cycles and don't copy the address if not needed */ msg.msg_name = addr ? (struct sockaddr *)&address : NULL; /* We assume all kernel code knows the size of sockaddr_storage */ msg.msg_namelen = 0; msg.msg_iocb = NULL; msg.msg_flags = 0; if (sock->file->f_flags & O_NONBLOCK) flags |= MSG_DONTWAIT; err = sock_recvmsg(sock, &msg, flags); if (err >= 0 && addr != NULL) { err2 = move_addr_to_user(&address, msg.msg_namelen, addr, addr_len); if (err2 < 0) err = err2; } fput_light(sock->file, fput_needed); out: return err; }
定位到了sock_recvmsg函数:
int sock_recvmsg(struct socket *sock, struct msghdr *msg, int flags) { int err = security_socket_recvmsg(sock, msg, msg_data_left(msg), flags); return err ?: sock_recvmsg_nosec(sock, msg, flags); } EXPORT_SYMBOL(sock_recvmsg); static inline int sock_recvmsg_nosec(struct socket *sock, struct msghdr *msg, int flags) { return INDIRECT_CALL_INET(sock->ops->recvmsg, inet6_recvmsg, inet_recvmsg, sock, msg, msg_data_left(msg), flags); }
sock->ops->recvmsg即inet_recvmsg,最后在inet_recvmsg中调用的是tcp_recvmsg:
int inet_recvmsg(struct socket *sock, struct msghdr *msg, size_t size, int flags) { struct sock *sk = sock->sk; int addr_len = 0; int err; if (likely(!(flags & MSG_ERRQUEUE))) sock_rps_record_flow(sk); err = INDIRECT_CALL_2(sk->sk_prot->recvmsg, tcp_recvmsg, udp_recvmsg, sk, msg, size, flags & MSG_DONTWAIT, flags & ~MSG_DONTWAIT, &addr_len); if (err >= 0) msg->msg_namelen = addr_len; return err; } EXPORT_SYMBOL(inet_recvmsg);
下面进行gdb断点调试验证:


时序图

浙公网安备 33010602011771号