第二次Blog
题目集4
7-1
7-4 答题判题程序-4
分数 87
作者 蔡轲
单位 南昌航空大学
设计实现答题程序,模拟一个小型的测试,要求输入题目信息、试卷信息、答题信息、学生信息、删除题目信息,根据输入题目信息中的标准答案判断答题的结果。本题在答题判题程序-3基础上新增的内容统一附加在输出格式说明之后,用粗体标明。
输入格式:
程序输入信息分五种,信息可能会打乱顺序混合输入。
1、题目信息
题目信息为独行输入,一行为一道题,多道题可分多行输入。
格式:"#N:"+题目编号+" "+"#Q:"+题目内容+" "#A:"+标准答案
格式约束:
1、题目的输入顺序与题号不相关,不一定按题号顺序从小到大输入。
2、允许题目编号有缺失,例如:所有输入的题号为1、2、5,缺少其中的3号题。此种情况视为正常。
样例:#N:1 #Q:1+1= #A:2
#N:2 #Q:2+2= #A:4
2、试卷信息
试卷信息为独行输入,一行为一张试卷,多张卷可分多行输入数据。 \
格式:"#T:"+试卷号+" "+题目编号+"-"+题目分值+" "+题目编号+"-"+题目分值+...
格式约束:
题目编号应与题目信息中的编号对应。
一行信息中可有多项题目编号与分值。
样例:#T:1 3-5 4-8 5-2
3、学生信息
学生信息只输入一行,一行中包括所有学生的信息,每个学生的信息包括学号和姓名,格式如下。
格式:"#X:"+学号+" "+姓名+"-"+学号+" "+姓名....+"-"+学号+" "+姓名
格式约束:
答案数量可以不等于试卷信息中题目的数量,没有答案的题目计0分,多余的答案直接忽略,答案之间以英文空格分隔。
样例:
#S:1 #A:5 #A:22
1是试卷号
5是1号试卷的顺序第1题的题目答案
4、答卷信息
答卷信息按行输入,每一行为一张答卷的答案,每组答案包含某个试卷信息中的题目的解题答案,答案的顺序号与试 卷信息中的题目顺序相对应。答卷中:
格式:"#S:"+试卷号+" "+学号+" "+"#A:"+试卷题目的顺序号+"-"+答案内容+...
格式约束:
答案数量可以不等于试卷信息中题目的数量,没有答案的题目计0分,多余的答案直接忽略,答案之间以英文空格分隔。
答案内容可以为空,即””。
答案内容中如果首尾有多余的空格,应去除后再进行判断。
答卷信息中仅包含试卷号、学号,而没有后续内容的,视为一张空白卷,为有效信息,不做格式错误处理。
样例:
#T:1 1-5 3-2 2-5 6-9 4-10 7-3
#S:1 20201103 #A:2-5 #A:6-4
1是试卷号
20201103是学号
2-5中的2是试卷中顺序号,5是试卷第2题的答案,即T中3-2的答案
6-4中的6是试卷中顺序号,4是试卷第6题的答案,即T中7-3的答案
注意:不要混淆顺序号与题号
5、删除题目信息
删除题目信息为独行输入,每一行为一条删除信息,多条删除信息可分多行输入。该信息用于删除一道题目信息,题目被删除之后,引用该题目的试卷依然有效,但被删除的题目将以0分计,同时在输出答案时,题目内容与答案改为一条失效提示,例如:”the question 2 invalid~0”
格式:"#D:N-"+题目号
格式约束:
题目号与第一项”题目信息”中的题号相对应,不是试卷中的题目顺序号。
本题暂不考虑删除的题号不存在的情况。
样例:
#N:1 #Q:1+1= #A:2
#N:2 #Q:2+2= #A:4
#T:1 1-5 2-8
#X:20201103 Tom-20201104 Jack
#S:1 20201103 #A:1-5 #A:2-4
#D:N-2
end
输出:
alert: full score of test paper1 is not 100 points
1+1=~5~false
the question 2 invalid~0
20201103 Tom: 0 0~0
答题信息以一行"end"标记结束,"end"之后的信息忽略。
输出格式:
1、试卷总分警示
该部分仅当一张试卷的总分分值不等于100分时作提示之用,试卷依然属于正常试卷,可用于后面的答题。如果总分等于100 分,该部分忽略,不输出。
格式:"alert: full score of test paper"+试卷号+" is not 100 points"
约束:有多张试卷时,按输入信息的先后顺序输出警示。
样例:alert: full score of test paper2 is not 100 points
2、答卷信息
一行为一道题的答题信息,根据试卷的题目的数量输出多行数据。
格式:题目内容+""+答案++""+判题结果(true/false)
约束:如果输入的答案信息少于试卷的题目数量,每一个缺失答案的题目都要输出"answer is null" 。
样例:
answer is null
3+2=~5~true
4+6=~22~false.
answer is null
3、判分信息
判分信息为一行数据,是一条答题记录所对应试卷的每道小题的计分以及总分,计分输出的先后顺序与题目题号相对应。
格式:学号+" "+姓名+": "+题目得分+" "+....+题目得分+"~"+总分
格式约束:
1、没有输入答案的题目、被删除的题目、答案错误的题目计0分
2、判题信息的顺序与输入答题信息中的顺序相同
样例:20201103 Tom: 0 0~0
根据输入的答卷的数量以上2、3项答卷信息与判分信息将重复输出。
4、被删除的题目提示信息
当某题目被试卷引用,同时被删除时,答案中输出提示信息。样例见第5种输入信息“删除题目信息”。
5、题目引用错误提示信息
试卷错误地引用了一道不存在题号的试题,在输出学生答案时,提示”non-existent question~”加答案。例如:
输入:
#N:1 #Q:1+1= #A:2
#T:1 3-8
#X:20201103 Tom-20201104 Jack-20201105 Www
#S:1 20201103 #A:1-4
end
输出:
alert: full score of test paper1 is not 100 points
non-existent question~0
20201103 Tom: 0~0
如果答案输出时,一道题目同时出现答案不存在、引用错误题号、题目被删除,只提示一种信息,答案不存在的优先级最高,例如:
输入:
#N:1 #Q:1+1= #A:2
#T:1 3-8
#X:20201103 Tom-20201104 Jack-20201105 Www
#S:1 20201103
end
输出:
alert: full score of test paper1 is not 100 points
answer is null
20201103 Tom: 0~0
6、格式错误提示信息
输入信息只要不符合格式要求,均输出”wrong format:”+信息内容。
例如:wrong format:2 #Q:2+2= #4
7、试卷号引用错误提示输出
如果答卷信息中试卷的编号找不到,则输出”the test paper number does not exist”,答卷中的答案不用输出,参见样例8。
8、学号引用错误提示信息
如果答卷中的学号信息不在学生列表中,答案照常输出,判分时提示错误。参见样例9。
本次作业新增内容:
1、输入选择题题目信息
题目信息为独行输入,一行为一道题,多道题可分多行输入。
格式:"#Z:"+题目编号+" "+"#Q:"+题目内容+" "#A:"+标准答案
格式基本的约束与一般的题目输入信息一致。
新增约束:标准答案中如果包含多个正确答案(多选题),正确答案之间用英文空格分隔。
例如:
#Z:2 #Q:宋代书法有苏黄米蔡四家,分别是: #A:苏轼 黄庭坚 米芾 蔡襄
多选题输出:
输出格式与一般答卷题目的输出一致,判断结果除了true、false,增加一项”partially correct”表示部分正确。
多选题给分方式:
答案包含所有正确答案且不含错误答案给满分;包含一个错误答案或完全没有答案给0分;包含部分正确答案且不含错误答案给一半分,如果一半分值为小数,按截尾规则只保留整数部分。
例如:
#N:1 #Q:1+1= #A:2
#Z:2 #Q:党十八大报告提出要加强()建设。A 政务诚信 B 商务诚信 C社会诚信 D司法公信 #A:A B C D
#T:1 1-5 2-9
#X:20201103 Tom
#S:1 20201103 #A:1-5 #A:2-A C
end
输出:
alert: full score of test paper1 is not 100 points
1+1=~5~false
党十八大报告提出要加强()建设。A 政务诚信 B 商务诚信 C社会诚信 D司法公信~A C~partially correct
20201103 Tom: 0 4~4
2、输入填空题题目信息
题目信息为独行输入,一行为一道题,多道题可分多行输入。
格式:"#K:"+题目编号+" "+"#Q:"+题目内容+" "#A:"+标准答案
格式基本的约束与一般的题目输入信息一致。
例如:#K:2 #Q:古琴在古代被称为: #A:瑶琴或七弦琴
填空题输出:
输出格式与一般答卷题目的输出一致,判断结果除了true、false,增加一项”partially correct”表示部分正确。
填空题给分方式:
答案与标准答案内容完全匹配给满分,包含一个错误字符或完全没有答案给0分,包含部分正确答案且不含错误字符给一半分,如果一半分值为小数,按截尾规则只保留整数部分。
例如:
#N:1 #Q:1+1= #A:2
#K:2 #Q:古琴在古代被称为: #A:瑶琴或七弦琴
#T:1 1-5 2-10
#X:20201103 Tom
#S:1 20201103 #A:1-5 #A:2-瑶琴
end
输出:
alert: full score of test paper1 is not 100 points
1+1=~5~false
古琴在古代被称为:~瑶琴~partially correct
20201103 Tom: 0 5~5
3、输出顺序变化
只要是正确格式的信息,可以以任意的先后顺序输入各类不同的信息。比如试卷可以出现在题目之前,删除题目的信息可以出现在题目之前等。
例如:
#T:1 1-5 2-10
#N:1 #Q:1+1= #A:2
#K:2 #Q:古琴在古代被称为: #A:瑶琴或七弦琴
#X:20201103 Tom
#S:1 20201103 #A:1-5 #A:2-古筝
end
输出:
alert: full score of test paper1 is not 100 points
1+1=~5~false
古琴在古代被称为:~古筝~false
20201103 Tom: 0 0~0
4、多张试卷信息
本题考虑多个同学有多张不同试卷的答卷的情况。输出顺序优先级为学号、试卷号,按从小到大的顺序先按学号排序,再按试卷号。
例如:
#T:1 1-5 2-10
#T:2 1-8 2-21
#N:1 #Q:1+1= #A:2
#S:2 20201103 #A:1-2 #A:2-古筝
#S:1 20201103 #A:1-5 #A:2-瑶琴或七弦琴
#S:1 20201104 #A:1-2 #A:2-瑟
#S:2 20201104 #A:1-5 #A:2-七弦琴
#X:20201103 Tom-20201104 Jack
#K:2 #Q:古琴在古代被称为: #A:瑶琴或七弦琴
end
输出:
alert: full score of test paper1 is not 100 points
alert: full score of test paper2 is not 100 points
1+1=~5~false
古琴在古代被称为:~瑶琴或七弦琴~true
20201103 Tom: 0 10~10
1+1=~2~true
古琴在古代被称为:~古筝~false
20201103 Tom: 8 0~8
1+1=~2~true
古琴在古代被称为:~瑟~false
20201104 Jack: 5 0~5
1+1=~5~false
古琴在古代被称为:~七弦琴~partially correct
20201104 Jack: 0 10~10
新增的题目异常情况的处理与一般题目相同,具体样例参考上一次大作业的样例说明:
答题判题程序-3题面.pdf
输入样例1:
多选题测试,不含删除。例如:
#N:1 #Q:1+1= #A:2
#Z:2 #Q:党十八大报告提出要加强()建设。A 政务诚信 B 商务诚信 C社会诚信 D司法公信 #A:A B C D
#T:1 1-5 2-9
#X:20201103 Tom
#S:1 20201103 #A:1-5 #A:2-A C
end
输出样例1:
在这里给出相应的输出。例如:
alert: full score of test paper1 is not 100 points
1+1=~5~false
党十八大报告提出要加强()建设。A 政务诚信 B 商务诚信 C社会诚信 D司法公信~A C~partially correct
20201103 Tom: 0 4~4
输入样例2:
填空题测试,不含删除。例如:
#N:1 #Q:1+1= #A:2
#K:2 #Q:古琴在古代被称为: #A:瑶琴或七弦琴
#T:1 1-5 2-10
#X:20201103 Tom
#S:1 20201103 #A:1-5 #A:2-瑶琴
end
输出样例2:
在这里给出相应的输出。例如:
alert: full score of test paper1 is not 100 points
1+1=~5~false
古琴在古代被称为:~瑶琴~partially correct
20201103 Tom: 0 5~5
输入样例3:
乱序测试,不含删除。例如:
#T:1 1-5 2-10
#N:1 #Q:1+1= #A:2
#K:2 #Q:古琴在古代被称为: #A:瑶琴或七弦琴
#X:20201103 Tom
#S:1 20201103 #A:1-5 #A:2-古筝
end
输出样例3:
在这里给出相应的输出。例如:
alert: full score of test paper1 is not 100 points
1+1=~5~false
古琴在古代被称为:~古筝~false
20201103 Tom: 0 0~0
输入样例4:
两个同学多张不同试卷的答卷,不含删除。例如:
#T:1 1-5 2-10
#T:2 1-8 2-21
#N:1 #Q:1+1= #A:2
#S:2 20201103 #A:1-2 #A:2-古筝
#S:1 20201104 #A:1-2 #A:2-瑟
#S:1 20201103 #A:1-5 #A:2-瑶琴或七弦琴
#S:2 20201104 #A:1-5 #A:2-七弦琴
#X:20201103 Tom-20201104 Jack
#K:2 #Q:古琴在古代被称为: #A:瑶琴或七弦琴
end
输出样例4:
在这里给出相应的输出。例如:
alert: full score of test paper1 is not 100 points
alert: full score of test paper2 is not 100 points
1+1=~5~false
古琴在古代被称为:~瑶琴或七弦琴~true
20201103 Tom: 0 10~10
1+1=~2~true
古琴在古代被称为:~古筝~false
20201103 Tom: 8 0~8
1+1=~2~true
古琴在古代被称为:~瑟~false
20201104 Jack: 5 0~5
1+1=~5~false
古琴在古代被称为:~七弦琴~partially correct
20201104 Jack: 0 10~10
个人思路:
本次题目添加了多选题和填空题,这两个题目都可以"partially correct",只需要迭代上一次的代码就行。这次的多选题和填空题本质上是Question,故extends Question。这两者的判断答案的正确与否应该是差不多的,都是判断答案是否包含所有字符串的答案,如果有多出的选项,就判为打错,反之,如果答少了,就判为"partially correct",完全相同,则correct,FillBlankQuestion同理,这里的话,因为他的选项不会重复,而且顺序没用,我就用了pirvate Set
不过这个只占小头。这次实验我重写了,前边的判断"wrong format:"和“non-existent question~0”和“the question 2 invalid~0”和“answer is null”,因为原本写的代码很烂,逻辑很不清晰,这次重写虽然写的还行,但是花费了我大量的精力,总的来说,前一次代码没写好,搞的这次代码量加大了许多,差点没完成任务,所以每一次迭代都得考虑可扩展性,这样才能应对各种各样的问题。
main方法:这次实验另一个点就是量比较大,客户类代码的话因为存在一个"Wrong format",可以直接写一个正则表达式的统合以判断,其他代码添加的部分的话就一个多选题和填空题,多选题选择字母+空格后面的那个字符就行,一个一个添加,这个代码固定的,问题不大,填空题的话,将字符“或”以外split()的字符都添加到标准答案里就行了。
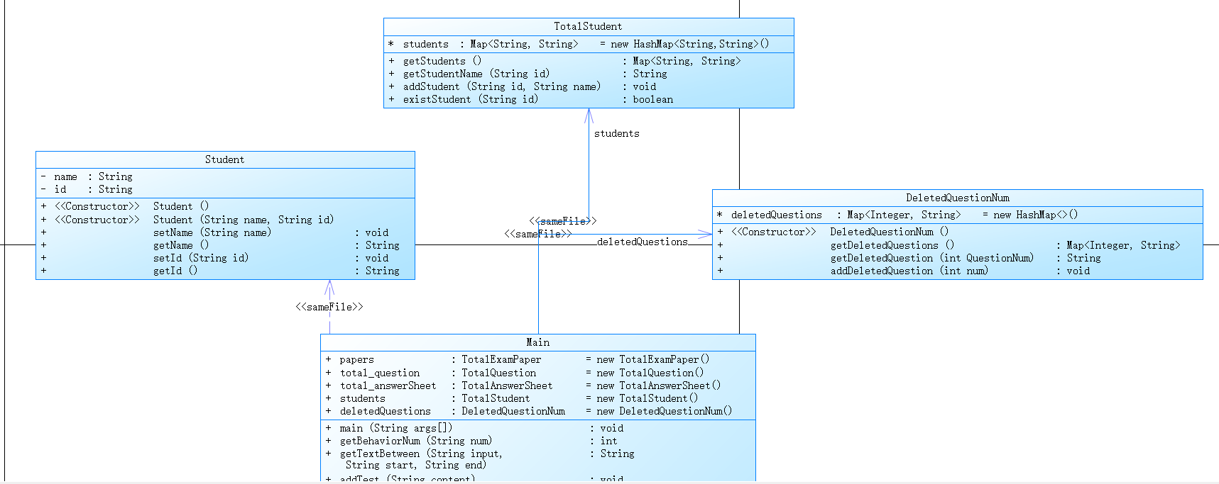
代码类图如下:





题目集5
7-1
7-1 家居强电电路模拟程序-1
分数 75
作者 蔡轲
单位 南昌航空大学
智能家居是在当下家庭中越来越流行的一种配置方案,它通过物联网技术将家中的各种设备(如音视频设备、照明系统、窗帘控制、空调控制、安防系统、数字影院系统、影音服务器、影柜系统、网络家电等)连接到一起,提供家电控制、照明控制、电话远程控制、室内外遥控、防盗报警、环境监测、暖通控制、红外转发以及可编程定时控制等多种功能和手段。与普通家居相比,智能家居不仅具有传统的居住功能,兼备建筑、网络通信、信息家电、设备自动化,提供全方位的信息交互功能。请根据如下要去设计一个智能家居强电电路模拟系统。
1、控制设备模拟
本题模拟的控制设备包括:开关、分档调速器、连续调速器。
开关:包括0和1两种状态。
开关有两个引脚,任意一个引脚都可以是输入引脚,而另一个则是输出引脚。开关状态为0时,
无论输入电位是多少,输出引脚电位为0。当开关状态为1时,输出引脚电位等于输入电位。
分档调速器
按档位调整,常见的有3档、4档、5档调速器,档位值从0档-2(3/4)档变化。本次迭代模拟4档
调速器,每个档位的输出电位分别为0、0.3、0.6、0.9倍的输入电压。
连续调速器
没有固定档位,按位置比例得到档位参数,数值范围在[0.00-1.00]之间,含两位小数。输出电
位为档位参数乘以输入电压。
所有调速器都有两个引脚,一个固定的输入(引脚编号为1)、一个输出引脚(引脚编号为2)。当输入电位为0时,输出引脚输出的电位固定为0,不受各类开关调节的影响。
所有控制设备的初始状态/档位为0。
控制设备的输入引脚编号为1,输出引脚编号为2。
2、受控设备模拟
本题模拟的受控设备包括:灯、风扇。两种设备都有两根引脚,通过两根引脚电压的电压差驱动设备工作。
灯有两种工作状态:亮、灭。在亮的状态下,有的灯会因引脚电位差的不同亮度会有区别。
风扇在接电后有两种工作状态:停止、转动。风扇的转速会因引脚的电位差的不同而有区别。
本次迭代模拟两种灯具。
白炽灯:
亮度在0~200lux(流明)之间。
电位差为0-9V时亮度为0,其他电位差按比例,电位差10V对应50ux,220V对应200lux,其他电位
差与对应亮度值成正比。白炽灯超过220V。
日光灯:
亮度为180lux。
只有两种状态,电位差为0时,亮度为0,电位差不为0,亮度为180。
本次迭代模拟一种吊扇。
工作电压区间为80V-150V,对应转速区间为80-360转/分钟。80V对应转速为80转/分钟,150V对应转速为360转/分钟,超过150V转速为360转/分钟(本次迭代暂不考虑电压超标的异常情况)。其他电压值与转速成正比,输入输出电位差小于80V时转速为0。
输入信息:
1、设备信息
分别用设备标识符K、F、L、B、R、D分别表示开关、分档调速器、连续调速器、白炽灯、日光灯、吊扇。
设备标识用标识符+编号表示,如K1、F3、L2等。
引脚格式:设备标识-引脚编号,例如:K1-1标识编号为1的开关的输入引脚。
三种控制开关的输入引脚编号为1,输出引脚编号为2。
受控设备的两个引脚编号分别为1、2。
约束条件:
不同设备的编号可以相同。
同种设备的编号可以不连续。
设备信息不单独输入,包含在连接信息中。
2、连接信息
一条连接信息占一行,用[]表示一组连接在一起的设备引脚,引脚与引脚之间用英文空格" "分隔。
格式:"["+引脚号+" "+...+" "+引脚号+"]"
例如:[K1-1 K3-2 D5-1]表示K1的输入引脚,K3的输出引脚,D5的1号引脚连接在一起。
约束条件:
本次迭代不考虑两个输出引脚短接的情况
考虑调速器输出串联到其他控制设备(开关)的情况
不考虑调速器串联到其他调速器的情况。
不考虑各类控制设备的并联接入或反馈接入。例如,K1的输出接到L2的输入,L2的输出再接其他设备属于串联接线。K1的输出接到L2的输出,同时K1的输入接到L2的输入,这种情况属于并联。K1的输出接到L2的输入,K1的输入接到L2的输出,属于反馈接线。
3、控制设备调节信息
开关调节信息格式:
#+设备标识K+设备编号,例如:#K2,代表切换K2开关的状态。
分档调速器的调节信息格式:
#+设备标识F+设备编号+"+" 代表加一档,例如:#F3+,代表F3输出加一档。
#+设备标识F+设备编号+"-" 代表减一档,例如:#F1-,代表F1输出减一档。
连续调速器的调节信息格式:
#+设备标识L+设备编号+":" +数值 代表将连续调速器的档位设置到对应数值,例如:#L3:0.6,
代表L3输出档位参数0.6。
4、电源接地标识:VCC,电压220V,GND,电压0V。没有接线的引脚默认接地,电压为0V。
输入信息以end为结束标志,忽略end之后的输入信息。
输出信息:
按开关、分档调速器、连续调速器、白炽灯、日光灯、吊扇的顺序依次输出所有设备的状态或参数。每个设备一行。同类设备按编号顺序从小到大输出。
输出格式:@设备标识+设备编号+":" +设备参数值(控制开关的档位或状态、灯的亮度、风扇的转速,只输出值,不输出单位)
连续调速器的档位信息保留两位小数,即使小数为0,依然显示两位小数.00。
开关状态为0(打开)时显示turned on,状态为1(合上)时显示closed
如:
@K1:turned on
@B1:190
@L1:0.60
本题不考虑输入电压或电压差超过220V的情况。
本题只考虑串联的形式,所以所有测试用例的所有连接信息都只包含两个引脚
本题电路中除了开关可能出现多个,其他电路设备均只出现一次。
电源VCC一定是第一个连接的第一项,接地GND一定是最后一个连接的后一项。
家居电路模拟系列所有题目的默认规则:
1、当计算电压值等数值的过程中,最终结果出现小数时,用截尾规则去掉小数部分,只保留整数部分。为避免精度的误差,所有有可能出现小数的数值用double类型保存并计算,不要作下转型数据类型转换,例如电压、转速、亮度等,只有在最后输出时再把计算结果按截尾规则,舍弃尾数,保留整数输出。
2、所有连接信息按电路从电源到接地的顺序依次输入,不会出现错位的情况。
3、连接信息如果只包含两个引脚,靠电源端的引脚在前,靠接地端的在后。
4、对于调速器,其输入端只会直连VCC,不会接其他设备。整个电路中最多只有一个调速器,且连接在电源上。
家居电路模拟系列1-4题目后续迭代设计:
1、电路结构变化:
迭代1:只有一条线路,所有元件串联
迭代2:线路中包含一个并联电路
迭代3:线路中包含多个串联起来的并联电路
迭代4:并联电路之间可能出现包含关系
电路结构变化示意图见图1。
2、输入信息的变化
串联线路信息:用于记录一段串联电路的元件与连接信息。
例如: #T1:[IN K1-1] [K1-2 D2-1] [D2-2 OUT]
#T1:[IN K1-1] [K1-2 M1-IN][M1-OUT D2-1] [D2-2 GND]```
并联线路信息:用于记录一段并联电路所包含的所有串联电路信息。
例如:#M1:[T1 T2 T3]```
以上格式仅做参考,格式细节可能会调整,以具体发布的为准。
3、计算方式的变化
迭代1只包含1个受控元件,不用计算电流,之后的电路计算要包含电流、电阻等电路参数。
4、电路元件的变化
每次迭代会增加1-2个新的电路元件。

图1:电路结构示意图
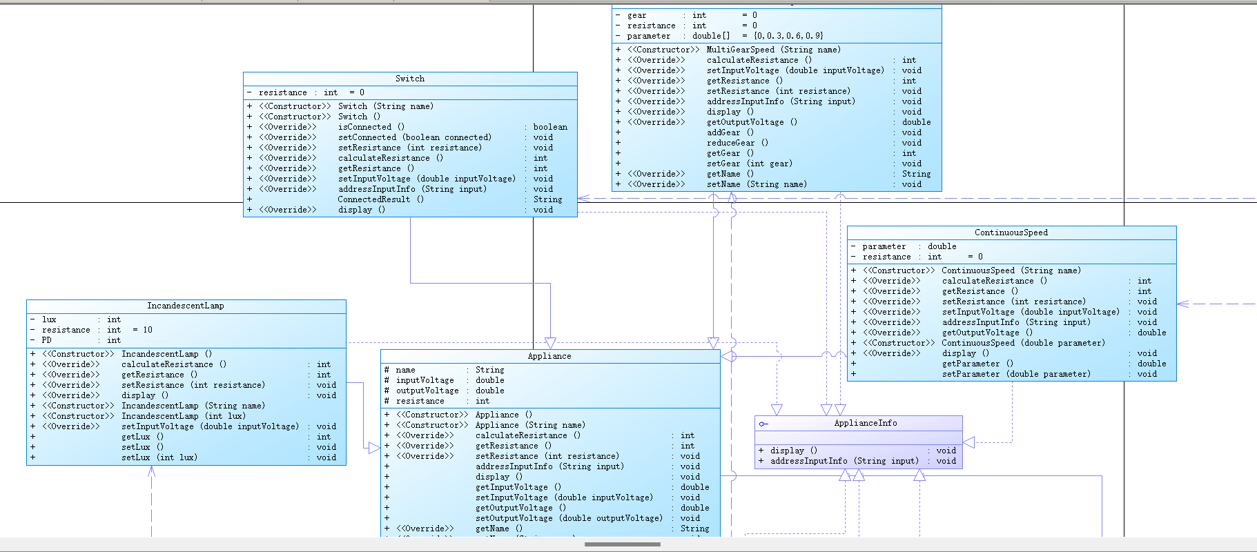
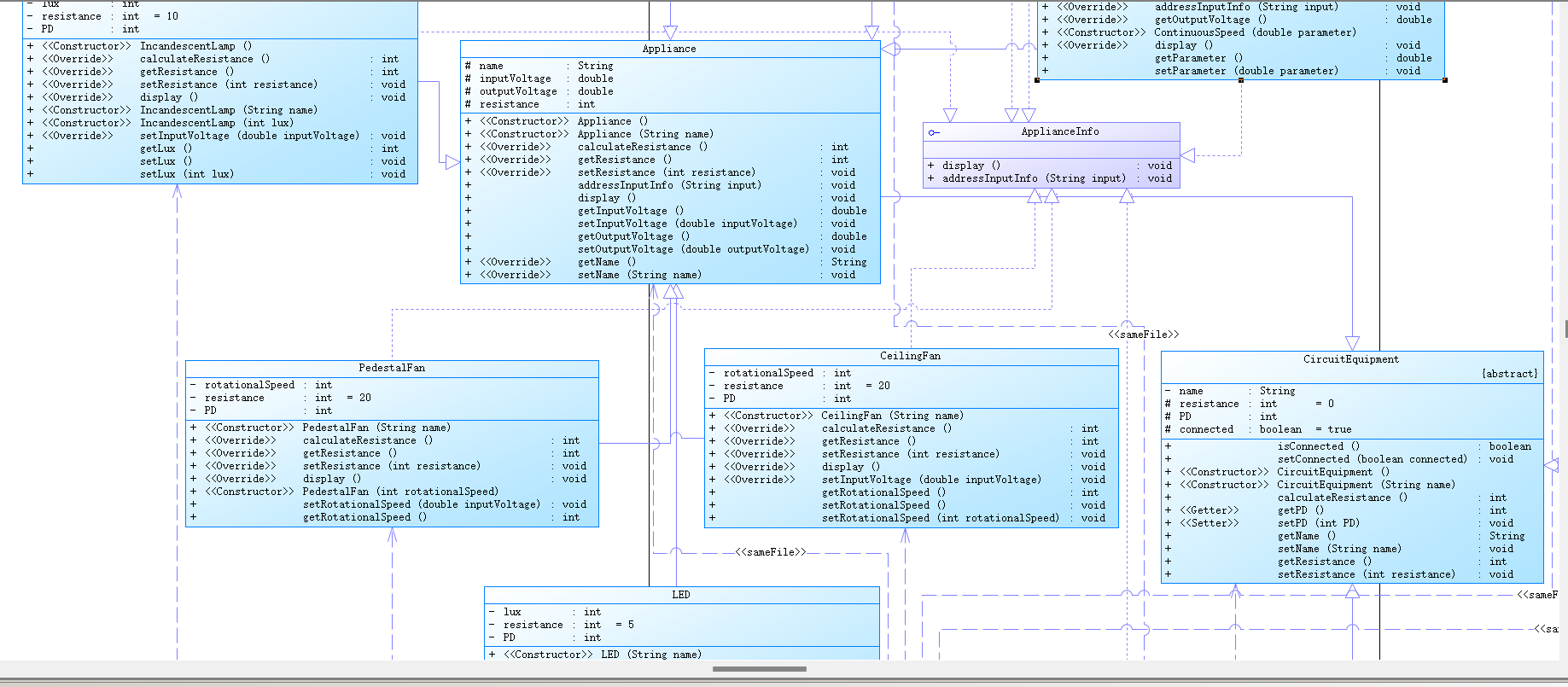
设计建议:
1、电路设备类:描述所有电路设备的公共特征。
2、受控设备类、控制设备类:对应受控、控制设备
3、串联电路类:一条由多个电路设备构成的串联电路,也看成是一个独立的电路设备
其他类以及类的属性、方法自行设计。

图2:建议设计类图
输入样例1:
在这里给出一组输入。例如:
[VCC K1-1]
[K1-2 D2-1]
[D2-2 GND]
#K1
end
输出样例1:
在这里给出相应的输出。例如:
@K1:closed
@D2:360
输入样例2:
在这里给出一组输入。例如:
[VCC K1-1]
[K1-2 D2-1]
[D2-2 GND]
#K1
#K1
end
输出样例2:
在这里给出相应的输出。例如:
@K1:turned on
@D2:0
输入样例3:
在这里给出一组输入。例如:
[VCC F1-1]
[F1-2 D2-1]
[D2-2 GND]
#F1+
end
输出样例3:
在这里给出相应的输出。例如:
@F1:1
@D2:0
输入样例4:
在这里给出一组输入。例如:
[VCC F1-1]
[F1-2 D2-1]
[D2-2 GND]
#F1+
#F1+
end
输出样例4:
在这里给出相应的输出。例如:
@F1:2
@D2:288
输入样例5:
在这里给出一组输入。例如:
[VCC F1-1]
[F1-2 D2-1]
[D2-2 GND]
#F1+
#F1+
#F1+
end
输出样例5:
在这里给出相应的输出。例如:
@F1:3
@D2:360
输入样例6:
在这里给出一组输入。例如:
[VCC L1-1]
[L1-2 D2-1]
[D2-2 GND]
#L1:1.00
end
输出样例6:
在这里给出相应的输出。例如:
@L1:1.00
@D2:360
输入样例7:
在这里给出一组输入。例如:
[VCC L1-1]
[L1-2 D2-1]
[D2-2 GND]
#L1:0.68
end
输出样例7:
在这里给出相应的输出。例如:
@L1:0.68
@D2:358
输入样例8:
在这里给出一组输入。例如:
[VCC L1-1]
[L1-2 B2-1]
[B2-2 GND]
#L1:0.68
end
输出样例8:
在这里给出相应的输出。例如:
@L1:0.68
@B2:149
输入样例9:
在这里给出一组输入。例如:
[VCC L1-1]
[L1-2 B2-1]
[B2-2 GND]
#L1:1.00
end
输出样例9:
在这里给出相应的输出。例如:
@L1:1.00
@B2:200
输入样例10:
在这里给出一组输入。例如:
[VCC L1-1]
[L1-2 R2-1]
[R2-2 GND]
#L1:1.00
end
输出样例10:
在这里给出相应的输出。例如:
@L1:1.00
@R2:180
这次换了个题,上次那个没继续迭代下去。
这个的话,我第一次实验有个重大失误,没按正常电路看待它,导致这次的代码措的没边。没办法,这次实验最大的特点就是只有一个电器,怎么写都是那样,所以说写代码的时候不能只图快,那是要命的,我第二次迭代的时候调试一天都没搞出来,属于是作茧自缚了,然后的话。这次,我觉得也没脸说。就说一下该进后的思路吧,首先计算整个电路的电阻(这次没有包含电路,所以说只需要计算主电路的总电阻就行了),是计算,不是用它,所以说下一步菜轮得到分配电压(这样符合实际的,好写一点),计算各个电路的电阻的时候,把各个电阻的通路与否的信息给判断这么一下,主电路的话有一个断的话,整条电路都赋个0电压,其他电路同理。判断完电阻之后再来按这个过程去分配他的这么一个电压就行了。他这个题是按特定的顺序去输出K1,F1啥啥电器的状态。这个输出的话,跟原来的电路是几乎没有关系的,只按这个顺序就行"K、F、L、B、R、D",这个的话有点难,需要写一个特定的Comparator,按一个特定的enum去实现它,这个呢是固定的,迭代的话再加一个一个字母就好了,迭代几乎没有问题,所以我就不多介绍了。然后就分档调速器的调速出了点问题,分档调速器他最大不能超过他最大挡,所以要加一个判断,+的话,if(gear<4),那么就gear++,减同理,这个算是个细节,写的时候要多想一下,可能就这个卡了几个小时都有可能。(是我实锤了)





7-1 家居强电电路模拟程序-2
分数 100
作者 蔡轲
单位 南昌航空大学
智能家居是在当下家庭中越来越流行的一种配置方案,它通过物联网技术将家中的各种设备(如音视频设备、照明系统、窗帘控制、空调控制、安防系统、数字影院系统、影音服务器、影柜系统、网络家电等)连接到一起,提供家电控制、照明控制、电话远程控制、室内外遥控、防盗报警、环境监测、暖通控制、红外转发以及可编程定时控制等多种功能和手段。与普通家居相比,智能家居不仅具有传统的居住功能,兼备建筑、网络通信、信息家电、设备自动化,提供全方位的信息交互功能。请根据如下要去设计一个智能家居强电电路模拟系统。以下题目介绍中加粗的部分为本次迭代在“家居强电电路模拟程序-1”的基础上增加的功能要求。
1、控制设备
本题模拟的控制设备包括:开关、分档调速器、连续调速器。
开关:包括0和1两种状态。
开关有两个引脚,任意一个引脚都可以是输入引脚,而另一个则是输出引脚。开关状态为0时,
无论输入电位是多少,输出引脚电位为0。当开关状态为1时,输出引脚电位等于输入电位。
分档调速器
按档位调整,常见的有3档、4档、5档调速器,档位值从0档-2(3/4)档变化。本次迭代模拟4档
调速器,每个档位的输出电位分别为0、0.3、0.6、0.9倍的输入电压。
连续调速器
没有固定档位,按位置比例得到档位参数,数值范围在[0.00-1.00]之间,含两位小数。输出电
位为档位参数乘以输入电压。
所有调速器都有两个引脚,一个固定的输入(引脚编号为1)、一个输出引脚(引脚编号为2)。
当输入电位为0时,输出引脚输出的电位固定为0,不受各类开关调节的影响。
所有控制设备的初始状态/档位为0。
控制设备的输入引脚编号为1,输出引脚编号为2。
所有开关的电阻为 0。
2、受控设备
本题模拟的受控设备包括:灯、风扇。两种设备都有两根引脚,通过两根引脚电压的电压差驱动设备工作。
灯有两种工作状态:亮、灭。在亮的状态下,有的灯会因引脚电位差的不同亮度会有区别。
风扇在接电后有两种工作状态:停止、转动。风扇的转速会因引脚间电位差的不同而有区别。
本次迭代模拟两种灯具。
白炽灯:
亮度在0~200lux(流明)之间。
电位差为0-9V时亮度为0,其他电位差按比例,电位差10V对应50ux,220V对应200lux,其他电位
差与对应亮度值成正比。白炽灯超过220V。
日光灯:
亮度为180lux。
只有两种状态,电位差为0时,亮度为0,电位差不为0,亮度为180。
本次迭代模拟一种吊扇。
工作电压区间为80V-150V,对应转速区间为80-360转/分钟。80V对应转速为80转/分钟,150V对
应转速为360转/分钟,超过150V转速为360转/分钟(本次迭代暂不考虑电压超标的异常情况)。
其他电压值与转速成正比,输入输出电位差小于80V时转速为0。
本次迭代模拟一种落地扇。
工作电压区间为 [80V,150V],对应转速区间为 80-360 转/分钟。电压在[80,100)V 区间对应
转速为 80 转/分 钟,[100-120)V 区间对应转速为 160 转/分钟,[120-140)V 区间对应转速
为 260 转/分钟,超过 140V 转速 为 360 转/分钟(本次迭代暂不考虑电压超标的异常情况)
输入信息:
本次迭代考虑电阻:白炽灯的电阻为 10,日光灯的电阻为 5,吊扇的电阻为 20,落 地扇的电阻为 20
3、输入信息
1)输入设备信息
分别用设备标识符K、F、L、B、R、D、A分别表示开关、分档调速器、连续调速器、白炽灯、日光灯、吊扇、落地扇。
设备标识用标识符+编号表示,如K1、F3、L2等。
引脚格式:设备标识-引脚编号,例如:K1-1标识编号为1的开关的输入引脚。
三种控制开关的输入引脚编号为1,输出引脚编号为2。
受控设备的两个引脚编号分别为1、2。
约束条件:
不同设备的编号可以相同。
同种设备的编号可以不连续。
设备信息不单独输入,包含在连接信息中。
2)输入连接信息
一条连接信息占一行,用[]表示一组连接在一起的设备引脚,引脚与引脚之间用英文空格" "分隔。
格式:"["+引脚号+" "+...+" "+引脚号+"]"
例如:[K1-1 K3-2 D5-1]表示K1的输入引脚,K3的输出引脚,D5的1号引脚连接在一起。
约束条件:
不考虑调速器串联到其他调速器的情况。
不考虑调速器串联到其他调速器的情况。
考虑各类设备的并联接入。例如,K1 的输出接到 L2 的输入,L2 的输出再接其他设备属于串联接线。K1 的输出接到 L2 的输出,同时 K1 的输入接到 L2 的输入,这种情况属于并联。
本次迭代的连接信息不单独输入,包含在线路信息中。
3)输入控制设备调节信息
开关调节信息格式:
#+设备标识K+设备编号,例如:#K2,代表切换K2开关的状态。
分档调速器的调节信息格式:
#+设备标识F+设备编号+"+" 代表加一档,例如:#F3+,代表F3输出加一档。
#+设备标识F+设备编号+"-" 代表减一档,例如:#F1-,代表F1输出减一档。
连续调速器的调节信息格式:
#+设备标识L+设备编号+":" +数值 代表将连续调速器的档位设置到对应数值,例如:#L3:0.6,代表L3输出档位参数0.6。
4)电源接地标识:
VCC,电压220V,GND,电压0V。没有接线的引脚默认接地,电压为0V。
5)输入串联电路信息
一条串联电路占一行,串联电路由按从靠电源端到接地端顺序依次输入的 n 个连接 信息组成,连接信息之间用英文空格" "分隔。
串联电路信息格式:
"#T"+电路编号+":"+连接信息+" "+连接信息+...+" "+连接信息
例如:#T1:[IN K1-1] [K1-2 D2-1] [D2-2 OUT] 一个串联电路的第一个引脚是 IN,代表起
始端,靠电源。最后一个引脚是 OUT,代表结尾端, 靠接地。
约束条件:
不同的串联电路信息编号不同。
输入的最后一条电路信息必定是总电路信息,总电路信息的起始引脚是 VCC,结束引脚是 GND。
连接信息中的引脚可能是一条串联或并联电路的 IN 或者 OUT。例如:
#T1:[IN K1-1] [K1-2 T2-IN] [T2-OUT OUT]
#T1:[IN K1-1] [K1-2 T2-IN] [T2-OUT M2-IN] [M2-OUT OUT]
6)输入并联电路信息
一条并联电路占一行,并联电路由其包含的几条串联电路组成,串联电路标识之间用英文空格" "分隔。
格式:
"#M"+电路编号+":"+”[”+串联电路信息+" "+....+" "+串联电路信息+”]”
例如:#M1:[T1 T2 T3]
该例声明了一个并联电路,由 T1、T2、T3 三条串联电路并联而成,三条串联电路的 IN 短 接
在一起构成 M1 的 IN,三条串联电路的 OUT 短接在一起构成 M1 的 OUT。
约束条件:
本次迭代不考虑并联电路中包含并联电路的情况,也不考虑多个并联电路串联的情况。
本题不考虑输入电压或电压差超过220V的情况。
输入信息以end为结束标志,忽略end之后的输入信息。
本题中的并联信息所包含的串联电路的信息都在并联信息之前输入,不考虑乱序输入的情况。
电路中的短路如果不会在电路中产生无穷大的电流烧坏电路,都是合理情况,在本题测试点的考虑范围之内。
本题不考虑一条串联电路中包含其他串联电路的情况。例如:
#T3:[VCC K1-1] [K1-2 T2-IN] [T2-OUT K2-1] [K2-2 T1-IN] [T1-OUT GND]
本例中T1\T2两条串联电路实际是T3的一个部分,本题不考虑这种类型的输入,而是当将T1\T2的所有连接信息直接包含在T3中定义。
下次迭代中需要考虑这种类型的输入。
4、输出信息:
按开关、分档调速器、连续调速器、白炽灯、日光灯、吊扇、落地扇的顺序依次输出所有设备的状态或参数。每个设备一行。同类设备按编号顺序从小到大输出。
输出格式:@设备标识+设备编号+":" +设备参数值(控制开关的档位或状态、灯的亮度、风扇的
转速,只输出值,不输出单位)
连续调速器的档位信息保留两位小数,即使小数为0,依然显示两位小数.00。
开关状态为0(打开)时显示turned on,状态为1(合上)时显示closed
如:
@K1:turned on
@B1:190
@L1:0.60
5、家居电路模拟系列所有题目的默认规则:
1)当计算电压值等数值的过程中,最终结果出现小数时,用截尾规则去掉小数部分,只保留整数部分。为避免精度的误差,所有有可能出现小数的数值用double类型保存并计算,不要作下转型数据类型转换,例如电压、转速、亮度等,只有在最后输出时再把计算结果按截尾规则,舍弃尾数,保留整数输出。
2)所有连接信息按电路从电源到接地的顺序依次输入,不会出现错位的情况。电源VCC一定是第一个连接的第一项,接地GND一定是最后一个连接的后一项。
3)连接信息如果只包含两个引脚,靠电源端的引脚在前,靠接地端的在后。
4)调速器的输入端只会直连VCC,不会接其他设备。整个电路最多只有连接在电源上的一个调速器,且不包含在并联单路中。
6、家居电路模拟系列1-4题目后续迭代设计:
1)电路结构变化:
迭代1:只有一条线路,所有元件串联
迭代2:线路中包含一个并联电路
迭代3:线路中包含多个串联起来的并联电路
迭代4:并联电路之间可能出现包含关系
电路结构变化示意图见图1。
2)计算方式的变化
迭代1只包含1个受控元件,不用计算电流,之后的电路计算要包含电流、电阻等电路参数。
3)电路元件的变化
每次迭代会增加1-2个新的电路元件。

图1:电路结构示意图
设计建议:
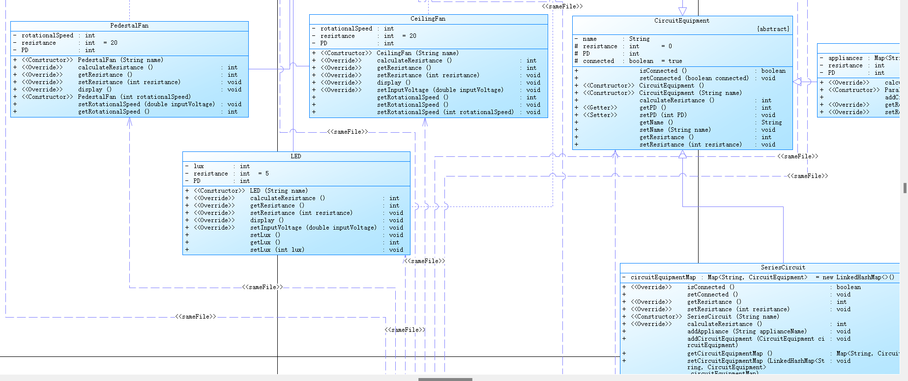
1、电路设备类:描述所有电路设备的公共特征。
2、受控设备类、控制设备类:对应受控、控制设备
3、串联电路类:一条由多个电路设备构成的串联电路,也看成是一个独立的电路设备
4、并联电路类:继承电路设备类,也看成是一个独立的电路设备
其他类以及类的属性、方法自行设计。

图2:建议设计类图
输入格式:
请在这里写输入格式。例如:输入在一行中给出2个绝对值不超过1000的整数A和B。
输出格式:
请在这里描述输出格式。例如:对每一组输入,在一行中输出A+B的值。
输入样例1:
在这里给出一组输入。例如:
#T1:[IN K1-1] [K1-2 D2-1] [D2-2 OUT]
#T2:[IN K2-1] [K2-2 D1-1] [D1-2 OUT]
#M1:[T1 T2]
#T3:[VCC L1-1] [L1-2 M1-IN] [M1-OUT D3-1] [D3-2 GND]
#K1
end
输出样例1:
在这里给出相应的输出。例如:
@K1:closed
@K2:turned on
@L1:0.00
@D1:0
@D2:0
@D3:0
输入样例2:
在这里给出一组输入。例如:
#T1:[IN K1-1] [K1-2 D2-1] [D2-2 OUT]
#T2:[IN K2-1] [K2-2 D1-1] [D1-2 OUT]
#M1:[T1 T2]
#T3:[VCC L1-1] [L1-2 M1-IN] [M1-OUT D3-1] [D3-2 GND]
#K1
#L1:1.00
end
输出样例2:
在这里给出相应的输出。例如:
@K1:closed
@K2:turned on
@L1:1.00
@D1:0
@D2:200
@D3:200
输入样例3:
在这里给出一组输入。例如:
#T1:[IN K1-1] [K1-2 D2-1] [D2-2 OUT]
#T2:[IN K2-1] [K2-2 D1-1] [D1-2 OUT]
#M1:[T1 T2]
#T3:[VCC L1-1] [L1-2 M1-IN] [M1-OUT D3-1] [D3-2 GND]
#K1
#K2
#L1:1.00
end
输出样例3:
在这里给出相应的输出。例如:
@K1:closed
@K2:closed
@L1:1.00
@D1:0
@D2:0
@D3:346
这道题的话跟上道题差不多,只是多了一个并联电路,并联电路,只需计算他的电阻即可分配电压,并联电路每个支路都是一个串联电路,串联电路,前面一次迭代已经实现,只需添加并联电路的部分就行,每多一个支路都会进行这样的更新R并联=(R并联*R+)/(R并联+R+),这样实时更新即可求出其电阻(注意,每次更新电器的状态都需要更新改电器所属电路的开关状态)。用并联电路和串联电路的父类电路器件去接受他们的实际类型(上转型),这样分配电压会方便许多。
一下是代码类图、





浙公网安备 33010602011771号