工厂模式-工厂方法和抽象工厂-创建型
工厂模式分为三种:简单工厂,工厂方法,抽象工厂三大类

简单工厂,AbstractProduct可以理解为轮子接口,可以有轮子A,轮子B,工厂能够造轮子,这里的实现是通过2个不同的方法,返回对应的对象,也可以用一个方法判断传参
比如creasteProduct(String arg) arg作为判别

工厂方法,后来这个工厂有了群体定制化分歧,所有创造了2个品牌工厂,这里对工厂进行抽象了1个接口,接口里面是都能造轮子,所以A工厂能造A轮子,B工厂能造B轮子
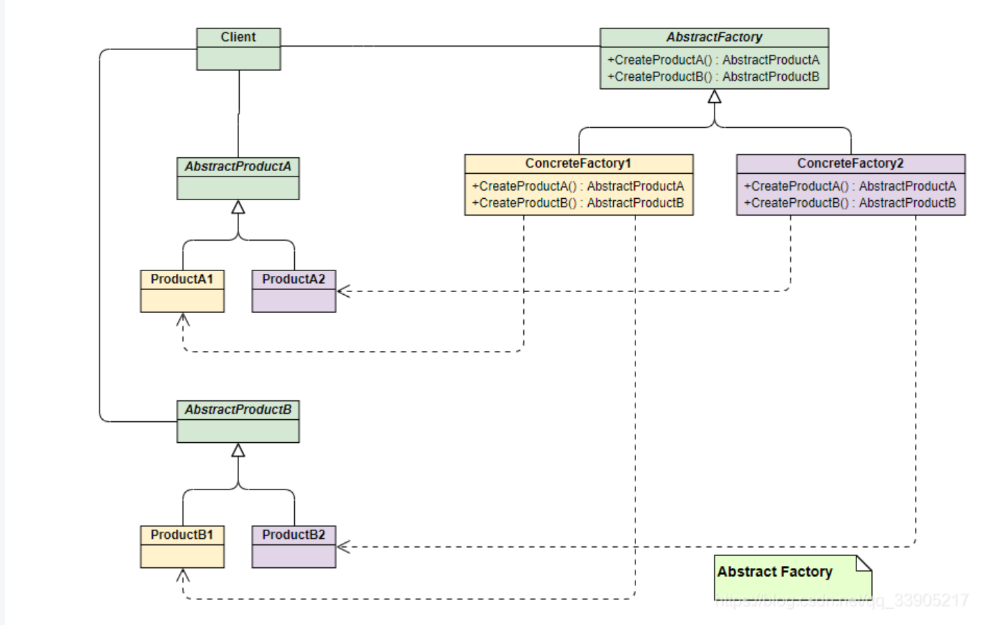
抽象工厂

后来工厂越做越大,不局限于造轮子这一个产品,于是都开通了业务线,对应工厂就能产生对应的产品族,比如新增了汽车配件业务线,A工厂能创A轮子A汽车配件,B工厂能创B轮子B汽车配件

浙公网安备 33010602011771号