第一周vue学习
Object.defineProperty(person,'age',{get:function(){return num;}}但有人读取person的age属性时,get函数被调用,返回值就是age的值
Object.defineProperty(person,'age',set(value){num=value;}}但有人读取person的age属性时,set函数会被调用且会收到修改的具体值
vm._data=options.data=data(我们所写的)
事件处理:
一、
1.methods中配置的函数不要写成箭头函数,否则this不是vm
2.v-on:click="xxx"可简写成 @click="xxx",xxx为事件名
3.data中才会进行数据代理
4.methods中配置的函数都是被vue管理的函数,this指向vm或组件实例对象
5.@click=“xxx”和@click=“xxx($event)”效果一样,但后者可传参
二、事件处理符
1.阻止默认事件prevent
2.原理:底层借助了Objcet.defineproperty方法提供的getter和setter。
3.get函数什么时候执行?
(1)初次读取时会执行一次。
(2)当依赖的数据发生改变时会被再次调用。
4.优势:与methods实现相比,内部有缓存机制(复用),效率更高,调试方便。
5.备注:
1.计算属性最终会出现在vm上,直接读取使用即可。
2.如果计算属性要被修改,那必须写set函数去响应修改,且set中要引起计算时依赖的数据发生变化

上图简写:computed:{fullName( ){ } } fullName(){ }//当get用
监视属性:watch:{ }或vm.$watch('事件名',{ }) //后者在未确定调用对象时用
watch:{
isHot:{
handler(newValue,oldValue){ }//当isHot发生变化时被调用
immediate:true //初始化时让handler调用一下
}
}
监视多级结构中某个属性的变化‘number.a’:{handler( ){ }}
监视多级结构中所有属性的变化 numbers:{deep:ture,handler( ){ }}
简写:isHot(){ } //相当于isHot:{handler(newValue,oldValue){ } }
vm.$watch('isHot',{ }) //相当于 vm.$watch('isHot',function(newValue,oldValue){ })
(2)配置deep:true可以监测对象内部值改变(多层)。
(1)Vue自身可以监测对象内部值的改变,但Vue提供的watch默认不可以!
(2)使用watch时根据数据的具体结构,决定是否采用深度监视。
1.computed能完成的功能,watch都可以完成。
2.watch能完成的功能,computed不一定能完成,例如:watch可以进行异步操作。
1.所被Vue管理的函数,最好写成普通函数,这样this的指向才是vm 或 组件实例对象。
2.所有不被Vue所管理的函数(定时器的回调函数、ajax的回调函数等),最好写成箭头函数,这样this的指向才是vm 或 组件实例对象。

条件渲染:

1.v-if
写法:
(1).v-if="表达式"
(2).v-else-if="表达式"
(3).v-else="表达式"
适用于:切换频率较低的场景。
特点:不展示的DOM元素直接被移除。
注意:v-if可以和:v-else-if、v-else一起使用,但要求结构不能被“打断”。
2.v-show
写法:v-show="表达式"
适用于:切换频率较高的场景。
特点:不展示的DOM元素未被移除,仅仅是使用样式隐藏掉
3.备注:使用v-if的时,元素可能无法获取到,而使用v-show一定可以获取到。
template只能和v-if使用,不能和v-show
列表渲染:
v-for指令:
1.用于展示列表数据
2.语法:v-for="(item, index) in xxx" :key="yyy"
3.可遍历:数组、对象、字符串(用的很少)、指定次数(用的很少)



key的原理:

虚拟dom对比算法:不一样的地方转成新的结点,生成新的真实dom,一样的将旧的地方复用,没有的直接生成新的。
用id作为key:效率更高,有的均为复用
不写key,系统将自动将index给key
列表过滤
1.watch

2.computed(优先使用)

列表排序:

Vue监视数据的原理:
1.vue会监视data中所有层次的数据。
2.如何监测对象中的数据?
通过setter实现监视,且要在new Vue时就传入要监测的数据。
(1)对象中后追加的属性,Vue默认不做响应式处理
(2)如需给后添加的属性做响应式,请使用如下API:
Vue.set(target, propertyName/index, value) 或
vm.$set(target, propertyName/index, value)
3.如何监测数组中的数据?
通过包裹数组更新元素的方法实现,本质就是做了两件事:
(1)调用原生对应的方法对数组进行更新。
(2)重新解析模板,进而更新页面。
4.在Vue修改数组中的某个元素一定要用如下方法:
1.使用这些API:push()、pop()、shift()、unshift()、splice()、sort()、reverse()
2.Vue.set()·或 vm.$set()
特别注意:Vue.set()和vm.$set()不能给vm 或vm的根数据对象 添加属性!!

数据劫持:
例:_data下student改数据,set student先一步获取该数据,然后分为两步:1.给student改数据。2.重新解析模板
收集表单数据:
若:<input type="text"/>,则v-model收集的是value值,用户输入的就是value值。
若:<input type="radio"/>,则v-model收集的是value值,且要给标签配置value值。
若:<input type="checkbox"/>
1.没有配置input的value属性,那么收集的就是checked(勾选 or 未勾选,是布尔值)
2.配置input的value属性:
(1)v-model的初始值是非数组,那么收集的就是checked(勾选or 未勾选,是布尔值)
(2)v-model的初始值是数组,那么收集的的就是value组成的数组
备注:v-model的三个修饰符:
lazy:失去焦点再收集数据
number:输入字符串转为有效的数字
trim:输入首尾空格过滤
过滤器
定义:对要显示的数据进行特定格式化后再显示(适用于一些简单逻辑的处理)。
语法:
1.注册过滤器:Vue.filter(name,callback) 或 new Vue{filters:{}}
2.使用过滤器:{{xxx | 过滤器名}}或 v-bind:属性="xxx| 过滤器名"
备注:
1.过滤器也可以接收额外参数、多个过滤器也可以串联
2.并没有改变原本的数据,是产生新的对应的数据
内置指令:
v-bind :单向绑定解析表达式,可简写为:xxx
v-model:双向数据绑定
v-for:遍历数组/对象/字符串
v-on:绑定事件监听,可简写为@
v-if:条件渲染(动态控制节点是否存存在)
v-else:条件渲染(动态控制节点是否存存在)
v-show:条件渲染(动态控制节点是否展示)
v-text指令:
1.作用:向其所在的节点中渲染文本内容。
2.与插值语法的区别:v-text会替换掉节点中的内容。{{xx}}则不会
v-html指令:
1.作用:向指定节点中渲染包含html结构的内容。
2.与插值语法的区别:
(1).v-html会替换掉节点中所有的内容,{{xx}}则不会。
(2).v-html可以识别htm1结构。
3.严重注意:v-html有安全性问题!!!!
(1).在网站上动态渲染任意HTML是非常危险的,容易导致XSS攻击。
(2).一定要在可信的内容上使用v-html,永不要用在用户提交的内容上!

v-cloak指令(没有值):
1.本质是一个特殊属性,Vue实例创建完毕并接管容器后,会删掉v-cloak属性。
2.使用css配合v-cloak可以解决网速慢时页面展示出{[xxx}]的问题
v-once指令:
1.v-once所在节点在初次动态渲染后,就视为静态内容了。
2.以后数据的改变不会引起v-once所在结构的更新,可以用于优化性能。”
v-pre指令:
1.跳过其所在节点的编译过程。
2.可利用它跳过:没有使用指令语法、没有使用插值语法的节点,会加快编译。
自定义指令:
一、定义语法:
(1)局部指令:
new Vue({directives:{指令名:配置对象}})
或
new Vue({directives{指令名:回调函数}})
(2)全局指令:
Vue.directive(指令名,配置对象)或 Vue.directive(指令名,回调函数)
二、配置对象中常用的3个回调:
(1)bind:指令与元素成功绑定时调用。
(2)inserted:指令所在元素被插入页面时调用。
(3)update:指令所在模板结构被重新解析时调用。
三、备注:
1.指令定义时不加v-,但使用时要加v-;
2.指令名如果是多个单词,要使用kebab-case命名方式,不要用cameCase命名。
*定时器:setInterval(( )=>{ },interval(单位ms)) //不推荐使用定时器实现生命周期
*在js中,0.1+0.2!=0.3
*箭头函数this向外找,不一定指向vm
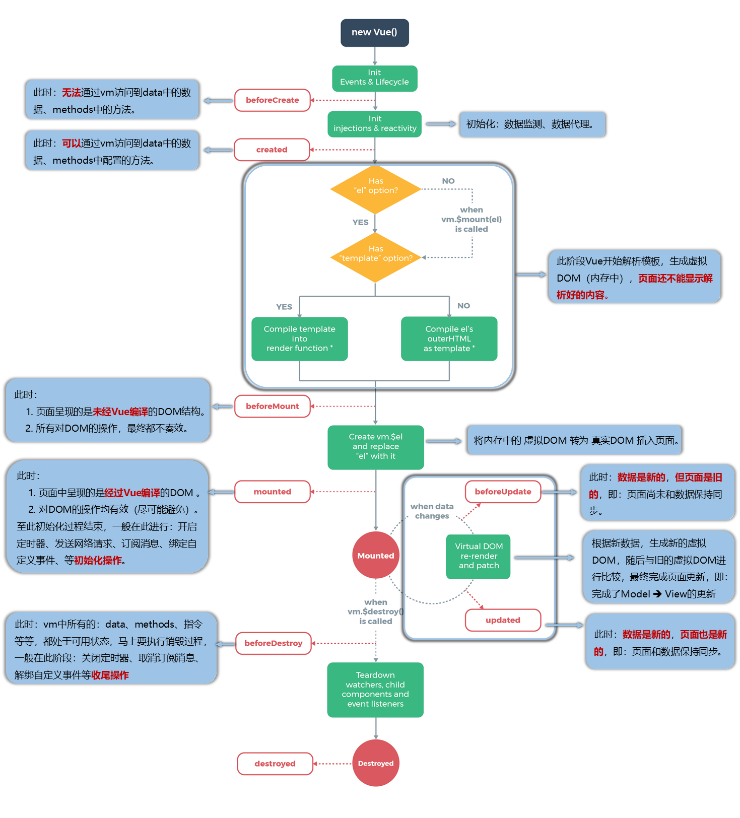
生命周期(生命周期回调函数、生命周期函数、生命周期钩子):
1.是什么:Vue在关键时刻帮我们调用的一些特殊名称的函数。
2.生命周期函数的名字不可更改,但函数的具体内容是程序员根据需求编写的。
3.生命周期函数中的this指向是vm 或 组件实例对象。

template:' (必须包含根元素) '中内容(即绿色部分)会取代vue所绑定的div(即红色部分)
mounted( ){ }与methods:{ }等同级
vue完成模板的解析并把初始的真实的DOM元素放入页面后(挂载完毕)调用mounted
下图中红框白底的为生命周期函数

vm的一生(vm的生命周期):
将要创建 ===>调用beforeCreate函数。
创建完毕===>调用created函数。
将要挂载===>调用beforeMount函数。
(重要)挂载完毕===>调用mounted函数。=============>【重要的钩子】
将要更新===>调用beforeUpdate函数。
更新完毕 ===>调用updated函数。
(重要)将要销毁===>调用beforeDestroy函数。====>【重要的钩子】
销毁完毕===>调用destroyed函数。
常用的生命周期钩子:
1.mounted:发送ajax请求、启动定时器、绑定自定义事件、订阅消息等【初始化操作】。
2.beforeDestroy:清除定时器、解绑自定义事件、取消订阅消息等【收尾工作】。
关于销毁Vue实例:
1.销毁后借助Vue开发者工具看不到任何信息。
2.销毁后自定义事件会失效,但原生DOM事件依然有效。
3.一般不会再beforeDestroy操作数据,因为即便操作数据,也不会再触发更新流程了。
其中的outerHTML--->例:el:"#root"为整个div id=“root”盒子的内容
在调试生命周期时可以通过加debugger断点
vm.$destroy()销毁vm,销毁所有指令与自定义事件监听器(不是原生DOM如@click:),DOM还在,页面未变
在beforeDestroy(){} ,destroyed(){}中对所有数据的修改不会再触发更新
组件(实现应用中局部功能代码(css、html、js)和资源的集合):

一、非单文件组件(一个文件中含有n个组件):

data与el的2种写法:
1.el有2种写法
(1)new Vue时候配置e1属性。
(2)先创建Vue实例,随后再通过vm.$mount('#root')指定e1的值。
2.data有2种写法
(1)对象式
(2)函数式
目前哪种写法都可以,用组件时,data必须使用函数式,否则会报错。
3.一个重要的原则:
由Vue管理的函数,一定不要写箭头函数,一旦写了箭头函数,this就不再是Vue实例了。
使用组件三步骤:
1.创建school组件
const school=Vue.extend({ })
使用Vue.extend(options)创建,其中options和new Vue(options)时传入的那个options几乎一样,但也有点区别:
1.el不要写,为什么?-最终所有的组件都要经过一个vm的管理,由vm中的e1决定服务哪个容器。
2.data必须写成函数,为什么?-避免组件被复用时,数据存在引用关系。
备注:使用template可以配置组件结构。
2.注册组件(局部)

全局:Vue.component('组件名',组件)
3.编写组件标签(在body中直接使用)

关于VueComponent:
1.school组件本质是一个名为VueComponent的构造函数,且不是程序员定义的,是Vue.extend生成的。
2.我们只需要写<school/>或<school></school>,Vue解析时会帮我们创建school组件的实例对象,即Vue帮我们执行的:new VueComponent(options)。
3.特别注意:每次调用Vue.extend,返回的都是一个全新的VueComponent!!!!
4.关于this指向:
(1)组件配置中:data函数、methods中的函数、watch中的函数、computed中的函数 它们的this均是【VueComponent实例对象】。
(2)new Vue(options)配置中:data函数、methods中的函数、watch中的函数、computed中的函数 它们的this均是【Vue实例对象】.
5.VueComponent的实例对象,以后简称vc(也可称之为:组件实例对象)。Vue的实例对象,以后简称vm。
一个重要的内置关系:Vuecomponent.prototype.__proto__===Vue.prototype
有这个关系的原因:让组件实例对象(vc)可以访问到vue原型上的属性,方法。

二、单文件组件(一个文件中只包含一个组件):


浙公网安备 33010602011771号