电梯调度
前言
知识点:三次大作业的代码主要涉及到类封装、内部静态类、构造方法、访问控制修饰符;运用 LinkedList 实现 Queue 的 FIFO 操作、ArrayList 存储 / 遍历请求,List 连续重复元素过滤;流程控制涉及多场景 while/for 循环、条件判断,以及输入不匹配、类型转换等异常捕获;字符串处理包含切割、截取、格式化校验;输入输出通过 Scanner 读取控制台指令、打印电梯运行日志;业务逻辑上实现电梯状态管理、运行方向动态调整、内 / 外部请求优先级处理,整体知识点围绕基础语法与简单业务逻辑设计展开。
题量及难度:核心考点包括,覆盖面向对象(类封装、内部类)、集合框架(Queue/List 操作、去重)、流程控制(循环 / 条件 / 异常)、字符串处理(切割 / 校验)、输入输出、业务逻辑设计六大模块,考点密度适配 Java 入门级实验要求。整体难度为中等,基础语法(变量、循环、类定义)偏简单,集合操作、异常处理为简单 - 中等,核心难点集中在电梯运行方向动态调整、请求停靠规则及输入解析容错
设计与分析
第一次作业分析:该电梯调度模拟代码的核心逻辑围绕 “请求接收 - 方向决策 - 楼层移动 - 停靠处理” 的闭环展开,遵循 “内部请求优先、定向连续运行、按序处理请求” 的核心调度规则,整体逻辑可拆解为五大核心模块,各模块环环相扣形成完整的电梯运行模拟。
优先级原则:内部请求(轿厢内选层)> 外部请求(楼层呼叫),电梯优先响应轿厢内指令;
定向运行原则:电梯一旦确定运行方向(UP/DOWN),会持续朝该方向移动,直到该方向无待处理请求,再切换方向或停止;
FIFO 原则:所有请求按 “先进先出” 顺序处理,未做复杂的请求排序或优先级重排;
容错原则:输入解析、请求添加环节均做合法性校验,异常请求直接跳过,保证程序稳定性。
基于SourceMonitor的源代码分析

从图中可以得到
这份代码指标分析从多维度量化了电梯调度模拟代码的质量:代码规模上,总行数 192 行、可执行语句 94 行,分支语句占比 24.5%,方法调用语句 49 行,注释占比 13.0%,整体规模适配入门级实验需求;结构层面,包含 2 个类,每类平均 3 个方法、每方法平均 13 条语句,方法粒度均衡;复杂度方面,最大方法复杂度 15(集中在 Main.main ())、平均 8.0,处于中等可维护区间;代码块深度以 1 层嵌套为主,最深 5 层无超 6 层嵌套,结构可控。可视化图表也印证代码各维度分布均衡,仅 Main.main () 因输入解析分支多导致复杂度和深度偏高。
第二次作业分析:Elevator类的所有属性、方法(构造方法、请求添加、停靠判断、方向决策、运行逻辑等)均与基础版一致,核心调度规则未变:
内部请求优先级 > 外部请求;
电梯定向运行,仅按队头请求判断方向;
外部请求需 “楼层匹配 + 方向一致 / 内部无请求” 才停靠;
所有请求按 FIFO 处理,保留非连续重复请求
新增核心功能:连续重复请求过滤
第二次电梯调度程序对于第一次电梯调度算法进行迭代性设计,目的为解决电梯类职责过多的问题,类设计要求遵循单一职责原则(SRP)
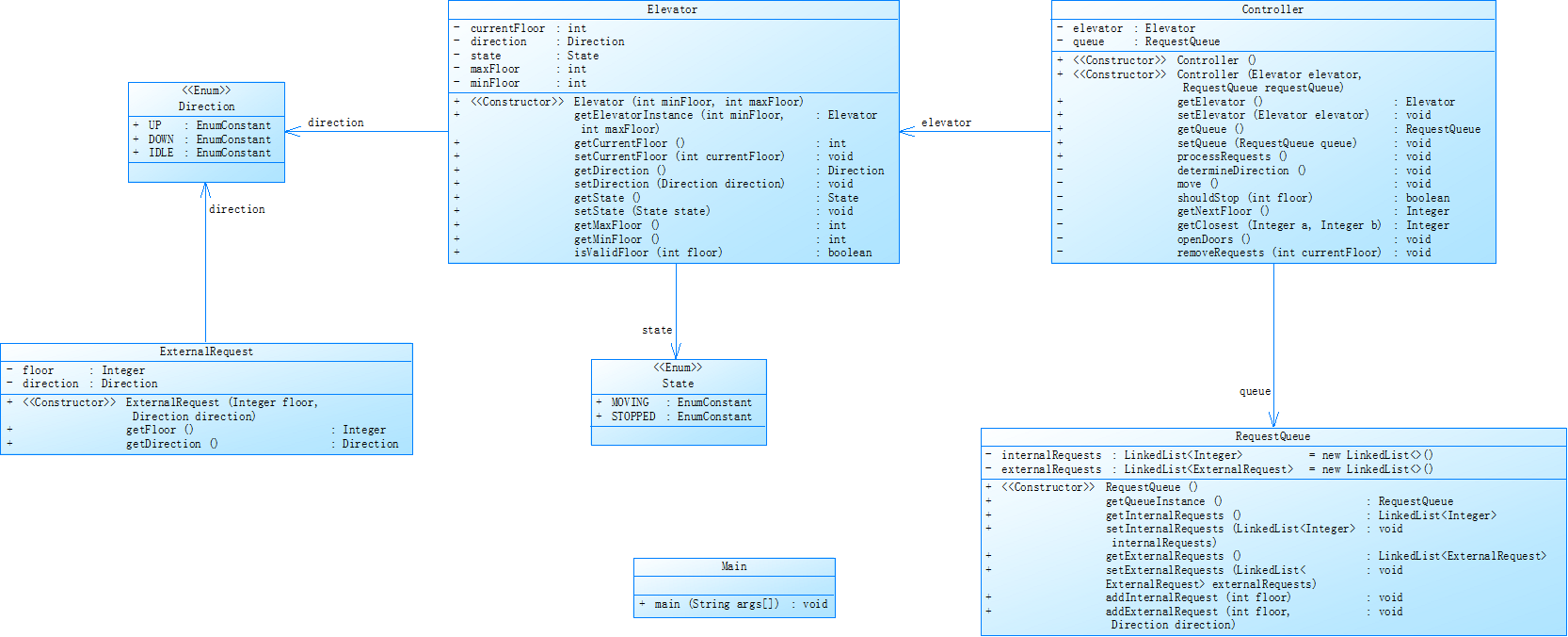
类图如图所示

基于SourceMonitor的源代码分析:

代码规模上,总行数 213 行,可执行语句 105 行,分支语句占比 24.8%,方法调用语句 57 行,注释占比 13.1%,整体规模适配实验代码需求。结构层面,包含 2 个类,每类平均 3 个方法,每方法平均 14.83 条语句,方法粒度均衡。复杂度方面,最大方法复杂度仅 1(集中在Elevator.ExternalRequest()),平均复杂度 1.00,嵌套最深 4 层,整体结构简单易维护。可视化图表显示各维度分布均衡,无复杂逻辑或深嵌套问题。
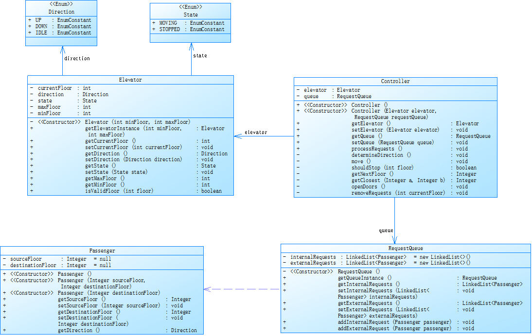
第三次作业分析:第三次代码是高内聚、低耦合的面向对象电梯调度系统,在基础版逻辑上进行了深度重构:通过枚举、多类拆分、职责分层,实现了 “数据封装 - 队列管理 - 电梯控制 - 调度逻辑” 的解耦,新增乘客实体、方向 / 状态枚举,优化了请求处理和输入校验逻辑,整体架构更贴近工程化开发规范。该版本代码相较于前两段基础版电梯调度代码,核心区别体现在架构设计、数据模型、职责拆分、场景适配四大维度,是从 “基础功能模拟” 到 “工程化结构化实现” 的全面升级
类图如图所示

基于SourceMonitor的源代码分析:

指标分析显示:代码总行数 407 行、可执行语句 158 行,因分层设计规模较基础版大幅增加,但分支语句占比 17.1%、方法调用语句 79 行,模块化程度高。结构上包含 5 个类 / 枚举,每类平均 3.6 个方法、每方法平均 8.44 条语句,方法粒度精细;复杂度层面,最大方法复杂度仅 3、平均 1.5,处于低复杂度区间,代码块嵌套最深 5 层且深嵌套占比低。可视化图表印证各维度分布均衡,注释占比 20.4% 更易理解。相比基础版,该代码以规模增加换结构合理性,分层设计使单方法逻辑简化,复杂度、嵌套深度显著降低。
踩坑心得
第一次作业:编写基础版电梯调度代码时,核心踩坑点集中在逻辑耦合与边界校验缺失。首先,将电梯物理属性(楼层、方向)与调度逻辑(方向决策、停靠判断)全部封装在Elevator类中,导致后续修改调度规则时,需频繁改动核心类,违背 “单一职责”;其次,外部请求仅校验楼层和方向格式,未过滤 “源楼层 = 目的楼层” 的无效请求,运行时出现电梯无意义停靠;另外,方向判断依赖字符串常量("UP"/"DOWN"),因大小写输入错误导致调度逻辑失效,且嵌套判断(如needStop()中多层 if)未做拆解,调试时难以定位逻辑漏洞。这让我意识到,即使是基础功能实现,也需提前做好职责拆分和基础的类型安全、边界校验设计。
第二次作业:在基础版上新增连续重复请求过滤功能时,主要踩坑点是过滤逻辑的局限性与耦合性。首先,过滤方法仅基于字符串完全匹配去重,未考虑请求语义等价性(如<5,up>和<5,UP>被判定为不同请求),导致过滤效果不达预期;其次,过滤方法直接写在Main类中,与请求解析逻辑紧耦合,后续若修改请求格式,需同步改动过滤方法;此外,新增过滤逻辑后未补充单元测试,上线后发现过滤空列表时因未判空导致空指针异常。这提醒我,新增功能时需兼顾 “语义合理性” 与 “代码解耦”,且任何逻辑新增都要覆盖边界场景测试。
第三次作业:重构为工程化进阶版代码时,核心踩坑点在于过度设计与嵌套优化不足。首先,为追求 “架构完整” 新增State枚举却未实际使用,造成代码冗余;其次,ElevatorController的handleCurrentFloor()方法中,外部请求处理仍保留多层嵌套 if(源楼层匹配→内部队列判空→方向匹配),虽拆分了类但未优化嵌套逻辑,调试时仍需逐层排查;另外,依赖注入仅做到 “构造器传参”,未抽象接口,后续替换调度算法时仍需修改控制器代码。这让我认识到,工程化重构需避免 “为设计而设计”,在分层解耦的同时,要聚焦核心逻辑的嵌套简化,且抽象设计需匹配实际扩展需求,而非过度预留接口。
改进建议
第一次作业:核心问题为职责混杂、类型不安全、嵌套深。改进需拆分Elevator类,将调度逻辑剥离为ElevatorController,仅保留物理属性管理;用枚举替代方向字符串,避免输入错误;增强边界校验,过滤源 / 目的楼层相同的无效请求;拆分needStop()嵌套判断为独立方法,降低层级。改进后代码耦合度降低,类型安全提升,核心逻辑更清晰,调试效率显著提高。
第二次作业:核心问题是过滤逻辑局限、耦合高、边界覆盖不足。需重构过滤方法,基于请求语义(楼层 + 方向)去重,而非字符串匹配;将过滤逻辑封装为RequestFilter工具类,解耦主流程;补充空列表、异常格式等边界测试,增加空指针校验;预留过滤规则扩展接口。改进后过滤效果贴合业务,代码复用性提升,运行时异常风险降低。
第三次作业:核心问题是过度设计、嵌套未优化、扩展成本高。需删除未使用的State枚举,简化冗余代码;用卫语句替代handleCurrentFloor()嵌套 if,降低层级;抽象ElevatorScheduler接口,实现调度算法灵活替换;拆分Main类输入解析为独立方法。改进后代码轻量化,嵌套深度降低,扩展能力提升,符合工程化开发规范
总结
1.学到的核心内容
从基础版的 “功能实现优先”,到过滤版的 “细节优化”,再到进阶版的 “工程化设计”,逐步理解面向对象设计的核心:单一职责、低耦合高内聚,学会用枚举、多类拆分解耦代码;
掌握了队列、异常处理、输入校验等基础语法的实际应用,理解业务逻辑(如电梯定向运行、请求优先级)与代码实现的结合方式;
认识到代码指标(复杂度、嵌套深度)对可维护性的影响,学会通过方法拆分、卫语句等优化代码结构。
2.需进一步学习研究的方向
调度算法层面:目前仅实现 FIFO 调度,需深入学习 SCAN、LOOK 等实际电梯调度算法,结合场景优化请求处理效率;
工程化层面:进阶版虽做了分层,但未抽象接口、未引入设计模式(如策略模式适配不同调度算法),需研究设计模式在实际项目中的落地;
实战能力层面:缺乏单元测试、多线程实时请求处理的实现,需学习 Junit 测试、多线程编程,提升代码的健壮性和实用性;
代码优化层面:对复杂度、嵌套深度的优化仅停留在基础方法拆分,需深入学习代码重构技巧,结合工具(如 SonarQube)量化分析并优化代码质量。
浙公网安备 33010602011771号