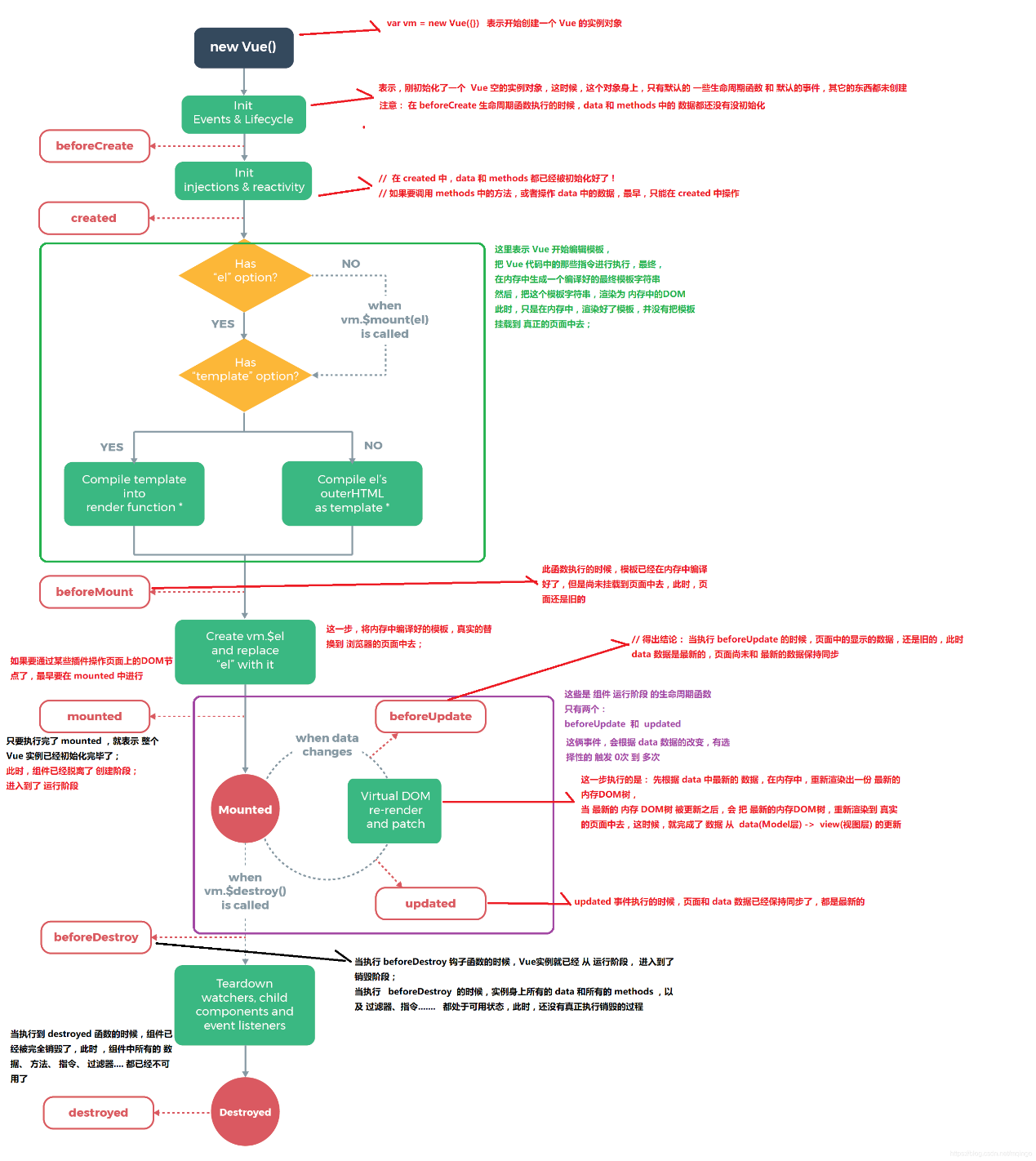
1、什么是生命周期
从Vue实例创建、运行、到销毁期间,总是伴随着各种各样的事件,这些事件,统称为生命周期!
2、vue生命周期钩子函数
每个 Vue 实例在被创建时都要经过一系列的初始化过程——例如,需要设置数据监听、编译模板、将实例挂载到 DOM 并在数据变化时更新 DOM 等。同时在这个过程中也会运行一些叫做生命周期钩子的函数,这给了用户在不同阶段添加自己的代码的机会。
生命周期函数=生命周期事件=生命周期钩子
3、vue生命周期

4. vue-resource的使用
- 直接在页面中,通过script标签,引入vue-resource的脚本文件;
- 注意:引用的先后顺序是 - 先引用Vue的脚本文件,再引用vue-resource的脚本文件

5. axios的使用
Vue.js 2.0 版本推荐使用 axios 来完成 ajax 请求。
Axios 是一个基于 Promise 的 HTTP 库,可以用在浏览器和 node.js 中。
安装方法
使用 cdn:
<script src="https://unpkg.com/axios/dist/axios.min.js"></script>
或
<script src="https://cdn.staticfile.org/axios/0.18.0/axios.min.js"></script>
使用 npm:
npm install axios
浙公网安备 33010602011771号