会员
众包
新闻
博问
闪存
赞助商
HarmonyOS
Chat2DB
所有博客
当前博客
我的博客
我的园子
账号设置
会员中心
简洁模式
...
退出登录
注册
登录
helen_小不点
博客园
首页
新随笔
联系
订阅
管理
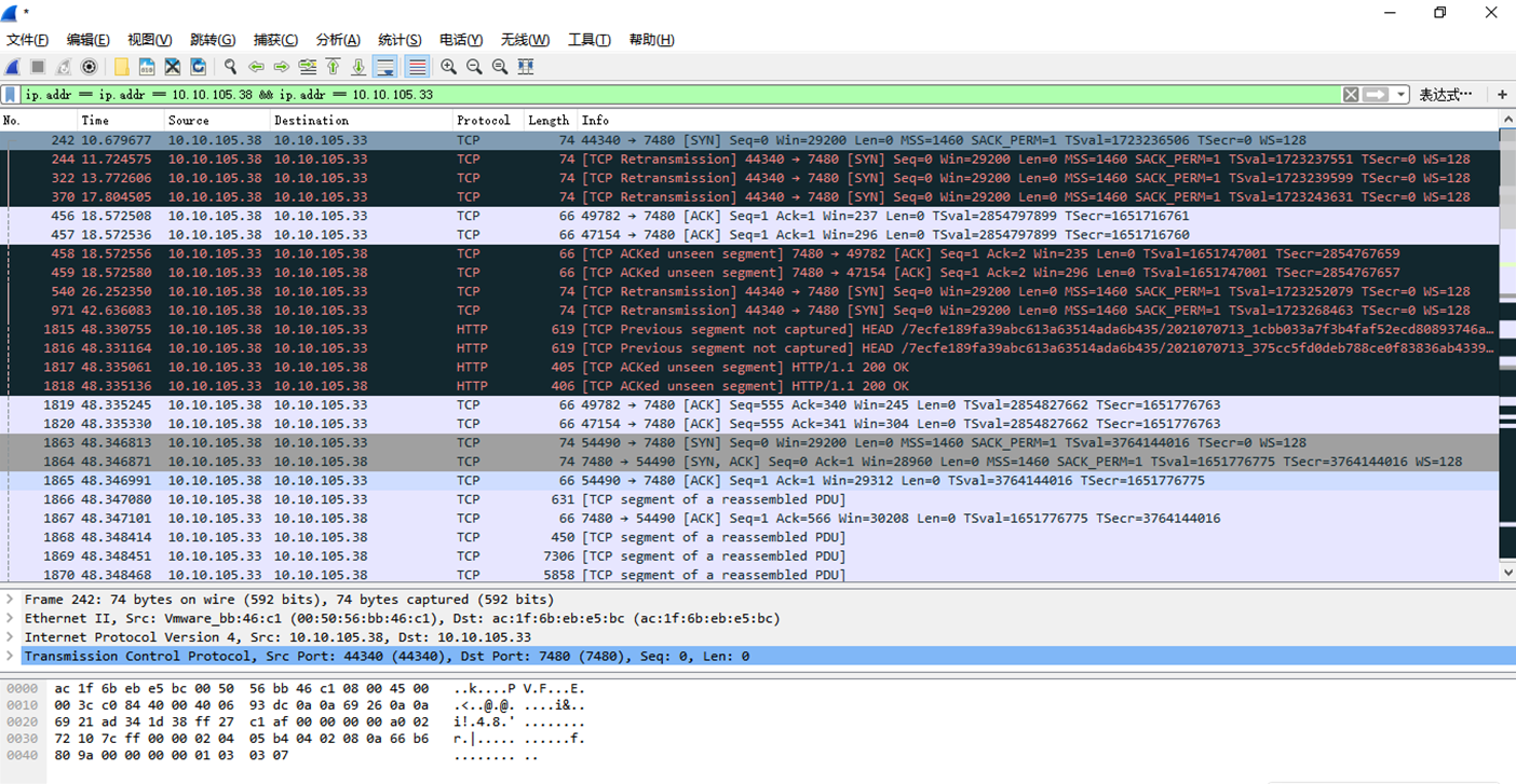
TCP三次握手协议
三次握手协议 :
1、正确的三次握手
2、有网络链接问题的握手
posted on
2021-07-07 20:59
helen_小不点
阅读(
56
) 评论(
0
)
收藏
举报
刷新页面
返回顶部