实验3:OpenFlow协议分析实践
(一)基本要求
搭建下图所示拓扑,完成相关 IP 配置,并实现主机与主机之间的 IP 通信。用抓包软件获取控制器与交换机之间的通信数据。

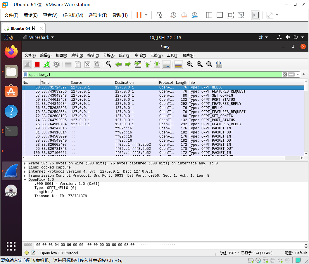
hello
控制器6633端口(我最高能支持OpenFlow 1.0) ---> 交换机60356端口

交换机60356端口(我最高能支持OpenFlow 1.3) ---> 控制器6633端口

Features Request
控制器6633端口(我需要你的特征信息) ---> 交换机60356端口

Set Conig
控制器6633端口(请按照我给你的flag和max bytes of packet进行配置) ---> 交换机60356端口

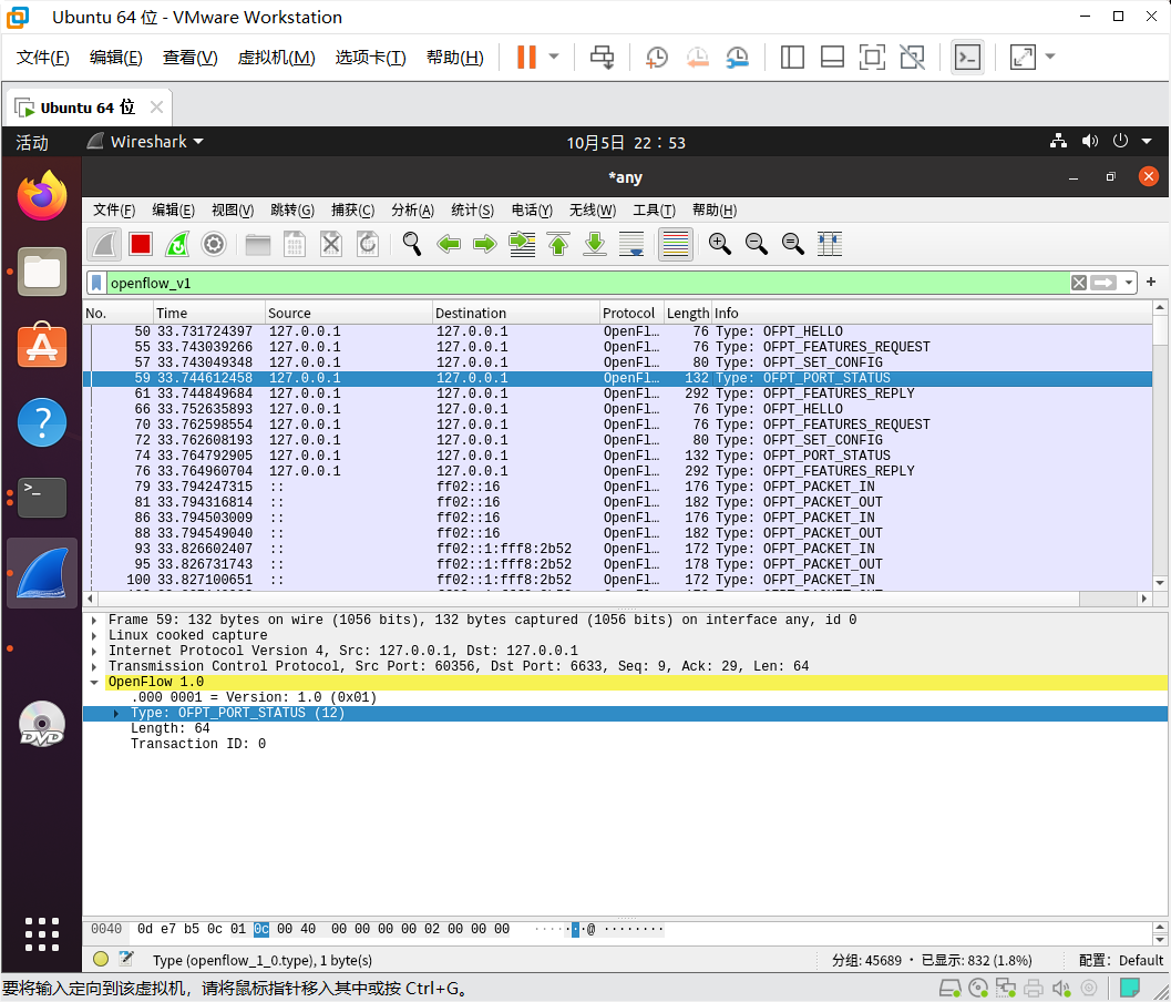
Port_Status
当交换机端口发生变化时,告知控制器相应的端口状态。

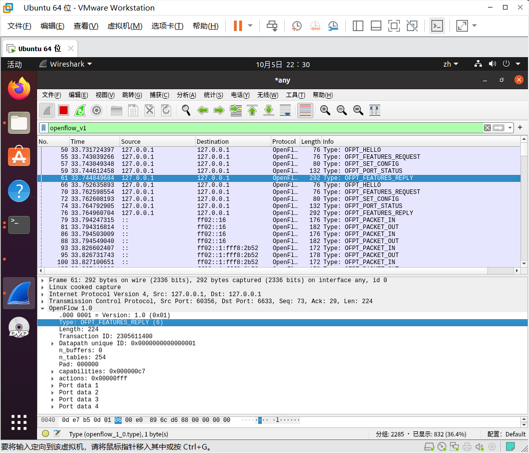
Features Reply
交换机60356端口(这是我的特征信息,请查收) ---> 控制器6633端口

Packet_in
交换机60364端口(有数据包进来,请指示)--- 控制器6633端口

Flow_mod
分析抓取的flow_mod数据包,控制器通过6633端口向交换机60356端口下发流表项,指导数据的转发处理

Packet_out
控制器6633端口(请按照我给你的action进行处理) ---> 交换机60356端口,告诉输出到交换机的65531端口

流程图

交换机与控制器建立通信时是使用TCP协议还是UDP协议?
TCP协议
进阶
hello
点击查看代码
/* Header on all OpenFlow packets. */
struct ofp_header {
uint8_t version; /* OFP_VERSION. */
uint8_t type; /* One of the OFPT_ constants. */
uint16_t length; /* Length including this ofp_header. */
uint32_t xid; /* Transaction id associated with this packet.
Replies use the same id as was in the request
to facilitate pairing. */
};
OFP_ASSERT(sizeof(struct ofp_header) == 8);
/* OFPT_HELLO. This message has an empty body, but implementations must
* ignore any data included in the body, to allow for future extensions. */
struct ofp_hello {
struct ofp_header header;
};
Features Request
点击查看代码
/* Header on all OpenFlow packets. */
struct ofp_header {
uint8_t version; /* OFP_VERSION. */
uint8_t type; /* One of the OFPT_ constants. */
uint16_t length; /* Length including this ofp_header. */
uint32_t xid; /* Transaction id associated with this packet.
Replies use the same id as was in the request
to facilitate pairing. */
};
OFP_ASSERT(sizeof(struct ofp_header) == 8);
/* OFPT_HELLO. This message has an empty body, but implementations must
* ignore any data included in the body, to allow for future extensions. */
struct ofp_hello {
struct ofp_header header;
};
Set Conig
点击查看代码
/* Switch configuration. */
struct ofp_switch_config {
struct ofp_header header;
uint16_t flags; /* OFPC_* flags. */
uint16_t miss_send_len; /* Max bytes of new flow that datapath should
send to the controller. */
};
OFP_ASSERT(sizeof(struct ofp_switch_config) == 12);
Port_Status
点击查看代码
/* A physical port has changed in the datapath */
struct ofp_port_status {
struct ofp_header header;
uint8_t reason; /* One of OFPPR_*. */
uint8_t pad[7]; /* Align to 64-bits. */
struct ofp_phy_port desc;
};
OFP_ASSERT(sizeof(struct ofp_port_status) == 64);
Features Reply
点击查看代码
/* Switch features. */
struct ofp_switch_features {
struct ofp_header header;
uint64_t datapath_id; /* Datapath unique ID. The lower 48-bits are for
a MAC address, while the upper 16-bits are
implementer-defined. */
uint32_t n_buffers; /* Max packets buffered at once. */
uint8_t n_tables; /* Number of tables supported by datapath. */
uint8_t pad[3]; /* Align to 64-bits. */
/* Features. */
uint32_t capabilities; /* Bitmap of support "ofp_capabilities". */
uint32_t actions; /* Bitmap of supported "ofp_action_type"s. */
/* Port info.*/
struct ofp_phy_port ports[0]; /* Port definitions. The number of ports
is inferred from the length field in
the header. */
};
OFP_ASSERT(sizeof(struct ofp_switch_features) == 32);
Packet_in
点击查看代码
/* Packet received on port (datapath -> controller). */
struct ofp_packet_in {
struct ofp_header header;
uint32_t buffer_id; /* ID assigned by datapath. */
uint16_t total_len; /* Full length of frame. */
uint16_t in_port; /* Port on which frame was received. */
uint8_t reason; /* Reason packet is being sent (one of OFPR_*) */
uint8_t pad;
uint8_t data[0]; /* Ethernet frame, halfway through 32-bit word,
so the IP header is 32-bit aligned. The
amount of data is inferred from the length
field in the header. Because of padding,
offsetof(struct ofp_packet_in, data) ==
sizeof(struct ofp_packet_in) - 2. */
};
OFP_ASSERT(sizeof(struct ofp_packet_in) == 20);
Flow_mod
点击查看代码
/* Flow setup and teardown (controller -> datapath). */
struct ofp_flow_mod {
struct ofp_header header;
struct ofp_match match; /* Fields to match */
uint64_t cookie; /* Opaque controller-issued identifier. */
/* Flow actions. */
uint16_t command; /* One of OFPFC_*. */
uint16_t idle_timeout; /* Idle time before discarding (seconds). */
uint16_t hard_timeout; /* Max time before discarding (seconds). */
uint16_t priority; /* Priority level of flow entry. */
uint32_t buffer_id; /* Buffered packet to apply to (or -1).
Not meaningful for OFPFC_DELETE*. */
uint16_t out_port; /* For OFPFC_DELETE* commands, require
matching entries to include this as an
output port. A value of OFPP_NONE
indicates no restriction. */
uint16_t flags; /* One of OFPFF_*. */
struct ofp_action_header actions[0]; /* The action length is inferred
from the length field in the
header. */
};
OFP_ASSERT(sizeof(struct ofp_flow_mod) == 72);
Packet_out
点击查看代码
/* Send packet (controller -> datapath). */
struct ofp_packet_out {
struct ofp_header header;
uint32_t buffer_id; /* ID assigned by datapath (-1 if none). */
uint16_t in_port; /* Packet's input port (OFPP_NONE if none). */
uint16_t actions_len; /* Size of action array in bytes. */
struct ofp_action_header actions[0]; /* Actions. */
/* uint8_t data[0]; */ /* Packet data. The length is inferred
from the length field in the header.
(Only meaningful if buffer_id == -1.) */
};
OFP_ASSERT(sizeof(struct ofp_packet_out) == 16);
个人感想
本次实验相比之前实验都要简单不少,因为之前做过wireshark抓包,这次操作起来就比较顺利。
唯一遇到的困难就是第一次抓包的时候找不到hello,后面在构建拓扑前就开启抓包,问题顺利解决了。
在网上查找资料的时候也了解到了很多此次实验openflow数据包之间的区别。

浙公网安备 33010602011771号