设计模式14-观察者模式与访问者模式详解
1.14-观察者模式与访问者模式详解
1.14.1.访问者模式详解
时长:1h
14.1.1.访问者模式的定义
定义:
访问者模式【visitor Pattern】,是一种将数据结构与数据操作分离设计模式。是指
封装一些作用于某种数据结构中的各元素的操作。
特征:
可以在不改变数据结构的前提下定义作用于这些元素的新操作。
属于行为型模式。
说明:
访问者模式,被称为最复杂的设计模式。运用并不多。
14.1.1.1.访问者模式在生活中的体现
1.参与KPI考核的人员
KPI的考核标准,一般是固定不变的,但参与KPI考核的员工会经常变化。
kpi考核打分的人也会经常变化,
2.餐厅就餐人员
餐厅吃饭,餐厅的菜单是基本稳定的,就餐人员基本每天都在变化。就餐人员就是一个访问者。
总结:
访问者,好像就是变化的元素,与不变的结构【标准,规则】的构成关系处理角色。
14.1.1.2.访问者模式的适用场景
访问者模式很少能用到,一旦需要使用,涉及到的系统往往比较复杂。
1.数据结构稳定,作用于数据结构的操作经常变化的场景。
2.需要数据结构与数据操作分离的场景。
3.需要对不同数据类型(元素) 进行操作,而不使用分支判断具体类型的场景。
14.1.2.访问者模式的通用实现
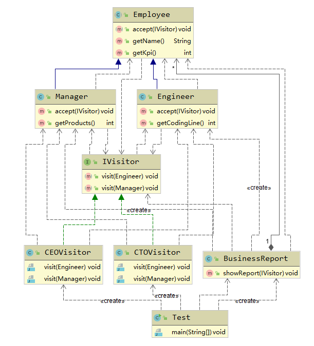
14.1.2.1.类图设计
14.1.2.2.代码实现
14.1.3.访问者模式的使用案例之KPI考核
14.1.3.1.类图设计

14.1.3.2.代码实现
1.元素顶层接口定义
package com.wf.visitor.demo.kpi; import java.util.Random; /** * @ClassName Employee * @Description 员工,元素抽象 * @Author wf * @Date 2020/6/24 10:38 * @Version 1.0 */ public abstract class Employee { private String name; private int kpi; public Employee(String name) { this.name = name; this.kpi = new Random().nextInt(10); } public abstract void accept(IVisitor visitor); public String getName() { return name; } public int getKpi() { return kpi; } }
2.元素具体实现
package com.wf.visitor.demo.kpi; import java.util.Random; /** * @ClassName Engineer * @Description 普通开发人员 * @Author wf * @Date 2020/6/24 10:43 * @Version 1.0 */ public class Engineer extends Employee{ public Engineer(String name) { super(name); } @Override public void accept(IVisitor visitor) { visitor.visit(this); } //考核:代码量 public int getCodingLine(){ return new Random().nextInt(100000); } } package com.wf.visitor.demo.kpi; import java.util.Random; /** * @ClassName Manager * @Description 项目经理 * @Author wf * @Date 2020/6/24 10:44 * @Version 1.0 */ public class Manager extends Employee { public Manager(String name) { super(name); } @Override public void accept(IVisitor visitor) { visitor.visit(this); } //考核:每年的新产品研发数量 public int getProducts(){ return new Random().nextInt(10); } }
3.访问者顶层接口及实现
package com.wf.visitor.demo.kpi; /** * @ClassName IVisitor * @Description 访问者接口 * @Author wf * @Date 2020/6/24 10:41 * @Version 1.0 */ public interface IVisitor { //传参具体的元素 void visit(Engineer engineer); void visit(Manager manager); } package com.wf.visitor.demo.kpi; /** * @ClassName CTOVisitor * @Description ceo考核者,只有看kpi打分就行 * @Author wf * @Date 2020/6/24 10:49 * @Version 1.0 */ public class CEOVisitor implements IVisitor{ @Override public void visit(Engineer engineer) { System.out.println("工程师:"+engineer.getName()+" ,KPI:"+engineer.getKpi()); } @Override public void visit(Manager manager) { System.out.println("项目经理:"+manager.getName()+" ,KPI:"+manager.getKpi()); } } package com.wf.visitor.demo.kpi; /** * @ClassName CTOVisitor * @Description cto考核者 * @Author wf * @Date 2020/6/24 10:49 * @Version 1.0 */ public class CTOVisitor implements IVisitor{ @Override public void visit(Engineer engineer) { System.out.println("工程师:"+engineer.getName()+" ,编写代码行数:"+engineer.getCodingLine()); } @Override public void visit(Manager manager) { System.out.println("项目经理:"+manager.getName()+" ,产品数量:"+manager.getProducts()); } }
4.数据结构定义
package com.wf.visitor.demo.kpi; import java.util.LinkedList; import java.util.List; /** * @ClassName BusinessReport * @Description 业务报表,数据结构 * @Author wf * @Date 2020/6/24 10:55 * @Version 1.0 */ public class BusinessReport { private List<Employee> employeeList = new LinkedList<>(); public BusinessReport() { employeeList.add(new Manager("项目经理A")); employeeList.add(new Manager("项目经理B")); employeeList.add(new Engineer("程序员A")); employeeList.add(new Engineer("程序员B")); employeeList.add(new Engineer("程序员C")); } public void showReport(IVisitor visitor){ for (Employee employee : employeeList) { employee.accept(visitor); } } }
5.测试代码
package com.wf.visitor.demo.kpi; /** * @ClassName Test * @Description 测试类 * @Author wf * @Date 2020/6/24 10:54 * @Version 1.0 */ public class Test { public static void main(String[] args) { BusinessReport report = new BusinessReport(); System.out.println("===========CEO看报表==============="); report.showReport(new CEOVisitor()); System.out.println("===========CTO看报表==============="); report.showReport(new CTOVisitor()); } }
测试结果:

说明:
访问者顶层接口定义时,内部会定义visit重载方法,针对不同的访问元素实现子类进行重载。
为什么不设计成一个方法呢?
因为这里一个方法,把具体元素关联起来。
当系统需要增加元素实现子类时,只需要增加一个实现子类,该接口中增加一个重载方法。
系统方便扩展。
14.1.4.访问者模式扩展---分派
java中静态分派,和动态分派。还有双分派。
Java中分派,是方法重载的一种特殊形式。即重载方法,方法名相同,参数个数相同,类型不同的形式。
14.1.4.1.java中静态分派示例代码
package com.wf.visitor.dispatch; /** * @ClassName Main * @Description 测试静态分派 * @Author wf * @Date 2020/6/24 11:20 * @Version 1.0 */ public class Main { public static void main(String[] args) { String str = "1"; Integer integer = 1; Main main = new Main(); main.test(integer); main.test(str); } public void test(String str){ System.out.println("String "+str); } public void test(Integer integer){ System.out.println("Integer "+integer); } }
说明:
上面测试代码中,test方法存在两个重载方法,参数个数相同,类型不同,
在编译阶段,就能清楚地知道参数类型,称为静态分派。
相同方法名,不同类型的不同方法,这种形式也称为多分派。
14.1.4.2.java中动态分派
在程序编译阶段,不能明确是哪种类型,只有在运行时,才能知道是哪个类型,
称为动态分派。
1.定义接口及实现
package com.wf.visitor.dispatch.dynamic; /** * @ClassName Person * @Description 接口定义 * @Author wf * @Date 2020/6/24 11:33 * @Version 1.0 */ public interface Person { void test(); } package com.wf.visitor.dispatch.dynamic; /** * @ClassName Women * @Description 女人 * @Author wf * @Date 2020/6/24 11:35 * @Version 1.0 */ public class Women implements Person{ @Override public void test() { System.out.println("女人"); } } package com.wf.visitor.dispatch.dynamic; /** * @ClassName Man * @Description 男人 * @Author wf * @Date 2020/6/24 11:34 * @Version 1.0 */ public class Man implements Person { @Override public void test() { System.out.println("男人"); } }
2.测试类
package com.wf.visitor.dispatch.dynamic; /** * @ClassName Main * @Description 测试类 * @Author wf * @Date 2020/6/24 11:35 * @Version 1.0 */ public class Main { public static void main(String[] args) { Person man = new Man(); Person women = new Women(); man.test(); women.test(); } }
说明:
当在编译期时,man或women并不知道自己是什么类型,只有在运行期,
通过new创建实例时,才能知道具体的类型,所以,是动态分派。
14.1.4.3.访问者模式中伪动态双分派
在数据结构中,一般会对集合元素进行遍历处理。如下所示:

可以看到,这里是一次动态分派,调用accept方法,具体的类型要到运行时,才能确定。
而且Employee也是一个抽象接口,类型不能确定。

当进入到一个子类中,如Engineer,accept方法调用visit方法,传参this,也是动态分派。需要到
运行时,才能确定类型。【因为需要在运行时创建this实例】

14.1.5.访问者模式在源码中应用
14.1.5.1.jdk中FileVisitor
FileVisitResult visitFile(T file, BasicFileAttributes attrs) throws IOException;
FileVisitor接口中定义visitFile方法。传参BasicFileAtributes也是一个接口。
14.1.5.2.spring中BeanDefinitionVisitor
public void visitBeanDefinition(BeanDefinition beanDefinition) { visitParentName(beanDefinition); visitBeanClassName(beanDefinition); visitFactoryBeanName(beanDefinition); visitFactoryMethodName(beanDefinition); visitScope(beanDefinition); if (beanDefinition.hasPropertyValues()) { visitPropertyValues(beanDefinition.getPropertyValues()); } if (beanDefinition.hasConstructorArgumentValues()) { ConstructorArgumentValues cas = beanDefinition.getConstructorArgumentValues(); visitIndexedArgumentValues(cas.getIndexedArgumentValues()); visitGenericArgumentValues(cas.getGenericArgumentValues()); } }
访问时,并未改变其中的内容,只是返回相应结果。把数据操作与结构进行分离。
14.1.6.访问者模式的使用总结
14.1.6.1.优缺点总结
优点:
1.解耦数据结构与数据操作,使用操作集合可以独立变化
2.扩展性好:可以通过扩展访问者角色,实现对数据集的不同操作
3.元素具体类型并非单一,访问者均可操作
4.各角色职责分离,符合单一职责原则。
缺点:
1.无法增加元素类型:若系统数据结构对象易于变化,经常有新的数据对象增加进来,
则访问者类必须增加对应元素的操作,违背开闭原则。
2.具体元素变更困难:具体元素的增加属性,删除属性等操作会导致对应访问者类需要
相应的修改,尤其有大量访问者类时,修改范围太大。
3.违背依赖倒置原则:为了达到”区别对待“,访问者依赖的是具体元素类型,而不是抽象。
1.14.2.观察者模式详解
时长:1h21min
14.2.1.观察者模式的定义
定义:
观察者模式【Observer Pattern】,又叫发布-订阅【Publish/Subcribe】模式,模型-视图【Model/View】模式、
源监听器【Source/Listener】模式,从属者【Dependents】模式。
定义一种一对多的关系,一个主题对象可被多个观察者对象同时监听,使得每当主题对象状态变化时,所有
依赖它的对象都会得到通知并被自动更新。
属于行为型模式。
14.2.1.1.观察者模式在生活场景中的应用
1.App角标通知
2.起床闹钟设置
14.2.1.2.观察者模式适用场景
1.当一个抽象模型包含两个方面内容,其中一个方面依赖于另一个方面。
2.其他一个或多个对象的变化依赖于另一个对象的变化。
3.实现类似广播机制的功能,无需知道具体收听者,只需分发广播,系统中感兴趣
的对象会自动接收该广播。
4.多层嵌套使用,形成一种链式触发机制,使得事件具备跨域(跨越两种观察者类型)通知。
14.2.2.观察者模式的通用实现
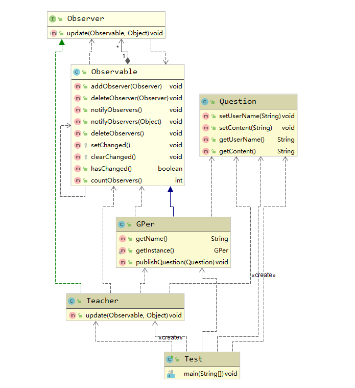
14.2.2.1.类图设计
14.2.2.2.代码实现
14.2.2.观察者模式应用案例之问答提示角标
在学习社区,我们有疑问,可以发布问题求助。发布问题时,可以邀请某个人【或某个老师】进行
解答。
但是,老师平时会很忙,不会总是去刷新页面。于是,就会做一个通知功能。
一旦有一个问题,向老师提出,通知图标上就会数字加1.
当老师登录到页面时,只要查看通知角标,就能知道是否有人向他提问,就方便回答。
14.2.2.1.类图设计

14.2.2.2.代码实现
说明:这里是基于jdk的发布-订阅api实现。
1.被观察者定义
package com.wf.observer.demo.gper; import java.util.Observable; /** * @ClassName GPer * @Description 社区生态圈,被观察者 * @Author wf * @Date 2020/6/24 17:31 * @Version 1.0 */ public class GPer extends Observable { private String name = "GPer 生态圈"; public String getName() { return name; } private static final GPer gper = new GPer(); private GPer() { } public static GPer getInstance(){ return gper; } public void publishQuestion(Question question){ System.out.println(question.getUserName()+" 在" +this.name +"提交了一个问题"); //调用jdk api setChanged(); notifyObservers(question); } }
2.数据结构,问题类
package com.wf.observer.demo.gper; /** * @ClassName Question * @Description 问题 * @Author wf * @Date 2020/6/24 17:34 * @Version 1.0 */ public class Question { //问题发布者 private String userName; //内容 private String content; public void setUserName(String userName) { this.userName = userName; } public void setContent(String content) { this.content = content; } public String getUserName() { return userName; } public String getContent() { return content; } }
3.观察者定义
package com.wf.observer.demo.gper; import java.util.Observable; import java.util.Observer; /** * @ClassName Teacher * @Description 观察者 * @Author wf * @Date 2020/6/24 17:38 * @Version 1.0 */ public class Teacher implements Observer { private String name; public Teacher(String name) { this.name = name; } @Override public void update(Observable ob, Object arg) { GPer gper = (GPer) ob; Question question = (Question) arg; System.out.println("==================="); System.out.println(name+"老师,你好\n" + ",您收到一个来自"+gper.getName()+"的提问,希望你解答,问题内容如下:\n"+question.getContent()+ "\n提问者:"+question.getUserName()); } }
4.测试类
package com.wf.observer.demo.gper; import javax.management.Query; /** * @ClassName Test * @Description 测试类 * @Author wf * @Date 2020/6/24 17:44 * @Version 1.0 */ public class Test { public static void main(String[] args) { GPer gper = GPer.getInstance(); Teacher tom = new Teacher("tom"); Teacher jerry = new Teacher("Jerry"); gper.addObserver(tom); gper.addObserver(jerry); //用户行为 Question question = new Question(); question.setUserName("张三"); question.setContent("观察者模式适用于哪些场景?"); gper.publishQuestion(question); } }
测试结果:

14.2.4.google开源组件实现观察者模式
依赖包:
<dependency>
<groupId>com.google.guava</groupId>
<artifactId>guava</artifactId>
<version>18.0</version>
</dependency>
14.2.4.1.示例代码
1.观察者类
package com.wf.observer.guava; import com.google.common.eventbus.Subscribe; /** * @ClassName GuavaEvent * @Description 观察者 * @Author wf * @Date 2020/6/24 18:07 * @Version 1.0 */ public class GuavaEvent { //表示观察者回调 @Subscribe public void observer(String str){ System.out.println("执行observer方法,传参为:"+str); } }
2.测试类
package com.wf.observer.guava; import com.google.common.eventbus.EventBus; /** * @ClassName Test * @Description 测试类 * @Author wf * @Date 2020/6/24 18:09 * @Version 1.0 */ public class Test { public static void main(String[] args) { EventBus eventBus = new EventBus(); GuavaEvent event = new GuavaEvent(); eventBus.register(event); eventBus.post("tom"); } }
测试结果:
14.2.6.观察者模式应用案例之鼠标事件交互
当鼠标发起某个动作【如:单击,移动,滚动。。。】,得到相应的响应。
针对发出动作,需要进行监听【现实中操作系统进行监听】
鼠标:当成被观察者实现。
事件监听器:监听动作【触发一个事件】
业务类:事件类【传递参数,区分不同事件或动作】
事件回调:监听后,需要作出响应,进行回调。充当观察者。
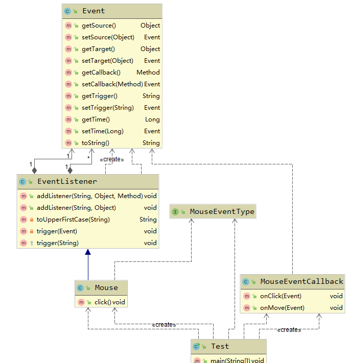
14.2.6.1.类图设计

14.2.6.2.代码实现
1.事件监听器
package com.wf.observer.mouseclick.core; import java.lang.reflect.Method; import java.util.HashMap; import java.util.Map; /** * @ClassName EventListener * @Description 事件监听器,被观察者的抽象 * @Author wf * @Date 2020/6/24 18:21 * @Version 1.0 */ public class EventListener { protected Map<String, Event> events = new HashMap<String,Event>(); public void addListener(String eventType, Object target, Method callback){ events.put(eventType,new Event(target,callback)); } public void addListener(String eventType, Object target){ try{ this.addListener(eventType,target,target.getClass().getMethod("on"+ toUpperFirstCase(eventType),Event.class)); }catch (Exception e){ e.printStackTrace(); } } private String toUpperFirstCase(String eventType) { char [] chars = eventType.toCharArray(); if(chars[0]> 'a' && chars[0] < 'z'){ chars[0] -= 32; } return String.valueOf(chars); } private void trigger(Event event){ event.setSource(this); event.setTime(System.currentTimeMillis()); try{ if(null != event.getCallback()){ //反射调用 回调函数 event.getCallback().invoke(event.getTarget(),event); } }catch (Exception e){ e.printStackTrace(); } } protected void trigger(String trigger){ if(!this.events.containsKey(trigger)){return;} //如果已进行注册,回调 trigger(this.events.get(trigger).setTrigger(trigger)); } }
2.被监听对象,鼠标类
package com.wf.observer.mouseclick.event; import com.wf.observer.mouseclick.core.EventListener; /** * @ClassName Mouse * @Description 具体的被观察者 * @Author wf * @Date 2020/6/24 18:21 * @Version 1.0 */ public class Mouse extends EventListener { public void click() { System.out.println("调用单机方法"); this.trigger(MouseEventType.ON_CLICK); } }
3.事件回调
package com.wf.observer.mouseclick.event; import com.wf.observer.mouseclick.core.Event; /** * @ClassName MouseCallback * @Description 事件响应,回调,观察者 * @Author wf * @Date 2020/6/24 18:22 * @Version 1.0 */ public class MouseEventCallback { public void onClick(Event event){ System.out.println("=============触发鼠标单击事件========\n"+event); } public void onMove(Event event){ System.out.println("触发鼠标双击事件"); } }
4.传参bean,事件类
package com.wf.observer.mouseclick.core; import java.lang.reflect.Method; /** * @ClassName Event * @Description 事件抽象,传参对象 * @Author wf * @Date 2020/6/24 18:22 * @Version 1.0 */ public class Event { //事件源,如:鼠标,键盘 private Object source; //事件触发,要通知谁(观察者) private Object target; private Method callback; //事件名称 private String trigger; //事件触发时间 private Long time; public Event(Object target, Method callback) { this.target = target; this.callback = callback; } public Object getSource() { return source; } public Event setSource(Object source) { this.source = source; return this; } public Object getTarget() { return target; } public Event setTarget(Object target) { this.target = target; return this; } public Method getCallback() { return callback; } public Event setCallback(Method callback) { this.callback = callback; return this; } public String getTrigger() { return trigger; } public Event setTrigger(String trigger) { this.trigger = trigger; return this; } public Long getTime() { return time; } public Event setTime(Long time) { this.time = time; return this; } @Override public String toString() { return "Event{" + "source=" + source + ", target=" + target + ", callback=" + callback + ", trigger='" + trigger + '\'' + ", time=" + time + '}'; } }
5.事件类型常量定义
package com.wf.observer.mouseclick.event; /** * @ClassName MouseEventType * @Description 鼠标事件 * @Author wf * @Date 2020/6/28 10:47 * @Version 1.0 */ public interface MouseEventType { String ON_CLICK = "click"; }
6.测试类
package com.wf.observer.mouseclick; import com.wf.observer.mouseclick.event.Mouse; import com.wf.observer.mouseclick.event.MouseEventCallback; import com.wf.observer.mouseclick.event.MouseEventType; /** * @ClassName Test * @Description 测试类 * @Author wf * @Date 2020/6/28 11:15 * @Version 1.0 */ public class Test { public static void main(String[] args) { MouseEventCallback callback = new MouseEventCallback(); Mouse mouse = new Mouse(); mouse.addListener(MouseEventType.ON_CLICK,callback); mouse.click(); } }
测试结果如下:

14.2.7.观察者模式在源码中的应用
14.2.7.1.jdk中ServletContextListener
实际上,观察者模式的典型提示,*Listener【监听器】
public interface ServletContextListener extends EventListener { public void contextInitialized ( ServletContextEvent sce ); public void contextDestroyed ( ServletContextEvent sce ); }
14.2.7.2.spring中ContextLoaderListener
public class ContextLoaderListener extends ContextLoader implements ServletContextListener { public ContextLoaderListener() { } public ContextLoaderListener(WebApplicationContext context) { super(context); } public void contextInitialized(ServletContextEvent event) { this.initWebApplicationContext(event.getServletContext()); } public void contextDestroyed(ServletContextEvent event) { this.closeWebApplicationContext(event.getServletContext()); ContextCleanupListener.cleanupAttributes(event.getServletContext()); } }
14.2.8.观察者的使用总结
14.2.8.1.优点总结
1.观察者与被观察者是松耦合的,符合依赖倒置原则。
2.分离表示层【观察者】和数据逻辑层【被观察者】,并且建立了一套触发机制,使得数据的变化可以
响应到多个表示层上。
3.实现一对多的通讯机制,支持事件注册机制,支持兴趣分发机制,当被观察者触发事件时,只有感兴趣
的观察者可以接收到通知。
14.2.8.2.缺点总结
1.如果观察者数量过多,,则事件通知会耗时较长。
2.事件通知呈线性关系,如果其中一个观察者处理事件卡壳,会影响后续的观察者接收该事件。
3.如果观察者和被观察者之间存在循环依赖,则可能造成两者之间循环调用,导致系统崩溃。

浙公网安备 33010602011771号