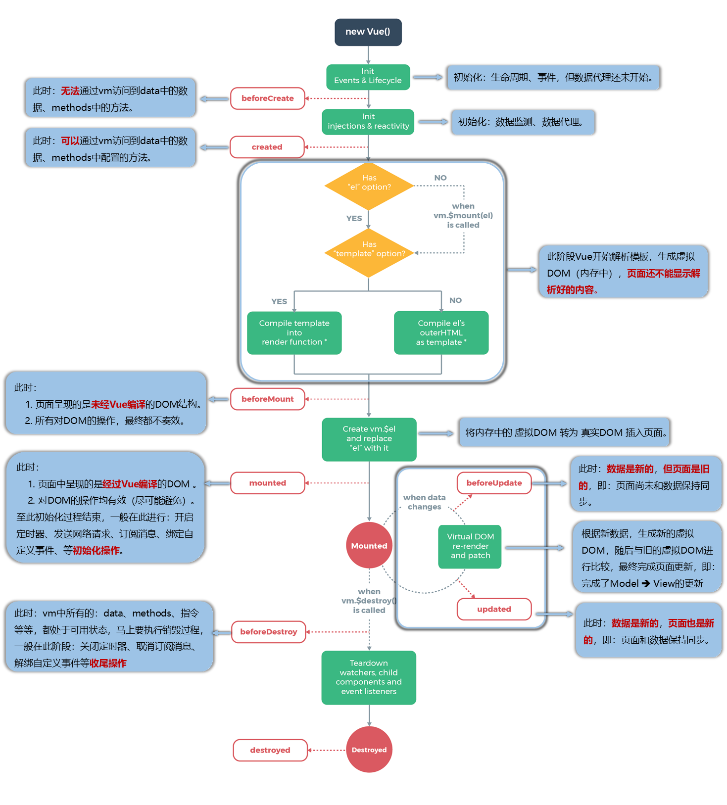
Vue 生命周期
生命周期,又名为生命周期回调函数、生命周期函数、生命周期钩子
生命周期分析
初始化调用
beforeCreate()
created()
beforeMount()
mounted():挂载,常用于发送ajax请求、启动定时器、绑定自定义事件、订阅消息等初始化操作
更新数据时调用
beforeUpdate()
updated()
销毁时调用
beforeDestory():常用于清除定时器,解绑自定义事件,取消订阅消息等收尾工作
destoryed()
DOM更新结束后调用(需手动调用)
this.$nextTick(回调函数)
作用:在下一次 DOM 更新结束后执行其指定的回调。
什么时候用:当改变数据后,要基于更新后的新DOM进行某些操作时,要在nextTick所指定的回调函数中执行。
this.$nextTick(function(){ //让inputTitle在DOM更新后获取焦点 this.$refs.inputTitle.focus() })


浙公网安备 33010602011771号