1.下载Fiddler:
fiddler抓取安卓手机请求,手机和pc确保在同一局域网内
抓包前需询问项目所用的协议是http协议还是https协议,如果是https协议则需要配置https证书
2.Fiddler配置:
配置完需重启Fiddler
- 打开Fiddler, Tools-> Fiddler Options

- 点击HTTPS

- 勾选capture HTTPS CONNECTs,Decrypt HTTPS traffic,Igonre server certificate errors(unsafe)
- 选中"Decrpt HTTPS traffic", 第一次会弹出证书安装提示(配置证书时注意证书的名字,方便后续验证证书时查看)

- 若没有弹出提示
- 点击Actions

- 点击Trust Root Certificate,安装证书

- 证书安装步骤


- 点击确定,这样Fiddler证书就已经添加成功了
查看证书是否配置成功:
- 查看证书:Actions—>open windows certificate Manager

3.手机端抓包配置:
- 端口设置
fiddler端口默认是 8888,你可以把它设置成任何你想要的端口。
- 设置端口路径:tools-Options-connection
- 勾选上 “Allow remote computersto connect” ,允许远程设备连接。

- 手机端配置
- 确保手机和电脑在同一个局域网
- 查看电脑的 IP 地址(进入命令行输入ipconfig,查看电脑IP地址)

- 手机端安装证书
- 打开浏览器
- 在地址栏中输入代理服务器的 IP 和端口(即电脑的IP加fiddler的端口)

- 点击下载证书


- WiFi代理设置
- 打开 WiFi 设置页面,选择要连接的 wifi
- 点击“代理”,选择“手动”
- 代理服务器主机名设为 PC 的 IP ,代理服务器端口设为 Fiddler 上配置的端口,设置完成后点击保存


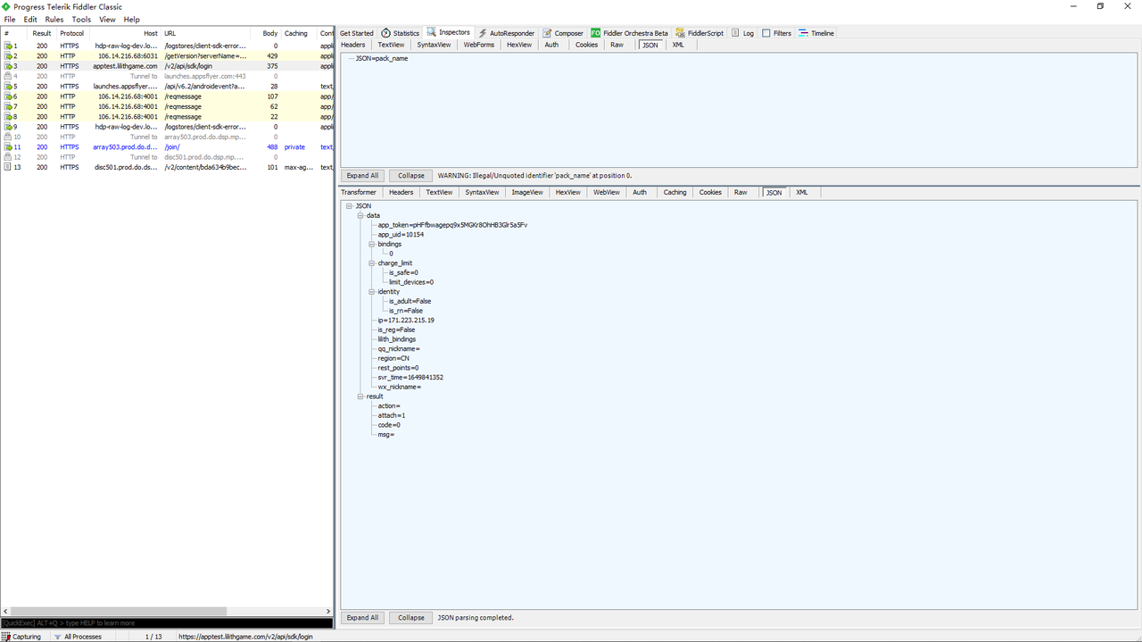
回到Fiddler工具界面,打开需要抓包的app
至此,Fiddler就可以开始正常抓包了

浙公网安备 33010602011771号