Android 进阶知识点补充
注:本篇博客不定期更新。内容参考自刘望舒的 "Android 进阶三部曲":《Android 进阶之光》、《Android 进阶解密》、《Android 进阶指北》
Android 进阶三部曲总览

Android 各系统版本新增特性(部分新特性,未列举完全)

Android 系统启动流程简述

Material Design 常用控件

View 树

View 的部分继承关系

事件分发机制总结

View 的绘制流程

自定义 View

线程状态图

多线程编程

线程池任务提交流程

网络编程

Android 系统启动流程

Zygote 进程启动时序图

Zygote 处理 SystemServer 进程时序图

Launcher 启动过程时序图

Android APP 启动流程

AMS 发送 APP 启动请求到 Zygote 的时序图

Zygote 接收请求并创建 APP 进程时序图

根 Activity 启动过程时序图

Context 体系

Context 类图

AMS 类图

AMS 说明

Activity 任务栈模型

WindowManager 关联类图

WMS 职责说明

Window 体系说明

JNI 使用说明

JNI 数据类型转换说明

Java 虚拟机

理解 ClassLoader

ClassLoader 继承关系说明

BaseDexClassLoader 类层级

热修复原理

Instant Run 编译部署流程

Hook 技术讲解

插件化原理

Android APP 优化

IPC 机制

CPU_GPU 工作模型简述

Linux IPC 模型

Binder IPC 模型

IServiceManager 家族 UML 图

从进程角度说明 MediaPlayerService 的注册过程

Native 层 Binder 架构图

Java 层 Binder 架构图

Gradle 说明

编译流程

Fragment 和 Activity 生命周期

RecyclerView 知识点

WebView 讲解

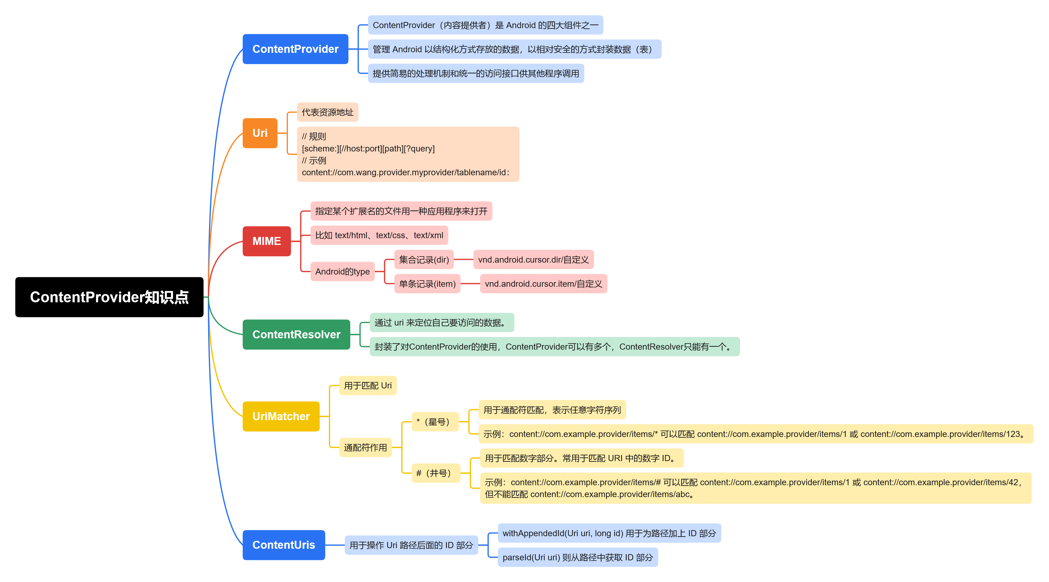
ContentProvider知识点

Service知识点

kotlin 协程知识点


浙公网安备 33010602011771号