会员
众包
新闻
博问
闪存
赞助商
HarmonyOS
Chat2DB
所有博客
当前博客
我的博客
我的园子
账号设置
会员中心
简洁模式
...
退出登录
注册
登录
江上白衣凌云
博客园
首页
新随笔
联系
订阅
管理
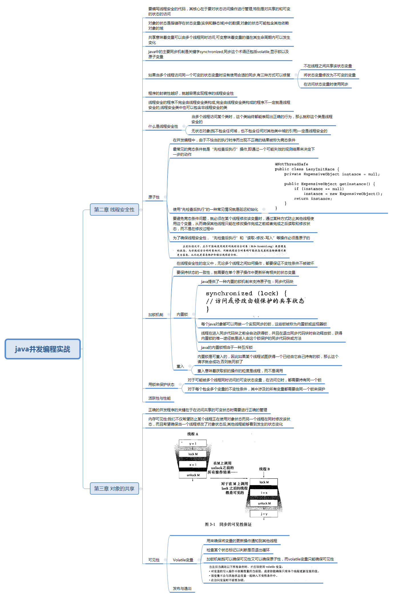
java并发编程实战读书笔记
posted @
2019-03-14 10:23
江上白衣凌云
阅读(
163
) 评论(
0
)
收藏
举报
刷新页面
返回顶部
公告