云服务器(阿里云)的安全组设置
安全组是一个ECS的重要安全设置,但对小白用户来说却很难理解其中晦涩难懂的专业术语。websoft9在此介绍个人的理解:
什么是安全组?
阿里云官方解释:安全组是一种虚拟防火墙,用于设置单台或多台云服务器的网络访问控制,它是重要的网络安全隔离手段,用于在云端划分安全域。每个实例至少属于一个安全组,在创建的时候就需要指定。
注解:简单理解:服务器什么端口(服务)可以被访问,什么端口可以被封锁
例子:服务器80端口是用来提供http服务,如果服务器部署了网站,而没有开放80端口,这个网站肯定访问不了,http://ip 是打不开的。
这是很常见的问题,用户第一感觉就是购买的服务器有问题或购买的镜像用不了。
安全组设置不当的后果
远程连接(SSH)Linux 实例和远程桌面连接 Windows 实例可能会失败。
远程 ping 该安全组下的 ECS 实例的公网 IP 和内网 IP 可能会失败。
HTTP 访问该安全组下的 ECS 实例暴漏的 Web 服务可能会失败。
该安全组下 ECS 实例可能无法通过内网访问同地域(或者同 VPC)下的其他安全组下的 ECS 实例。
该安全组下 ECS 实例可能无法通过内网访问同地域下(或者同 VPC)的其他云服务。
该安全组下 ECS 实例可能无法访问 Internet 服务。
为什么安全组安装会设置不当?
当用户购买一个新的服务器的时候,阿里云会提醒选择安全组,对于一部分入门用户来说,第一感觉就是选择一个等级比较高的安全组,这样更为保险。实际上,等级越高,开放的端口越少。甚至连80端口、21端口都被封锁了,导致服务器ping不通、http打不开。这样最常见的访问都无法进行,用户第一感觉就是购买的服务器有问题或购买的镜像用不了。
在Websoft9客服工作中统计发现,96%的用户浏览器http://公网IP 打不开首页,都是因为安全组的设置关闭了80端口所导致。
如何调整安全组?
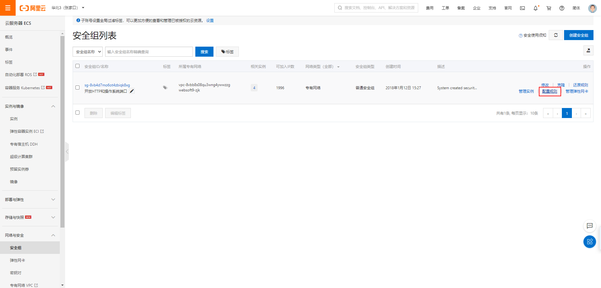
第一,找到对应的实例,通过安全组配置选项进入设置。

第二,点击“配置规则”,进入安全组规则设置。

第三,公网入方向项的安全组按照下面的要求进行设置或修改。

本文由Websoft9原创发布,转载请注明出处。

浙公网安备 33010602011771号