AgentScope深入学习-总体认识
揭开 AgentScope 的神秘面纱:从入口到架构的全景解析
请关注公众号【碳硅化合物AI】
摘要
作为多智能体框架的典型代表,AgentScope 以其"透明、模块化、高度可定制"的设计理念吸引了众多开发者。本文将带你从框架入口开始,深入理解 AgentScope 的整体架构、模块划分和核心设计理念。我们会从 agentscope.init() 这个入口函数出发,逐步揭示框架的初始化流程、模块组织方式,以及"乐高式"组件设计的精髓。无论你是想要深入源码学习,还是计划基于 AgentScope 进行二次开发,这篇文章都会为你提供一个清晰的路线图。
入口类与框架初始化
框架入口:agentscope.init()
AgentScope 的入口非常简单直接,就是 agentscope.init() 函数。让我们先看看这个函数做了什么:
def init(
project: str | None = None,
name: str | None = None,
run_id: str | None = None,
logging_path: str | None = None,
logging_level: str = "INFO",
studio_url: str | None = None,
tracing_url: str | None = None,
) -> None:
"""Initialize the agentscope library."""
if project:
_config.project = project
if name:
_config.name = name
if run_id:
_config.run_id = run_id
setup_logger(logging_level, logging_path)
if studio_url:
# 注册运行实例到 AgentScope Studio
# ...
_equip_as_studio_hooks(studio_url)
if tracing_url:
from .tracing import setup_tracing
setup_tracing(endpoint=endpoint)
_config.trace_enabled = True
这个函数主要做了三件事:
- 配置全局状态:设置项目名、运行ID等,这些信息存储在
_config这个线程安全的全局配置对象中 - 初始化日志系统:根据参数设置日志级别和保存路径
- 可选功能初始化:如果提供了 Studio URL 或 Tracing URL,会初始化相应的可视化或追踪功能
你会发现,AgentScope 的初始化非常轻量,不会强制加载所有模块,这体现了"懒加载"的设计原则。
核心模块导入
在 __init__.py 中,我们可以看到框架导入了哪些核心模块:
from . import exception
from . import module
from . import message
from . import model
from . import tool
from . import formatter
from . import memory
from . import agent
from . import session
from . import embedding
from . import token
from . import evaluate
from . import pipeline
from . import tracing
from . import rag
这些模块构成了 AgentScope 的核心骨架,每个模块都有明确的职责。
框架整体架构
模块划分与依赖关系
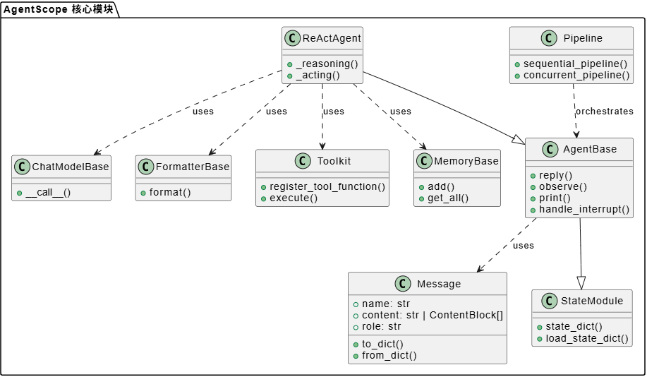
让我们用 PlantUML 类图来展示框架的核心模块及其关系:

从这个图可以看出,AgentScope 采用了清晰的层次结构:
- 基础层:
StateModule提供状态管理能力,Message提供统一的数据结构 - 核心层:
AgentBase定义智能体的基本行为,ReActAgent实现具体的推理-行动循环 - 支撑层:
ChatModelBase、FormatterBase、Toolkit、MemoryBase为智能体提供各种能力 - 编排层:
Pipeline负责多智能体的协调和编排
关键流程:智能体执行流程
让我们用一个时序图来展示智能体的典型执行流程:

这个流程展示了 ReAct 模式的核心:推理(Reasoning)和行动(Acting)的循环。智能体先通过模型进行推理,如果需要调用工具,就执行工具,然后把结果加入记忆,继续下一轮推理。
核心设计理念
1. 对开发者透明
AgentScope 的第一个设计原则是"透明"。这意味着框架不会做"黑盒"封装,所有关键环节都对开发者可见:
- 提示工程透明:你可以直接看到和修改系统提示词
- API 调用透明:模型调用的参数和返回结果都是可见的
- 工作流透明:Pipeline 的执行流程完全可控
这种透明性让开发者能够精确控制智能体的行为,而不是被框架"绑架"。
2. 模块化与独立性
"乐高式"构建是 AgentScope 的另一个核心设计理念。每个组件都是独立的模块:
# 你可以自由组合这些组件
agent = ReActAgent(
name="Friday",
sys_prompt="You're a helpful assistant.",
model=DashScopeChatModel(...), # 模型可以替换
formatter=DashScopeChatFormatter(...), # 格式化器可以替换
toolkit=Toolkit(...), # 工具集可以替换
memory=InMemoryMemory(...), # 记忆可以替换
)
这种设计让你可以:
- 轻松替换组件(比如换个模型提供商)
- 独立测试每个组件
- 按需组合功能
3. 模型无关设计
AgentScope 通过 ChatModelBase 抽象接口实现了模型无关:
class ChatModelBase:
@abstractmethod
async def __call__(
self,
*args: Any,
**kwargs: Any,
) -> ChatResponse | AsyncGenerator[ChatResponse, None]:
pass
所有模型提供商(OpenAI、DashScope、Gemini 等)都实现这个接口,这样你写一次代码,就能适配所有模型。
4. 异步优先
AgentScope 1.0 完全拥抱异步编程,几乎所有核心操作都是异步的:
# 异步调用模型
response = await model(messages)
# 异步执行工具
result = await tool_function(args)
# 异步智能体回复
msg = await agent(msg)
这种设计让框架能够:
- 高效处理并发请求
- 支持流式输出
- 实现实时介入功能
使用示例与技巧
基础使用示例
让我们看一个最简单的使用示例:
import asyncio
from agentscope.agent import ReActAgent, UserAgent
from agentscope.model import DashScopeChatModel
from agentscope.formatter import DashScopeChatFormatter
from agentscope.memory import InMemoryMemory
from agentscope.tool import Toolkit, execute_python_code
async def main():
# 创建工具集
toolkit = Toolkit()
toolkit.register_tool_function(execute_python_code)
# 创建智能体
agent = ReActAgent(
name="Friday",
sys_prompt="You're a helpful assistant.",
model=DashScopeChatModel(
model_name="qwen-max",
api_key=os.environ["DASHSCOPE_API_KEY"],
),
formatter=DashScopeChatFormatter(),
toolkit=toolkit,
memory=InMemoryMemory(),
)
# 创建用户智能体
user = UserAgent(name="user")
# 对话循环
msg = None
while True:
msg = await user(msg)
if msg.get_text_content() == "exit":
break
msg = await agent(msg)
asyncio.run(main())
使用技巧
- 合理使用记忆:根据场景选择短期记忆(InMemoryMemory)或长期记忆(LongTermMemory)
- 工具分组管理:使用 Toolkit 的组功能来管理不同类型的工具
- 利用钩子机制:通过 Hook 在关键节点插入自定义逻辑
- 状态管理:使用
state_dict()和load_state_dict()保存和恢复智能体状态
关键技术点
1. 状态管理机制
AgentScope 的状态管理非常巧妙。StateModule 基类通过 __setattr__ 魔法方法自动追踪子模块:
def __setattr__(self, key: str, value: Any) -> None:
"""Set attributes and record state modules."""
if isinstance(value, StateModule):
if not hasattr(self, "_module_dict"):
raise AttributeError(...)
self._module_dict[key] = value
super().__setattr__(key, value)
这样,当你给 Agent 设置 Memory 或 Toolkit 时,它们会自动被纳入状态管理,支持嵌套序列化。
2. 消息作为统一数据结构
Msg 类是框架的核心数据结构,它统一了:
- 智能体间的通信
- 与 LLM API 的交互
- 记忆存储
- UI 显示
这种统一设计避免了数据格式转换的复杂性。
3. 实时介入机制
AgentScope 支持实时中断智能体的执行:
# 智能体执行过程中
agent._reply_task # 当前回复任务
agent.handle_interrupt() # 处理中断
这个机制让开发者可以在智能体"思考"时进行干预,这在调试和演示场景中非常有用。
总结
AgentScope 通过清晰的模块划分、透明的设计理念和强大的扩展能力,为多智能体应用开发提供了一个优秀的框架。它的核心优势在于:
- 透明性:所有关键环节对开发者可见可控
- 模块化:组件独立,可自由组合
- 异步优先:充分利用 Python 异步编程能力
- 模型无关:一次编程,适配所有模型
在后续的文章中,我们会深入分析各个核心组件的实现细节,包括智能体、记忆系统、工具系统等。如果你想要深入理解某个特定组件,可以继续阅读相应的专题文章。

浙公网安备 33010602011771号