jmeter连接mysql数据库进行批量插入数据
前提工作:
1.在jmeter官网下载jmeter包(官网地址:https://jmeter.apache.org/)。此外还需下载mysql驱动包,如:mysql-connector-java-5.1.28.jar。
2.在jmeter的lib目录下放入mysql-connector-java-5.1.28.jar包。
3.在jmeter的bin目录下启动jmeter.bat.
目标:向mysql数据库t_user_test插入三条数据。
一、Thread Group配置如下:

二、JDBC Connection Configuration主要配置如下:

三、CSV Data Set Config配置如下:

F:/TestJmeter/test3.txt内容如下:
测试一,T00001000
测试二,T00001001
测试三,T00001002
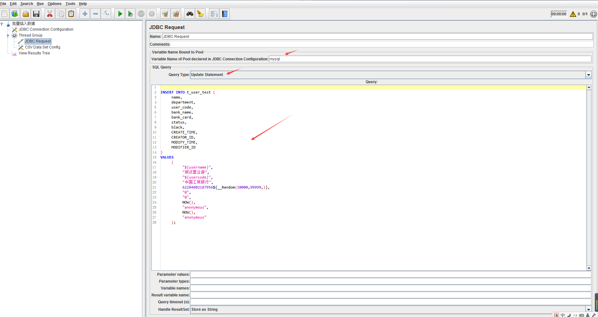
四.JDBC Request 填写以下内容:sql查询语句

上面的SQL如下:
INSERT INTO t_user_test (
name,
department,
user_code,
bank_name,
bank_card,
status,
black,
CREATE_TIME,
CREATOR_ID,
MODIFY_TIME,
MODIFIER_ID
)
VALUES
(
"${username}",
"测试营业部",
"${usercode}",
"中国工商银行",
62284802187956${__Random(10000,99999,)},
"0",
"0",
NOW(),
"anonymous",
NOW(),
"anonymous"
);
五.点击View Results Tree,然后点击运行,结果显示如下内容

通过查询数据库,新增了三条数据,数据如下:

浙公网安备 33010602011771号