Nodemailer 使用Gmail发送邮件
第一步安装 nodemailer
npm install nodemailer
第二步 创建Google 项目
2.1打开下面地址
2.2创建新项目

2.3输入项目信息

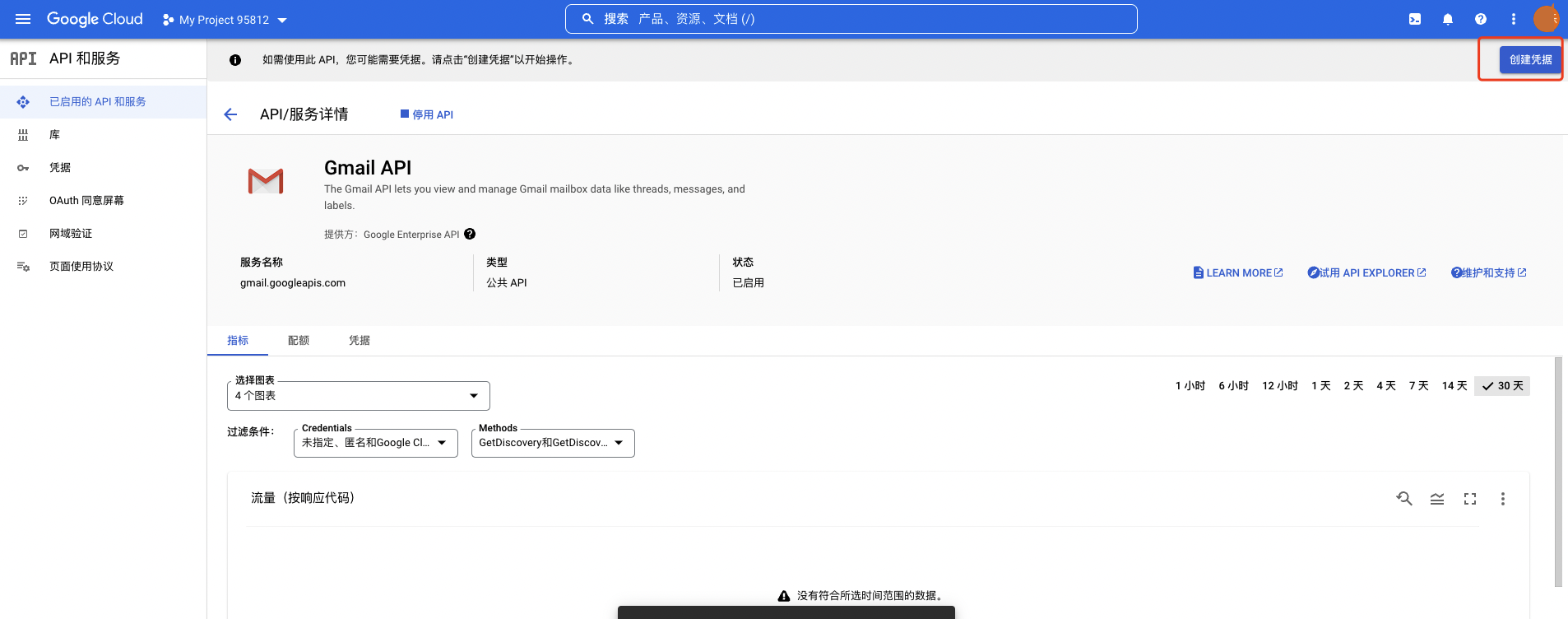
2.4创建完成后启用API

2.5输入 gmail 搜索并选择 Gmail API

2.6点击启用API

2.7点击创建凭据




2.8创建Oauth凭据
重定向URL 中输入 https://developers.google.com/oauthplayground

2.9创建完成

2.10然后点击凭据Tab,并编辑刚创建的凭据

2.11复制客户端ID与客户端密钥供后续使用

2.12点击 OAuth 同意屏幕添加测试用户

2.13将当前用户加入

2.14创建完成后用户列表中将会看到

2.15打开地址 https://developers.google.com/oauthplayground
配置前面复制的客户端ID与客户端密钥,然后选择gmail Api 并点击Authorize APIs 按钮

2.16然后选择当前登陆的账号 以获取授权

账号授权时如果出现 这种提示 则是因为 创建的应用未设置测试用户,将当前用户加入测试用户列表中即可(步骤:2.13,2.14,2.15)

2.17获取Token

因为这只是测试 App 所以会有提示,点击继续即可

2.18同意授权

2.19同意授权后会重新回到页面 https://developers.google.com/oauthplayground 点击按钮获取Token

2.20判断右侧出现 HTTP/1.1 200 OK 且 相关信息都已显示,复制左侧 RefreshToken 与 Access token

到了这一步我们就创建完成 所需要的信息 下一步就进行代码编写
第三步 编写邮件代码
const express = require("express");
const nodemailer = require("nodemailer");
const app = express();
const port = 3333;
app.get("/", (req, res) => {
const transporter = nodemailer.createTransport({
host: "smtp.gmail.com",
port: 465,
secure: true,
auth: {
type: "OAuth2",
user: "test@gmail.com",
clientId:
"344551453406-rqk1a539bljgc9ldt9gv2kfbv3ud7l9u.apps.googleusercontent.com",
clientSecret: "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",
refreshToken:
"1//0412Uzn4225S4CgYIARAAGAQSNwF-L9IrZNMaQswZxgQ_fvrrS70UAH9_e03DP7_c7MJCenpjY4WZPYagEP31LQ-SRUKuhe86zq8",
accessToken:
"ya29.A0AVA9y1sQzoQjsd1wjcHGa5RYik1Bm1yXMWdMx3_Ddwyxwn6sA96sioaCSOVo4UaztU2tTNP4M36okz4JzTyQpR7hz3rpmt3jEGGO_hIwto52m8qn2_sPfXVIVW0ur1otQnMpToD5_T_fkiDGhPdG_OIGNhOyYUNnWUtBVEFTQVRBU0ZRRTY1ZHI4VkpkVlBFZEdBQnpoeVVkbzQta2FJQQ0163",
},
});
transporter.sendMail({
from: "test@gmail.com",
to: "test@qq.com",
subject: "Gmail 测试邮件",
html: "Gmail 测试邮件 内容",
});
res.send("Hello World!");
});
app.listen(port, () => {
console.log(`Example app listening on port ${port}`);
});
运行 文件 node app.js 并访问 localhost:3333
过一会我们就能收到 Gmail 发送的邮件了

第四部 定时刷新Token
const res = await ctx.curl("https://accounts.google.com/o/oauth2/token", {
method: "POST",
contentType: "json",
dataType: "json",
data: {
client_id: clientId,
client_secret: clientSecret,
refresh_token: refreshToken,
grant_type: "refresh_token",
},
});
const { access_token } = res.data || {};
大功告成
本文由一文多发运营工具平台 EaseWriting 发布

浙公网安备 33010602011771号