Product Hunt 双料榜首,开发仅用 2 周:00 后创业者的 AI 智能体实践


想象一下:一份至关重要的学术报告或商业 PPT,还差几个关键图表和数据可视化。焦头烂额之际,你无需打开复杂的制图工具,也无需费力搜索无版权图库,而是对着屏幕输入想法:从这篇论文里提取核心数据,生成一个三维柱状图,放到第 15 页右侧......几秒钟后,一个完美的图表跃然纸上。
这正是由曾斩获英伟达黑客松全球总冠军奖项的 00 后创业团队 CoreSpeed Inc. 开发的产品,一款仅用 2 名工程师、2 周时间即上线的 AI 演示文稿 Agent——DeckSpeed。
DeckSpeed 是全球首个支持 MCP 的演示文稿智能体,用户只需像老板一样把任务安排下去,通过自然语言对话表达想法,提出意见,就能得到专业、个性化的幻灯片,彻底告别模板束缚。


甫一推出,DeckSpeed 便迅速登顶 Product Hunt 日榜与月榜双冠军,更获得斯坦福、ETH、北京大学等全球不少知名学府教授的公开推荐与使用。


北京大学新闻与传播学院院长陈刚教授
在公开演讲中使用 DeckSpeed 做了演示(照片已获得授权)
而成就这一创业奇迹的背后,有 TRAE 的助力。


TRAE + Zypher
= 2 周上线 DeckSpeed
传统 Agent 开发有多痛苦?手工设计提示词、反复调试逻辑、功能难以复用……高度依赖经验的“黑盒”流程让无数开发者望而却步。好不容易做出来的功能,还常常难以应用到其他地方。智能的力量,就像个难以驾驭的外挂,并没有真正融入开发的血液。
而 CoreSpeed 的年轻工程师们,在开发 DeckSpeed 的过程中, 借助 TRAE + Zypher 重构了 Agent 的开发范式。
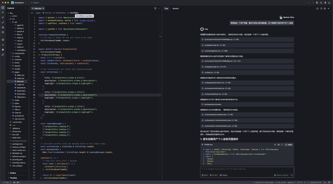
无需编写复杂代码:TRAE 用自然语言进行开发
DeckSpeed 由 CoreSpeed 团队自研的 AI 智能体 Zypher 驱动。
Zypher Agent Framework 本身功能强大,能调用各类工具(支持 MCP、A2A)、管理任务节点(Checkpoint)、并智能检测视觉与代码层错误。但如何高效驱动 Zypher,让它听懂并执行复杂的需求,曾是巨大的挑战。
能够用自然语言编程的 TRAE,为 CoreSpeed 团队解决了这一难题。
工程师只需用自然语言描述需求,无需编写复杂代码或提示词。TRAE 会深度理解项目上下文(框架、库、现有组件、设计规范),并生成精准、符合工程规范的代码。随后,Zypher 作为执行中枢,自动调度所需的内外部工具(Tools)、执行具体操作,安全地将变更写入代码库,无需手动配置和调试逻辑。
通过这样方式,CoreSpeed 团队仅用 2 名工程师,花了 2 周时间,就完成了 DeckSpeed 的核心开发。工作内容就是用 TRAE 写了 1 个界面和 7 个核心 Tool,包括图表工具、画图工具、爬虫工具、导出 PDF 工具等。整个过程高度自动化,几乎没有学习成本。
用户描述需求,TRAE 生成代码,点击 Apply,Zypher 驱动的 Agent 便自动调用文件编辑器精准落盘。这种“所说即所得”的开发方式,让构建 Agent 从繁重工程变为轻松对话。


前端开发更简单:一句话生成完美界面
在前端开发中,TRAE 的表现也尤为突出。 它不仅能理解项目所使用的框架(如 React)、UI 库(如 Tailwind),还能结合组件结构、设计规范和代码上下文,自动生成符合现有架构的 UI 代码。
例如,在 DeckSpeed 开发中,CoreSpeed Inc.的工程师只需描述一句“生成一个卡片组件,支持 hover 动画,展示用户头像和名字”,TRAE 会基于当前代码风格与组件体系,生成包含状态管理、样式定义、响应逻辑的完整代码,同时与现有项目结构自然融合。Zypher 则会调度图表生成、样式提取、图片处理等工具,将视觉与功能层统一落地。
UI 与逻辑协同更新,工程规范自动对齐,前端构建真正进入智能驱动阶段。


多模态理解:语义驱动,API 对接一步到位
TRAE 支持多模态上下文,能够灵活解析 YAML、JSON、Zod Schema、Markdown 等格式的数据结构,自动推理接口结构、类型定义与调用逻辑。
在构建前后端交互时,开发者只需用自然语言描述接口行为 ,例如“为当前页面添加用户注册的 API 调用逻辑”,TRAE 就可以基于项目中的类型定义和已有接口,自动生成对应的请求代码、错误处理逻辑与状态绑定,确保与后端契约保持一致。整个过程无需手动查找文档或拼接参数,真正实现语义驱动的 API 开发体验。


在 TRAE + Zypher 的驱动下诞生的 DeckSpeed,不是简单的 PPT 制作工具,而是一个深度理解幻灯片全流程的智能体,DeckSpeed 本质上是 Coding Agent-Zypher,就是写代码的 Agent,但是 DeckSpeed 产出是 PPT。
你可以提要求、提改动、提节奏感,它像你身边一个 24 小时待命的 PPT 设计合伙人,集成从排版、设计、图表生成到 AI 绘图、图片处理、内容分析等全链路能力,一站式完成过去需多工具切换的复杂任务,非设计背景的创业者也能做出专业级演示效果。


融入 TRAE 生态:
CoreSpeed MCP Store 上线
CoreSpeed 团队的探索不止于单个产品,他们的愿景是让 AI 产品的开发与上线,像使用 AI 一样轻松便捷。于是,CoreSpeed MCP Store 上线了。
过去,开发者要想安装一个 MCP Server,需要先在导航站搜索 Server,然后去 Server 原官网购买 API Key,然后把 API Key 填入 Config 里,再复制 Config 到自己的 Host 中,流程冗长,极易出错。而 CoreSpeed MCP Store 让用户只需一键授权,即可完成对第三方 MCP Server 的安装、登录与支付 ,大大降低了为智能体扩展能力的门槛。
该服务更深度融入 TRAE 生态,开发者通过安装 TRAE Extension 版的 MCP Store,在构建自己的智能体时,就能像在应用商店下载 APP 一样,轻松集成 Store 中的任何 AI 能力。极大加速开发进程,丰富 Agent 功能。

 


CoreSpeed 团队,这群 00 后创业者,用 2 周时间、2 名工程师和 TRAE + Zypher 的组合,不仅打造了风靡全球的 DeckSpeed,更示范了一种全新的智能体开发范式。当代码隐入幕后,语言成为桥梁,人类创意正以前所未有的速度直接塑造数字未来。

posted @ 2025-07-03 14:40  火山引擎开发者社区  阅读(63)  评论(0)    收藏  举报