团队作业3--需求改进&系统设计
| 这个作业属于哪个课程 | https://edu.cnblogs.com/campus/gdgy/Class34Grade23ComputerScience |
|---|---|
| 这个作业要求在哪里 | https://edu.cnblogs.com/campus/gdgy/Class34Grade23ComputerScience/homework/13482 |
| 这个作业的目标 | 完成项目需求迭代优化、系统架构/数据库设计、Alpha阶段任务分配及同步测试计划 |
第一部分:需求与原型改进
- 课堂反馈与原型改进
形式:问题与修改
问题1: 初版需求中对“高峰期并发”的处理描述不够具体,未能体现真实压力场景。
修改1: 在非功能性需求中明确量化指标:系统需支持至少100名员工/顾客同时在线操作,核心操作(点餐、结账)响应时间<2秒。并在系统架构设计中强调使用连接池、异步处理等技术来保障性能。
问题2:顾客点餐和服务员点餐的流程和界面是否有差异?
修改2: 明确区分两种场景。顾客点餐界面侧重于菜品展示、图文并茂和便捷支付;服务员点餐界面则集成桌台管理、快速下单、订单修改和结账等后台功能。将在原型中设计两套不同的UI流程。
用户痛点:
顾客: 排队时间长,菜单更新不及时,呼叫服务员困难。
服务员: 手写菜单易错易丢,桌台状态靠记忆,结账效率低。
- 需求规格说明书完善
初稿不足与改进:
不足1:功能考虑不全。 初稿缺少对“促销与会员积分”系统的详细描述。
改进: 新增“营销与会员模块”,包含功能:优惠券管理、会员等级与积分规则设置、积分兑换与流水查询。
不足2:需求描述缺少场景化。 功能列表较为干瘪,未能体现功能如何串联解决用户问题。
改进: 增加用户故事(如上文所述),描述顾客从预订、点餐、支付到评价的完整闭环,以及服务员、厨师、经理在此过程中的协同工作流程。
- 功能分析与优先级
根据《构建之法》功能定位四象限法,对功能进行划分:
| 象限 | 功能实例 | 说明 |
|---|---|---|
| 杀手功能 | 扫码点餐、实时桌台状态 | 直接提升顾客体验和运营效率的核心差异化功能。 |
| 外围功能 | 菜品评价、会员积分 | 增强用户粘性,提升服务满意度,但不是必需。 |
| 必要需求 | 下单、结账、库存扣减 | 没有这些功能,系统就无法运行,是基础保障 |
| 辅助需求 | 员工排班、数据报表导出 | 改善内部管理,但对核心业务流程影响相对间接 |
- 任务分解与进度计划调整
调整依据: 根据完善后的需求和功能优先级,重新评估WBS。
关键调整: 将“营销与会员模块”拆分为独立子任务,但其开发优先级置于“核心订单流程”之后。在Alpha阶段,优先保证核心流程(点餐-下单-后厨-结账)的畅通。
第二部分:系统设计
- 系统架构设计
本系统采用经典的C/S(客户端/服务器)分层架构,以最大限度地实现需求,并保证清晰的分工和可维护性。
表现层 (Presentation Layer):
技术: Qt Widgets / QML
职责: 提供用户交互界面。根据不同角色(顾客、服务员、厨师、经理)提供定制化的UI,如顾客的点餐界面、服务员的桌台管理界面、经理的数据报表界面。
业务逻辑层 (Business Logic Layer):
技术: C++ (Qt Framework)
职责: 封装所有核心业务规则。例如:
订单处理(创建、修改、状态流转)
库存管理(自动扣减、预警逻辑)
薪资计算(基于绩效的规则)
数据访问层 (Data Access Layer):
技术: Qt SQL Module (QSqlDatabase, QSqlQuery)
职责: 封装所有对OpenGauss数据库的CRUD(增删改查)操作。为业务逻辑层提供统一、简洁的数据访问接口,隔离底层数据库的变化。
数据层 (Data Layer):
技术: OpenGauss 9.2.4
职责: 持久化存储所有业务数据,包括用户、菜品、订单、库存、日志等。
架构优势:
高内聚低耦合: 各层职责明确,便于团队并行开发(前端、后端、数据库)。
可维护性与扩展性: 修改界面或业务规则时,影响范围被限制在特定层次。
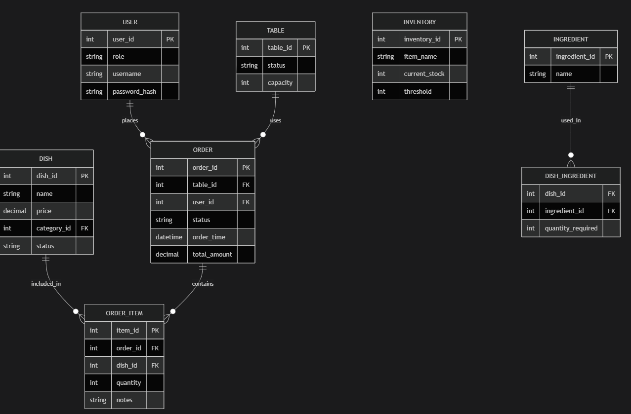
性能: C/S架构在局域网内能提供快速响应,满足餐厅高峰期的性能需求。 - 数据库设计 (ER图)
![image]()
核心关系: USER(员工)管理ORDER,ORDER在TABLE上产生,包含多个ORDER_ITEM(菜品项),每个DISH消耗多种INGREDIENT(食材),INVENTORY记录食材库存。
关键设计:
DISH_INGREDIENT 表实现了菜品与食材的多对多关系,并记录了每道菜对每种食材的消耗量,这是实现“售出后自动扣减库存”的基础。
TABLE表的状态(status)字段是实现桌台图形化实时管理的核心。
第三部分:Alpha任务分配计划
-
迭代目标与功能选取
迭代周期: Alpha阶段(2周)
团队总工时: 5人 × 10天 × 6小时/天 = 约300小时
本迭代目标: 实现餐厅核心营业流程的MVP(最小可行产品),支持完成一次完整的顾客用餐服务。
选取的Product Backlog项(按优先级排序):
用户登录与权限验证
桌台管理模块(图形化状态展示与预订)
菜品信息管理(增删改查)
核心订单流程(点餐、下单、后厨打印、结账)
基础库存管理(入库、出库记录,并与订单联动扣减) -
Sprint Backlog任务分解
使用Leangoo看板进行管理,任务示例如下:
用户登录模块:
| 任务描述 | 负责人 | 预估工时 |
|---|---|---|
| 设计登录UI界面 | 黄泽鹏 | 4 |
| 实现后端登录认证API | 罗凯夫 | 6 |
| 连接数据库验证用户信息 | 黄泽鹏 | 6 |
桌台管理模块:
| 任务描述 | 负责人 | 预估工时 |
|---|---|---|
| 设计桌台状态管理UI | 李易时 | 4 |
| 数据库Table表设计与创建 | 李易时 | 6 |
菜品管理模块:
| 任务描述 | 负责人 | 预估工时 |
|---|---|---|
| 设计菜品管理UI(增删改查) | 江家乐 | 4 |
| 实现创建订单、修改订单后端逻辑 | 李易时 | 6 |
- 迭代计划与目标
计划会议: 已召开,明确上述Sprint Backlog。
每日站会: 固定时间进行15分钟站会,同步进度、识别风险。
评审会议: 迭代结束时,向导师和同学们演示Alpha版本,展示核心业务流程。
回顾会议: 团队内部总结本迭代在流程、协作、技术上的改进点。
第四部分:测试计划
- 测试策略
测试阶段: 与开发同步进行,采用敏捷测试方法。
测试类型:
单元测试: 由开发人员负责,对核心业务逻辑(如订单计算、库存扣减)进行测试。
集成测试: 测试数据库连接、模块接口(如前端与后端、后端与数据库)。
系统测试: 由测试人员(李易时)主导,对完整的核心流程进行端到端测试。
用户验收测试(UAT): Alpha版本完成后,邀请同学模拟不同角色进行体验测试。
- 测试范围与责任人
| 任务描述 | 测试内容 | 主要责任人 |
|---|---|---|
| 功能测试 | 用户登录、桌台状态切换、点餐下单、结账、库存扣减 | 李易时 |
| 性能测试 | 多用户同时点餐的响应时间与系统稳定性 | 林烁 |
| UI/UX测试 | 界面易用性、操作流程是否符合预期 | 罗凯夫、江家乐 |
| 数据一致性测试 | 订单生成后,库存是否正确扣减 | 黄泽鹏 |
- 资源与时间安排
测试环境: 与开发环境隔离的测试服务器与数据库。
测试数据: 准备模拟的菜品、桌台、用户数据。
时间安排:
第1周: 伴随开发进行单元测试和模块集成测试。
第2周中: 开始系统测试,并记录Bug。
第2周末: 进行Bug修复验证和回归测试,准备发布Alpha版本。


浙公网安备 33010602011771号