1.前言
本文将基于一个火车售票系统,进行用例建模,业务领域建模以及数据建模,最终形成概念原型。
2.需求概述
本系统包含两个子系统,分为用户系统与后台管理系统。
1. 用户系统的主要功能
- 用户注册
- 用户信息维护
- 查找车票
- 购买车票
- 改签及退票
2. 后台管理系统的主要功能
3.用例设计
本系统分为两个角色:普通用户和管理者
普通用户用例图:

管理者用例图:

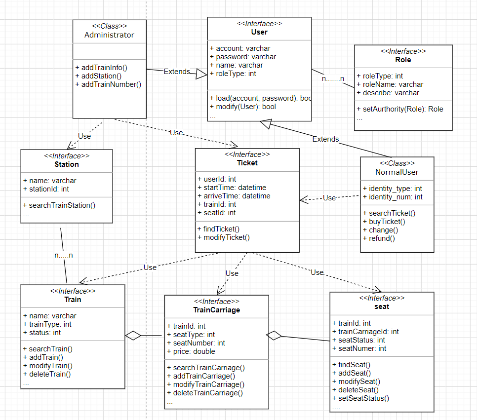
4.业务类图
在进行UML建模前,我们需要先对业务领域进行详细分析和描述,并对业务相关知识概念进行分类,最后使用UML进行图形化展示。
1. 建模步骤
1)第一步,收集应用业务领域的信息。聚焦在功能需求层面,也考虑其他类型的需求和资料。
2)第二步,头脑风暴。列出重要的应用业务领域概念,给出这些概念的属性,以及这些概念之间的关系
3)第三步,给这些应用业务领域概念分类。分别列出哪些是类、哪些属性和属性值、以及列出类之间的继承关系、聚合关系和关联关系。
4)第四步,将结果用 UML 类图画出来。
2. 业务过程说明
1. 用户注册:
- 功能描述:用户注册个人账号
- 处理流程及要点:用户填写个人基本信息并提交,系统验证用户信息合法性,如果不合法,则返回相应的错误提示信息;否则提示注册成功,向表中插入数据
- 输入:账号,密码,性别,年龄,证件类型,证件号码
- 输出:(1)成功:注册成功 (2) 失败:失败原因
2. 用户登录
- 功能描述:用户登录火车售票平台
- 处理流程及要点:用户输入账号密码并提交,系统进行验证,如果通过则进入主页面;否则登录失败,并返回相应信息
- 输入:账号名,密码
- 输出:(1)成功:登录成功 (2) 失败:失败原因
3. 查票
- 功能描述:普通用户查询车票
- 处理流程及要点:用户输入筛选信息,系统返回满足条件的查找结果
- 输入:起点站,终点站,(可选项:时间,座次,车次)
- 输出:(1)成功:返回查找结果 (2) 失败:返回失败原因
4. 购票
- 功能描述:普通用户购买车票
- 处理流程及要点:用户输入筛选信息进行查票,选择车票购买,系统判断出票条件进行出票,成功出票则生成订单信息
- 输入:车次,座位号
- 输出:(1)成功:车票信息,包括车次,买票人信息,始发站,终点站,时间,座位号 (2) 失败:失败原因
5. 改签、退票
- 功能描述:普通用户改签车票或退票
- 处理流程及要点:用户选择要改签/退票的车票,系统重置该车票的信息及状态
- 输入:车次,座位号,若改签则还需输入改签时间
- 输出:(1)成功:返回车票信息或状态 (2) 失败:返回失败原因
6. 站点信息维护
- 功能描述:管理员用户维护站点信息
- 处理流程及要点:管理员用户维护站点表,主要包括增删改查等操作
- 输入:增删改查相应参数
- 输出:(1)成功:成功信息 (2) 失败:失败原因
7. 列车信息维护
- 功能描述:管理员用户维护列车信息
- 处理流程及要点:管理员用户维护列车表、车厢表、座位表,主要包括增删改查等操作
- 输入:增删改查相应参数
- 输出:(1)成功:成功信息 (2) 失败:失败原因
8. 车次设置
- 功能描述:管理员用户添加车次信息
- 处理流程及要点:管理员用户输入车次信息,系统进行判断和验证,并执行对应业务逻辑
- 输入:列车ID,始末站点,中途站点,各站点区间票价,发车日期和时间
- 输出:(1)成功:该车次信息 (2) 失败:失败原因
3. UML建模
根据以上业务需求描述,并结合面向对象的思想,抽象出类、属性、方法,同时确定概念之间的关系,构建UML类图:

5.数据模型设计
1. 采用关系数据库mysql进行设计
(1)用户表
| 字段名称 |
字段类型 |
字段描述 |
| userId |
int |
主键 |
| account |
varchar |
账号 |
| password |
varchar |
密码 |
| name |
varchar |
姓名 |
| sex |
varchar |
性别 |
| phonenum |
number |
电话号码 |
| certificate_type |
varchar |
证件类型 |
| certificate_num |
number |
证件号码 |
| authority |
varchar |
权限 |
| info |
varchar |
其它信息 |
(2)角色表
| 字段名称 |
字段类型 |
字段描述 |
| roleId |
int |
主键 |
| role_type |
varchar |
角色类型 |
| authority |
varchar |
权限 |
| descr |
varchar |
描述 |
(3) 用户角色关联表
| 字段名称 |
字段类型 |
字段描述 |
| urId |
int |
主键 |
| userId |
int |
用户主键【外键】 |
| roleId |
int |
角色主键【外键】 |
(4) 车次表
| 字段名称 |
字段类型 |
字段描述 |
| trainSequenceId |
int |
主键 |
| trainNum |
number |
车次号 |
| trainId |
int |
列车号 |
| start_station |
varchar |
起点站 |
| end_station |
varchar |
终点站 |
| launch_time |
datetime |
启动时间 |
(5) 列车表
| 字段名称 |
字段类型 |
字段描述 |
| trainId |
int |
主键 |
| trainName |
varchar |
列车名称【外键】 |
| type |
varchar |
列车类型 |
| carriage_num |
int |
车厢数 |
| status |
int |
状态 |
(6) 车厢表
| 字段名称 |
字段类型 |
字段描述 |
| carriageId |
int |
主键 |
| trainId |
int |
列车主键【外键】 |
| carriage_number |
int |
车厢号 |
| carriage_type |
int |
车厢类型 |
| price_coef |
int |
价格系数 |
(7) 座位表
| 字段名称 |
字段类型 |
字段描述 |
| seatId |
int |
座位主键 |
| carriageId |
int |
车厢主键【外键】 |
| trainId |
int |
列车主键【外键】 |
| seat_number |
int |
座位号 |
| bitmap |
int |
座位站点状态位图 |
(8) 站点表
| 字段名称 |
字段类型 |
字段描述 |
| stationId |
int |
站点主键 |
| name |
varchar |
站点名称 |
| descr |
varchar |
站点级别 |
(9) 车次站点表
| 字段名称 |
字段类型 |
字段描述 |
| train_sta_Id |
int |
车次站点主键 |
| trainSequenceId |
int |
车次主键【外键】 |
| station_sequence |
int |
站点序列 |
| arrive_time |
datetime |
到达时间 |
| lanch_time |
datetime |
启动时间 |
(10) 订单表
| 字段名称 |
字段类型 |
字段描述 |
| orderId |
int |
订单主键 |
| userId |
int |
用户主键【外键】 |
| seatId |
int |
座位主键【外键】 |
| order_time |
datetime |
时间 |
| status |
varchar |
订单状态 |
| descr |
varchar |
订单描述 |
(11) 字典表
| 字段名称 |
字段类型 |
字段描述 |
| dictionaryId |
int |
字典表主键 |
| attributes |
varchar |
属性名称 |
| value |
varchar |
属性取值 |
2. 关于设计思路的补充说明
(1) 对于关系型数据库,一般情况下遵循其范式原则,但范式并非越高越好。为了提升查找性能,可以有针对性性地进行反范式设计,例如当查询频率远高于修改频率时,或数据基本不改动时,可适当增加冗余来提高查询效率。此时则需要注意冗余字段的一致性问题。本系统中,在用户表中增加authority冗余字段,从而减少多表查询带来的性能损耗。
(2)对于实体间一对多的设计,可分为以下情况讨论:
- 一对多中的多并非单独实体,且规模较少,如各表中的type类型字段:直接内嵌在实体中,不再单独建立实体表。
- 一对多中的多需要单独的实体,且规模较多,如列车表中的车厢,车厢表中的座位等字段:单独建实体表,并通过外键进行关联。(实际开发中在业务层保证)
- 一对多中的多规模非常庞大时,如用户表中的角色:可将一对多中的‘一’内嵌入‘多’的实体中,本系统由于考虑到后续开发的扩展性问题,并未采用。
(3)一些通用开发经验:
- 实体表的设计中,优先考虑使用内嵌。
- 一个字段无法描述,需要使用实体时,应该单独设计实体表
- 在关系数据库的设计中,考虑范式的同时,应结合具体业务进行必要的反范式设计
- 对于是否进行冗余,判断的主要依据是读写频率
- 多表关联查询时,如果效果不佳,考虑增加索引进行优化
6.概念原型
1. 概念原型的定义方式
概念原型是一种虚拟的、理想化的软件产品形式。其定义用以下公式描述:
概念原型 = 用例 + 数据模型。 其中,用例及数据模型在本文中已详细阐述。
2. 工作过程举例
- 用户注册:用户填写注册信息【用户数据模型:账号,密码,姓名,性别,电话号码,证件号码...】,系统进行校验,并返回相应信息。
- 查票:用户输入或选择筛选条件,系统返回车票信息【车票数据模型:车次号,座位号,起点站,终点站,发车时间,到达时间,票价...】
7.总结
本文参考了软件工程的相关知识,并结合工程实践项目,对软件过程中的需求分析和概念原型设计做了细致阐述。在此过程中,我对系统本身业务的理解也更为深刻,也将有利于后续系统的开发。文中涉及的其它细节,我将会在系统开发的同时进行补充和完善。