SoapUI 简单使用
新建项目


添加WSDL

http://www.webxml.com.cn/WebServices/ValidateEmailWebService.asmx?wsdl

查阅文档编辑代码
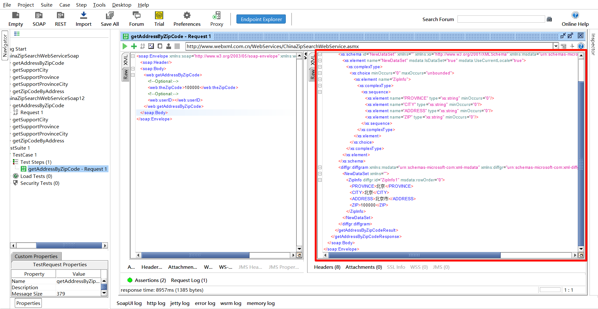
文档:http://ws.webxml.com.cn/WebServices/ChinaZipSearchWebService.asmx?op=getAddressByZipCode
<soap:Envelope xmlns:soap="http://www.w3.org/2003/05/soap-envelope" xmlns:web="http://WebXml.com.cn/">
<soap:Header/>
<soap:Body>
<web:getAddressByZipCode>
<!--Optional:-->
<web:theZipCode>100000</web:theZipCode>
<!--Optional:-->
<web:userID></web:userID>
</web:getAddressByZipCode>
</soap:Body>
</soap:Envelope>

添加请求到测试用例



设置响应超时时间


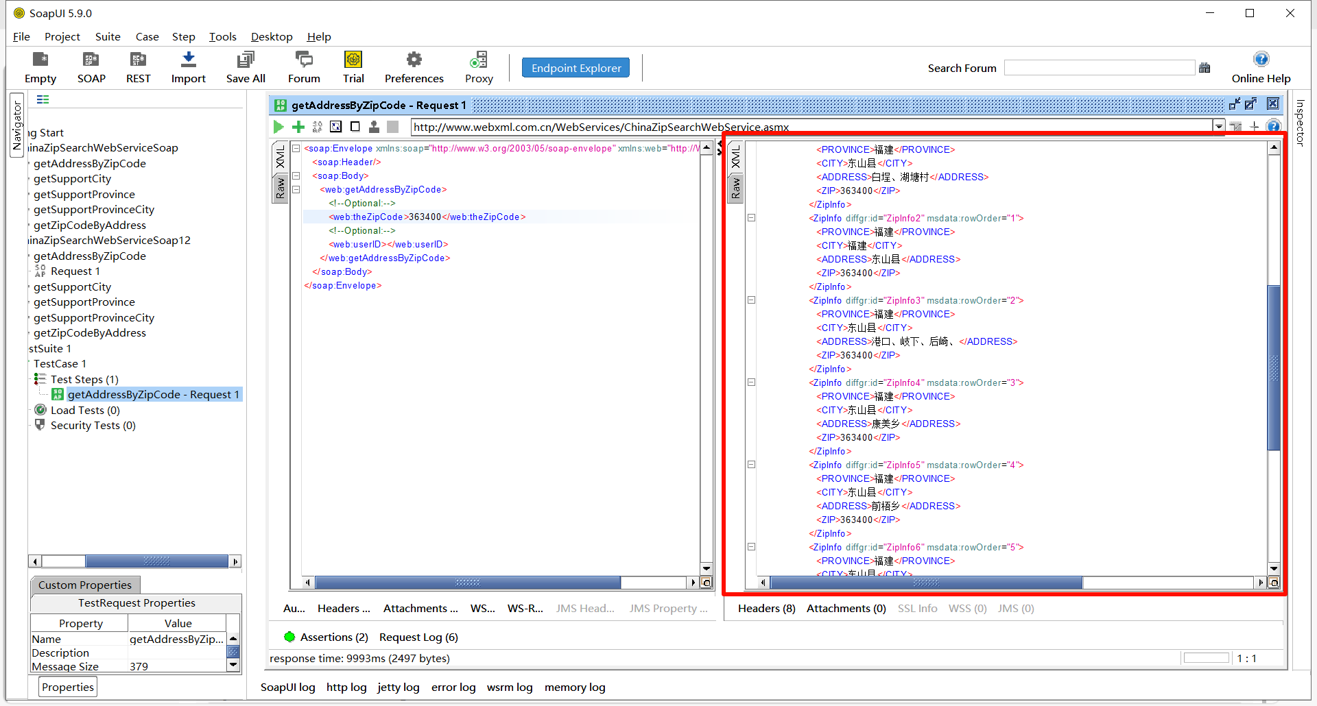
发送请求

返回结果

测试2

测试3


浙公网安备 33010602011771号