Java 期中考试及pta4、5总结
菜单计价1~3
(1)前言:
期中考试的题目比较简单但是具有典型意义,ptA的题和之前的大差不差,所以会省略一些
总体来说这几次作业还是对Java的学习有较大的帮助的,需要认真对待
(2)设计与分析:
一测验1-圆类设计
下面是题目要求:
创建一个圆形类(Circle),私有属性为圆的半径,从控制台输入圆的半径,输出圆的面积
输入格式:
输入圆的半径,取值范围为(0,+∞),输入数据非法,则程序输出Wrong Format,注意:只考虑从控制台输入数值的情况
输出格式:
输出圆的面积(保留两位小数,可以使用String.format(“%.2f”,输出数值)控制精度)
输入样例:
在这里给出一组输入。例如:
2.35
输出样例:
在这里给出相应的输出。例如:
17.35
先贴代码
import java.util.Scanner; public class Main { private double radius; public Main(double radius) { this.radius = radius; } public double getArea() { return Math.PI * radius * radius; } public static void main(String[] args) { Scanner scanner = new Scanner(System.in); double radius = scanner.nextDouble(); scanner.close(); if (radius <= 0) { System.out.println("Wrong Format"); } else { Main circle = new Main(radius); double area = circle.getArea(); System.out.printf("%.2f", area); } } }
这份代码主要实现了一个圆形类(Circle),包含了私有属性radius表示圆的半径。代码通过从控制台输入一个半径值,然后计算并输出对应圆的面积。
代码的主要思路如下:
- 导入需要使用的
Scanner类,它能够从控制台读取用户输入。 - 创建一个名为
Circle的类,并在类中定义一个私有属性radius表示圆的半径。 - 在
Circle类中编写一个构造方法,用于初始化圆的半径。 - 在
Circle类中编写一个公共方法getArea,用于计算圆的面积。面积的计算公式为π * 半径 * 半径,其中π可以使用Math.PI获取。 - 在
Circle类的main方法中,先创建一个Scanner对象用于读取用户的输入。 - 使用
scanner.nextDouble()方法从控制台读取一个double类型的值,即圆的半径。 - 关闭
Scanner对象,释放资源。 - 判断输入的半径是否合法。如果小于等于0,则输出"Wrong Format"。
- 如果输入的半径合法,则创建一个
Circle对象,并将输入的半径作为参数传递给构造方法。 - 使用
getArea方法计算圆的面积,并将结果保留两位小数输出,使用System.out.printf("%.2f", area)实现。 - 程序结束。
这份代码使用面向对象的思想,将圆形的属性(半径)和行为(计算面积)封装在一个类中,使得代码结构更加清晰和可维护。同时,通过使用Scanner类从控制台读取用户输入,可以方便地获取需要的数值进行计算。
二.测验2-类结构设计
设计一个矩形类,其属性由矩形左上角坐标点(x1,y1)及右下角坐标点(x2,y2)组成,其中,坐标点属性包括该坐标点的X轴及Y轴的坐标值(实型数),求得该矩形的面积。类设计如下图:

输入格式:
分别输入两个坐标点的坐标值x1,y1,x2,y2。
输出格式:
输出该矩形的面积值(保留两位小数)。
输入样例:
在这里给出一组输入。例如:
6 5.8 -7 8.9
输出样例:
在这里给出相应的输出。例如:
40.30
代码如下:
import java.util.Scanner; public class Main { private double x1; private double y1; private double x2; private double y2; public Main(double x1, double y1, double x2, double y2) { this.x1 = x1; this.y1 = y1; this.x2 = x2; this.y2 = y2; } public double getArea() { double width = Math.abs(x2 - x1); double height = Math.abs(y2 - y1); return width * height; } public static void main(String[] args) { Scanner scanner = new Scanner(System.in); double x1 = scanner.nextDouble(); double y1 = scanner.nextDouble(); double x2 = scanner.nextDouble(); double y2 = scanner.nextDouble(); scanner.close(); Main rectangle = new Main(x1, y1, x2, y2); double area = rectangle.getArea(); System.out.printf("%.2f", area); } }
这份代码的思路如下:
-
导入必要的类:导入
java.util.Scanner类,以便从控制台获取用户的输入。 -
定义
Main类:创建一个名为Main的类,用于表示矩形对象。 -
定义属性:在
Main类中定义私有属性x1、y1、x2、y2,分别表示矩形的左上角和右下角的坐标。 -
定义构造方法:创建具有四个参数的构造方法,用于初始化矩形对象的坐标属性。
-
定义计算面积的方法:在
Main类中定义一个公共方法getArea(),用于计算矩形的面积。该方法通过计算矩形的宽度(width)和高度(height),并返回二者相乘的结果,即矩形的面积。 -
定义
main()方法:在Main类中定义main()方法作为程序的入口点。 -
创建
Scanner对象:在main()方法中创建一个Scanner对象scanner,用于从控制台读取用户输入。 -
获取用户输入:使用
scanner.nextDouble()方法分别获取用户输入的四个浮点数,分别表示矩形的两个坐标点的x和y值。 -
关闭
Scanner对象:在获取用户输入后,使用scanner.close()方法关闭Scanner对象,以释放资源。 -
创建
Main对象并计算面积:使用获取到的用户输入的坐标值创建一个Main对象rectangle。然后调用rectangle.getArea()方法计算矩形的面积。 -
格式化输出矩形的面积:使用
System.out.printf()方法将计算得到的矩形面积输出到控制台,并保留两位小数。
以上就是这份代码的主要思路和步骤。它通过获取用户输入的坐标值,创建矩形对象,并计算矩形的面积,最后将面积结果输出到控制台。
三.测验3-继承与多态
题目如下:
将测验1与测验2的类设计进行合并设计,抽象出Shape父类(抽象类),Circle及Rectangle作为子类,类图如下所示:

试编程完成如上类图设计,主方法源码如下(可直接拷贝使用):
public static void main(String[] args) {
// TODO Auto-generated method stub
Scanner input = new Scanner(System.in);
int choice = input.nextInt();
switch(choice) {
case 1://Circle
double radiums = input.nextDouble();
Shape circle = new Circle(radiums);
printArea(circle);
break;
case 2://Rectangle
double x1 = input.nextDouble();
double y1 = input.nextDouble();
double x2 = input.nextDouble();
double y2 = input.nextDouble();
Point leftTopPoint = new Point(x1,y1);
Point lowerRightPoint = new Point(x2,y2);
Rectangle rectangle = new Rectangle(leftTopPoint,lowerRightPoint);
printArea(rectangle);
break;
}
}
其中,printArea(Shape shape)方法为定义在Main类中的静态方法,体现程序设计的多态性。
输入格式:
输入类型选择(1或2,不考虑无效输入)
对应图形的参数(圆或矩形)
输出格式:
图形的面积(保留两位小数)
输入样例1:
1
5.6
输出样例1:
在这里给出相应的输出。例如:
98.52
输入样例2:
2
5.6
-32.5
9.4
-5.6
输出样例2:
在这里给出相应的输出。例如:
102.22
还是先放代码:
import java.util.Scanner; public class Main { public static void main(String[] args) { Scanner input = new Scanner(System.in); int choice = input.nextInt(); switch(choice) { case 1://Circle double radius = input.nextDouble(); Shape circle = new Circle(radius); printArea(circle); break; case 2://Rectangle double x1 = input.nextDouble(); double y1 = input.nextDouble(); double x2 = input.nextDouble(); double y2 = input.nextDouble(); Point leftTopPoint = new Point(x1, y1); Point lowerRightPoint = new Point(x2, y2); Rectangle rectangle = new Rectangle(leftTopPoint, lowerRightPoint); printArea(rectangle); break; } input.close(); } public static void printArea(Shape shape) { double area = shape.getArea(); System.out.printf("%.2f%n", area); } } interface Shape { double getArea(); } class Circle implements Shape { private double radius; public Circle(double radius) { this.radius = radius; } public double getArea() { return Math.PI * radius * radius; } } class Rectangle implements Shape { private Point leftTopPoint; private Point lowerRightPoint; public Rectangle(Point leftTopPoint, Point lowerRightPoint) { this.leftTopPoint = leftTopPoint; this.lowerRightPoint = lowerRightPoint; } public double getArea() { double width = lowerRightPoint.getX() - leftTopPoint.getX(); double height = leftTopPoint.getY() - lowerRightPoint.getY(); return width * height; } } class Point { private double x; private double y; public Point(double x, double y) { this.x = x; this.y = y; } public double getX() { return x; } public double getY() { return y; } }
这份代码的思路如下:
- 首先,定义了一个
Main类作为程序的入口点。 - 在
main()方法中,通过创建一个Scanner对象来读取用户输入的选择(1或2)。 - 使用
switch语句根据选择的值,进入不同的分支。 - 若选择为1,表示选择了计算圆的面积。接着读取用户输入的圆的半径,并创建
Circle对象。 - 若选择为2,表示选择了计算矩形的面积。接着按顺序读取用户输入的矩形的左上角和右下角坐标,并创建
Rectangle对象。 - 调用
printArea()方法并传入相应的图形对象,以打印出图形的面积。 printArea()方法接受一个Shape类型的参数,该参数可以是Circle对象或Rectangle对象,因为它们都实现了Shape接口。通过调用对象的getArea()方法获取面积,并使用System.out.printf()方法格式化输出面积,保留两位小数。- 最后,通过
input.close()关闭Scanner对象以释放资源。
整个代码设计遵循了面向对象编程的原则,利用接口、多态和类的继承关系,使得代码结构清晰、易于扩展和维护。通过封装不同的对象和方法,实现了对不同图形面积的计算和输出。
四.测验4-抽象类与接口
题目如下:
在测验3的题目基础上,重构类设计,实现列表内图形的排序功能(按照图形的面积进行排序)。
提示:题目中Shape类要实现Comparable接口。
其中,Main类源码如下(可直接拷贝使用):
public class Main {
public static void main(String\[\] args) {
// TODO Auto-generated method stub
Scanner input = new Scanner(System.in);
ArrayList<Shape> list = new ArrayList<>();
int choice = input.nextInt();
while(choice != 0) {
switch(choice) {
case 1://Circle
double radiums = input.nextDouble();
Shape circle = new Circle(radiums);
list.add(circle);
break;
case 2://Rectangle
double x1 = input.nextDouble();
double y1 = input.nextDouble();
double x2 = input.nextDouble();
double y2 = input.nextDouble();
Point leftTopPoint = new Point(x1,y1);
Point lowerRightPoint = new Point(x2,y2);
Rectangle rectangle = new Rectangle(leftTopPoint,lowerRightPoint);
list.add(rectangle);
break;
}
choice = input.nextInt();
}
list.sort(Comparator.naturalOrder());//正向排序
for(int i = 0; i < list.size(); i++) {
System.out.print(String.format("%.2f", list.get(i).getArea()) + " ");
}
}
}
输入格式:
输入图形类型(1:圆形;2:矩形;0:结束输入)
输入图形所需参数
输出格式:
按升序排序输出列表中各图形的面积(保留两位小数),各图形面积之间用空格分隔。
输入样例:
在这里给出一组输入。例如:
1
2.3
2
3.2
3
6
5
1
2.3
0
输出样例:
在这里给出相应的输出。例如:
5.60 16.62 16.62
代码如下:
import java.util.ArrayList; import java.util.Comparator; import java.util.Scanner; public class Main { public static void main(String[] args) { Scanner input = new Scanner(System.in); ArrayList<Shape> list = new ArrayList<>(); int choice = input.nextInt(); while (choice != 0) { switch (choice) { case 1: // Circle double radius = input.nextDouble(); Shape circle = new Circle(radius); list.add(circle); break; case 2: // Rectangle double x1 = input.nextDouble(); double y1 = input.nextDouble(); double x2 = input.nextDouble(); double y2 = input.nextDouble(); Point leftTopPoint = new Point(x1, y1); Point lowerRightPoint = new Point(x2, y2); Rectangle rectangle = new Rectangle(leftTopPoint, lowerRightPoint); list.add(rectangle); break; } choice = input.nextInt(); } list.sort(Comparator.naturalOrder()); // 使用默认的升序排序 for (int i = 0; i < list.size(); i++) { System.out.print(String.format("%.2f", list.get(i).getArea()) + " "); } input.close(); } } interface Shape extends Comparable<Shape> { double getArea(); } class Circle implements Shape { private double radius; public Circle(double radius) { this.radius = radius; } public double getArea() { return Math.PI * radius * radius; } public int compareTo(Shape other) { return Double.compare(this.getArea(), other.getArea()); } } class Rectangle implements Shape { private Point leftTopPoint; private Point lowerRightPoint; public Rectangle(Point leftTopPoint, Point lowerRightPoint) { this.leftTopPoint = leftTopPoint; this.lowerRightPoint = lowerRightPoint; } public double getArea() { double width = lowerRightPoint.getX() - leftTopPoint.getX(); double height = leftTopPoint.getY() - lowerRightPoint.getY(); return width * height; } public int compareTo(Shape other) { return Double.compare(this.getArea(), other.getArea()); } } class Point { private double x; private double y; public Point(double x, double y) { this.x = x; this.y = y; } public double getX() { return x; } public double getY() { return y; } }
这份代码的主要思路如下:
- 在主类
Main中,首先创建一个Scanner对象用于接收用户的输入,并创建一个空的ArrayList<Shape>对象用于存储图形。 - 通过用户输入的选项(1代表圆形,2代表矩形,0代表结束输入),在循环中进行不同的处理:
- 若用户选择1(圆形),则读取用户输入的半径,并创建一个
Circle对象,并将其添加到图形列表中。 - 若用户选择2(矩形),则依次读取用户输入的四个点的坐标,并创建一个
Rectangle对象,并将其添加到图形列表中。 - 用户选择0时,表示输入结束,跳出循环。
- 若用户选择1(圆形),则读取用户输入的半径,并创建一个
- 使用
list.sort(Comparator.naturalOrder())对图形列表进行排序。由于Shape接口实现了Comparable接口并重写了compareTo方法,所以可以直接使用列表的sort方法进行排序。 - 使用循环遍历列表中的每个图形对象,并调用其
getArea()方法打印出面积。 - 关闭
Scanner对象。
整体思路是通过用户输入构建不同类型的图形对象,并将这些对象添加到列表中。然后使用sort方法对列表进行排序,排序依据是图形的面积大小。最后,按顺序遍历列表中的图形对象,并打印出它们的面积。通过这种方式,实现了按照图形面积进行排序的功能。
五.菜单计价程序-5
下面是相关的异常处理:
1、菜单输入时增加特色菜,特色菜的输入格式:菜品名+英文空格+口味类型+英文空格+基础价格+"T"
例如:麻婆豆腐 川菜 9 T
菜价的计算方法:
周一至周五 7折, 周末全价。
特色菜的口味类型:川菜、晋菜、浙菜
川菜增加辣度值:辣度0-5级;对应辣度水平为:不辣、微辣、稍辣、辣、很辣、爆辣;
晋菜增加酸度值,酸度0-4级;对应酸度水平为:不酸、微酸、稍酸、酸、很酸;
浙菜增加甜度值,甜度0-3级;对应酸度水平为:不甜、微甜、稍甜、甜;
例如:麻婆豆腐 川菜 9 T
输入订单记录时如果是特色菜,添加口味度(辣/酸/甜度)值,格式为:序号+英文空格+菜名+英文空格+口味度值+英文空格+份额+英文空格+份数
例如:1 麻婆豆腐 4 1 9
单条信息在处理时,如果口味度超过正常范围,输出"spicy/acidity/sweetness num out of range : "+口味度值,spicy/acidity/sweetness(辣度/酸度/甜度)根据菜品类型择一输出,例如:
acidity num out of range : 5
输出一桌的信息时,按辣、酸、甜度的顺序依次输出本桌菜各种口味的口味度水平,如果没有某个类型的菜,对应的口味(辣/酸/甜)度不输出,只输出已点的菜的口味度。口味度水平由口味度平均值确定,口味度平均值只综合对应口味菜系的菜计算,不做所有菜的平均。比如,某桌菜点了3份川菜,辣度分别是1、3、5;还有4份晋菜,酸度分别是,1、1、2、2,辣度平均值为3、酸度平均值四舍五入为2,甜度没有,不输出。
一桌信息的输出格式:table+英文空格+桌号+:+英文空格+当前桌的原始总价+英文空格+当前桌的计算折扣后总价+英文空格+"川菜"+数量+辣度+英文空格+"晋菜"+数量+酸度+英文空格+"浙菜"+数量+甜度。
如果整桌菜没有特色菜,则只输出table的基本信息,格式如下,注意最后加一个英文空格:
table+英文空格+桌号+:+英文空格+当前桌的原始总价+英文空格+当前桌的计算折扣后总价+英文空格
例如:table 1: 60 36 川菜 2 爆辣 浙菜 1 微甜
计算口味度时要累计本桌各类菜系所有记录的口味度总和(每条记录的口味度乘以菜的份数),再除以对应菜系菜的总份数,最后四舍五入。
注:本题要考虑代点菜的情况,当前桌点的菜要加上被其他桌代点的菜综合计算口味度平均值。
2、考虑客户订多桌菜的情况,输入时桌号时,增加用户的信息:
格式:table+英文空格+桌号+英文空格+":"+英文空格+客户姓名+英文空格+手机号+日期(格式:YYYY/MM/DD)+英文空格+ 时间(24小时制格式: HH/MM/SS)
例如:table 1 : tom 13670008181 2023/5/1 21/30/00
约束条件:客户姓名不超过10个字符,手机号11位,前三位必须是180、181、189、133、135、136其中之一。
输出结果时,先按要求输出每一桌的信息,最后按字母顺序依次输出每位客户需要支付的金额。不考虑各桌时间段的问题,同一个客户的所有table金额都要累加。
输出用户支付金额格式:
用户姓名+英文空格+手机号+英文空格+支付金额
注意:不同的四舍五入顺序可能会造成误差,请按以下步骤累计一桌菜的菜价:
计算每条记录的菜价:将每份菜的单价按份额进行四舍五入运算后,乘以份数计算多份的价格,然后乘以折扣,再进行四舍五入,得到本条记录的最终支付价格。
将所有记录的菜价累加得到整桌菜的价格。
输入格式:
桌号标识格式:table + 序号 +英文空格+ 日期(格式:YYYY/MM/DD)+英文空格+ 时间(24小时制格式: HH/MM/SS)
菜品记录格式:
菜名+口味类型+英文空格+基础价格
如果有多条相同的菜名的记录,菜品的基础价格以最后一条记录为准。
点菜记录格式:序号+英文空格+菜名+英文空格+辣/酸/甜度值+英文空格+份额+英文空格+份数 注:份额可输入(1/2/3), 1代表小份,2代表中份,3代表大份。辣/酸/甜度取值范围见题目中说明。
删除记录格式:序号 +英文空格+delete
代点菜信息包含:桌号+英文空格+序号+英文空格+菜品名称**+英文空格+辣/酸/甜度值+**英文空格+份额+英文空格+分数
最后一条记录以“end”结束。
输出格式:
按输入顺序输出每一桌的订单记录处理信息,包括:
1、桌号,格式:table+英文空格+桌号+“:”+英文空格
2、按顺序输出当前这一桌每条订单记录的处理信息,
每条点菜记录输出:序号+英文空格+菜名+英文空格+价格。其中的价格等于对应记录的菜品\*份数,序号是之前输入的订单记录的序号。如果订单中包含不能识别的菜名,则输出“\*\* does not exist”,\*\*是不能识别的菜名
如果删除记录的序号不存在,则输出“delete error”
之后按输入顺序一次输出每一桌所有菜品的价格(整数数值),
格式:table+英文空格+桌号+“:”+英文空格+当前桌的计算折扣后总价+英文空格+辣度平均值+英文空格+酸度平均值+英文空格+甜度平均值+英文空格
最后按拼音顺序输出每位客户(不考虑客户同名或拼音相同的情况)的支付金额,格式: 用户姓名+英文空格+手机号+英文空格+支付总金额,按输入顺序排列。
代码如下:
import java.util.Scanner; import java.text.ParseException; import java.text.SimpleDateFormat; import java.util.Calendar; public class Main { public static void main(String[] args){ Scanner input = new Scanner(System.in); Menu menu = new Menu(); Order order = new Order(); Tranform tranform = new Tranform(); Table table = new Table(); Date date = new Date(); String s; String name; int sum; int price;//单价 int portion;//份额 int id;//序号 int a; int dishsum;//份数 int tableid = 0; //桌号 int lazy=0;//标记 double zhekou=1.0;//折扣 int help;//带点菜桌号 while(true){ s = input.nextLine(); String[] split = s.split(" "); //分割符操作 if(split[0].equals("end")){ if(lazy>0){ if(zhekou==0){ table.arr[tableid]=-1; } else { sum= order.getTotalPrice(); int sum_=(int)(sum*1.0*zhekou); if(sum*1.0*zhekou-sum_>=0.5){ sum=sum_+1; } else{ sum=sum_; } table.arr[tableid] = sum; } } break; } a = tranform.getsize(split); if(a==1){ name = split[0]; price = Integer.parseInt(split[1]); menu.addDish(name,price); } else if(a==4){ lazy++; if(lazy>1){ sum= order.getTotalPrice(); //计算总和 if(zhekou==0){ table.arr[tableid]=-1; } else{ sum= order.getTotalPrice(); int sum_=(int)(sum*1.0*zhekou); if(sum*1.0*zhekou-sum_>=0.5){ sum=sum_+1; } else{ sum=sum_; } table.arr[tableid] = sum; } order.dete(); } tableid = Integer.parseInt(split[1]); zhekou=date.dateToWeek(split[2]); zhekou= date.dateToday(split[3],zhekou); System.out.println("table "+tableid+":"); } else if(a==5){ help= Integer.parseInt(split[0]); id = Integer.parseInt(split[1]); name = split[2]; portion = Integer.parseInt(split[3]); dishsum = Integer.parseInt(split[4]); Dish dish = menu.searthDish(name); if(dish==null){ System.out.println(name+" does not exist"); } else{ System.out.println(id+" table "+tableid+" pay for table "+help+" "+dish.getprice(portion,dishsum));//输出单条订单的价格//这里是带点菜不输出 order.addARecord(id,dish,portion,dishsum);//添加订单 } } else if(a==2){ id = Integer.parseInt(split[0]); name = split[1]; portion = Integer.parseInt(split[2]); dishsum = Integer.parseInt(split[3]); Dish dish = menu.searthDish(name); if(dish==null){ System.out.println(name+" does not exist"); } else{ System.out.println(id+" "+name+" "+dish.getprice(portion,dishsum));//输出单条订单的价格 order.addARecord(id,dish,portion,dishsum);//添加订单 } } else if(a==3) { id = Integer.parseInt(split[0]); Record record = order.findRecordByNum(id); if (record == null) { System.out.println("delete error"); } else { order.delARecordByOrderNum(id); } } } table.shuchu(); } } class Date{ public double dateToWeek(String datetime) { SimpleDateFormat f = new SimpleDateFormat("yyyy/MM/dd"); int[] weekDays = {7,6,5,4,3,2,1}; Calendar cal = Calendar.getInstance(); // 获得一个日历 java.util.Date datet = null; try { datet = f.parse(datetime); cal.setTime(datet); } catch (ParseException e) { e.printStackTrace(); } int w = cal.get(Calendar.DAY_OF_WEEK) - 1; // 指示一个星期中的某天。 if (w < 0) w = 0; if(weekDays[w]>5){ return 1.0; } return 0.8; } public double dateToday(String daytime,double zhekou){ String[] split = daytime.split("/"); int p= Integer.parseInt(split[0]); int p1= Integer.parseInt(split[1]); int p2= Integer.parseInt(split[2]); if(zhekou==1.0){ if(p==9){ if(p1>=30){ return zhekou*1.0; } return 0; } else if(p==21){ if(p1<=29){ return 1.0*zhekou; } else if(p1==30){ if(p2==0){ return 1.0*zhekou; } return 0; } return 0; } else if(p2>=10 && p<=20){ return 1.0*zhekou; } return 0; } else if(zhekou==0.8){ if(p==20){ if(p1<=29){ return 1.0*zhekou; } else if(p1==30){ if(p2==0){ return 1.0*zhekou; } return 0; } return 0; } else if(p>=17 && p<=19){ return 1.0*zhekou; } if(p==10){ if(p1>=30){ return zhekou*0.75; } return 0; } else if(p==14){ if(p1<=29){ return 0.75*zhekou; } else if(p1==30){ if(p2==0){ return 0.75*zhekou; } return 0; } return 0; } else if(p2>=9 && p<=13){ return 0.75*zhekou; } return 0; } return 0; } } class Dish { String name;//菜品名称 int price; //单价 public Dish(String name,int price){ this.name = name; this.price = price; } public int getprice(int portion,int dishsum){ if(portion==1) { return price*dishsum; } else if(portion==2) { int Iprice = (int) (price*1.5); if(price-Iprice>=0.5){ return (Iprice+1)*dishsum; } else { return Iprice*dishsum; } } else if(portion==3) { return price*2*dishsum; } return 0; }//计算菜品价格的方法,输入参数是点菜的份额(输入数据只能是1/2/3,代表小/中/大份; } class Menu { Dish[] dishs = new Dish[100]; public Dish searthDish(String dishName){ for(int i=0;i<dishs.length;i++) { if(dishs[i]!=null && dishs[i].name.equals(dishName)) { return dishs[i]; } } return null; }//根据菜名在菜谱中查找菜品信息,返回Dish对象。 public Dish addDish(String dishName,int price){ Dish dish = new Dish(dishName,price); for(int i=0;i<dishs.length;i++){ if(dishs[i]==null){ dishs[i] = dish; break; } } return dish; } } class Order { Record[] records = new Record[100];//保存订单上每一道的记录 public int getTotalPrice() { int sum = 0; for(int i=0;i<records.length;i++) { if(records[i]!=null) { records[i].getPrice(); sum+=records[i].getPrice(); } } return sum; } public Record addARecord(int id, Dish dish, int portion, int dishsum){ //Menu menu = new Menu(); //Dish dish = menu.searthDish(dishName); Record record = new Record(dish,portion,dishsum); records[id] = record; return record; } //添加一条菜品信息到订单中。 public Record findRecordByNum(int id){ return records[id]; } public Record delARecordByOrderNum(int id){ records[id]=null; return null; } public void dete(){ for(int i=0;i<records.length;i++) { if(records[i]!=null) { records[i]=null; } } } } class Record { int dishsum; Dish d;//菜品 int portion;//份额(1/2/3代表小/中/大份) public Record(Dish dish, int portion, int dishsum){ this.dishsum = dishsum; this.d=dish; this.portion=portion; } int getPrice(){ int price = d.getprice(portion,dishsum); return price; }//计价,计算本条记录的价格 } class Table { int arr[] = new int[100]; public void shuchu(){ for(int i=0;i<arr.length;i++) { if(arr[i] ==-1) { System.out.println("table "+i+" out of opening hours"); } else if(arr[i]!=0){ System.out.println("table "+i+": "+arr[i]); } } } }
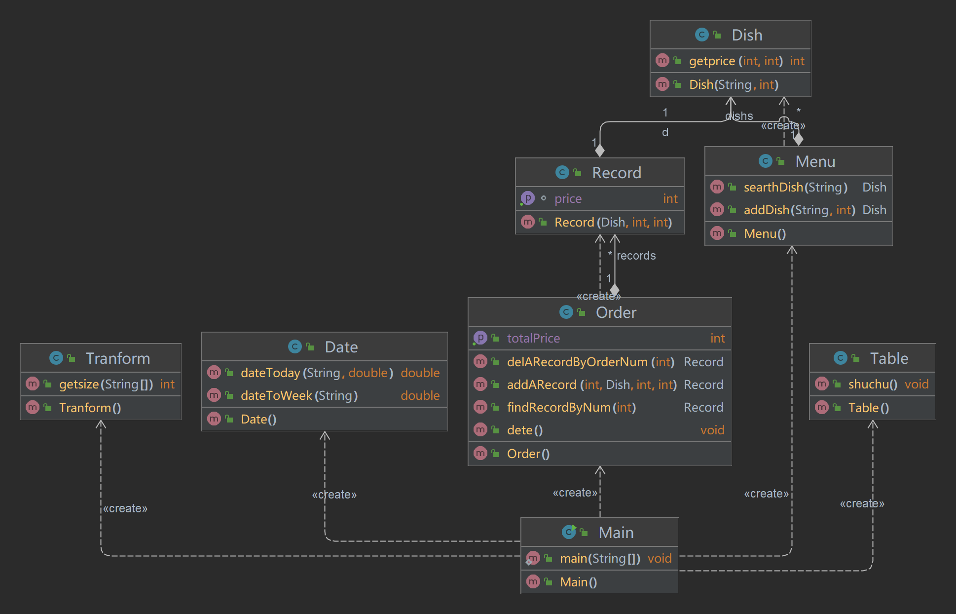
下面是类图:

(3)采坑心得:
主要还是对菜单计价程序5分析一下:
1.日期判断的类有点小问题,不是很精确,有的时候会出错,下面附一张运行结果的图:
(4)主要困难以及改进建议:
1.主要困难:
期中考试真的不难,没有什么太多好说的,至于pta的题目,感觉可以多做一些项目来充实自己,提升熟练度
2.改进建议:
1.修改日期类,使其更加准确,并加入注释方便阅读和以后的修改。
2.主函数里定义了许多变量用来处理每一桌的信息的分割和储存,这部分代码有改进的较大空间,可以将代码封装性加强。
3.一个完善的系统应该可以加入保护信息或者反馈错误的功能,可以自己尝试实现。
(5)总结:
继续加油,注意细节。

浙公网安备 33010602011771号