会员
众包
新闻
博问
闪存
赞助商
HarmonyOS
Chat2DB
所有博客
当前博客
我的博客
我的园子
账号设置
会员中心
简洁模式
...
退出登录
注册
登录
沫小墨
博客园
首页
新随笔
联系
订阅
管理
1.html&CSS
HTML
一、认识html
CSS
一、认识CSS
二、CSS属性
三、元素类型
四、margin属性
五、自适应
六、高度塌陷与表格
七、CSS属性的继承及表单
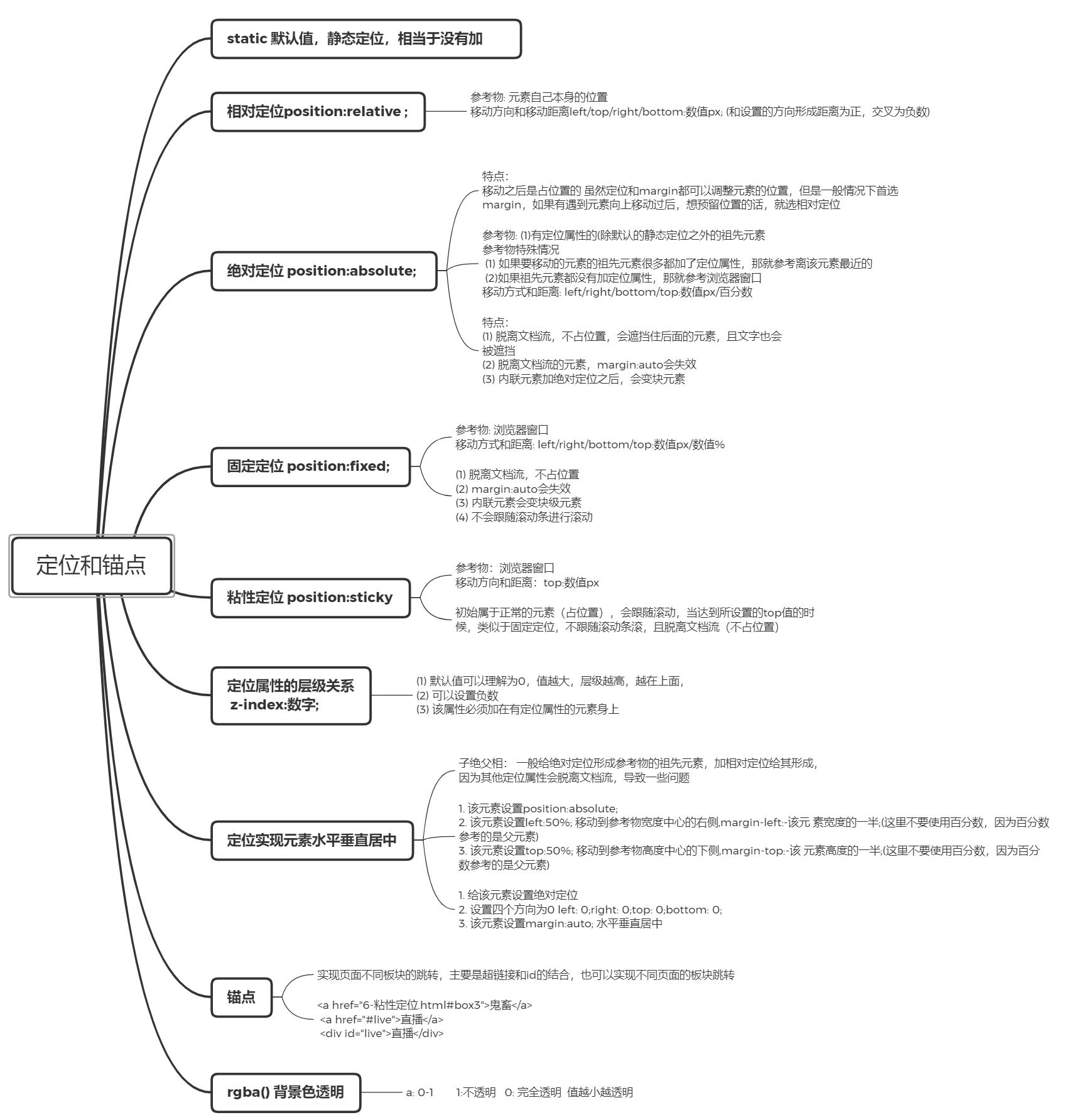
八、定位和锚点
九、渐变和过渡
十、CSS3属性
十一、变形位移和旋转
十二、弹性盒flex
十三、字体图标和媒体查询
十四、移动端的准备工作
十五、补充属性
十六、grid布局
posted @
2021-07-24 16:39
沫小墨
阅读(
39
) 评论(
0
)
收藏
举报
刷新页面
返回顶部
公告