Fiddler数据抓包试玩改包工具使用畅享
Fiddler数据抓包改包工具使用畅享
简介:Fiddler(中文名称:小提琴)是一个HTTP的调试代理,以代理服务器的方式,监听系统的Http网络数据流动,Fiddler可以也可以让你检查所有的HTTP通讯,设置断点,以及Fiddle所有的”进出”的数据(一般用来抓包)工作原理:Fiddler是以代理WEB服务器的形式工作的,浏览器与服务器之间通过建立TCP连接以HTTP协议进行通信,浏览器默认通过自己发送HTTP请求到服务器,它使用代理地址:127.0.0.1, 端口:8888. 当Fiddler开启会自动设置代理, 退出的时候它会自动注销代理,这样就不会影响别程序。不过如果Fiddler非正常退出,这时候因为Fiddler没有自动注销,会造成网页无法访问。解决的办法是重新启动下Fiddler。fiddler配置代理端口:
打开设置
设置端口号,(默认8888)

浏览器设置代理:这里以chrome浏览器示范打开设置

选择高级选项

打开代理设置

打开局域网设置
IP地址设置为127.0.0.1,端口设置成和fiddler的代理端口一样的就行
设置好后点确定开启抓包状态
关闭抓包状态
只抓浏览器数据包(可以过滤掉不需要的包)

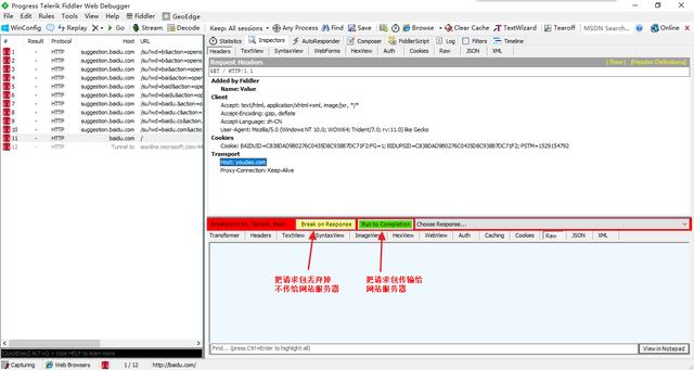
我们开启抓包,只抓浏览器数据,设置拦截请求包(请求在断点处被暂停)这里的请求包还未发送出去就被我们拦截了
怎么改请求包里面的内容呢好比我们要改host信息,右键–>Edit Header
把百度域名改成有道翻译域名,然后save保存
可以看到,域名已经被改了
然后这里我们点击绿色按钮,把修改过的数据包传给服务器
返回200,正常访问
我们浏览器输入的是百度域名,可是我们通过抓包改包,让请求包去请求了有道翻译的域名,最后访问了有道的主页
这篇文章主要是教大家如何利用fiddler这个软件去进行抓包、改包(因为有人问到我这个问题了)操作,还有一些关于fiddler这个软件的一些基础常识。
如果学习中遇到问题也可以向我咨询呢
浙公网安备 33010602011771号