HashMap的实现
随着jdk不断开发, 一些基本集合的实现方法也有所不同。 本文主要分析jdk7和jdk8。
JDK8中的HashMap
HashMap底层维护了一个数组, 数组中的很一项是一个Entry。
1.创建 一个HashMap
HashMap<String, Integer> map = new HashMap<String, Integer>();
map.put("语文", 1);
map.put("数学", 2);
map.put("英语", 3);
map.put("历史", 4);
map.put("政治", 5);
map.put("地理", 6);
map.put("生物", 7);
map.put("化学", 8);
for(Entry<String, Integer> entry : map.entrySet()) {
    System.out.println(entry.getKey() + ": " + entry.getValue());
}
运行结果
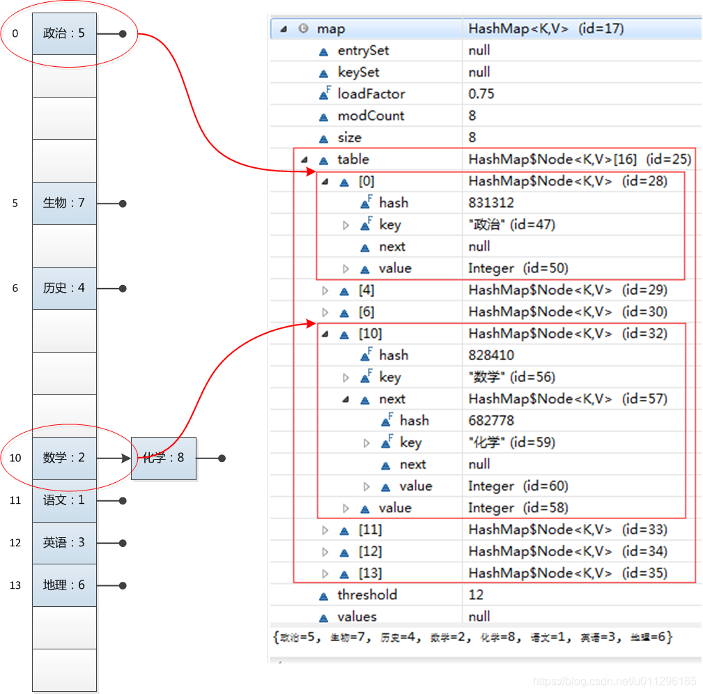
政治: 5
生物: 7
历史: 4
数学: 2
化学: 8
语文: 1
英语: 3
地理: 6
下面就是直观看一下这个hashMap的结构图
 
hashMap 几个关键的信息: 基于map接口实现、允许null/值 、非同步、不保证有序(比如插入的顺序 )、也不保证不随间变化。
2.HashMap两个重要的参数
在HashMap中有两个很重要的参数,容量(Capacity)和负载因子(Load factor)
简单的解释,hashMap有一个初始容量, 默认16, 也有一个负载因子默认为0.75。当Map当中有的容易大于16*0.75的时候,就会对hashmap进行扩容。扩容到目前的2倍。
3. HashMap.put()方法的实现
put函数大致的思路为:
- 对key的hashCode()做hash,然后再计算index;
- 如果没碰撞直接放到bucket里;
- 如果碰撞了,以链表的形式存在buckets后;
- 如果碰撞导致链表过长(大于等于TREEIFY_THRESHOLD),就把链表转换成红黑树;
- 如果节点已经存在就替换old value(保证key的唯一性)
- 如果bucket满了(超过load factor*current capacity),就要resize。
public V put(K key, V value) {
    // 对key的hashCode()做hash
    return putVal(hash(key), key, value, false, true);
}
final V putVal(int hash, K key, V value, boolean onlyIfAbsent,
               boolean evict) {
    Node<K,V>[] tab; Node<K,V> p; int n, i;
    // tab为空则创建
    if ((tab = table) == null || (n = tab.length) == 0)
        n = (tab = resize()).length;
    // 计算index,并对null做处理
    if ((p = tab[i = (n - 1) & hash]) == null)
        tab[i] = newNode(hash, key, value, null);
    else {
        Node<K,V> e; K k;
        // 节点存在
        if (p.hash == hash &&
            ((k = p.key) == key || (key != null && key.equals(k))))
            e = p;
        // 该链为树
        else if (p instanceof TreeNode)
            e = ((TreeNode<K,V>)p).putTreeVal(this, tab, hash, key, value);
        // 该链为链表
        else {
            for (int binCount = 0; ; ++binCount) {
                if ((e = p.next) == null) {
                    p.next = newNode(hash, key, value, null);
                    if (binCount >= TREEIFY_THRESHOLD - 1) // -1 for 1st
                        treeifyBin(tab, hash);
                    break;
                }
                if (e.hash == hash &&
                    ((k = e.key) == key || (key != null && key.equals(k))))
                    break;
                p = e;
            }
        }
        // 写入
        if (e != null) { // existing mapping for key
            V oldValue = e.value;
            if (!onlyIfAbsent || oldValue == null)
                e.value = value;
            afterNodeAccess(e);
            return oldValue;
        }
    }
    ++modCount;
    // 超过load factor*current capacity,resize
    if (++size > threshold)
        resize();
    afterNodeInsertion(evict);
    return null;
}
上面Node 是实现了Map.Entry
 
HashMap.get()方法的实现
在理解了put之后,get就很简单了。大致思路如下:
- bucket里的第一个节点,直接命中;
- 如果有冲突,则通过key.equals(k)去查找对应的entry
- 若为树,则在树中通过key.equals(k)查找,O(logn);
- 若为链表,则在链表中通过key.equals(k)查找,O(n)。
 具体代码的实现如下:
public V get(Object key) {
    Node<K,V> e;
    return (e = getNode(hash(key), key)) == null ? null : e.value;
}
final Node<K,V> getNode(int hash, Object key) {
    Node<K,V>[] tab; Node<K,V> first, e; int n; K k;
    if ((tab = table) != null && (n = tab.length) > 0 &&
        (first = tab[(n - 1) & hash]) != null) {
        // 直接命中
        if (first.hash == hash && // always check first node
            ((k = first.key) == key || (key != null && key.equals(k))))
            return first;
        // 未命中
        if ((e = first.next) != null) {
            // 在树中get
            if (first instanceof TreeNode)
                return ((TreeNode<K,V>)first).getTreeNode(hash, key);
            // 在链表中get
            do {
                if (e.hash == hash &&
                    ((k = e.key) == key || (key != null && key.equals(k))))
                    return e;
            } while ((e = e.next) != null);
        }
    }
    return null;
}
    如果您觉得文章对您有帮助,请您在下面写一点留言,点一个赞。 谢谢!
 
                    
                     
                    
                 
                    
                
 
                
            
         
         浙公网安备 33010602011771号
浙公网安备 33010602011771号