xray安装,图形化界面以及和bp联动
这两天学的乱起八糟的,本来是学反序列化,奈何太穷只能白嫖别人的ctfshow,做着做着发现环境没了掉线了,加上php基础不太好断断续续的没学啥玩意,就先放一边瞅了瞅php基础,顺带补之前互联网协议啥的作业
也忘了咋回事就想起来装xray了
直接下载或者是下载之后传上去:https://github.com/chaitin/xray
以及图形化:https://github.com/4ra1n/super-xray
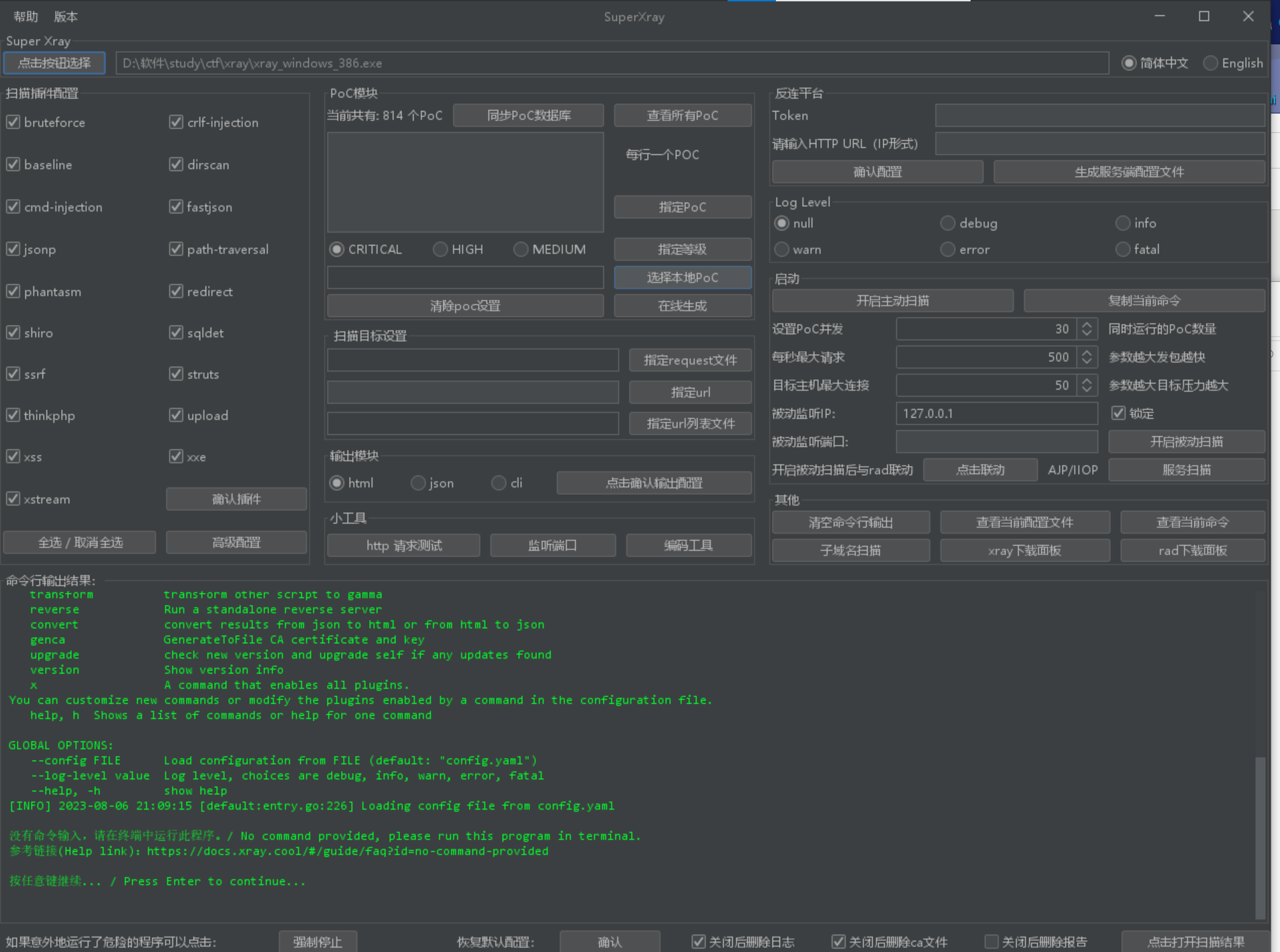
下载之后打开,正常需要通过命令行启动,但是用图形化只需要将图形化中的文件添加到xray目录下(或者其他地方也行,主要是为了方便)

这里的super-xray就是图形化的文件
解压缩后直接双击打开

然后点击这里左上角,选择xray的exe路径
选择好后再中间位置输入url,右边输入监听的端口就可以扫描了
开启扫描在右边这:

这里还自带了xray和rad下载

进程的调整也很方便

然后是和bp联动
打开bp,上面最后边的设置里

在这里的第二栏添加一条,host可以填通配符,端口就是xray监听的端口

保存之后在xray中开启监听,然后再抓包就能发送到xray里
不过这里似乎需要放包过去才能到xray里

这里是放了一个包之后的,也不知道这站咋这么多包
不过是些许风霜罢了

浙公网安备 33010602011771号