记通过数据模拟设备的实现逻辑
项目背景:现项目主要是做关于机器人的调度系统,涉及到web端、移动端、小程序及服务端和实体机器人端;
迭代背景:因为与实体设备有关,所有的数据来源基本上都来自于底层设备上送,而且软件开发的进度与嵌入式软件的开发进度不匹配,常常因为数据依赖
问题而相互推诿;为避免相互推诿,决定实现一个数据模拟器;
记录方向:数据模拟器
记录时间:20210127
===========================================================
因为开发环境没有数据可用,最最开始的方案是将测试环境的数据桥接到开发环境的-机器人与服务端的通讯是通过mqtt协议的,桥接的切入点就是在接收到mqtt消息后通过eqmx的桥接规则,
将测试数据桥接到另外一个mqtt broker B,开发环境只需要订阅broker B,就可以在开发环境接收到测试环境的数据;至于为什么方式该种方式,选用模拟器来实现提供数据,我到现在还没
想明白,模拟器模拟的数据并不能真正意义上模拟出真实数据。在测试模拟器的过程中,就发现这个问题了,数据的上送频率以及数据的真实性(和实际数据相比,位置坐标数据)不够真实,
没有真真意义上实现机器人数据的模拟;
以下是测试数据模拟器实现:
1、数据模拟器的流程逻辑:
1.1、前段发送模拟数据;
1.2、服务端接收到模拟数据,然后持久化;
1.3、根据预先设定好的模板进行格式化;
1.4、将格式化好的数据通过已有的作业逻辑进行数据的发送;
1.5、使用到该数据的功能模块数据调用;
2、模拟器的实现过程:
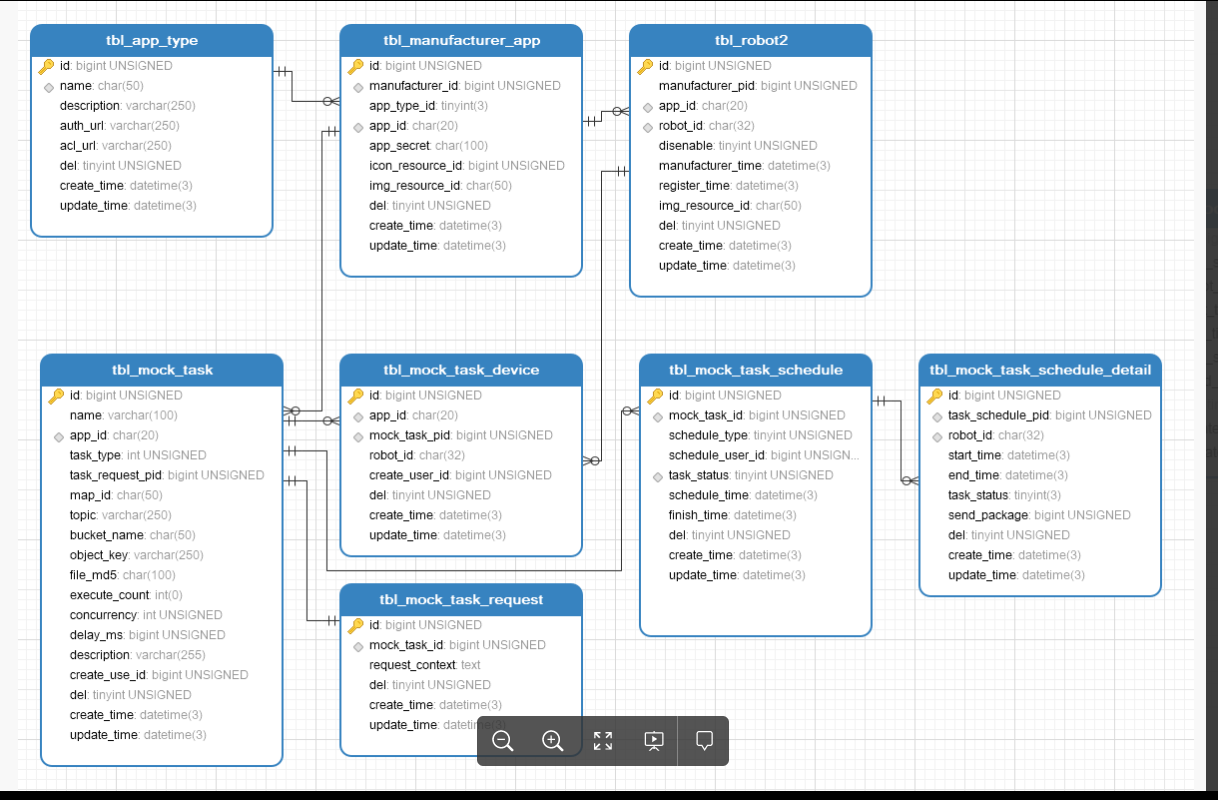
2.1、数据库设计

2.2、活动图(时序图)常见mock任务-执行mock任务


浙公网安备 33010602011771号