zynq hls初体验(二) 使用自己的hls生成的 ip
使用自己用hls生成的ip
在上一步中我们生成了自己用hls编写的ip
接下来将记录如何使用自己的ip
首先打开vivado 创建一个工程,这里不赘述了,教程很多
然后一次点击下图的按钮 导入刚刚的ip,注意下hls的目录
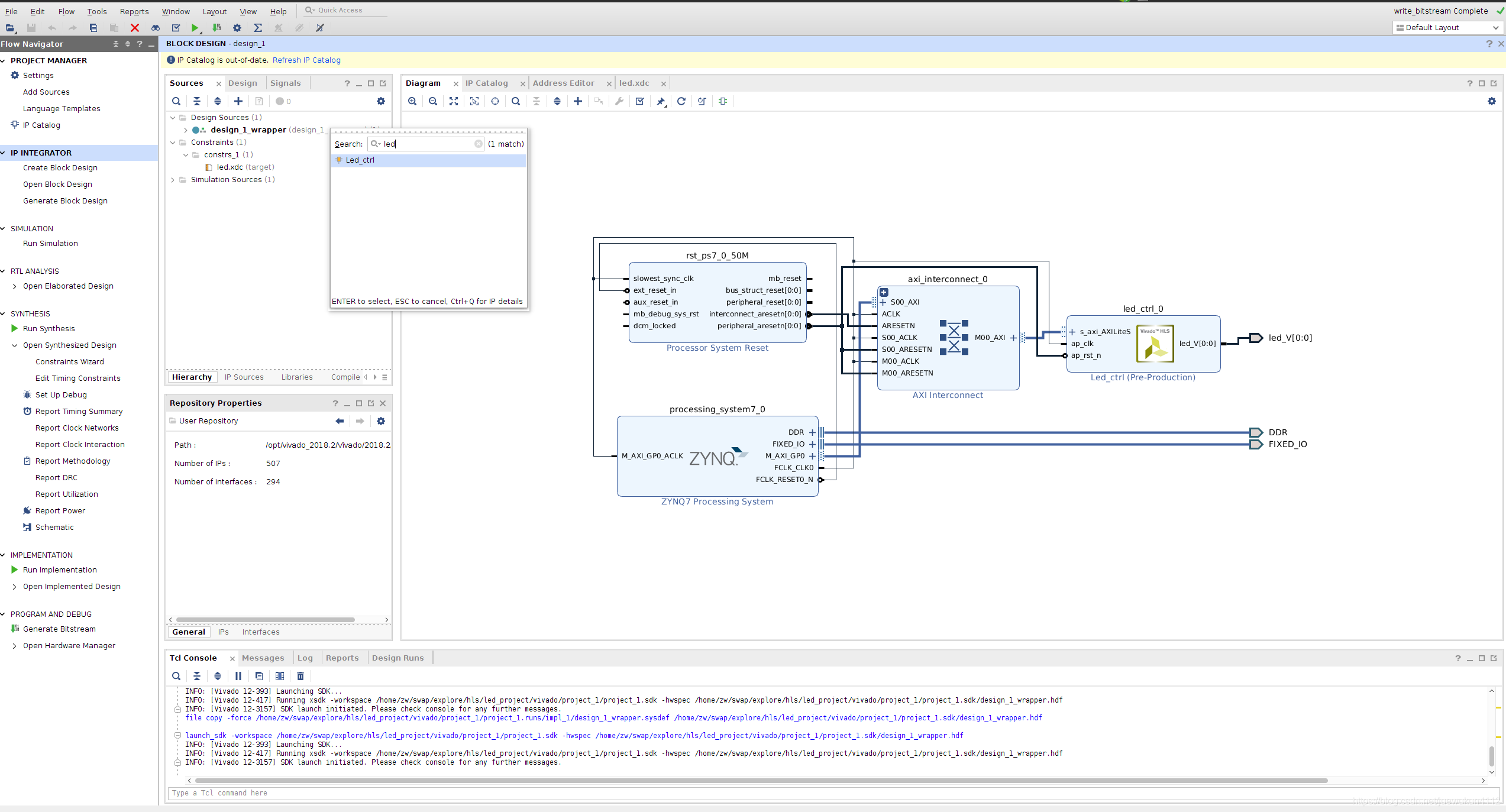
然后就可以在vivado中正常使用该ip了,采用axi master接口连接
接下来导出到sdk开发环境,创建一个裸机的hello world应用
这个过程将自动生成适用的驱动bsp,通过该驱动在hello world添加自己的代码
如下然后执行编译,导出BOOT.bin,文件放入到sd卡,启动
可以发现板子上的led灯在闪烁,证明我们的ip正常工作了


浙公网安备 33010602011771号