2.spring容器加载流程
初窥spring源码
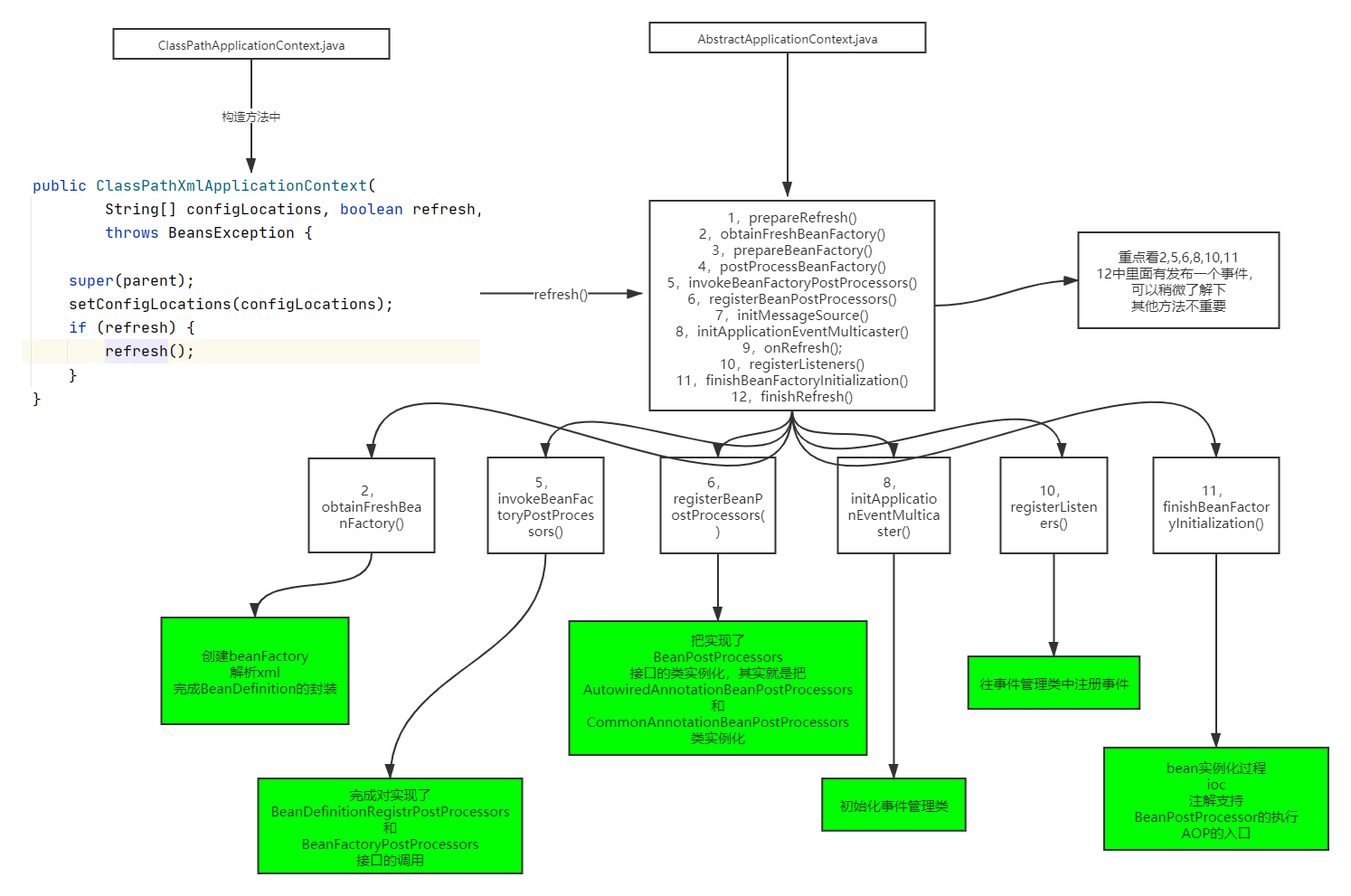
spring容器加载核心方法refresh()流程图

当你想找对象的时候,你首先在心里要对你要找的对象有一个大概的标准,然后照着这个标准去找,我们看源码也是一样,不能拿着源码包后就随便点,需要一个场景,一个目标。
1.创建一个maven项目,加入spring依赖

2.创建一个bean

3.创建配置文件spring.xml

4.创建测试类

5.初窥源码,spring容器加载流程
1.点击测试中ClassPathXmlApplicationContext.java

2.点击this

3.进入到AbstractApplicationContext.java中的refresh()方法

浙公网安备 33010602011771号