终于有人讲明白了!解读Agent 4大协议:MCP/ACP/A2A/ANP
大家好,我是汤师爷,专注AI智能体分享,致力于帮助100W人用智能体创富~
最近这几年,AI智能体(Agent)越来越火了。
不少人可能还停留在AI就是个聊天机器人的认知,其实现在的AI智能体,已经能推理、能规划、还能协作,不仅能干活,还能和别的智能体联手干更大的活,甚至能跨企业、跨行业一起合作。
看起来很美好,但也带来个新难题:智能体之间怎么才能安全、顺畅地沟通和协作?
今天这篇文章,咱们就来聊聊智能体通信协议。
别怕技术名词,咱们用最通俗的语言聊清楚。
一、为什么AI智能体需要沟通协议?
过去的AI,大多是单打独斗,独立完成一项任务。
但现在,智能体要实现真正的自动化和智能化,就得学会团队作战。
想象一下,如果不同的AI智能体都讲自己的方言,想合作就会变成鸡同鸭讲,效率低得要命,安全还没保障。
于是,类似翻译官的通信协议就出现了。
它们帮AI智能体之间搭桥,让它们能安全、稳定、可扩展地互通有无,一起做事。
目前主要有四类主流协议:MCP、ACP、A2A、ANP。
每个协议各有侧重,咱们一个一个聊明白。
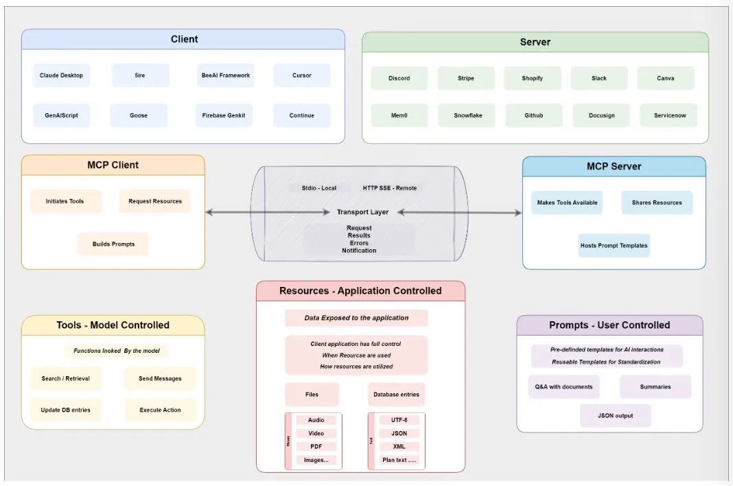
二、MCP:大模型的万能适配器
MCP(模型上下文协议,Model Context Protocol),最早由Anthropic提出,主要解决大模型(像GPT、DeepSeek等)怎么实时获取外部数据这件事。
打个比方,MCP就像是大模型的万能适配器。
有了它,各种应用可以方便地把数据、功能模块插到大模型里,让AI可以动态调用新工具、读取实时数据,而不用每次都重新写代码。
MCP的核心优势是上下文注入,不管是文件、数据库、还是API的实时响应,都能通过标准接口直接喂给AI。
你不用把所有信息一次性塞进提示词里,只给AI最关键的内容,既节省算力,也提升输出质量。
另外,MCP支持企业常用的安全认证,比如OAuth2,兼容API网关。
比如,企业可以安全地让AI接入SAP、Salesforce等内部系统,读写结构化数据,又不会暴露底层API。
对做多智能体协作的企业团队来说,这东西可太香了。
一句话总结: MCP就是大模型和外部世界之间的数据桥梁,让AI能随时获取新鲜信息,输出更聪明的结果。

三、ACP:智能体通信协议
ACP(智能体通信协议,Agent Communication Protocol),主要是IBM和思科这些大厂搞出来的。它解决的是本地环境下多智能体之间如何协作。
假设你有一批机器人、无人机或者物联网设备,它们全都在同一个局域网或边缘计算节点上。
这时候,就需要ACP来当邮政局,统一消息格式和投递方式。
每个AI都能广播自己的身份和能力,大家互通有无,低延迟、效率高,没网络也能用。
ACP的消息传递方式多样,可以用本地总线、进程间通信(IPC)、甚至自定义的轻量协议。这样即使断网,机器人团队也能自如协作。
适合场景比如:工厂自动化、无人机编队、离线物联网等,只要不靠云端、对延迟敏感、对隐私有高要求,ACP就是最佳选择。

四、A2A:让不同厂商的AI也能组队打怪
A2A(Agent-to-Agent协议),是Google主导的跨平台智能体通信规范。它的最大亮点,就是让不同供应商、不同平台的智能体都能讲普通话,彼此发现、互派任务、协作无障碍。
A2A协议有点像AI版的企业微信+项目管理。每个智能体都有一张Agent Card,把自己的技能、接口、认证方式等信息用JSON描述出来。别的AI只要读这个卡片,就知道你能干嘛、怎么找你办事。
A2A基于HTTP/HTTPS、JSON-RPC2.0等通用Web协议,非常web-native,也支持OAuth2等常用安全标准。
智能体既可以是客户机(发起任务),也可以是服务器(接任务),甚至可以两者兼有。这样,跨平台、跨团队、跨行业的AI协作生态系统就有了统一的任务语言。
实际应用中,A2A已经被不少大厂采纳,比如Google自家的Vertex AI、Hugging Face、LangChain等,都在用A2A推进多智能体协作。

五、ANP:去中心化的Web智能体
ANP(Agent Network Protocol)可以说是Web3和AI结合的产物。它主打去中心化、开放、可扩展,目标是打造一个没有主节点的AI互联网。
每个智能体都有自己的数字护照(基于W3C的DID),可以在全球范围自我发现和对等通信。
通俗点说,ANP像是一个全球的AI集市,每个智能体都带着自己的技能卡,在市场上自由协作、合作,安全且高效。
协议层面采用了Linked Data(JSON-LD)、schema.org等语义网技术,让不同AI能用共同的语义描述自己,提高互操作性。
优势在于:智能体身份完全自主,不需要注册中心或平台账号,数据安全和隐私也有保障。不过,ANP现在还主要停留在传输和发现层,深度协作和环境数据对接还有待完善。

六、协议未来趋势
说了这么多,大家可能会问:这些协议到底怎么选?
会不会最后又一地鸡毛、互不兼容?
其实,这几种协议并不完全是竞争关系,更像是各管一部分。
MCP适合模型和工具打交道,ACP管本地智能体协作,A2A专治跨平台交流难题,ANP布局未来的开放AI网络。
理想状态下,它们能互补融合,各自负责不同场景和环节,让AI协作真正实现无缝对接。
但现实里,不同厂商、平台还是会各搞各的,互通性短期内不容易完美。
不过好消息是,已经有越来越多开源工具和中间件,把这些协议的差异屏蔽掉,为开发者提供统一API。未来几年,行业大概率会走向协议兼容和标准融合,就像当年互联网协议统一一样。
七、总结
AI智能体时代已经来临,但智能体之间怎么高效、安全、低成本地沟通协作,仍然是整个行业要攻克的关键难题。
MCP、ACP、A2A、ANP这些通信协议,就是让AI们真正玩在一起的底层基础设施。
如果说MCP让AI连接工具,A2A让AI连接AI,ACP让本地AI组团作战,ANP让全球AI自由合作。那么,真正的AI协作生态,就快要到来了。
未来谁能把这些协议玩转、落地出实际应用,谁就能站上AI协作的风口浪尖。你准备好了吗?
本文已收录于,我的技术博客:tangshiye.cn 里面有,AI 资料,Coze 智能体教程,算法 Leetcode 详解,BAT 面试真题,架构设计,等干货分享。
本文来自博客园,作者:AI架构师汤师爷,转载请注明原文链接:https://www.cnblogs.com/tangshiye/p/19035765

浙公网安备 33010602011771号