23种设计模式——访问者模式
预留通路,回调实现。它的实现主要就是通过预先定义好调用的通路,在被访问的对象上定义accept方法,在访问者的对象上定义visit方法;然后在调用真正发生的时候,通过两次分发的技术,利用预先定义好的通路,回调到访问者具体的实现上。
介绍
意图:主要将数据结构与数据操作分离。
主要解决:稳定的数据结构和易变的操作耦合问题。
何时使用:需要对一个对象结构中的对象进行很多不同的并且不相关的操作,而需要避免让这些操作"污染"这些对象的类,使用访问者模式将这些封装到类中。
如何解决:在被访问的类里面加一个对外提供接待访问者的接口。
关键代码:在数据基础类里面有一个方法接受访问者,将自身引用传入访问者。
应用实例:您在朋友家做客,您是访问者,朋友接受您的访问,您通过朋友的描述,然后对朋友的描述做出一个判断,这就是访问者模式。
优点: 1、符合单一职责原则。 2、优秀的扩展性。 3、灵活性。
缺点: 1、具体元素对访问者公布细节,违反了迪米特原则。 2、具体元素变更比较困难。 3、违反了依赖倒置原则,依赖了具体类,没有依赖抽象。
使用场景: 1、对象结构中对象对应的类很少改变,但经常需要在此对象结构上定义新的操作。 2、需要对一个对象结构中的对象进行很多不同的并且不相关的操作,而需要避免让这些操作"污染"这些对象的类,也不希望在增加新操作时修改这些类。
注意事项:访问者可以对功能进行统一,可以做报表、UI、拦截器与过滤器。
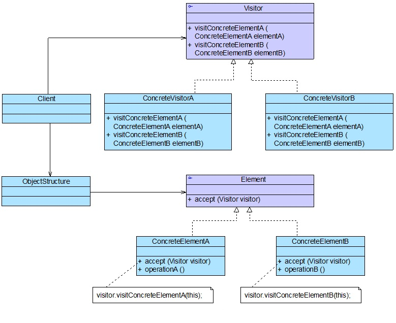
UML结构图

模式结构
- 抽象访问者(Visitor): 定义了对每一个元素
(Element)访问的行为,它的参数就是可以访问的元素,它的方法个数理论上来讲与元素个数(Element的实现类个数)是一样的,从这点不难看出,访问者模式要求元素类的个数不能改变(不能改变的意思是说,如果元素类的个数经常改变,则说明不适合使用访问者模式)。 - 具体访问者(ConcreteVisitor): 给出对每一个元素类访问时所产生的具体行为。
- 抽象节点(Element): 定义了一个接受访问者(
accept)的方法,其意义是指,每一个元素都要可以被访问者访问。 - 具体节点(ConcreteElement): 提供接受访问方法的具体实现,而这个具体的实现,通常情况下是使用访问者提供的访问该元素类的方法。
- 结构对象角色(ObjectStructure): 定义当中所提到的对象结构,对象结构是一个抽象表述,具体点可以理解为一个具有容器性质或者复合对象特性的类,它会含有一组元素(
Element),并且可以迭代这些元素,供访问者访问。
案例
场景:很多人都有养宠物的习惯,这里就以此为例
- 访问者角色:给宠物喂食的人
- 具体访问者角色:主人、其他人
- 抽象元素角色:动物抽象类
- 具体元素角色:宠物狗、宠物猫
- 结构对象角色:主人家
结构图如下:

interface Person {
void feed(Cat cat);
void feed(Dog dog);
}
class Owner implements Person {
@Override
public void feed(Cat cat) {
System.out.println("主人喂食猫");
}
@Override
public void feed(Dog dog) {
System.out.println("主人喂食狗");
}
}
class Someone implements Person {
@Override
public void feed(Cat cat) {
System.out.println("其他人喂食猫");
}
@Override
public void feed(Dog dog) {
System.out.println("其他人喂食狗");
}
}
interface Animal {
void accept(Person person);
}
class Dog implements Animal {
@Override
public void accept(Person person) {
person.feed(this);
System.out.println("好好吃,汪汪汪!!!");
}
}
/**
* 具体节点(元素)角色 -- 宠物猫
*/
class Cat implements Animal {
@Override
public void accept(Person person) {
person.feed(this);
System.out.println("好好吃,喵喵喵!!!");
}
}
class Home {
private List<Animal> nodeList = new ArrayList<>();
void action(Person person) {
for (Animal node : nodeList) {
node.accept(person);
}
}
/**
* 添加操作
*
* @param animal 动物
*/
void add(Animal animal) {
nodeList.add(animal);
}
}
public class Client {
public static void main(String[] args) {
Home home = new Home();
home.add(new Dog());
home.add(new Cat());
Owner owner = new Owner();
home.action(owner);
Someone someone = new Someone();
home.action(someone);
}
}
.运行结果
主人喂食狗
好好吃,汪汪汪!!!
主人喂食猫
好好吃,喵喵喵!!!
其他人喂食狗
好好吃,汪汪汪!!!
其他人喂食猫
好好吃,喵喵喵!!!
转载:https://www.runoob.com/design-pattern/visitor-pattern.html

浙公网安备 33010602011771号