个人项目:论文查重
| 这个作业属于哪个课程 | https://edu.cnblogs.com/campus/gdgy/Networkengineering1834 |
|---|---|
| 这个作业要求在哪里 | https://edu.cnblogs.com/campus/gdgy/Networkengineering1834/homework/11146 |
| 这个作业的目标 | 实现论文查重算法,学会使用PSP表格,学会单元测试 |
1. Github仓库
https://github.com/Z-all-S/DuplicateCheck
2. PSP表格
| PSP2.1 | Personal Software Process Stages | 预估耗时(分钟) | 实际耗时(分钟) |
|---|---|---|---|
| Planning | 计划 | 15 | 15 |
| · Estimate | · 估计这个任务需要多少时间 | 15 | 15 |
| Development | 开发 | 390 | 400 |
| · Analysis | · 需求分析 (包括学习新技术) | 30 | 30 |
| · Design Spec | · 生成设计文档 | 0 | 0 |
| · Design Review | · 设计复审 | 0 | 0 |
| · Coding Standard | · 代码规范 (为目前的开发制定合适的规范) | 0 | 0 |
| · Design | · 具体设计 | 45 | 30 |
| · Coding | · 具体编码 | 240 | 260 |
| · Code Review | · 代码复审 | 45 | 60 |
| · Test | · 测试(自我测试,修改代码,提交修改) | 30 | 20 |
| Reporting | 报告 | 45 | 50 |
| · Test Report | · 测试报告 | 15 | 20 |
| · Size Measurement | · 计算工作量 | 10 | 10 |
| · Postmortem & Process Improvement Plan | · 事后总结, 并提出过程改进计划 | 20 | 20 |
| Total | · 合计 | 450 | 465 |
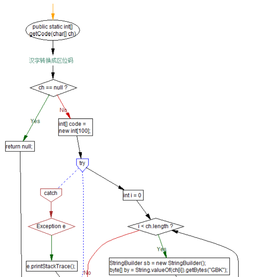
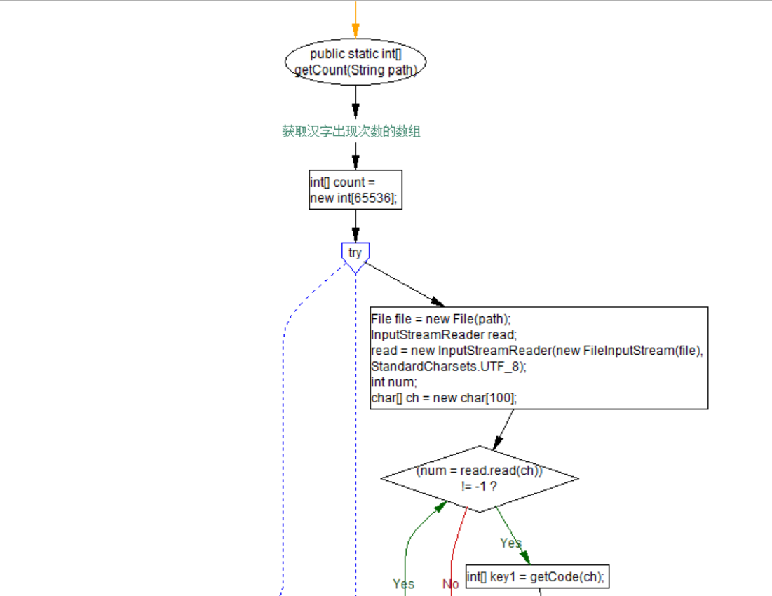
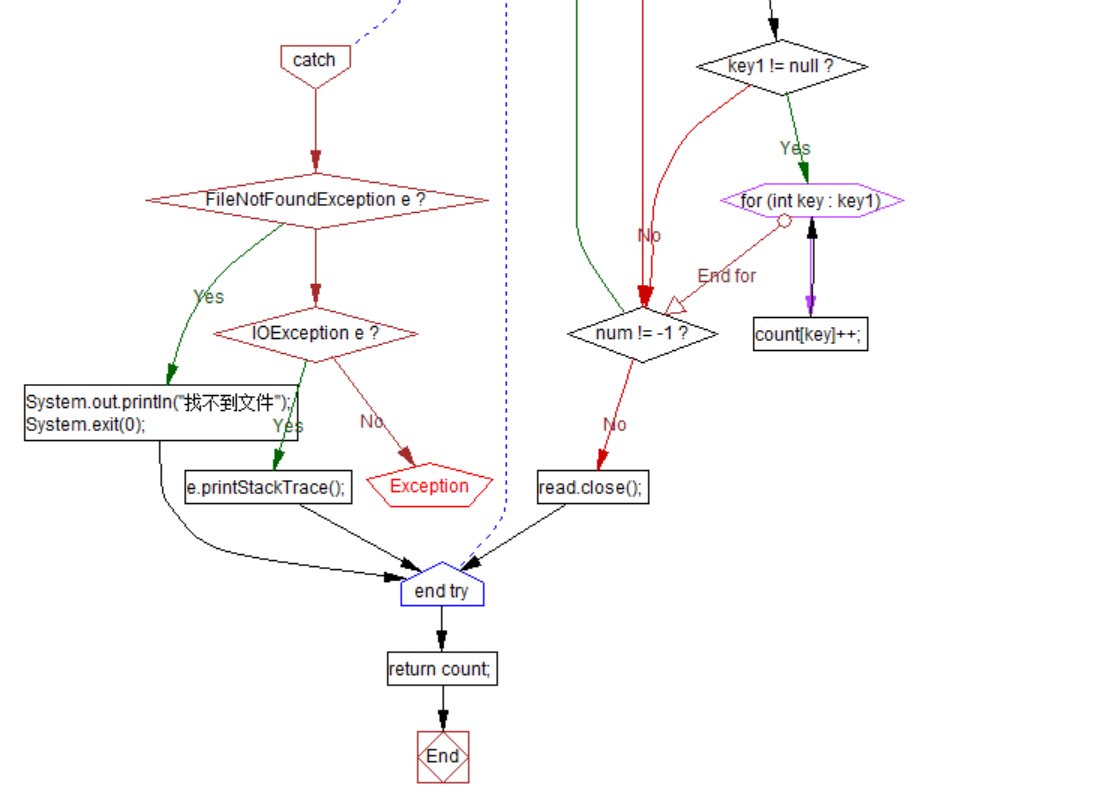
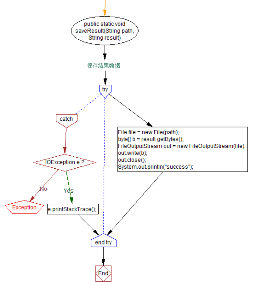
3. 接口的设计与实现过程
算法参考文章:https://www.cnblogs.com/sixiangqimeng/articles/3304768.html
程序流程图
主函数


程序中的方法
1.获取单个文字的区位码


2.获取单个文字出现的次数数组


3.保存结果

4. 计算模块接口部分的性能改进

5. 计算模块部分单元测试展示
命令行输入参数不足

测试未抄袭版本

测试修改版本





6. 计算模块部分异常处理说明
地址输入错误时会抛出FileNotFoundException


浙公网安备 33010602011771号