会员
众包
新闻
博问
闪存
赞助商
HarmonyOS
Chat2DB
所有博客
当前博客
我的博客
我的园子
账号设置
会员中心
简洁模式
...
退出登录
注册
登录
sword861417845
博客园
首页
新随笔
联系
订阅
管理
团队项目-2
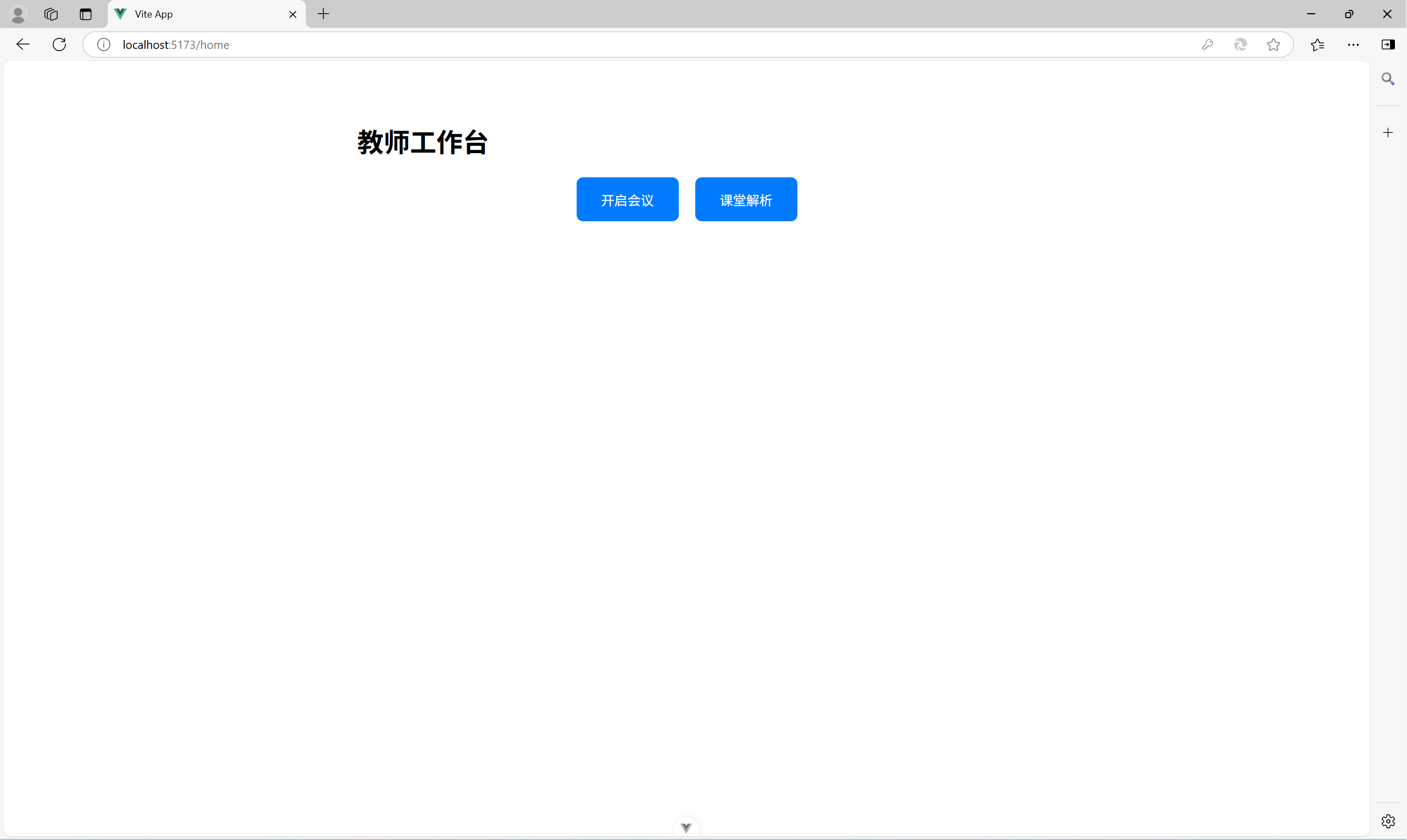
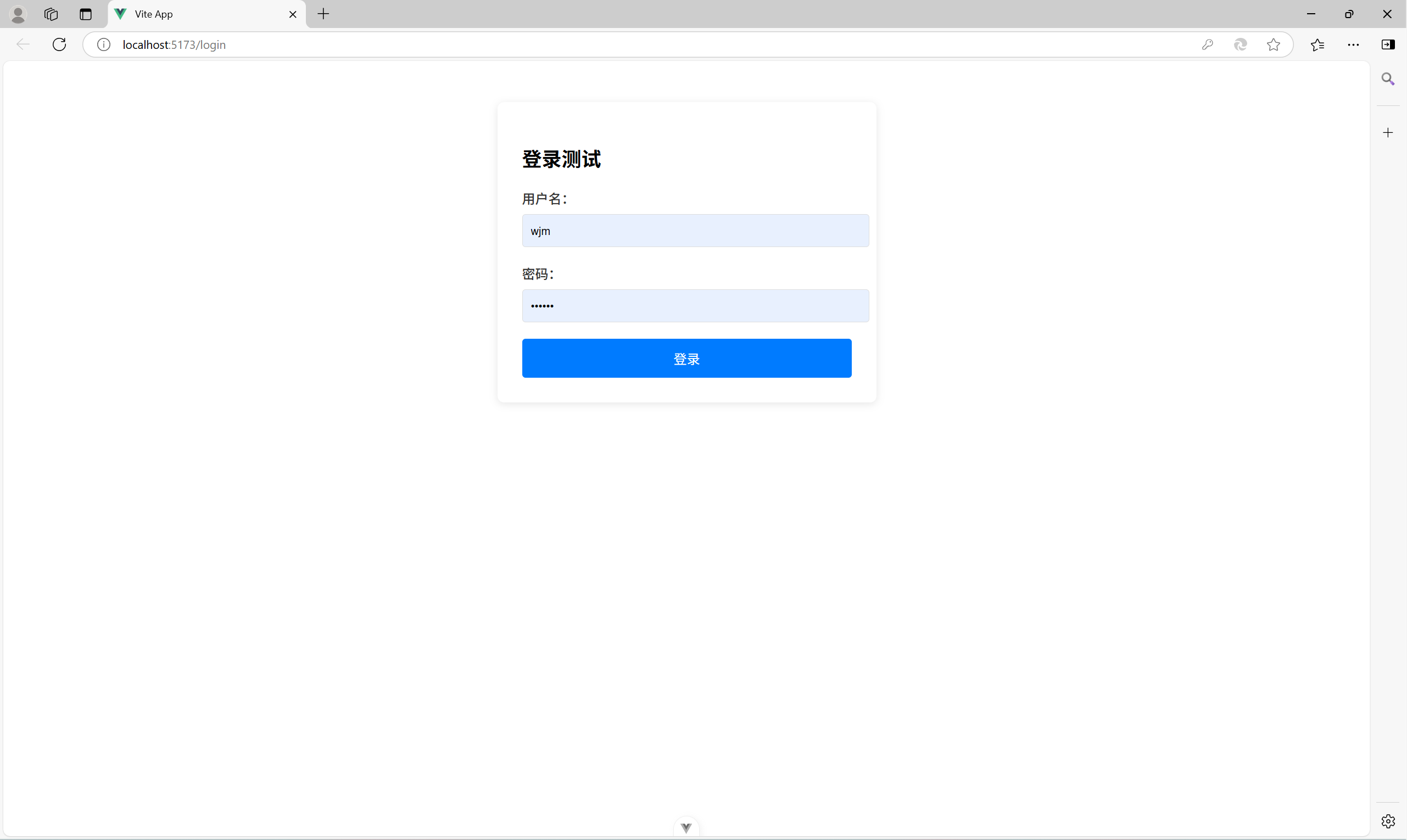
进行了登录功能和页面的设计,并设计了主操作页面,和开启会议后进行课程选择,挑选签到的学生
同时吴完成了人脸识别部分的功能可以对签到人员和未签到人员进行统计
posted @
2025-04-25 21:55
sword_kong
阅读(
6
) 评论(
0
)
收藏
举报
刷新页面
返回顶部
公告