Prometheus监控Kubernetes
初识Kubernetes
Kubernetes 是一个可移植、可扩展的开源平台,用于管理容器化的工作负载和服务,方便进行声明式配置和自动化。Kubernetes 拥有一个庞大且快速增长的生态系统,其服务、支持和工具的使用范围广泛。Kubernetes将一系列的主机看做是一个受管理的海量资源,这些海量资源组成了一个能够方便进行扩展的操作系统。而在Kubernetes中运行着的容器则可以视为是这个操作系统中运行的“进程”,通过Kubernetes这一中央协调器,解决了基于容器应用程序的调度、伸缩、访问负载均衡以及整个系统的管理和监控的问题。
Kubernetes组件
一组工作机器,称为 节点, 会运行容器化应用程序。每个集群至少有一个工作节点。
工作节点会托管 Pod ,而 Pod 就是作为应用负载的组件。 控制平面管理集群中的工作节点和 Pod。 在生产环境中,控制平面通常跨多台计算机运行, 一个集群通常运行多个节点,提供容错性和高可用性。

Kubernetes的核心组件主要由两部分组成:Master组件和Node组件,其中Matser组件提供了集群层面的管理功能,它们负责响应用户请求并且对集群资源进行统一的调度和管理。Node组件会运行在集群的所有节点上,它们负责管理和维护节点中运行的Pod,为Kubernetes集群提供运行时环境。
Master组件主要包括:
- kube-apiserver:负责对外暴露Kubernetes API;
- etcd:用于存储Kubernetes集群的所有数据;
- kube-scheduler: 负责为新创建的Pod选择可供其运行的节点;
- kube-controller-manager: 包含Node Controller,Deployment Controller,Endpoint Controller等等,通过与apiserver交互使相应的资源达到预期状态。
Node组件主要包括:
- kubelet:负责维护和管理节点上Pod的运行状态;
- kube-proxy:负责维护主机上的网络规则以及转发。
- Container Runtime:如Docker,rkt,runc等提供容器运行时环境
参考官方文档:https://kubernetes.io/zh-cn/docs/home/
Kubernetes部署Prometheus
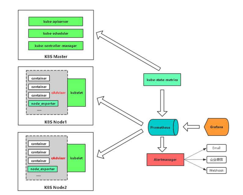
Kubernetes监控思路
kubernetes本身监控:
- Node资源利用率
- Node数量
- 每个Node运行Pod数量
- 资源对象状态
Pod监控:
- Pod总数量及每个控制器预期数量
- Pod状态
- 容器资源利用率:CPU、内存、网络
| 监控指标 | 具体实现 | 举例 |
|---|---|---|
| Pod性能 | cAdvisor | CPU、内存、网络 |
| Node性能 | node-exporter | CPU、内存、网络 |
| K8S资源对象 | kube-state-metrics | Pod、Deployment、Service |

- Pod
kubelet的节点使用cAdvisor提供的metrics接口获取该节点所有Pod和容器相关的性能指标数据。(不可访问)
- Node
使用node_exporter收集器采集节点资源利用率。
项目地址:https://github.com/prometheus/node_exporter
- K8s资源对象
kube-state-metrics采集了k8s中各种资源对象的状态信息。
项目地址:https://github.com/kubernetes/kube-state-metrics
在Kubernetes平台部署相关组件
prometheus-deployment.yaml # 部署Prometheus
prometheus-configmap.yaml # Prometheus配置文件,主要配置Kubernetes服务发现 prometheus-rules.yaml # Prometheus告警规则
grafana.yaml # 可视化展示
node-exporter.yml # 采集节点资源,通过DaemonSet方式部署,并声明让Prometheus收集 kube-state-metrics.yaml # 采集K8s资源,并声明让Prometheus收集
alertmanager-configmap.yaml # 配置文件,配置发件人和收件人
alertmanager-deployment.yaml # 部署Alertmanager告警组件
使用ConfigMaps管理应用配置
当使用Deployment管理和部署应用程序时,用户可以方便了对应用进行扩容或者缩容,从而产生多个Pod实例。为了能够统一管理这些Pod的配置信息,在Kubernetes中可以使用ConfigMaps资源定义和管理这些配置,并且通过环境变量或者文件系统挂载的方式让容器使用这些配置。
- 这里将使用ConfigMaps管理Prometheus的配置文件,创建prometheus-config.yml文件,并写入以下内容:
apiVersion: v1
kind: ConfigMap
metadata:
name: prometheus-config
namespace: monitor
data:
prometheus.yml: |
rule_files: # 引入报警规则文件
- /etc/config/rules/*.rules # 引入定义的警报规则
scrape_configs:
- job_name: prometheus
static_configs:
- targets:
- localhost:9090
# 创建监控任务kubernetes-apiservers,这里指定了服务发现模式为endpoints。Promtheus会查找当前集群中所有的endpoints配置,并通过relabel进行判断是否为apiserver对应的访问地址:
- job_name: kubernetes-apiservers
kubernetes_sd_configs:
- role: endpoints
relabel_configs:
- action: keep
regex: default;kubernetes;https
source_labels:
- __meta_kubernetes_namespace
- __meta_kubernetes_service_name
- __meta_kubernetes_endpoint_port_name
scheme: https
tls_config:
ca_file: /var/run/secrets/kubernetes.io/serviceaccount/ca.crt
insecure_skip_verify: true
bearer_token_file: /var/run/secrets/kubernetes.io/serviceaccount/token
#在relabel_configs配置中第一步用于判断当前endpoints是否为kube-apiserver对用的地址。第二步,替换监控采集地址到kubernetes.default.svc:443即可。重新加载配置文件,重建Promthues实例,得到以下结果
- job_name: kubernetes-nodes-kubelet
kubernetes_sd_configs:
- role: node # 发现集群中的节点
relabel_configs:
# 将标签(.*)作为新标签名,原有值不变
- action: labelmap
regex: __meta_kubernetes_node_label_(.+)
scheme: https
tls_config:
ca_file: /var/run/secrets/kubernetes.io/serviceaccount/ca.crt
insecure_skip_verify: true
bearer_token_file: /var/run/secrets/kubernetes.io/serviceaccount/token
# 各节点的kubelet组件中除了包含自身的监控指标信息以外,kubelet组件还内置了对cAdvisor的支持。cAdvisor能够获取当前节点上运行的所有容器的资源使用情况,通过访问kubelet的/metrics/cadvisor地址可以获取到cadvisor的监控指标,因此和获取kubelet监控指标类似,这里同样通过node模式自动发现所有的kubelet信息,并通过适当的relabel过程,修改监控采集任务的配置。 与采集kubelet自身监控指标相似,这里也有两种方式采集cadvisor中的监控指标:
# 直接访问kubelet的/metrics/cadvisor地址,需要跳过ca证书认证:
- job_name: kubernetes-nodes-cadvisor
kubernetes_sd_configs:
- role: node
relabel_configs:
# 将标签(.*)作为新标签名,原有值不变
- action: labelmap
regex: __meta_kubernetes_node_label_(.+)
# 实际访问指标接口 https://NodeIP:10250/metrics/cadvisor,这里替换默认指标URL路径
- target_label: __metrics_path__
replacement: /metrics/cadvisor
scheme: https
tls_config:
ca_file: /var/run/secrets/kubernetes.io/serviceaccount/ca.crt
insecure_skip_verify: true
bearer_token_file: /var/run/secrets/kubernetes.io/serviceaccount/token
# 或者insecure_skip_verify: true 语句去掉,通过api-server提供的代理地址访问kubelet的/metrics/cadvisor地址
#添加 - target_label: __address__
# replacement: kubernetes.monitor.svc:443
#将这个修改为api入口 replacement: /aip/v1/nodes/${1}/proxy/metrics/cadvisor
- job_name: kubernetes-service-endpoints
kubernetes_sd_configs:
- role: endpoints # 从Service列表中的Endpoint发现Pod为目标
relabel_configs:
# Service没配置注解prometheus.io/scrape的不采集
- action: keep
regex: true
source_labels:
- __meta_kubernetes_service_annotation_prometheus_io_scrape
# 重命名采集目标协议
- action: replace
regex: (https?)
source_labels:
- __meta_kubernetes_service_annotation_prometheus_io_scheme
target_label: __scheme__
# 重命名采集目标指标URL路径
- action: replace
regex: (.+)
source_labels:
- __meta_kubernetes_service_annotation_prometheus_io_path
target_label: __metrics_path__
# 重命名采集目标地址
- action: replace
regex: ([^:]+)(?::\d+)?;(\d+)
replacement: $1:$2
source_labels:
- __address__
- __meta_kubernetes_service_annotation_prometheus_io_port
target_label: __address__
# 将K8s标签(.*)作为新标签名,原有值不变
- action: labelmap
regex: __meta_kubernetes_service_label_(.+)
# 生成命名空间标签
- action: replace
source_labels:
- __meta_kubernetes_namespace
target_label: kubernetes_namespace
# 生成Service名称标签
- action: replace
source_labels:
- __meta_kubernetes_service_name
target_label: kubernetes_name
# 为Prometheus创建监控采集任务kubernetes-pods
- job_name: kubernetes-pods
kubernetes_sd_configs:
- role: pod # 发现所有Pod为目标
# 重命名采集目标协议
relabel_configs:
- action: keep
regex: true
source_labels:
- __meta_kubernetes_pod_annotation_prometheus_io_scrape
# 重命名采集目标指标URL路径
- action: replace
regex: (.+)
source_labels:
- __meta_kubernetes_pod_annotation_prometheus_io_path
target_label: __metrics_path__
# 重命名采集目标地址
- action: replace
regex: ([^:]+)(?::\d+)?;(\d+)
replacement: $1:$2
source_labels:
- __address__
- __meta_kubernetes_pod_annotation_prometheus_io_port
target_label: __address__
# 将K8s标签(.*)作为新标签名,原有值不变
- action: labelmap
regex: __meta_kubernetes_pod_label_(.+)
# 生成命名空间标签
- action: replace
source_labels:
- __meta_kubernetes_namespace
target_label: kubernetes_namespace
# 生成Service名称标签
- action: replace
source_labels:
- __meta_kubernetes_pod_name
target_label: kubernetes_pod_name
# 通过以上relabel过程实现对Pod实例的过滤,以及采集任务地址替换,从而实现对特定Pod实例监控指标的采集。需要说明的是kubernetes-pods并不是只针对Node Exporter而言,对于用户任意部署的Pod实例,只要其提供了对Prometheus的支持,用户都可以通过为Pod添加注解的形式为其添加监控指标采集的支持。
alerting: # 在底部添加alerting配置。配置Prometheus与Alertmanager通信
alertmanagers:
- static_configs:
- targets: ["alertmanager:80"]
定义Prometheus警报规则并引入配置
- 这里将使用ConfigMaps管理Prometheus的告警规则,创建prometheus-rules.yml文件,并写入以下内容:
apiVersion: v1
kind: ConfigMap
metadata:
name: prometheus-rules
namespace: monitor
data:
general.rules: |
groups:
- name: general.rules # 定义这组告警的组名
rules:
- alert: InstanceDown # 警报名 可理解为警告的标题
expr: up == 0 # 判断某值的规则 up{instance="192.168.23.11:9090"}
for: 1m # 上面规则持续5分钟为0进行告警,5分钟内触发是pending状态
labels: # 定义警报标签
severity: error # 定义警报等级为 error
annotations: # 备注描述
summary: "Instance {{ $labels.instance }} 停止工作" # 警告中呈现的具体信息可以写在这里
description: "{{ $labels.instance }} job {{ $labels.job }} 已经停止5分钟以上."
node.rules: |
groups:
- name: node.rules
rules:
- alert: NodeFilesystemUsage
expr: |
100 - (node_filesystem_free{fstype=~"ext4|xfs"} /
node_filesystem_size{fstype=~"ext4|xfs"} * 100) > 80
for: 1m
labels:
severity: warning
annotations:
summary: "Instance {{ $labels.instance }} : {{ $labels.mountpoint }} 分区使用率过高"
description: "{{ $labels.instance }}: {{ $labels.mountpoint }} 分区使用大于80% (当前值: {{ $value }})"
- alert: NodeMemoryUsage
expr: |
100 - (node_memory_MemFree+node_memory_Cached+node_memory_Buffers) /
node_memory_MemTotal * 100 > 80
for: 1m
labels:
severity: warning
annotations:
summary: "Instance {{ $labels.instance }} 内存使用率过高"
description: "{{ $labels.instance }}内存使用大于80% (当前值: {{ $value }})"
- alert: NodeCPUUsage
expr: |
100 - (avg(irate(node_cpu_seconds_total{mode="idle"}[5m])) by (instance) * 100) > 60
for: 1m
labels:
severity: warning
annotations:
summary: "Instance {{ $labels.instance }} CPU使用率过高"
description: "{{ $labels.instance }}CPU使用大于60% (当前值: {{ $value }})"
- alert: KubeNodeNotReady
expr: |
kube_node_status_condition{condition="Ready",status="true"} == 0
for: 1m
labels:
severity: error
annotations:
message: '{{ $labels.node }} 已经有10多分钟没有准备好了.'
pod.rules: |
groups:
- name: pod.rules
rules:
- alert: PodCPUUsage
expr: |
sum(rate(container_cpu_usage_seconds_total{image!=""}[1m]) * 100) by (pod, namespace) > 80
for: 5m
labels:
severity: warning
annotations:
summary: "命名空间: {{ $labels.namespace }} | Pod名称: {{ $labels.pod }} CPU使用大于80% (当前值: {{ $value }})"
- alert: PodMemoryUsage
expr: |
sum(container_memory_rss{image!=""}) by(pod, namespace) /
sum(container_spec_memory_limit_bytes{image!=""}) by(pod, namespace) * 100 != +inf > 80
for: 5m
labels:
severity: warning
annotations:
summary: "命名空间: {{ $labels.namespace }} | Pod名称: {{ $labels.pod }} 内存使用大于80% (当前值: {{ $value }})"
- alert: PodNetworkReceive
expr: |
sum(rate(container_network_receive_bytes_total{image!="",name=~"^k8s_.*"}[5m]) /1000) by (pod,namespace) > 30000
for: 5m
labels:
severity: warning
annotations:
summary: "命名空间: {{ $labels.namespace }} | Pod名称: {{ $labels.pod }} 入口流量大于30MB/s (当前值: {{ $value }}K/s)"
- alert: PodNetworkTransmit
expr: |
sum(rate(container_network_transmit_bytes_total{image!="",name=~"^k8s_.*"}[5m]) /1000) by (pod,namespace) > 30000
for: 5m
labels:
severity: warning
annotations:
summary: "命名空间: {{ $labels.namespace }} | Pod名称: {{ $labels.pod }} 出口流量大于30MB/s (当前值: {{ $value }}/K/s)"
- alert: PodRestart
expr: |
sum(changes(kube_pod_container_status_restarts_total[1m])) by (pod,namespace) > 0
for: 1m
labels:
severity: warning
annotations:
summary: "命名空间: {{ $labels.namespace }} | Pod名称: {{ $labels.pod }} Pod重启 (当前值: {{ $value }})"
- alert: PodFailed
expr: |
sum(kube_pod_status_phase{phase="Failed"}) by (pod,namespace) > 0
for: 5s
labels:
severity: error
annotations:
summary: "命名空间: {{ $labels.namespace }} | Pod名称: {{ $labels.pod }} Pod状态Failed (当前值: {{ $value }})"
- alert: PodPending
expr: |
sum(kube_pod_status_phase{phase="Pending"}) by (pod,namespace) > 0
for: 1m
labels:
severity: error
annotations:
summary: "命名空间: {{ $labels.namespace }} | Pod名称: {{ $labels.pod }} Pod状态Pending (当前值: {{ $value }})"
使用Deployment部署Prometheus
ConfigMap资源创建成功后,我们就可以通过Volume挂载的方式,将Prometheus的配置文件挂载到容器中。 这里我们通过Deployment部署Prometheus Server实例,创建prometheus-deployment.yml文件,并写入以下内容:
apiVersion: apps/v1
kind: Deployment
metadata:
name: prometheus
namespace: monitor
labels:
k8s-app: prometheus
spec:
replicas: 1
selector:
matchLabels:
k8s-app: prometheus
template:
metadata:
labels:
k8s-app: prometheus
spec:
serviceAccountName: prometheus
initContainers:
- name: "init-chown-data"
image: "busybox:latest"
imagePullPolicy: "IfNotPresent"
command: ["chown", "-R", "65534:65534", "/data"] #nobody用户,用来运行一些不需要任何权限的程序
volumeMounts:
- name: prometheus-data
mountPath: /data
subPath: ""
containers:
- name: prometheus-server-configmap-reload
image: "jimmidyson/configmap-reload:v0.1"
imagePullPolicy: "IfNotPresent"
args:
- --volume-dir=/etc/config
- --webhook-url=http://localhost:9090/-/reload #热重启
volumeMounts:
- name: config-volume
mountPath: /etc/config
readOnly: true
resources:
limits:
cpu: 10m
memory: 10Mi
requests:
cpu: 10m
memory: 10Mi
- name: prometheus-server
image: "prom/prometheus:v2.20.0"
imagePullPolicy: "IfNotPresent"
args:
- --config.file=/etc/config/prometheus.yml
- --storage.tsdb.path=/data
# libraries和templates,其分别指定页面组件以及页面的存储路径。
- --web.console.libraries=/etc/prometheus/console_libraries
- --web.console.templates=/etc/prometheus/consoles
- --web.enable-lifecycle #开启热更新配置
ports:
- containerPort: 9090
readinessProbe:
httpGet:
path: /-/ready
port: 9090
initialDelaySeconds: 30
timeoutSeconds: 30
livenessProbe:
httpGet:
path: /-/healthy
port: 9090
initialDelaySeconds: 30
timeoutSeconds: 30
resources:
limits:
cpu: 500m
memory: 1500Mi
requests:
cpu: 200m
memory: 1000Mi
volumeMounts:
- name: config-volume
mountPath: /etc/config
- name: prometheus-data
mountPath: /data
subPath: ""
- name: prometheus-rules
mountPath: /etc/config/rules
volumes:
- name: config-volume
configMap:
name: prometheus-config
- name: prometheus-rules
configMap:
name: prometheus-rules
- name: prometheus-data
persistentVolumeClaim:
claimName: prometheus
---
apiVersion: v1
kind: PersistentVolumeClaim
metadata:
name: prometheus
namespace: monitor
spec:
storageClassName: "managed-nfs-storage"
accessModes:
- ReadWriteMany
resources:
requests:
storage: 10Gi
---
apiVersion: v1
kind: Service
metadata:
name: prometheus
namespace: monitor
spec:
type: NodePort
ports:
- name: http
port: 9090
protocol: TCP
targetPort: 9090
nodePort: 30090
selector:
k8s-app: prometheus
---
apiVersion: v1
kind: ServiceAccount
metadata:
name: prometheus
namespace: monitor
---
apiVersion: rbac.authorization.k8s.io/v1
kind: ClusterRole
metadata:
name: prometheus
rules:
- apiGroups:
- ""
resources:
- nodes
- nodes/metrics
- services
- endpoints
- pods
verbs:
- get
- list
- watch
- apiGroups:
- ""
resources:
- configmaps
verbs:
- get
- nonResourceURLs:
- "/metrics"
verbs:
- get
---
apiVersion: rbac.authorization.k8s.io/v1
kind: ClusterRoleBinding
metadata:
name: prometheus
roleRef:
apiGroup: rbac.authorization.k8s.io
kind: ClusterRole
name: prometheus
subjects:
- kind: ServiceAccount
name: prometheus
namespace: monitor
该文件中分别定义了Service、Deployment、PVC动态存储、ServiceAccount、ClusterRole、ClusterRoleBinding,Service类型为NodePort,这样我们可以通过虚拟机IP和端口访问到Prometheus实例。为了能够让Prometheus实例实现持久化存储,定义了PersistentVolumeClaim动态创建PV,将数据挂在到PV中。
为了能够让Prometheus能够访问收到认证保护的Kubernetes API,我们首先需要做的是,对Prometheus进行访问授权。在Kubernetes中主要使用基于角色的访问控制模型(Role-Based Access Control),用于管理Kubernetes下资源访问权限。首先我们需要在Kubernetes下定义角色(ClusterRole),并且为该角色赋予相应的访问权限。同时创建Prometheus所使用的账号(ServiceAccount),最后则是将该账号与角色进行绑定(ClusterRoleBinding)。其中需要注意的是ClusterRole是全局的,不需要指定命名空间。而ServiceAccount是属于特定命名空间的资源。
在完成角色权限以及用户的绑定之后,就可以指定Prometheus使用特定的ServiceAccount创建Pod实例。
使用NodeExporter监控集群资源使用情况
为了能够采集集群中各个节点的资源使用情况,我们需要在各节点中部署一个Node Exporter实例。在本章的“部署Prometheus”小节,我们使用了Kubernetes内置的控制器之一Deployment。Deployment能够确保Prometheus的Pod能够按照预期的状态在集群中运行,而Pod实例可能随机运行在任意节点上。而与Prometheus的部署不同的是,对于Node Exporter而言每个节点只需要运行一个唯一的实例,此时,就需要使用Kubernetes的另外一种控制器Daemonset。顾名思义,Daemonset的管理方式类似于操作系统中的守护进程。Daemonset会确保在集群中所有(也可以指定)节点上运行一个唯一的Pod实例。
apiVersion: apps/v1
kind: DaemonSet
metadata:
name: node-exporter
namespace: monitor
labels:
k8s-app: node-exporter
spec:
selector:
matchLabels:
k8s-app: node-exporter
version: v0.15.2
template:
metadata:
labels:
k8s-app: node-exporter
version: v0.15.2
spec:
containers:
- name: prometheus-node-exporter
image: "prom/node-exporter:v0.15.2"
imagePullPolicy: "IfNotPresent"
args:
- --path.procfs=/host/proc
- --path.sysfs=/host/sys
ports:
- name: metrics
containerPort: 9100
hostPort: 9100
volumeMounts:
- name: proc
mountPath: /host/proc
readOnly: true
- name: sys
mountPath: /host/sys
readOnly: true
resources:
limits:
cpu: 10m
memory: 50Mi
requests:
cpu: 10m
memory: 50Mi
hostNetwork: true
hostPID: true
hostIPC: true
volumes:
- name: proc
hostPath:
path: /proc
- name: sys
hostPath:
path: /sys
- name: rootfs
hostPath:
path: /
- name: dev
hostPath:
path: /dev
---
apiVersion: v1
kind: Service
metadata:
name: node-exporter
namespace: monitor
annotations:
prometheus.io/scrape: "true"
spec:
clusterIP: None
ports:
- name: metrics
port: 9100
protocol: TCP
targetPort: 9100
selector:
k8s-app: node-exporter
由于Node Exporter需要能够访问宿主机,因此这里指定了hostNetwork和hostPID,让Pod实例能够以主机网络以及系统进程的形式运行。同时YAML文件中也创建了NodeExporter相应的Service。这样通过Service就可以访问到对应的NodeExporter实例。
使用Deployment部署kube-state-metrics采集k8s中各种资源对象的状态信息,具体方案如官网示例:https://github.com/kubernetes/kube-state-metrics/tree/main/examples/standard
apiVersion: apps/v1
kind: Deployment
metadata:
name: kube-state-metrics
namespace: monitor
labels:
k8s-app: kube-state-metrics
spec:
selector:
matchLabels:
k8s-app: kube-state-metrics
version: v1.3.0
replicas: 1
template:
metadata:
labels:
k8s-app: kube-state-metrics
version: v1.3.0
spec:
serviceAccountName: kube-state-metrics
containers:
- name: kube-state-metrics
image: lizhenliang/kube-state-metrics:v1.8.0
ports:
- name: http-metrics
containerPort: 8080
- name: telemetry
containerPort: 8081
readinessProbe:
httpGet:
path: /healthz
port: 8080
initialDelaySeconds: 5
timeoutSeconds: 5
- name: addon-resizer
image: lizhenliang/addon-resizer:1.8.6
resources:
limits:
cpu: 100m
memory: 30Mi
requests:
cpu: 100m
memory: 30Mi
env:
- name: MY_POD_NAME
valueFrom:
fieldRef:
fieldPath: metadata.name
- name: MY_POD_NAMESPACE
valueFrom:
fieldRef:
fieldPath: metadata.namespace
volumeMounts:
- name: config-volume
mountPath: /etc/config
command:
- /pod_nanny
- --config-dir=/etc/config
- --container=kube-state-metrics
- --cpu=100m
- --extra-cpu=1m
- --memory=100Mi
- --extra-memory=2Mi
- --threshold=5
- --deployment=kube-state-metrics
volumes:
- name: config-volume
configMap:
name: kube-state-metrics-config
---
apiVersion: v1
kind: ConfigMap
metadata:
name: kube-state-metrics-config
namespace: monitor
data:
NannyConfiguration: |-
apiVersion: nannyconfig/v1alpha1
kind: NannyConfiguration
---
apiVersion: v1
kind: Service
metadata:
name: kube-state-metrics
namespace: monitor
annotations:
# 为了区分哪些Pod实例是可以供Prometheus进行采集的
prometheus.io/scrape: 'true' # 自动发现集群中的 Service
spec:
ports:
- name: http-metrics
port: 8080
targetPort: http-metrics
protocol: TCP
- name: telemetry
port: 8081
targetPort: telemetry
protocol: TCP
selector:
k8s-app: kube-state-metrics
---
apiVersion: v1
kind: ServiceAccount
metadata:
name: kube-state-metrics
namespace: monitor
---
apiVersion: rbac.authorization.k8s.io/v1
kind: ClusterRole
metadata:
name: kube-state-metrics
rules:
- apiGroups: [""]
resources:
- configmaps
- secrets
- nodes
- pods
- services
- resourcequotas
- replicationcontrollers
- limitranges
- persistentvolumeclaims
- persistentvolumes
- namespaces
- endpoints
verbs: ["list", "watch"]
- apiGroups: ["apps"]
resources:
- statefulsets
- daemonsets
- deployments
- replicasets
verbs: ["list", "watch"]
- apiGroups: ["batch"]
resources:
- cronjobs
- jobs
verbs: ["list", "watch"]
- apiGroups: ["autoscaling"]
resources:
- horizontalpodautoscalers
verbs: ["list", "watch"]
- apiGroups: ["networking.k8s.io", "extensions"]
resources:
- ingresses
verbs: ["list", "watch"]
- apiGroups: ["storage.k8s.io"]
resources:
- storageclasses
verbs: ["list", "watch"]
- apiGroups: ["certificates.k8s.io"]
resources:
- certificatesigningrequests
verbs: ["list", "watch"]
- apiGroups: ["policy"]
resources:
- poddisruptionbudgets
verbs: ["list", "watch"]
---
apiVersion: rbac.authorization.k8s.io/v1
kind: Role
metadata:
name: kube-state-metrics-resizer
namespace: monitor
rules:
- apiGroups: [""]
resources:
- pods
verbs: ["get"]
- apiGroups: ["extensions","apps"]
resources:
- deployments
resourceNames: ["kube-state-metrics"]
verbs: ["get", "update"]
---
apiVersion: rbac.authorization.k8s.io/v1
kind: ClusterRoleBinding
metadata:
name: kube-state-metrics
roleRef:
apiGroup: rbac.authorization.k8s.io
kind: ClusterRole
name: kube-state-metrics
subjects:
- kind: ServiceAccount
name: kube-state-metrics
namespace: monitor
---
apiVersion: rbac.authorization.k8s.io/v1
kind: RoleBinding
metadata:
name: kube-state-metrics
namespace: monitor
roleRef:
apiGroup: rbac.authorization.k8s.io
kind: Role
name: kube-state-metrics-resizer
subjects:
- kind: ServiceAccount
name: kube-state-metrics
namespace: monitor
AlertManager
AlertManager处理由客户端应用程序(如Prometheus服务器)发送的警报。
它负责重复数据消除、分组,并将它们路由到正确的接收器集成(如电子邮件、PagerDuty或monitorGenie)。
它还负责消除和抑制警报。
通过翻译官方文档可以了解到,AlertManager是负责为Prometheus(本身不会发送警报)发送警报的工具.
AlertManager不是简单发送警报,可以消除重复警报,分组,抑制警报功能.并支持多接收器.
Prometheus->触发定义的警报规则->AlertManager->发送警报到指定通知渠道.
为了能让Prometheus发送警报,我们需要:
- 搭建AlertManager服务.
- 定义AlertManager通知配置.
- 定义Prometheus警报规则并引入.
- 测试警报.
- 定义通知模板.
定义AlertManager通知配置
apiVersion: v1
kind: ConfigMap
metadata:
name: alertmanager-config
namespace: monitor
data:
alertmanager.yml: |
global:
resolve_timeout: 5m # 处理超时时间,默认为5min
smtp_smarthost: 'smtp.163.com:25' # 邮箱smtp服务器代理
smtp_from: 'baojingtongzhi@163.com' # 发送邮箱名称
smtp_auth_username: 'baojingtongzhi@163.com' # 邮箱帐户
smtp_auth_password: 'NCKBJTSASSXMRQBM' # 邮箱授权码(注意是授权码,不知道自己查一下)
# 定义警报接收者信息
receivers:
- name: default-receiver # 警报
email_configs: # 邮箱配置
- to: "zhenliang369@163.com" # 接收警报的email配置
route:
group_interval: 1m # 重复发送警报的周期
group_wait: 10s # 组内等待时间,触发阈值后,XXs后发送本组警报
receiver: default-receiver # 发送警报的接收者的名称
repeat_interval: 1m # 每个组之前间隔时间(group_by设定的值划分的组)
搭建Alertmanager服务
apiVersion: apps/v1
kind: Deployment
metadata:
name: alertmanager
namespace: monitor
spec:
replicas: 1
selector:
matchLabels:
k8s-app: alertmanager
version: v0.14.0
template:
metadata:
labels:
k8s-app: alertmanager
version: v0.14.0
spec:
containers:
- name: prometheus-alertmanager
image: "prom/alertmanager:v0.14.0"
imagePullPolicy: "IfNotPresent"
args:
- --config.file=/etc/config/alertmanager.yml
- --storage.path=/data
- --web.external-url=/
ports:
- containerPort: 9093
readinessProbe:
httpGet:
path: /#/status
port: 9093
initialDelaySeconds: 30
timeoutSeconds: 30
volumeMounts:
- name: config-volume
mountPath: /etc/config
- name: storage-volume
mountPath: "/data"
subPath: ""
resources:
limits:
cpu: 10m
memory: 50Mi
requests:
cpu: 10m
memory: 50Mi
- name: prometheus-alertmanager-configmap-reload
image: "jimmidyson/configmap-reload:v0.1"
imagePullPolicy: "IfNotPresent"
args:
- --volume-dir=/etc/config
- --webhook-url=http://localhost:9093/-/reload
volumeMounts:
- name: config-volume
mountPath: /etc/config
readOnly: true
resources:
limits:
cpu: 10m
memory: 10Mi
requests:
cpu: 10m
memory: 10Mi
volumes:
- name: config-volume
configMap:
name: alertmanager-config
- name: storage-volume
persistentVolumeClaim:
claimName: alertmanager
---
apiVersion: v1
kind: PersistentVolumeClaim
metadata:
name: alertmanager
namespace: monitor
spec:
storageClassName: managed-nfs-storage
accessModes:
- ReadWriteOnce
resources:
requests:
storage: "2Gi"
---
apiVersion: v1
kind: Service
metadata:
name: alertmanager
namespace: monitor
spec:
type: "NodePort"
ports:
- name: http
port: 80
protocol: TCP
targetPort: 9093
nodePort: 30093
selector:
k8s-app: alertmanager
访问IP:30093可以查看AlertManager的web界面(类似prometheus的web界面).
可视化视图工具grafana
参考官网示例:https://grafana.com/docs/grafana/latest/setup-grafana/installation/kubernetes/
n apiVersion: apps/v1
kind: Deployment
metadata:
name: grafana
namespace: monitor
spec:
replicas: 1
selector:
matchLabels:
app: grafana
template:
metadata:
labels:
app: grafana
spec:
containers:
- name: grafana
image: grafana/grafana:7.1.0
ports:
- containerPort: 3000
protocol: TCP
resources:
limits:
cpu: 100m
memory: 256Mi
requests:
cpu: 100m
memory: 256Mi
volumeMounts:
- name: grafana-data
mountPath: /var/lib/grafana
subPath: grafana
securityContext:
fsGroup: 472
runAsUser: 472
volumes:
- name: grafana-data
persistentVolumeClaim:
claimName: grafana
---
apiVersion: v1
kind: PersistentVolumeClaim
metadata:
name: grafana
namespace: monitor
spec:
storageClassName: "managed-nfs-storage"
accessModes:
- ReadWriteMany
resources:
requests:
storage: 5Gi
---
apiVersion: v1
kind: Service
metadata:
name: grafana
namespace: monitor
spec:
type: NodePort
ports:
- port : 80
targetPort: 3000
nodePort: 30030
selector:
app: grafana

浙公网安备 33010602011771号