JVM系列一:概述
一、概述
1.1、Java发展历史过程中的重大事件
2007年,Java平台迎来了新伙伴Clojure;
2008年,Oracle 收购了BEA,得到了JRockit虚拟机;
2009年,Twitter宣布把后台大部分程序从Ruby迁移到Scala,这是Java平台的又一次大规模应用;
2010年,oracle收购了sun,获得Java商标和最具价值的HotSpot虚拟机。此时Oracle拥有市场占用率最高的两款虚拟机HotSpot和JRockit,并计划在未来对它们进行整合: HotRockit;
2011年,JDK7发布。在JDK 1.7u4中,正式启用了新的垃圾回收器G1。2017年,JDK9发布。将G1设置为默认Gc,替代CMS同年,IBM的J9开源,形成了现在的open J9社区;
2018年,Android的Java侵权案判决,Google赔偿oracle计88亿美元,同年,oracle宣告JavaEE成为历史名词,JDBC、JMS、Servlet赠予Eclipse基金会同年,JDK11发布,LTs版本的JDK,发布革命性的zGc,调整JDK授权许可;
2019年,JDK12发布,加入RedHat领导开发的shenandoah GC。
1.2、虚拟机与Java虚拟机
1.2.1、虚拟机
所谓虚拟机(virtual Machine),就是一台虚拟的计算机。它是一款软件,用来执行一系列虚拟计算机指令。大体上,虚拟机可以分为系统虚拟机和程序虚拟机。
系统虚拟机:大名鼎鼎的Visual Box,VMware就属于系统虚拟机,它们完全是对物理计算机的仿真,提供了一个可运行完整操作系统的软件平台;
程序虚拟机:程序虚拟机的典型代表就是Java虚拟机,它专门为执行单个计算机程序而设计,在Java虚拟机中执行的指令我们称为Java字节码指令。无论是系统虚拟机还是程序虚拟机,在上面运行的软件都被限制于虚拟机提供的资源中;
1.2.2、Java虚拟机
(1)Java虚拟机是一台执行Java字节码的虚拟计算机,它拥有独立的运行机制,其运行的Java字节码也未必由Java语言编译而成;
(2)JVM平台的各种语言可以共享Java虚拟机带来的跨平台性、优秀的垃圾回器,以及可靠的即时编译器;
(3)Java技术的核心就是Java虚拟机(JVM,Java virtual Machine) ,因为所有的Java程序都运行在Java虚拟机内部;
1.2.3、作用
Java虚拟机就是二进制字节码的运行环境,负责装载字节码到其内部,解释/编译为对应平台上的机器指令执行。每一条Java指令,Java虚拟机规范中都有详细定义,如怎么取操作数,怎么处理操作数,处理结果放在哪里。
1.2.4、JVM的特点
(1)一次编译,到处运行;
(2)自动内存管理;
(3)自动垃圾回收功能;
1.2.5、JVM的位置
JVM是运行在操作系统之上的,与硬件没有直接的交互。

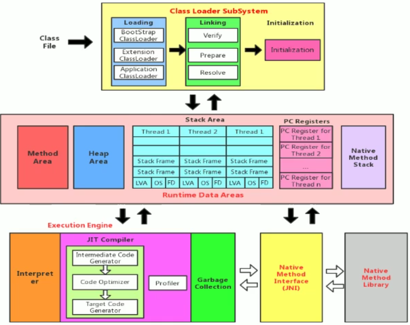
1.3、JVM的整体结构


 
1.4、JVM的生命周期
1.4.1、启动
Java虚拟机的启动是通过引导类加载器(bootstrap class loader)创建一个初始类(initial class)来完成的,这个类是由虚拟机的具体实现指定的。
1.4.2、运行
(1)一个运行中的Java虚拟机有着一个清晰的任务,即:执行Java程序;
(2)程序开始执行时它才运行,程序结束时它就停止;
(3)执行一个Java程序的时候,真真正正执行的是一个叫做Java虚拟机的进程;
1.4.3、退出
当发生以下情况时,虚拟机将退出:
(1)程序正常执行结束;
(2)程序在执行过程中遇到了异常或者错误而异常终止;
(3)由于操作系统出现错误而导致Java虚拟机进程终止;
(4)某线程调用Runtime类的halt()方法或者System类的exit()方法,并且Java安全管理器也允许这次halt或者exit操作;
除此之外,JNI(Java Native Interface)规范描述了JNI Invocation API来加载或者卸载Java虚拟机时,Java虚拟机退出的情况;
1.5、各种JVM
1.5.1、SUN公司的HotSpot VM
Hotspot历史
- 最初由一家名为“Longview Technologies"的小公司设计;
- 1997年,此公司被sun收购; 2009年,sun公司被甲骨文收购;
- JDK1.3时,HotSpot VM成为默认虚拟机;
当前现状
- 目前Hotspot占有绝对的市场地位,称霸武林;
- 
不管是现在仍在广泛使用的JDK6,还是使用比例较多的JDK8中,默认的虚拟机都是HotSpot; 
- sun/oracle JDK和openJDK的默认虚拟机;
- 从服务器、桌面到移动端、嵌入式都有应用;
- 名称中的Hotspot指的就是它的热点代码探测技术;
(1)通过计数器找到最具编译价值代码,触发即时编译或栈上替换;
(2)通过编译器与解释器协同工作,在最优化的程序响应时间与最佳执行性能中取得平衡;
1.5.2、SUN Classic VM
- 早在1996年Java1.0版本的时候,sun公司发布了一款名为sun classic VM的Java虚拟机,它同时也是世界上第一款商用Java虚拟机,JDK1.4时完全被淘汰;
- 这款虚拟机内部只提供解释器;
- 如果使用JIT编译器,就需要进行外挂。但是一旦使用了JIT编译器,JIT就会接管虚拟机的执行系统。解释器就不再工作。解释器和编译器不能配合工作;
- 现在hotspot内置了此虚拟机;
1.5.3、Exact VM
- 为了解决上一个虚拟机问题,jdk1.2时,sun提供了此虚拟机;
- Exact Memory Management:准确式内存管理;
- 也可以叫Non-conservative/Accurate Memory Management;
- 虚拟机可以知道内存中某个位置的数据具体是什么类型;
 
- 具备现代高性能虚拟机的雏形;
- 热点探测;
- 编译器与解释器混合工作模式;
 
- 只在solaris平台短暂使用,其他平台上还是classic vm英雄气短,终被Hotspot虚拟机替换;
1.5.4、BEA的JRockit
- 专注于服务器端应用  
- 它可以不太关注程序启动速度,因此JRockit内部不包含解析器实现,全部代码都靠即时编译器编译后执行;
 
- 大量的行业基准测试显示,JRockit JVM是世界上最快的JVM
- 使用JRockit产品,客户已经体验到了显著的性能提高(一些超过了70% )和硬件成本的减少(达50%);
 
- 
优势:全面的Java运行时解决方案组合 - 
JRockit面向延迟敏感型应用的解决方案JRockit Real Time提供以毫秒或微秒级的JVM响应时间,适合财务、军事指挥、电信网络的需要; 
- MissionControl服务套件,它是一组以极低的开销来监控、管理和分析生产环境中的应用程序的工具;
 
- 
- 
2008年,BEA被oracle收购; 
- oracle表达了整合两大优秀虚拟机的工作,大致在JDK 8中完成。整合的方式是在HotSpot的基础上,移植JRockit的优秀特性;
- 高斯林:目前就职于谷歌,研究人工智能和水下机器人;
1.5.4、IBM的J9
- 
全称:工BM Technology for Java virtual Machine,简称IT4J,内部代号:J9; 
- 市场定位与HotSpot接近,服务器端、桌面应用、嵌入式等多用途VM;
- 广泛用于工BM的各种Java产品;
- 目前,有影响力的三大商用虚拟机之一,号称是世界上最快的Java虚拟机;
- 2017年左右,IBM发布了开源J9 VM,命名为openJ9,交给Eclipse基金会管理,也称为 Eclipse openJ9;
 
                    
                     
                    
                 
                    
                
 
                
            
         
         浙公网安备 33010602011771号
浙公网安备 33010602011771号