MySQL基础
MySQL基础
MySQL的整体架构

从上往下看,依次会分为网络连接层、系统服务层、存储引擎层、以及文件系统层,往往编写SQL后,都会遵守着MySQL的这个架构往下走。
- 连接层:主要是指数据库连接池,会负责处理所有客户端接入的工作。
- 服务层:主要包含
SQL接口、解析器、优化器以及缓存缓冲区四块区域。 - 存储引擎层:这里是指
MySQL支持的各大存储引擎,如InnoDB、MyISAM等。 - 文件系统层:涵盖了所有的日志,以及数据、索引文件,位于系统硬盘上。
网络连接层
MySQL与客户端之间会采用半双工的通讯机制工作,与之对应的还有“全双工、单工”的工作模式:
- 全双工:代表通讯的双方在同一时间内,即可以发送数据,也可以接收数据。
- 半双工:代表同一时刻内,单方要么只能发送数据,要么只能接受数据。
- 单工:当前连接只能发送数据或只能接收数据,也就是“单向类型的通道”。
MySQL也会“安排”一条线程维护当前客户端的连接,这条线程也会时刻标识着当前连接在干什么工作,可以通过show processlist;命令查询所有正在运行的线程。
数据库连接池
show VARIABLES LIKE '%MAX_CONNECTIONS';查看当前DB的最大连接数。
set GLOBAL max_connections = 200; 修改数据库的最大连接数。
show status like 'Thread%'; 对客户端的连接数的统计。
系统服务层
- Sql接口:会作为客户端连接传递
SQL语句时的入口,并且作为数据库返回数据时的出口。 - 解析器:作用主要是做词法分析、语义分析、语法树生成
- 优化器:生成执行计划,比如选择最合适的索引,选择最合适的
join方式等。 - 缓存&缓冲
show GLOBAL VARIABLES like '%query_cache_type%';是否开启show GLOBAL VARIABLES like '%query_cache_size%';缓存大小
存储引擎层
存储引擎是MySQL数据库中与磁盘文件打交道的子系统,不同的引擎底层访问文件的机制也存在些许细微差异,引擎也不仅仅只负责数据的管理,也会负责库表管理、索引管理等,MySQL中所有与磁盘打交道的工作,最终都会交给存储引擎来完成。
文件系统层
日志模块
①binlog二进制日志,主要记录MySQL数据库的所有写操作(增删改)。
②redo-log重做/重写日志,MySQL崩溃时,对于未落盘的操作会记录在这里面,用于重启时重新落盘(InnoDB专有的)。
③undo-logs撤销/回滚日志:记录事务开始前[修改数据]的备份,用于回滚事务。
④error-log:错误日志:记录MySQL启动、运行、停止时的错误信息。
⑤general-log常规日志,主要记录MySQL收到的每一个查询或SQL命令。
⑥slow-log:慢查询日志,主要记录执行时间较长的SQL。
⑦relay-log:中继日志,主要用于主从复制做数据拷贝。
数据模块
db.opt文件:主要记录当前数据库使用的字符集和验证规则等信息。
.frm文件:存储表结构的元数据信息文件,每张表都会有一个这样的文件。
.MYD文件:用于存储表中所有数据的文件(MyISAM引擎独有的)。
.MYI文件:用于存储表中索引信息的文件(MyISAM引擎独有的)。
.ibd文件:用于存储表数据和索引信息的文件(InnoDB引擎独有的)。
.ibdata文件:用于存储共享表空间的数据和索引的文件(InnoDB引擎独有)。
.ibdata1文件:这个主要是用于存储MySQL系统(自带)表数据及结构的文件。
.ib_logfile0/.ib_logfile1文件:用于故障数据恢复时的日志文件。
.cnf/.ini:MySQL的配置文件,Windows下是.ini,其他系统大多为.cnf。
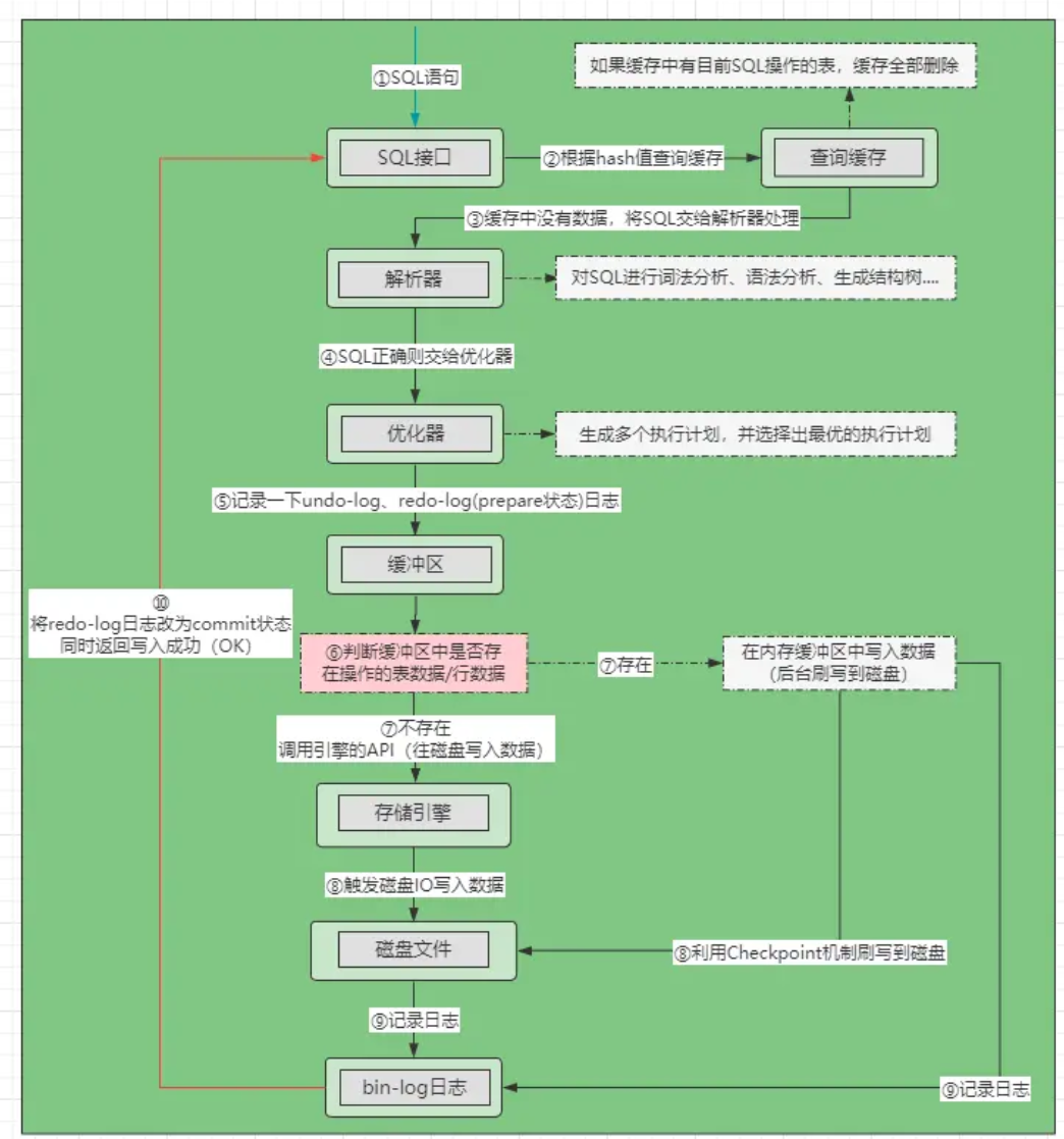
一条SQL的执行流程
读sql:

①先将SQL发送给SQL接口,SQL接口会对SQL语句进行哈希处理。
②SQL接口在缓存中根据哈希值检索数据,如果缓存中有则直接返回数据。
③缓存中未命中时会将SQL交给解析器,解析器会判断SQL语句是否正确:
- 错误:抛出
1064错误码及相关的语法错误信息。 - 正确:将
SQL语句交给优化器处理,进入第④步。
④优化器根据SQL制定出不同的执行方案,并择选出最优的执行计划。
⑤工作线程根据执行计划,调用存储引擎所提供的API获取数据。
⑥存储引擎根据API调用方的操作,去磁盘中检索数据(索引、表数据....)。
⑦发生磁盘IO后,对于磁盘中符合要求的数据逐条返回给SQL接口。
⑧SQL接口会对所有的结果集进行处理(剔除列、合并数据....)并返回。
写sql:

①先将SQL发送给SQL接口,SQL接口会对SQL语句进行哈希处理。
②在缓存中根据哈希值检索数据,如果缓存中有则将对应表的所有缓存全部删除。
③经过缓存后会将SQL交给解析器,解析器会判断SQL语句是否正确:
- 错误:抛出
1064错误码及相关的语法错误信息。 - 正确:将
SQL语句交给优化器处理,进入第④步。
④优化器根据SQL制定出不同的执行方案,并择选出最优的执行计划。
⑤在执行开始之前,先记录一下undo-log日志和redo-log(prepare状态)日志。
⑥在缓冲区中查找是否存在当前要操作的行记录或表数据(内存中):
- 存在:
- ⑦直接对缓冲区中的数据进行写操作。
- ⑧然后利用
Checkpoint机制刷写到磁盘。
- 不存在:
- ⑦根据执行计划,调用存储引擎的
API。 - ⑧发生磁盘
IO,对磁盘中的数据做写操作。
- ⑦根据执行计划,调用存储引擎的
⑨写操作完成后,记录bin-log日志,同时将redo-log日志中的记录改为commit状态。
⑩将SQL执行耗时及操作成功的结果返回给SQL接口,再由SQL接口返回给客户端。
日志:
大部分日志记录也是采用先写到缓冲区中,然后再异步刷写到磁盘中。
- 那内存中的日志数据何时会刷写到磁盘呢?对于这点则是由刷盘策略来决定的,
redo-log日志的刷盘策略由innodb_flush_log_at_trx_commit参数控制,而bin-log日志的刷盘策略则可以通过sync_binlog参数控制:
-
innodb_flush_log_at_trx_commit0:有事务提交的情况下,每间隔一秒时间刷写一次日志到磁盘。1:每次提交事务时,都刷写一次日志到磁盘(性能最差,最安全,默认策略)。2:每当事务提交时,把日志记录放到内核缓冲区,刷写的时机交给OS控制(性能最佳)。
-
sync_binlog0:同上述innodb_flush_log_at_trx_commit参数的2,交给OS控制(默认)。1:同上述innodb_flush_log_at_trx_commit参数的1,每次提交事务都会刷盘。
数据库表设计
三大范式
-
第一范式:原子性,每个字段的值不能再分。
-
第二范式:唯一性,表内每行数据必须描述同一业务属性的数据。
-
第三范式:独立性,表中每个非主键字段之间不能存在依赖性。
-
巴斯范式:主键字段独立性,联合主键字段之间不能存在依赖性。
-
第四范式:表中字段不能存在多值依赖关系。
-
第五范式:表中字段的数据之间不能存在连接依赖关系。
-
域键范式:试图研究出一个库表设计时的终极完美范式。
索引
分类
-
数据结构层次:B+Tree,B-Tree,Hash,R-Tree;
-
字段数量:
-
单列索引:唯一索引,主键索引,普通索引等。
-
多列索引:联合索引等。
-
前缀索引。
-
-
功能层次:
- 普通索引
- 唯一索引
- 主键索引
- 全文索引
- 空间索引
-
存储方式:
- 聚簇索引:索引数据和表数据在磁盘中的位置是一起的
- 非聚簇索引:
各类索引的优劣分析
- 主键索引为什么使用自增ID(一般);
- 联合索引命中率
- 唯一索引的快慢
如何创建索引
- ①经常频繁用作查询条件的字段应酌情考虑为其创建索引。
- ②表的主外键或连表字段,必须建立索引,因为能很大程度提升连表查询的性能。
- ③建立索引的字段,一般值的区分性要足够高,这样才能提高索引的检索效率。
- ④建立索引的字段,值不应该过长,如果较长的字段要建立索引,可以选择前缀索引。
- ⑤建立联合索引,应当遵循最左前缀原则,将多个字段之间按优先级顺序组合。
- ⑥经常根据范围取值、排序、分组的字段应建立索引,因为索引有序,能加快排序时间。
- ⑦对于唯一索引,如果确认不会利用该字段排序,那可以将结构改为
Hash结构。 - ⑧尽量使用联合索引代替单值索引,联合索引比多个单值索引查询效率要高。
同时,除开上述一些建立索引的原则外,在建立索引时还需有些注意点:
- ❶值经常会增删改的字段,不合适建立索引,因为每次改变后需维护索引结构。
- ❷一个字段存在大量的重复值时,不适合建立索引,比如之前举例的性别字段。
- ❸索引不能参与计算,因此经常带函数查询的字段,并不适合建立索引。
- ❹一张表中的索引数量并不是越多越好,一般控制在
3,最多不能超过5。 - ❺建立联合索引时,一定要考虑优先级,查询频率最高的字段应当放首位。
- ❻当表的数据较少,不应当建立索引,因为数据量不大时,维护索引反而开销更大。
- ❼索引的字段值无序时,不推荐建立索引,因为会造成页分裂,尤其是主键索引。
索引失效问题
- sql语句查询条件带有‘OR’
- sql语句中含有计算
- 模糊查询like前加上了%
- 联合索引未满足最左匹配原则
- 反向的范围操作导致的索引失效。例如:not in,not like 等
索引下推
就是将Server层筛选数据的工作,下推到引擎层处理。
为什么是B+Tree
-
二叉树不适合作为索引结构的原因:
- ①如果索引的字段值是按顺序增长的,二叉树会转变为链表结构。
- ②由于结构转变成了链表结构,因此检索的过程和全表扫描无异。
- ③由于树结构在磁盘中,各节点的数据并不连续,因此无法利用局部性原理。
-
红黑树不适合作为索引结构的原因:
- ①虽然对比二叉树来说,树高有所降低,但数据量一大时,依旧会有很大的高度。
- ②每个节点中只存储一个数据,节点之间还是不连续的,依旧无法利用局部性原理。
-
B树不适合作为索引结构的原因:
- 虽然对比之前的红黑树更矮,检索数据更快,也能够充分利用局部性原理减少
IO次数,但对于大范围查询的需求,依旧需要通过多次磁盘IO来检索数据。
- 虽然对比之前的红黑树更矮,检索数据更快,也能够充分利用局部性原理减少
MySQL事务
数据库的事务一般也要求满足ACID原则,ACID是关系型数据库实现事务机制时必须要遵守的原则。
ACID主要涵盖四条原则,即:
A/Atomicity:原子性C/Consistency:一致性I/Isolation:独立性/隔离性D/Durability:持久性
1.0 事务回滚点
假设目前有一个事务,由很多条SQL组成,但是我想让其中一部分执行成功后,就算后续SQL执行失败也照样提交,这样可以做到吗?从前面的理论上来看,一个事务要么全部执行成功,要么全部执行失败,似乎做不到啊,但实际上是可以做到的,这里需要利用事务的回滚点机制
在某些
SQL执行成功后,但后续的操作有可能成功也有可能失败,但不管成功亦或失败,你都想让前面已经成功的操作生效时,此时就可在当前成功的位置设置一个回滚点。当后续操作执行失败时,就会回滚到该位置,而不是回滚整个事务中的所有操作,这个机制则称之为事务回滚点。
在MySQL中提供了两个关于事务回滚点的命令:
savepoint point_name:添加一个事务回滚点rollback to point_name:回滚到指定的事务回滚点
2.0 MySQL事务的隔离机制
在MySQL中,事务隔离机制分为了四个级别:
- ①
Read uncommitted/RU:读未提交 - ②
Read committed/RC:读已提交 - ③
Repeatable read/RR:可重复读 - ④
Serializable:序列化/串行化
2.1、脏读、幻读、不可重复读问题
- 脏读:意思是指一个事务读到了其他事务还未提交的数据
- 不可重复读:在一个事务中,多次读取同一数据,先后读取到的数据不一致。(修改)
- 幻读:指同一个事务内多次查询返回的结果集不一样。(增加)
2.2、事务的四大隔离级别
-
①读未提交:这种隔离级别是基于「写互斥锁」实现的,当一个事务开始写某一个数据时,另外一个事务也来操作同一个数据,此时为了防止出现问题则需要先获取锁资源,只有获取到锁的事务,才允许对数据进行写操作,同时获取到锁的事务具备排他性/互斥性,也就是其他线程无法再操作这个数据。但读操作却并不是互斥的,也就是当一个事务在写某个数据时,就算没有提交事务,其他事务来读取该数据时,也可以读到未提交的数据。
-
②读已提交:在这个隔离级别中,对于写操作同样会使用「写互斥锁」,也就是两个事务操作同一数据时,会出现排他性,而对于读操作则使用了一种名为
MVCC多版本并发控制的技术处理,也就是有事务中的SQL需要读取当前事务正在操作的数据时,MVCC机制不会让另一个事务读取正在修改的数据,而是读取上一次提交的数据(也就是读原本的老数据)。 -
③可重复读:在可重复读级别中,是在一个事务只有第一次执行查询会创建一个
ReadView,在这个事务的生命周期内,所有的查询都会从这一个ReadView中读取数据,从而确保了一个事务中多次读取相同数据是一致的,也就是解决了不可重复读问题。 -
④序列化/串行化:是将所有的事务按序排队后串行化处理,也就是操作同一张表的事务只能一个一个执行,事务在执行前需要先获取表级别的锁资源,拿到锁资源的事务才能执行,其余事务则陷入阻塞,等待当前事务释放锁。
2.3.3、事务隔离机制的命令
简单认识MySQL事务隔离机制后,接着来看看一些关于事务隔离机制的命令:
-- 方式①:查询当前数据库的隔离级别
SELECT @@tx_isolation;
-- 方式②:查询当前数据库的隔离级别
show variables like '%tx_isolation%';
-- 设置隔离级别为RU级别(当前连接生效)
set transaction isolation level read uncommitted;
-- 设置隔离级别为RC级别(全局生效)
set global transaction isolation level read committed;
-- 设置隔离级别为RR级别(当前连接生效)
-- 这里和上述的那条命令作用相同,是第二种设置的方式
set tx_isolation = 'repeatable-read';
-- 设置隔离级别为最高的serializable级别(全局生效)
set global.tx_isolation = 'serializable';
3.0 事务实现原理
MySQL的事务机制是基于日志实现的
undo-log:主要记录SQL的撤销日志,比如目前是insert语句,就记录一条delete日志。
redo-log:记录当前SQL归属事务的状态,以及记录修改内容和修改页的位置。
bin-log:记录每条SQL操作日志,主要是用于数据的主从复制与数据恢复/备份。
MySQL锁
1.1、MySQL锁机制的分类
MySQL的锁机制与索引机制类似,都是由存储引擎负责实现的,这也就意味着不同的存储引擎,支持的锁也并不同,这里是指不同的引擎实现的锁粒度不同。但除开从锁粒度来划分锁之外,其实锁也可以从其他的维度来划分,因此也会造出很多关于锁的名词,下面先简单梳理一下MySQL的锁体系:
- 以锁粒度的维度划分:
- ①表锁:
- 全局锁:加上全局锁之后,整个数据库只能允许读,不允许做任何写操作。
- 元数据锁 /
MDL锁:基于表的元数据加锁,加锁后整张表不允许其他事务操作。 - 意向锁:这个是
InnoDB中为了支持多粒度的锁,为了兼容行锁、表锁而设计的。 - 自增锁 /
AUTO-INC锁:这个是为了提升自增ID的并发插入性能而设计的。
- ②页面锁
- ③行锁:
- 记录锁 /
Record锁:也就是行锁,一条记录和一行数据是同一个意思。 - 间隙锁 /
Gap锁:InnoDB中解决幻读问题的一种锁机制。 - 临建锁 /
Next-Key锁:间隙锁的升级版,同时具备记录锁+间隙锁的功能。
- 记录锁 /
- ①表锁:
- 以互斥性的维度划分:
- 共享锁 /
S锁:不同事务之间不会相互排斥、可以同时获取的锁。 - 排他锁 /
X锁:不同事务之间会相互排斥、同时只能允许一个事务获取的锁。 - 共享排他锁 /
SX锁:MySQL5.7版本中新引入的锁,主要是解决SMO带来的问题。
- 共享锁 /
- 以操作类型的维度划分:
- 读锁:查询数据时使用的锁。
- 写锁:执行插入、删除、修改、
DDL语句时使用的锁。
- 以加锁方式的维度划分:
- 显示锁:编写
SQL语句时,手动指定加锁的粒度。 - 隐式锁:执行
SQL语句时,根据隔离级别自动为SQL操作加锁。
- 显示锁:编写
- 以思想的维度划分:
- 乐观锁:每次执行前认为自己会成功,因此先尝试执行,失败时再获取锁。
- 悲观锁:每次执行前都认为自己无法成功,因此会先获取锁,然后再执行。
放眼望下来,是不是看着还蛮多的,但总归说来说去其实就共享锁、排他锁两种,只是加的方式不同,加的地方不同,因此就演化出了这么多锁的称呼。
MVCC机制
MVCC机制的全称为Multi-Version Concurrency Control,即多版本并发控制技术,主要是为了提升数据库并发性能而设计的,其中采用更好的方式处理了读-写并发冲突,做到即使有读写冲突时,也可以不加锁解决,从而确保了任何时刻的读操作都是非阻塞的。
MVCC机制在MySQL中,仅有InnoDB引擎支持,而在该引擎中,MVCC机制只对RC、RR两个隔离级别下的事务生效。当然,RC、RR两个不同的隔离级别中,MVCC的实现也存在些许差异。
实现原理
- 隐藏字段:隐藏主键,删除标识,最近更新事务id,回滚指针。
- undo-log日志,记录旧数据,由指针连接
- ReadView(当前事务id,活跃事务id列表,最小活跃事务id,下一个要分配的事务id)
具体实现
- RU:一个事务可以读到其他事务未提交的数据,但同时要求解决脏写(更新覆盖)问题。
- 即写操作加排他锁,读操作不加锁!
- RC:事务中,不允许读另一个事务还未提交的数据。
- 写操作会加排他锁,而读操作会使用
MVCC机制。每次select时都会生成ReadView快照。
- 写操作会加排他锁,而读操作会使用
- RR:解决不可重复读问题
- 写操作加排他锁,对读操作依旧采用
MVCC机制,但RR级别中,一个事务中只有首次select会生成ReadView快照。
- 写操作加排他锁,对读操作依旧采用
- Serializable:串行化,解决幻读问题
- 所有写操作加临键锁(具备互斥特性),所有读操作加共享锁。
日志
一、Undo-log 回滚日志
事务回滚:当一条写入类型的SQL执行时,都会记录Undo-log日志,会生成相应的反SQL放入到Undo-log中。
MVCC机制:Undo-log中记录的旧数据并不仅仅只有一条,一条相同的行数据可能存在多条不同版本的Undo记录,内部会通过roll_ptr回滚指针,组成一个单向链表,而这个链表则被称之为Undo版本链。
当一条写SQL执行时,不会直接去往磁盘中的xx.ibdata文件写数据,而是会写在undo_log_buffer缓冲区中。
Undo-log相关的参数
最后再来看看关于Undo-log的一些参数,其实在MySQL5.5之前没有太多参数,如下:
innodb_max_undo_log_size:本地磁盘文件中,Undo-log的最大值,默认1GB。innodb_rollback_segments:指定回滚段的数量,默认为1个。
除开上述两个参数外,其他参数基本上是在MySQL5.6才有的,如下:
innodb_undo_directory:指定Undo-log的存放目录,默认放在.ibdata文件中。innodb_undo_logs:指定回滚段的数量,默认为128个,也就是之前的innodb_rollback_segments。innodb_undo_tablespaces:指定Undo-log分成几个文件来存储,必须开启innodb_undo_directory参数。innodb_undo_log_truncate:是否开启Undo-log的在线压缩功能,即日志文件超过大小一半时自动压缩,默认OFF关闭。
在MySQL5.5版本以后,Undo-log日志支持单独存放,并且多出了几个参数可以调整Undo-log的区域。
二、Redo-log 重做日志
Redo-log则用来实现数据的恢复。
工作线程执行SQL前,写的Redo-log日志,也是写在了内存中的redo_log_buffer缓冲区。
刷盘策略
-
redo-log日志的刷盘策略由innodb_flush_log_at_trx_commit参数控制:0:有事务提交的情况下,每间隔一秒时间刷写一次日志到磁盘。1:每次提交事务时,都刷写一次日志到磁盘(性能最差,最安全,默认策略)。2:每当事务提交时,把日志记录放到内核缓冲区,刷写的时机交给OS控制(性能最佳)。
Redo-log相关的参数
这里也列举出几个Redo-log日志中,较为重要的系统参数:
innodb_flush_log_at_trx_commit:设置redo_log_buffer的刷盘策略,默认每次提交事务都刷盘。innodb_log_group_home_dir:指定redo-log日志文件的保存路径,默认为./。innodb_log_buffer_size:指定redo_log_buffer缓冲区的大小,默认为16MB。innodb_log_files_in_group:指定redo日志的磁盘文件个数,默认为2个。innodb_log_file_size:指定redo日志的每个磁盘文件的大小限制,默认为48MB。
其中主要讲一下Redo-log的本地磁盘文件个数,为啥默认是两个呢?因为MySQL通过来回写这两个文件的形式记录Redo-log日志,用两个日志文件组成一个“环形”,如下:

先来简单解释一下图中存在的两根指针:
write pos:这根指针用来表示当前Redo-log文件写到了哪个位置。check point:这根指针表示目前哪些Redo-log记录已经失效且可以被擦除(覆盖)。
两根指针中间区域,也就是图中的红色区域,代表是可以写入日志记录的可用空间,而蓝色区域则表示日志落盘但数据还未落盘的记录,这句话怎么理解呢?
当一个事务写了
redo-log日志、并将数据写入缓冲区后,但数据还未写到本地的表数据文件中,此时这个事务对应的redo-log记录就为上图中的蓝色,而当一个事务所写的数据也落盘后,对应的redo-log记录就会变为红色。
当write pos指针追上check point指针时,红色区域就会消失,也就代表Redo-log文件满了,再当MySQL执行写操作时就会被阻塞,因为无法再写入redo-log日志了,所以会触发checkpoint刷盘机制,将redo-log记录对应的事务数据,全部刷写到磁盘中的表数据文件后,阻塞的写事务才能继续执行。
触发
checkpoint刷盘机制后,随着数据的落盘,check point指针也会不断的向后移动,红色区域也会不断增长,因此阻塞的写事务才能继续执行。
OK~,再补齐一些关于checkpoint机制的系统参数:
innodb_log_write_ahead_size:设置checkpoint刷盘机制每次落盘动作的大小,默认为8K,如果你要设置,必须要为4k的整数倍。innodb_log_compressed_pages:是否对Redo日志开启页压缩机制,默认ON,这跟InnoDB的页压缩技术有关。innodb_log_checksums:Redo日志完整性效验机制,默认开启,必须要开启,否则有可能刷写数据时,只刷一半,出现类似于“网络粘包”的问题。
Redo-log的两阶段提交
如果redo-log只写一次,那不管谁先写(与bin-log日志),都有可能造成主从同步数据时的不一致问题出现,为了解决该问题,redo-log就被设计成了两阶段提交模式,设置成两阶段提交后,整个执行过程有三处崩溃点:
redo-log(prepare):在写入准备状态的redo记录时宕机,事务还未提交,不会影响一致性。bin-log:在写bin记录时崩溃,重启后会根据redo记录中的事务ID,回滚前面已写入的数据。redo-log(commit):在bin-log写入成功后,写redo(commit)记录时崩溃,因为bin-log中已经写入成功了,所以从机也可以同步数据,因此重启时直接再次提交事务,写入一条redo(commit)记录即可。
通过这种两阶段提交的方案,就能够确保redo-log、bin-log两者的日志数据是相同的,bin-log中有的主机再恢复,如果bin-log没有则直接回滚主机上写入的数据,确保整个数据库系统的数据一致性。
三、bin-log 变更日志
Bin-log日志也被称之为二进制日志,作用与Redo-log类似,主要是记录所有对数据库表结构变更和表数据修改的操作,对于select、show这类读操作并不会记录。bin-log是MySQL-Server级别的日志,也就是所有引擎都能用的日志,而redo-log、undo-log都是InnoDB引擎专享的,无法跨引擎生效。
3.1、bin-log的缓冲区
为啥要单独把bin-log的缓冲区拎出来讲呢?因为它跟redo-log、undo-log的缓冲区并不同,前面的两种日志缓冲区,都位于InnoDB创建的共享BufferPool中,而bin_log_buffer是位于每条线程中的。
3.2、Bin-log本地日志文件的格式
日志记录共有Statment、Row、Mixed三种格式。
Statment:每一条会对数据库产生变更的SQL语句都会记录到bin-log中。
Row:这种模式就是为了解决Statment模式的缺陷,Row模式中不再记录每条造成变更的SQL语句,而是记录具体哪一个分区中的、哪一个页中的、哪一行数据被修改了。
Mixed:这种被称为混合模式,即Statment、Row的结合版,因为Statment模式会导致数据出现不一致,而Row模式数据量又会很大,因此Mixed模式结合了两者的优劣势,对于可以复制的SQL采用Statment模式记录,对于无法复制的SQL采用Row记录。
3.3、Redo-log、Bin-log两者的区别
对于Redo-log、Bin-log两者的区别,主要可以从四个维度上来说:
- ①生效范围不同,
Redo-log是InnoDB专享的,Bin-log是所有引擎通用的。 - ②写入方式不同,
Redo-log是用两个文件循环写,而Bin-log是不断创建新文件追加写。 - ③文件格式不同,
Redo-log中记录的都是变更后的数据,而Bin-log会记录变更SQL语句。 - ④使用场景不同,
Redo-log主要实现故障情况下的数据恢复,Bin-log则用于数据灾备、同步。
3.4、bin-log相关的参数
log_bin:是否开启bin-log日志,默认ON开启,表示会记录变更DB的操作。log_bin_basename:设置bin-log日志的存储目录和文件名前缀,默认为./bin.0000x。log_bin_index:设置bin-log索引文件的存储位置,因为本地有多个日志文件,需要用索引来确定目前该操作的日志文件。binlog_format:指定bin-log日志记录的存储方式,可选Statment、Row、Mixed。max_binlog_size:设置bin-log本地单个文件的最大限制,最多只能调整到1GB。binlog_cache_size:设置为每条线程的工作内存,分配多大的bin-log缓冲区。sync_binlog:控制bin-log日志的刷盘频率。binlog_do_db:设置后,只会收集指定库的bin-log日志,默认所有库都会记录。
四、其他日志
error-log:MySQL线上MySQL由于非外在因素(断电、硬件损坏...)导致崩溃时,辅助线上排错的日志。涵盖了MySQL-Server的启动、停止运行的时间,以及报错的诊断信息,也包括了错误、警告和提示等多个级别的日志详情。
slow-log:系统响应缓慢时,用于定位问题SQL的日志,其中记录了查询时间较长的SQL。
slow_query_log:设置是否开启慢查询日志,默认OFF关闭。slow_query_log_file:指定慢查询日志的存储目录及文件名。- 通过开启和分析
general log(查询日志)来设置long_query_time参数,指定查询SQL的阈值(即sql查询时间超过多久认为是慢查询)。
relay-log:搭建MySQL高可用热备架构时,用于同步数据的辅助日志。 relay log在单库中是见不到的,该类型的日志仅存在主从架构中的从机上,主从架构中的从机,其数据基本上都是复制主机bin-log日志同步过来的,而从主机复制过来的bin-log数据放在哪儿呢?也就是放在relay-log日志中,中继日志的作用就跟它的名字一样,仅仅只是作为主从同步数据的“中转站”。
MySQL的内存

1.1、MySQL Server - 工作组件
数据库的连接池中,存的到底是什么?存的实际上就是数据库连接对象,MySQL内部的连接对象,其中包含了客户端连接信息,如客户端IP、登录的用户、所连接的DB....等这类信息,同时这些连接对象在内部会绑定一条工作线程,因此你也可以将它理解成是一个线程池!MySQL复用连接的本质,实则是在复用线程,出现一个新的客户端连接时,首先会根据客户端信息为其创建连接对象,然后再复用连接池中的空闲线程。
1.2、工作线程的本地内存
工作线程的本地内存区域,也被称之为线程私有区,即MySQL在创建每条线程时,都会为其分配这些内存:
thread_stack:线程堆栈,主要用于暂时存储运行的SQL语句及运算数据,和Java虚拟机栈类似。
sort_buffer:排序缓冲区,执行排序SQL时,用于存放排序后数据的临时缓冲区。
join_buffer:连接缓冲区,做连表查询时,存放符合连表查询条件的数据临时缓冲区。
read_buffer:顺序读缓冲区,MySQL磁盘IO一次读一页数据,这个是顺序IO的数据临时缓冲区。
read_rnd_buffer:随机读缓冲区,当基于无序字段查询数据时,这里存放随机读到的数据。
net_buffer:网络连接缓冲区,这里主要是存放当前线程对应的客户端连接信息。
tmp_table:内存临时表,当SQL中用到了临时表时,这里存放临时表的结构及数据。
bulk_insert_buffer:MyISAM批量插入缓冲区,批量insert时,存放临时数据的缓冲区。
bin_log_buffer:bin-log日志缓冲区,bin-log的缓冲区被设计在工作线程的本地内存中。
1.3、MySQL共享内存区
Key Buffer:MyISAM表的索引缓冲区,提升MyISAM表的索引读写速度。
Query Cache:查询缓存区,缓冲SQL的查询结果,提升热点SQL的数据检索效率。
Thread Cache:线程缓存区,存放工作线程运行期间,一些需要被共享的临时数据。
Table Cache:表数据文件的文件描述符缓存,提升数据表的打开效率。
Table Definition Cache:表结构文件的文件描述符缓存,提升结构表的打开效率。
1.4、存储引擎缓冲区
Data Page:写入缓冲区,主要用来缓冲磁盘的表数据,将写操作转移到内存进行。
Index Page:索引缓冲页,对于所有已创建的索引根节点,都会放入到内存,提升索引效率。
Lock Space:锁空间,主要是存放所有创建出的锁对象。
Dict Info:数据字典,主要用来存储MySQL-InnoDB引擎自带的系统表。
redo_log_buffer:redo-log缓冲区,存放写SQL执行时写入的redo记录。
undo_log_buffer:undo-log缓冲区,存放写SQL执行时写入的undo记录。
Adaptivity Hash:自适应哈希索引,InnoDB会为热点索引页,创建相应的哈希索引。
Insert Buffer:写入缓冲区,对于insert的数据,会先放在这里,然后定期刷写磁盘。
Lru List:内存淘汰页列表,对于整个缓冲池的内存管理列表。
Free List:空闲内存列表,这里面记录着目前未被使用的内存页。
Flush List:脏页内存列表,这里主要记录未落盘的数据。
虽然
MySQL是基于磁盘存储数据的,但总不能每次读写操作都走磁盘吧?这样绝对会导致资源开销极大,同时性能也极低,因此各引擎都在内存中设计了一个缓冲池,用来提升数据库整体的读写性能。
二、InnoDB的核心 - Buffer Pool
在MySQL5.6版本以下,默认大小为42MB,而MySQL5.6以后的版本中,默认大小为128MB,这块内存是MySQL启动时向OS申请的一块连续空间。当然,我们也可以手动调整innodb_buffer_pool_size参数来控制,一般建议设置为机器内存的60~80%。
2.1、数据页(Data Page)
InnoDB引擎为了方便读取,会将磁盘中的数据划分为一个个的「页」,每个页的默认大小为16KB,以页作为内存和磁盘交互的基本单位,而InnoDB的缓冲池也会以页作为单位,也就意味着:当InnoDB拿到申请的连续内存后,会按照16KB的尺寸将整块空间,划分成一个个的缓冲页。
2.2、索引缓冲页(Index Page)
Buffer Pool中有一块专门的区域:Index Page,专门用来存放载入的索引数据,存储这些数据的缓冲页,则被称之为索引页。随着运行时间的增长,也会将一些非根节点的索引页载入内存中,这是一种对于访问频率较高的索引页,专门推出的优化机制。
2.3、日志缓冲区(Log Buffer)
InnoDB的缓冲池中,主要存在两个日志缓冲区,即undo_log_buffer、redo_log_buffer,分别对应着撤销日志和重做日志,它俩的作用主要是用来提升日志记录的写入速度,因为日志文件在磁盘中,执行SQL时直接往磁盘写日志,其效率太低了,因此会先写缓冲区,再由后台线程去刷写日志。
三、InnoDB缓冲池的内存是如何管理的
InnoDB虽然在启动时,会将连续的内存划分为一块块的缓冲页,但这仅是逻辑上的划分,本质上所有的缓冲页之间,也是连续的内存。但随着MySQL在线上运行的时间越来越长,自然会导致这片连续的缓冲页变得七零八落,如下:

当从磁盘加载一个数据页时,总不能将所有的缓冲页全部遍历一次,然后找到其中的空闲页放数据吧?这样难免有些影响性能,所以为了更好的管理缓冲池,InnoDB会为每个缓冲页创建一个控制块。
3.1、缓冲页的控制块是是个啥?
控制块是专门用于管理缓冲页而设计的一种结构,其中会包含:数据页所属的表空间、页号、缓冲页地址、链表节点指针等信息,所有的控制块都会放在缓冲池最前面,如下:

当然,控制块也会占用缓冲池的内存空间,InnoDB会为每一个缓冲页都分配一个对应的控制块,后续InnoDB可以基于控制块去管理每一块缓冲页。
3.2、空闲页的管理
对于空闲缓冲页的管理,为了能够更快的找到缓冲池中的空闲页,InnoDB会以控制块作为节点,将所有空闲的缓冲页组成一个空闲链表,也就是之前的Free链表,
3.3、标记页的管理
InnoDB同样又创造了一个Flush链表,它的结构和Free链表一模一样。
3.4、内存中的数据页是如何淘汰的?
末尾淘汰机制: LRU,
造成的问题:
- ①利用局部性原理预读失效时,会导致数据页常驻缓冲区。(分区,young和old)
- ②查询数据量过大时,会导致缓冲区中的热点数据全部被替换,导致缓冲池被“污染”。(晋升条件)。
Innodb 与 MyISAM引擎对比
①存储方式:MyISAM引擎会将表数据和索引数据分成两个文件存储。
②索引支持:因为MyISAM引擎的表数据和索引数据是分开的,因此不支持聚簇索引。
③事务支持:由于MyISAM引擎没有undo-log日志,所以不支持多条SQL组成事务并回滚。
④故障恢复:MyISAM引擎依靠bin-log日志实现,bin-log中未写入的数据会永久丢失。
⑤锁粒度支持:因为MyISAM不支持聚簇索引,因此无法实现行锁,所有并发操作只能加表锁。
⑥并发性能:MyISAM引擎仅支持表锁,所以多条线程出现读-写并发场景时会阻塞。
⑦内存利用度:MyISAM引擎过于依赖MySQL Server,对缓冲池、异步IO技术开发度不够。

浙公网安备 33010602011771号