博途编程进阶 DB 自动进行编号 用到:AR 指针,POKE_BLK
| 谈谈 |
|
很多公司的程序都要改变DB中的ID,通常都用手动输入,非常辛苦。这里我们直接上手自动顺序改变号码。 想在DB中的任意数据类型,进行顺序排序。 支持任意UDT,等等。这样就方便,不需要用手慢慢输入。下次中间插入,又要重新输入。 |
| 结果 |
![]() |
| 使用到的知识顺序 |
|
概念
FB
理论
|
| FB,DB配置,只有这样配置,才能调用指针 |
![]() |
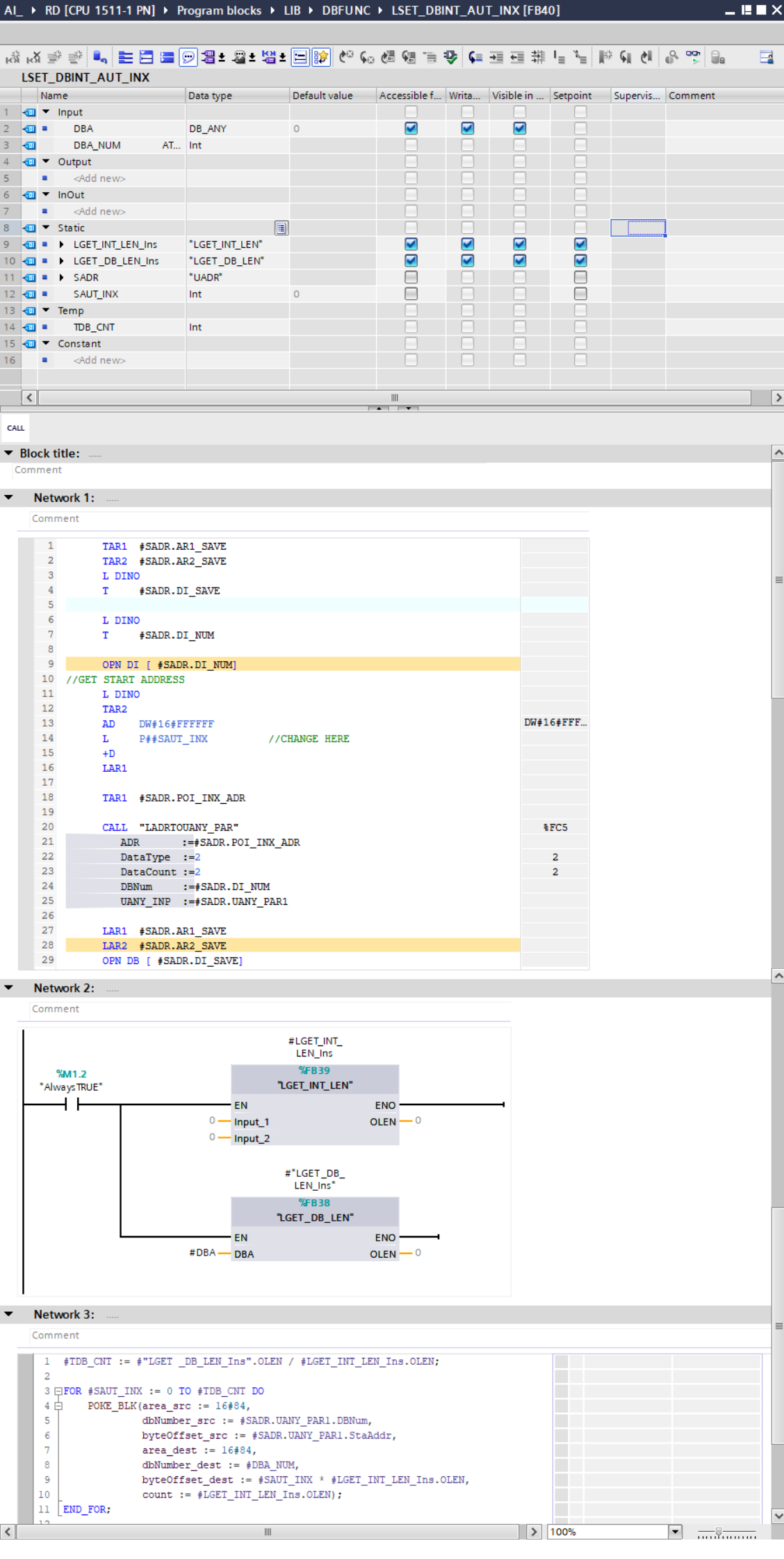
| LSET_DBINT_AUT_INX |
![]() |
| LGET_INT_LEN |
![]() |
| LGET _DB_LEN |
![]() |
| LADRTOUANY_PAR 将地址指针转换成容易读懂的东西 |
![]() |
| 谢谢 |
![]() |
| 视频 |
我很笨。多努力一点。








浙公网安备 33010602011771号